1. Generic information
1.1. The Project
The DSS (Digital Signature Service) project is an open-source software library, aimed at providing implementation of the standards for Advanced Electronic Signature creation, augmentation and validation in line with European legislation and the eIDAS Regulation in particular.
This project is available in Java language.
1.2. Purpose of the document
This document describes some examples of how to develop in Java using the DSS framework. The aim is to show to the developers, in a progressive manner, the different uses of the framework. It will familiarize them with the code step by step.
1.3. Scope of the document
This document provides examples of code which allow easy handling of digital signatures. The examples are consistent with the Release 6.4.RC1 of DSS framework which can be downloaded via the webpage.
Three main features can be distinguished within the framework :
-
The creation of a digital signature;
-
The augmentation of a digital signature and;
-
The validation of a digital signature.
In a more detailed manner the following concepts and features are addressed in this document:
-
Forms of digital signatures: XAdES, CAdES, PAdES, JAdES and ASiC-S/ASiC-E;
-
Formats of the signed documents: XML, JSON, PDF, DOC, TXT, ZIP, etc.;
-
Packaging structures: enveloping, enveloped, detached and internally-detached;
-
Profiles associated to each form of the digital signature;
-
Trust management;
-
Revocation data handling (OCSP and CRL sources);
-
Certificate chain building;
-
Signature validation and validation policy;
-
Signature qualification;
-
Validation reports (Simple, Detailed, ETSI Validation report);
-
Management of signature tokens;
-
Validation of the signing certificate;
-
Timestamp creation;
-
Timestamp validation and qualification;
-
REST and SOAP webservices.
This is not an exhaustive list of all the possibilities offered by the framework and the proposed examples cover only the most useful features. However, to discover every detail of the operational principles of the framework, the JavaDoc is available within the source code.
| The DSS framework is actively maintained and new features will be released in the future. |
1.4. Available demonstrations
With the framework, some demonstrations are provided:
| European Commission does not intend to provide a service for a qualified signature creation, augmentation or validation through the available demonstrations. Usage of this demonstration should be limited to testing purposes only. European Commission claims no responsibility or liability whatsoever with regard to its usage. Please refer to the legal notice for further information. |
The requirements and build instructions for DSS demonstrations can be found in the section DSS Demonstrations.
| The demonstrations use a fake timestamp service (Mock) so that is not recommended for a production usage. |
1.5. License
For the DSS core: GNU Lesser General Public License version 2.1 (LGPL).
For the DSS demo: GNU Lesser General Public License version 2.1 (LGPL). For more information please see DSS demonstration LICENSE.
1.6. Abbreviations and Acronyms
Code |
Description |
AdES |
Advanced Electronic Signature |
API |
Application Programming Interface |
ASiC |
Associated Signature Containers |
BB |
Building Block (DIGITAL) |
BBB |
Basic Building Block (cf. [R09]) |
CA |
Certificate authority |
CAdES |
CMS Advanced Electronic Signatures |
CMS |
Cryptographic Message Syntax |
CRL |
Certificate Revocation List |
CSP |
Cryptographic Service Provider |
DER |
Distinguished Encoding Rules |
DIGITAL |
EC DIGITAL Building Block |
DSA |
Digital Signature Algorithm - an algorithm for public-key cryptography |
DSS |
Digital Signature Service |
EC |
European Commission |
ESI |
Electronic Signatures and Infrastructures |
ETSI |
European Telecommunications Standards Institute |
EUPL |
European Union Public License |
HSM |
Hardware Security Modules |
HTTP |
Hypertext Transfer Protocol |
JAdES |
JSON Advanced Electronic Signatures |
Java EE |
Java Enterprise Edition |
JavaDoc |
JavaDoc is developed by Sun Microsystems to create API documentation in HTML format from the comments in the source code. JavaDoc is an industrial standard for documenting Java classes. |
JAXB |
Java Architecture for XML Binding |
JDBC |
Java DataBase Connectivity |
JWS |
JSON Web Signatures |
LGPL |
Lesser General Public License |
LOTL |
List of Trusted List or List of the Lists |
MOCCA |
Austrian Modular Open Citizen Card Architecture; implemented in Java |
MS / EUMS |
Member State |
MS CAPI |
Microsoft Cryptographic Application Programming Interface |
OCF |
OEBPS Container Format |
OCSP |
Online Certificate Status Protocol |
ODF |
Open Document Format |
ODT |
Open Document Text |
OEBPS |
Open eBook Publication Structure |
OID |
Object Identifier |
OOXML |
Office Open XML |
PAdES |
PDF Advanced Electronic Signatures |
PC/SC |
Personal computer/Smart Card |
Portable Document Format |
|
PDFBox |
Apache PDFBox - A Java PDF Library: http://pdfbox.apache.org/ |
PKCS |
Public Key Cryptographic Standards |
PKCS#12 |
It defines a file format commonly used to store X.509 private key accompanying public key certificates, protected by symmetrical password |
PKIX |
Internet X.509 Public Key Infrastructure |
RSA |
Rivest Shamir Adleman - an algorithm for public-key cryptography |
SCA |
Signature Creation Application |
SCD |
Signature Creation Device |
SOAP |
Simple Object Access Protocol |
SSCD |
Secure Signature-Creation Device |
SVA |
Signature Validation Application |
TL |
Trusted List |
TLManager |
Application for managing trusted lists. |
TSA |
Time Stamping Authority |
TSL |
Trust-service Status List |
TSP |
Trusted Service Provider |
TST |
Time-Stamp Token |
UCF |
Universal Container Format |
URI |
Uniform Resource Identifier |
WSDL |
Web Services Description Language |
WYSIWYS |
What you see is what you sign |
XAdES |
XML Advanced Electronic Signatures |
XML |
Extensible Markup Language |
ZIP |
File format used for data compression and archiving |
1.7. References
| Ref. | Title | Reference | Version |
|---|---|---|---|
ESI - XAdES digital signatures |
ETSI EN 319 132 part 1 - 2 - 3 |
1.3.1 (2024-07) |
|
ESI - CAdES digital signatures |
ETSI EN 319 122 part 1 - 2 - 3 |
1.3.1 (2023-06) |
|
ESI - PAdES digital signatures |
1.2.1 (2024-01) |
||
ESI - Associated Signature Containers (ASiC) |
1.1.1 (2016-04) |
||
ESI - JAdES digital signatures |
1.2.1 (2024-07) |
||
Document management - Portable document format - Part 1: PDF 1.7 |
First edition (2008) |
||
Directive 1999/93/EC of the European Parliament and of the Council of 13 December 1999 on a Community framework for electronic signatures. |
|||
Internet X.509 Public Key Infrastructure - Time-Stamp Protocol (TSP) |
|||
ESI - Procedures for Creation and Validation of AdES Digital Signatures |
1.4.1 (2024-06) |
||
ESI - Signature validation policy for European qualified electronic signatures/seals using trusted lists |
1.1.1 (2021-05) |
||
ESI - Trusted Lists |
2.4.1 (2025-08) |
||
eIDAS Regulation No 910/2014 |
|||
ESI - Procedures for Creation and Validation of AdES Digital Signatures |
1.4.1 (2023-06) |
||
ESI - Procedures for using and interpreting EU Member States national trusted lists |
1.2.1 (2023-06) |
||
Internet RFC 2315 PKCS #7: Cryptographic Message Syntax |
|||
Commission implementing decision (EU) 2015/1506 of 8 September 2015 |
|||
ESI - Building blocks and table of contents for human readable signature policy documents |
1.1.1 (2015-07) |
||
ESI - XML format for signature policies |
1.1.1 (2019-12) |
||
ESI - ASN.1 format for signature policies |
1.1.1 (2019-12) |
||
ESI - Cryptographic Suites |
1.5.1 (2024-12) |
||
ESI - Schema for machine-readable cryptographic algorithms,and cipher suites catalogues |
1.2.1 (2024-12) |
||
Internet RFC 7515: JSON Web Signature (JWS) |
|||
Internet RFC 6283: Extensible Markup Language Evidence Record Syntax (XMLERS) |
|||
Internet RFC 4998: Evidence Record Syntax (ERS) |
|||
Internet RFC 5280: Internet X.509 Public Key Infrastructure Certificate and Certificate Revocation List (CRL) Profile |
|||
Internet RFC 6960: X.509 Internet Public Key Infrastructure Online Certificate Status Protocol - OCSP |
|||
Common PKI Specifications for Interoperable Applications from T7 & TeleTrusT |
2.0 (January 2009) |
||
Electronic Signatures and Infrastructures (ESI); Certificate Profiles; Part 5: QCStatements |
2.5.1 (2025-06) |
||
Document management - Portable document format - Part 2: PDF 2.0 |
2.0 (2017) |
||
Internet RFC 9608: No Revocation Available for X.509 Public Key Certificates |
|||
Internet RFC 5652: Cryptographic Message Syntax (CMS) |
|||
ESI - Policy and security requirements for Trust Service Providers issuing certificates; Part 5: Implementation of QWAC as in amended Regulation 910/2014 |
2.1.1 (2025-02) |
||
ESI - Lists of trusted entities; Data model |
1.1.1 (2025-11) |
2. How to start with DSS
2.1. Integration instructions
The section explains the basic steps required to successfully integrate the DSS components to your project.
2.1.1. DSS Core
This section explains the usage and build requirements for DSS framework.
2.1.1.1. Requirements
The latest version of DSS framework has the following minimal requirements:
-
Java 8 or higher (tested up to Java 25) is required for usage;
-
Java 11 or higher is required for the build. Java 15 is the minimal requirement for a build with unit tests;
-
Maven 3.6.3 and higher (if build required);
-
Memory and Disk: see minimal requirements for the used JVM. In general the higher available is better;
-
Operating system: no specific requirements (tested on Windows and Linux).
Starting from version 6.0, DSS uses jakarta.* namespace naming of Specification API. If your application uses javax.* namespaces, please use version 5.13.
| We strongly recommend using the latest available version of JDK, in order to have the most recent security fixes and cryptographical algorithm updates. We also recommend to use JDK 17+. |
| Before processing the integration steps, please ensure you have successfully installed Maven and JVM with a required version. |
2.1.1.2. Adding as Maven dependency
2.1.1.2.1. Using Maven Central (starting from version 5.11.1)
The simplest way to include DSS to your project is to use Maven Central repository. To do this you need to define the required modules within a list of dependencies in pom.xml file of your Maven project, for example:
<dependencies>
...
<dependency>
<groupId>eu.europa.ec.joinup.sd-dss</groupId>
<artifactId>dss-xades</artifactId>
<version>6.4.RC1</version>
</dependency>
<dependency>
<groupId>eu.europa.ec.joinup.sd-dss</groupId>
<artifactId>dss-validation</artifactId>
<version>6.4.RC1</version>
</dependency>
...
</dependencies>
| The integration with Maven Central repository is available for versions starting from 5.11.1 and 5.10.2. |
See Maven modules to get familiar with the available modules in DSS.
Refresh your project in order to download the dependency and you will be able to use all modules of the DSS framework. Your project needs to be refreshed every time you add a new dependency.
For integration with dss-bom module, please see Integration with Bill of Materials (BOM) module.
2.1.1.2.2. Using Nexus repository (version 5.11 and before)
To include DSS artifacts published to Nexus Repository (versions up to and including DSS 5.11), the following configuration is required within pom.xml file of your Maven project:
<repositories>
<repository>
<id>cefdigital</id>
<name>cefdigital</name>
<url>https://ec.europa.eu/digital-building-blocks/artifact/content/repositories/esignaturedss/</url>
</repository>
</repositories>
After that you will need to specify a list of DSS modules required for your project (see Integration with Bill of Materials (BOM) module as an example).
2.1.1.2.3. Integration with Bill of Materials (BOM) module
As DSS represents a multi-modules framework that benefits users from a more effective way of using the library (include only what you need), it has a downside that makes it difficult to keep versions of all modules up-to-date. The "bill of materials" (BOM) solution, represented by dss-bom module, helps other projects with the "version management".
The root pom.xml of dss-bom defines versions of all modules within DSS-library. Other projects that wish to benefit from the solution in DSS, should import dss-bom module using dependencyManagement and load other required modules without the need to define a version for each dependency:
<dependencyManagement>
<dependencies>
<dependency>
<groupId>eu.europa.ec.joinup.sd-dss</groupId>
<artifactId>dss-bom</artifactId>
<version>6.4.RC1</version>
<type>pom</type>
<scope>import</scope>
</dependency>
</dependencies>
</dependencyManagement>
<dependencies>
<dependency>
<groupId>eu.europa.ec.joinup.sd-dss</groupId>
<artifactId>dss-utils-apache-commons</artifactId>
</dependency>
<dependency>
<groupId>eu.europa.ec.joinup.sd-dss</groupId>
<artifactId>dss-xades</artifactId>
</dependency>
<dependency>
<groupId>eu.europa.ec.joinup.sd-dss</groupId>
<artifactId>dss-validation</artifactId>
</dependency>
...
<!-- add other required modules -->
</dependencies>
See Maven modules to get familiar with the available modules in DSS.
2.1.1.3. Maven build and profiles
In order to use a customized bundle of DSS, you may want to build the DSS Core framework modules.
| If you have implemented a new feature or fixed a bug issue, your pull requests are welcome at our GitHub Repository |
A simple build of the DSS Maven project can be done with the following command:
mvn clean install
| All listed commands must be executed from the project directory via a Command Line Interface (CLI). |
This installation will run all unit tests present in the modules, which can take more than one hour to do the complete build.
In addition to the general build, the framework provides a list of various profiles, allowing a customized behavior:
-
quick - disables unit tests and java-doc validation, in order to process the build as quick as possible (takes 1-2 minutes). This profile cannot be used for a primary DSS build (see below).
-
quick-init - is similar to the
quickprofile. Disables java-doc validation for all modules and unit tests excluding some modules which have dependencies on their test classes. Can be used for the primary build of DSS. -
slow-tests - executes all tests, including time-consuming unit tests.
-
large-files-tests - executes all tests, including unit tests on large files of 8GB size, where applicable.
-
owasp - runs validation of the project and using dependencies according to the National Vulnerability Database (NVD).
-
spotless - used to add a licence header into project files.
Some modules (e.g. dss-utils, dss-crl-parser, etc., see ch. Specific modules) have to be built completely, as other modules are dependent on their test classes. Therefore, for the first build of DSS, the profile quick-init should be chosen rather than quick profile.
|
In order to run a build with a specific profile, the following command must be executed:
mvn clean install -P *profile_name*
2.1.1.4. Documentation generation
In order to generate HTML and PDF documentation for the DSS project, the dss-cookbook module of the DSS Core must be built with the following command (please, ensure that you are located in the /dss-cookbook directory):
mvn clean install -P asciidoctor
2.1.1.5. Javadoc generation
In order to generate HTML Javadoc, you will need to build the DSS Core completely.
2.1.2. DSS Demonstrations
This section explains the build and use requirements for the DSS Demonstration Applications.
2.1.2.1. Requirements
The minimal requirements to build/run DSS Demonstrations:
-
Java 17 or higher (tested up to Java 25) is required;
-
Maven 3.6 or higher (if build required);
-
Tomcat 10 or higher (for Web-application);
-
Memory and Disk: see minimal requirements for the used JVM. In general the highest available is the best;
-
Operating system: no specific requirements (tested on Windows and Linux).
Since DSS 6.0, the minimal requirement to use dss-demo-webapp has been increased to JDK 17, because of Spring-Boot 3 migration.
|
2.1.2.2. Ready to use solutions
2.1.2.2.1. DSS Web Application
The ready to use webapp allows testing the different functionalities offered in DSS without needing to dive into the implementation.
The DSS demo is available online on the DIGITAL website.
The DSS demo is also available as a ready to use downloadable webapp. To use it, you need to complete the following steps:
-
Download the webapp as a ZIP folder.
-
Unzip the folder
-
Click on the Webapp-Startup.bat file
-
Wait until this message appears "Server startup in xxx ms"
-
Click on the DSS-Web internet shortcut
2.1.2.2.2. DSS Standalone Application
DSS provides a standalone application which uses JavaFX. The application does not require a server to publish the product. The application can be run locally on a client’s machine.
By default, DSS packages DSS Standalone for Windows x64 OS only. Should you need to create a version for Linux OS, please use the profile below:
mvn clean install -P linux
Download links for the DSS Standalone Application:
2.1.2.3. Maven build instructions
The build of the project can be done similarly to the DSS Core framework build with the command mvn clean install.
| Please ensure that you build modules that you really need. Ignore build failures for non-required modules. |
2.1.2.3.1. DSS Web Application build
To build the DSS Web Application the following modules are provided:
-
dss-demo-webapp; -
dss-demo-bundle.
dss-demo-webapp represents a Spring-Boot application, allowing to build the application either in a war package (default option, to be deployed in a Tomcat Server), or in an executable jar package.
To build a jar package, the following command shall be used:
mvn clean install -P jar
If you continue with a default war packaging option, you may benefit from dss-demo-bundle module, encapsulating the created package within a Tomcat 11 bundle. After a successful build, in the directory /dss-demo-bundle/target/ you will be able to find two containers: dss-demo-bundle.zip and dss-demo-bundle.tar.gz. Despite the different container type, the content of both containers is the same. After extracting the content, you will need to run the file Webapp-Startup.bat in order to launch the server and the file Webapp-Shutdown.bat to stop the server. After running the server, the web-application will be available at the address http://localhost:8080/.
By default, the dss-demo-bundle module will create a bundle with embedded JDK 25. For other possibilities, please see options below in this section.
|
If during TL/LOTL loading you experience problems with some particular Trusted Lists, please refer the Java Keystore Management chapter for a resolution.
The documentation and javadoc will be copied automatically (limited to war packaging) from the built DSS Core and made available on the following addresses respectively:
-
HTML documentation :
http://localhost:8080/doc/dss-documentation.html; -
PDF documentation :
http://localhost:8080/doc/dss-documentation.pdf; -
Javadoc :
http://localhost:8080/apidocs/index.html.
In order to build a bundle for JDK 17 (minimum requirement), the following profile can be used from the dss-demo-bundle module:
mvn clean install -P java17
DSS webapp version with JDK 21 can be created with a command below:
mvn clean install -P java21
2.1.2.3.2. Integration tests
The dss-demo-webapp module provides a collection of integration tests in order to test the behavior of REST/SOAP web-services. In order to run the tests, a web-server with the DSS Web Application shall be launched and the following profile needs to be executed from the module:
mvn clean install -P run-integration-test
2.1.2.3.3. DSS Standalone Application build
In order to build the standalone application, the following modules are required:
-
dss-standalone-app; -
dss-standalone-package.
If the build is successful, you will be able to find out the following containers in the directory /dss-standalone-app-package/target/:
-
dss-standalone-app-package-minimal.zip- contains the application code. Requires JDK ad JavaFX installed on a target machine in order to run the application; -
dss-standalone-app-package-complete.zip- contains the application code, as well as JDK and JavaFX library code. Can be run on a machine without pre-installed libraries.
In order to launch the application, you will need to extract the archive and run the file dss-run.bat.
2.2. DSS framework structure
DSS framework is a Maven multi-module project. See below the specifications about provided modules within the DSS core.
2.2.1. Maven modules
This chapter provides an overview on modules available within Source code of DSS Core.
2.2.1.1. Shared modules
- dss-enumerations
-
Contains a list of all used enumerations in the DSS project.
- dss-alerts
-
Allows configuration of triggers and handlers for arbitrary defined events.
- dss-xml-common
-
Contains security configurations and definition classes for XML processing.
2.2.1.2. JAXB model modules
- dss-jaxb-common
-
Contains abstract classes for JAXB processing.
- dss-jaxb-parsers
-
Contains a list of all classes used to transform JAXB objects/strings to Java objects and vice versa.
- specs-xmldsig
-
W3C XSD schema for signatures http://www.w3.org/2000/09/xmldsig
- specs-xades
-
ETSI EN 319 132-1 XSD schema for XAdES.
- specs-trusted-list
-
ETSI TS 119 612 XSD schema for parsing Trusted Lists compatible with the newest version of the standard.
- specs-trusted-list-v211
-
ETSI TS 119 612 XSD schema for parsing Trusted Lists compatible with v2.1.1 of the standard.
- specs-validation-report
-
ETSI TS 119 102-2 XSD schema for the Validation report.
- specs-asic-manifest
-
ETSI EN 319 162 schema for ASiCManifest.
- specs-saml-assertion
-
OASIS schema for SAML Assertions.
- specs-lote-xml
-
ETSI TS 119 602 XML schema for List of Trusted Entities ([R33]).
- dss-diagnostic-jaxb
-
JAXB model of the diagnostic data.
- dss-detailed-report-jaxb
-
JAXB model of the detailed report.
- dss-simple-report-jaxb
-
JAXB model of the simple report.
- dss-simple-certificate-report-jaxb
-
JAXB model of the simple report for certificates.
2.2.1.4. Utils modules
- dss-utils
-
API with utility methods for String, Collection, I/O,…
- dss-utils-apache-commons
-
Implementation of dss-utils with Apache Commons libraries.
- dss-utils-google-guava
-
Implementation of dss-utils with Google Guava.
- dss-xml-utils
-
Utils for working with XML-based content.
2.2.1.6. Core modules
- dss-model
-
Data model used in almost every module.
- dss-crl-parser
-
API to validate CRLs and retrieve revocation data
- dss-crl-parser-stream
-
Implementation of
dss-crl-parserwhich streams the CRL. - dss-crl-parser-x509crl
-
Implementation of
dss-crl-parserwhich uses the java object X509CRL. - dss-spi
-
Interfaces and util classes to process ASN.1 structure, compute digests, etc.
- dss-service
-
Implementations to communicate with online resources (TSP, CRL, OCSP).
- dss-token
-
Token definitions and implementations for MS CAPI, MacOS Keychain, PKCS#11, PKCS#12.
- dss-document
-
Common module to sign or extend a document.
- dss-validation
-
Business logic for the signature and certificate validation (ETSI EN 319 102 / TS 119 615).
- dss-tsl-validation
-
Module which allows loading / parsing / validating of LOTL and TSLs.
2.2.1.8. Signature format specific modules
- dss-xades
-
Implementation of the XAdES signature, augmentation and validation.
- dss-cades
-
Implementation of the CAdES signature, augmentation and validation.
- dss-cms
-
Provides interfaces and utility methods for working with CMS objects (see RFC 5652, cf. [R31]).
- dss-cms-object
-
Implementation of 'dss-cms' module, processing the data objects and files in memory.
- dss-cms-stream
-
Implementation of 'dss-cms' module, processing the data objects and files using streaming.
- dss-jades
-
Implementation of the JAdES signature, augmentation and validation.
- dss-pades
-
Common code which is shared between dss-pades-pdfbox and dss-pades-openpdf.
- dss-pades-pdfbox
-
Implementation of the PAdES signature, augmentation and validation with PDFBox.
- dss-pades-openpdf
-
Implementation of the PAdES signature, augmentation and validation with OpenPDF (fork of iText).
- dss-pdfa
-
Performs PDF validation against PDF/A specification.
- dss-asic-common
-
Common code which is shared between dss-asic-xades and dss-asic-cades.
- dss-asic-cades
-
Implementation of the ASiC-S and ASiC-E signature, augmentation and validation based on CAdES signatures.
- dss-asic-xades
-
Implementation of the ASiC-S and ASiC-E signature, augmentation and validation based on XAdES signatures.
2.2.1.10. WebServices
- dss-common-remote-dto
-
Common classes between all remote services (REST and SOAP).
- dss-common-remote-converter
-
Classes which convert the DTO to DSS Objects.
- dss-signature-dto
-
Data Transfer Objects used for signature creation/augmentation (REST and SOAP).
- dss-signature-remote
-
Common classes between dss-signature-rest and dss-signature-soap.
- dss-signature-rest-client
-
Client for the REST webservices.
- dss-signature-rest
-
REST webservices to sign (getDataToSign, signDocument methods), counter-sign and augment a signature.
- dss-signature-soap-client
-
Client for the SOAP webservices.
- dss-signature-soap
-
SOAP webservices to sign (getDataToSign, signDocument methods), counter-sign and augment a signature.
- dss-server-signing-dto
-
Data Transfer Objects used for the server signing module (REST and SOAP).
- dss-server-signing-common
-
Common classes for server signing.
- dss-server-signing-rest
-
REST webservice for server signing.
- dss-server-signing-rest-client
-
REST client for server signing (sign method).
- dss-server-signing-soap
-
SOAP webservice for server signing.
- dss-server-signing-soap-client
-
SOAP client for server signing (sign method).
- dss-validation-dto
-
Data Transfer Objects used for signature validation (REST and SOAP).
- dss-validation-common
-
Common classes between dss-validation-rest and dss-validation-soap.
- dss-validation-rest-client
-
Client for the REST signature-validation webservices.
- dss-validation-soap-client
-
Client for the SOAP signature-validation webservices.
- dss-validation-rest
-
REST webservices to validate a signature.
- dss-validation-soap
-
SOAP webservices to validate a signature.
- dss-certificate-validation-dto
-
Data Transfer Objects used for certificate validation (REST and SOAP).
- dss-certificate-validation-common
-
Common classes between dss-certificate-validation-rest and dss-certificate-validation-soap.
- dss-certificate-validation-rest-client
-
Client for the REST certificate-validation webservice.
- dss-certificate-validation-soap-client
-
Client for the SOAP certificate-validation webservice.
- dss-certificate-validation-rest
-
REST webservice to validate a certificate.
- dss-certificate-validation-soap
-
SOAP webservice to validate a certificate.
- dss-timestamp-dto
-
Data Transfer Objects used for timestamp creation.
- dss-timestamp-remote-common
-
Common classes between dss-timestamp-remote-rest and dss-timestamp-remote-soap.
- dss-timestamp-remote-rest-client
-
Client for the REST timestamp webservice.
- dss-timestamp-remote-soap-client
-
Client for the SOAP timestamp webservice.
- dss-timestamp-remote-rest
-
REST webservice to create a timestamp.
- dss-timestamp-remote-soap
-
SOAP webservice to create a timestamp.
2.2.1.11. Other modules
- dss-test
-
Mock and util classes for unit tests.
- dss-cookbook
-
Samples and documentation of DSS used to generate this documentation.
- dss-jacoco-coverage
-
Module which is used to collect a test coverage for all modules.
- dss-bom
-
Module which helps the integration with all DSS modules and the version.
2.2.2. Specific modules
Some modules of the DSS framework have a specific behavior and has to be handled accordingly.
DSS contains a bundle of JAXB-based modules, generating Java classes at runtime based on XSD-schema. When any change is made in the XSD, the classes of the module are being re-generated according to the change. The following modules present this behavior:
-
specs-xmldsig;
-
specs-xades;
-
specs-trusted-list;
-
specs-trusted-list-v211;
-
specs-validation-report;
-
specs-asic-manifest;
-
specs-saml-assertion;
-
dss-policy-jaxb;
-
dss-policy-crypto-xml;
-
dss-diagnostic-jaxb;
-
dss-detailed-report-jaxb;
-
dss-simple-report-jaxb;
-
dss-simple-certificate-report-jaxb.
Specific modules with JWS and JAdES specifications exist. These modules allow to validate the generated JSON against the related JSON Schema :
-
specs-jws;
-
specs-jades.
Also, as it was explained in the previous section, some modules are required to be built completely in order for their dependent modules to be built when using a quick profile, namely:
-
dss-test;
-
dss-asic-common.
The modules contain common interfaces, used in other DSS modules, as well as unit tests to ensure the same behavior between their implementations.
2.2.3. DSS-demonstration modules
This chapter provides an overview on modules available within demonstrations project.
| dss-standalone-app |
Standalone application which allows signing a document with different formats and tokens (JavaFX). |
| dss-standalone-app-package |
Packaging module for dss-standalone-app. |
| dss-demo-webapp |
Demonstration web application which presents basic DSS functionalities. |
| dss-demo-bundle |
Packaging module for dss-demo-webapp. |
| dss-rest-doc-generation |
Provides a tool for automated generation of REST web service samples. |
| dss-esig-validation-tests |
Provides a tool for processing of eSignature validation test cases. |
The module dss-mock-tsa has been removed since DSS 5.13 and replaced with KeyEntity TSP source.
|
The module sscd-mocca-adapter has been removed since DSS 6.0.
|
3. Electronic signatures and DSS
3.1. EU legislation
In the European Union the following legislation have had a considerable impact on the topic of electronic and digital signatures:
-
the Directive 1999/93/EC of the European Parliament and of the Council of 13 December 1999 on a Community framework for electronic signatures (cf. [R07]);
-
Regulation (EU) No 910/2014 of the European Parliament and of the Council of 23 July 2014 on electronic identification and trust services for electronic transactions in the internal market and repealing Directive 1999/93/EC (cf. [R12]).
The eIDAS Regulation repealed Directive 1999 and became official on July 1, 2016. A Regulation is a law that applies across all EU Member States (MS). eIDAS aims for interoperability between the EU MS, among others in the field of the electronic signature, by building compatible trust service frameworks.
One of the main aspects of the eIDAS Regulation, is that where the Directive mainly covered Certificate Service Providers, the eIDAS Regulation expands on that concept and introduces the new concepts of trust services and trust service providers which is detailed in the next subsection.
3.1.1. Trust Service Provider
A Trust Service Provider (TSP) is a natural or legal person who provides one or more trust services. A trust service is an electronic service related, among others, to the creation, validation and preservation of electronic signatures, timestamps, and certificates.
Given that a TSP can provide a combination of trust services, a TSP can take one or more of the following roles
-
a certificate issuer (CA);
-
a time-stamp issuer (TSA);
-
a signature verifier (VA);
-
…
A TSP can be either a qualified or non-qualified trust service provider. All TSPs no matter if qualified or not have the following obligations and requirements
-
Processing of personal data;
-
Notification of security and personal data breaches;
-
Keeping an up-to-date termination plan;
-
Meeting requirements on employed staff and subcontractors (e.g. trainings);
-
Keeping sufficient financial resources and/or liability insurance;
-
Recording and keeping activities related to data accessible;
-
…
This ensures the validity and security of the trust services that TSPs provide, such as the integrity of the data that was used for certificate and signature creation as well as the security of the signing keys.
A qualified trust service provider (QTSP) is a TSP that provides one or more qualified trust services and is included in a Trusted List (cf. Trusted Lists).
Some aspects are specific to QTSPs and follow from the requirements of eIDAS
-
Undergoing a pre-authorization scheme;
-
Being actively supervised;
-
Undergoing regular audits;
-
Presumption of intention or negligence in case of damage due to failure to comply to the law;
-
Providing a high level of security;
-
Providing legal certainty;
-
Presumption of the integrity of the data;
-
…
3.2. Electronic and digital signatures
The terms “Electronic Signature” and “Digital Signature” are often used interchangeably however they are very distinct concepts as "electronic signature" is a legal concept, whereas "digital signature" is a technical concept that is used to provide a concrete instance of electronic signatures.
In the eIDAS Regulation, and electronic signature is defined (legally) as "data in electronic form which is attached to or logically associated with other data in electronic form and which is used by the signatory to sign".
An electronic signature does not necessarily guarantee that the signature process is secure nor that it is possible to track the changes that have been brought to the content of a document after it was signed. This depends on the category of the electronic signature. Indeed, beyond the concept of "simple" electronic signatures (SES) the Regulation further defines Advanced Electronic Signatures (AdES) and Qualified Electronic Signatures (QES).
A Simple Electronic Signature can cover a very broad range of data, such as a name written at the end of an email or an image added to a document.
An Advanced Electronic Signature is an electronic signature that has the following properties:
-
It is uniquely linked to the signatory.
-
It is capable of identifying the signatory.
-
The signatory has the sole control over the data used for the creating signatures.
-
It can detect whether the signed data has been modified since the signature.
A Qualified Electronic Signature is an AdES that is based on a qualified certificate for electronic signatures (cf. Digital certificate) and that has been generated by a qualified signature creation device (QSCD). QES have the same legal value as handwritten signatures. When an electronic signature is a QES, there is a reversal of the burden of proof. There is a presumption that a person has signed until a proof is given that the person did not sign.
A digital signature is a technical concept that is based on a Public Key Infrastructure (PKI, cf.Simplified PKI model) and involves, among others, public key cryptography and public key certificates (cf. Digital certificate).
Digital signatures can be used to ensure the unique identification of the signer, the authenticity of the signature and the integrity of the data. The identification of the signer as well as the authenticity of the signature are guaranteed by decrypting the digital signature value using a public key attested by a public key certificate (cf. Digital certificate). The component of the digital signature that allows detecting whether signed data has been tampered with is a cryptographic function called a hash function.
"AdES digital signatures" are digital signature formats that have been developped by ETSI to support the eIDAS Regulation and provide a way to create digital signatures that can meet the legal requirements for AdES and QES.
3.3. Digital signatures concepts
This section aims to briefly introduce PKI-based digital signature concepts, more specifically concepts related to digital signatures supported by X.509 digital certificates issued by Certification Authorities (CA), and making use of asymmetric cryptography. Such signatures are the kind of signatures that are handled in DSS.
For the rest of this section, the creation of a digital signature value is assumed to be the encryption of the digest of a data object using a private key for which there exists a corresponding X.509 public key certificate issued by a CA.
For the purpose of introducing those concepts, we will first provide a simplified description of the PKI model in which digital signatures are created. The goal of this model is not to provide an accurate and exhaustive description and definition of a PKI but to provide a basis for introducing the main PKI concepts that are useful to DSS users. Suggestions for improvement are welcomed and can be proposed via PRs in the DSS GitHub.
3.3.1. Simplified PKI model
A (simplified) description of the PKI model and where DSS is involved in that model is given in the figure below.
In this simplified model, a PKI is composed of:
-
Certificates;
-
Certification Authorities (CA) issuing the certificates;
-
Certificate Revocation Lists (CRL) issued by CAs; and
-
OCSP responders providing information on the status of certificates.
In turn, DSS within that model, can be used to implement Signature creation applications (SCA) and/or Signature Validation Applications (SVA)
Each of those concepts are further detailed in the next sections.
3.3.2. Digital certificate
As mentioned before, in the present context, digital signatures are supported by public key certificates. Public key certificates are data structures that binds an entity to a public key and that are signed by a third party, they provide a proof of authenticity of the public key.
The ITU-T X.509 Recommendation is a standard describing (among others) such a data structure, and public key certificates structured as per the specifications provided in that standard are commonly referred to as “X.509 public key certificates”.
Furthermore, the IETF published the RFC 5280 ([R25]) which specifies a profile for X.509 public key certificates (and certificate revocation lists). For the remainder of this document, X.509 public key certificates are assumed to be profiled as per RFC 5280.
Certificates can be end-entity certificates or CA certificates:
-
End-entity certificates are certificates issued to entities that are not authorized to issue certificates, for instance a natural person;
-
CA certificates are certificates issued to entities authorized to issue certificates, also known as Certification Authorities (CA).
Certificates have a defined validity period during which the CA having issued the certificate guarantees the correctness of its content. During that validity period, they may however be revoked or suspended, for instance when the entity to which the certificate has been issued has lost control of the corresponding private key.
A certificate contains among other things information on:
-
The entity to which the certificate has been issued, also referred to as the Subject;
-
The public key which is bound to the Subject;
-
The entity having issued the certificate (the CA), also referred to as the Issuer;
-
The validity period of the certificate;
-
The location where information on the revocation status of the certificate can be found;
-
Restriction applying to the usage of the public key contained in the certificate;
-
A digital signature created by the issuer of the certificate;
-
…
3.3.3. CRLs and OCSP
As previously mentionned, a certificate can be revoked or suspended. This information is usually provided in the form of a Certificate Revocation List (CRL), or through the Online Certificate Status Protocol (OCSP).
A CRL is a list of revoked (and/or suspended) certificates that is digitally signed and published by a CRL issuer. This issuer can be the CA having issued the certificates listed in the CRL, or it can be another CA in which case the CRL is called an “indirect CRL”. RFC 5280 ([R25]) provides a profile for X.509 CRLs.
The OCSP is a protocol defined in RFC 6960 ([R26]) that enables the determination of the (revocation) status of a certificate without the use of a CRL. An OCSP request, containing (among other things) information on the certificate for which the (revocation) status is requested, is sent to a server and a response, containing information of that (revocation) status, is provided by an OCSP responder. OCSP responses are signed by the OCSP responder, and the OCSP responder can be the CA having issued the certificate or another CA in which case the OCSP responder is called a “delegated OCSP responder”.
RFC 5280 section 6.3 describes an algorithm for the validation of CRLs, while Common PKI v2.0 part 5 section 2.3 ([R27]) describes an algorithm for checking the revocation status of a certificate using CRLs and OCSP responses.
3.3.3.1. Certificate Authority
Certification Authorities are entities issuing certificates and guaranteeing the correctness of their content. They manage the whole lifecycle of the certificates they issue, including the revocation services. Throughout this document, they will be denominated as:
-
Issuing CA for the CAs that issue end-entity certificates:
-
Intermediate CA for CAs that issue certificates to other CAs and are not root CAs;
-
Root CA for the CAs that have at least one self-signed certificate.
3.3.3.2. Trust Anchors and Trust Stores
Without going into the details and inner workings of the hierarchical trust model (this document does not intend to discuss the soundness of this model, the soundness of transitivity of trust, etc.), when a user is looking to validate a certificate, that is the user’s need to decide whether they can trust the binding between the public key and the subject of that certificate, they will make use of so called “trust anchors”.
A trust anchor, in the context of certificate validation, is a CA that is trusted by the user in such a way that if there exists a valid chain of certificate from that CA to a certificate, the user trusts the correctness of the information contained in that certificate taking into consideration the (revocation) status of that certificate.
The wording “valid chain of certificate” used above is voluntarily informal, but it can be more formally defined as meaning that there exists a prospective certification path such that the output of the certification validation path algorithm (see Certificate Chain and Certification Path Validation) provided with, as inputs, that prospective certification path, the trust anchor information and possibly other inputs, is a success indication.
Trust anchor information can be, and is often, provided as a (potentially self-signed) public key certificate.
A trust store is, in turn, a list of trust anchor information that can be, and is often, a list of directly trusted public key certificates.
3.3.4. Trusted List (TL)
3.3.4.1. EU MS Trusted List
Trusted lists, as they are used in the EU/EEA, are a legal instrument used to provide, among other things, information on the qualified status of trust services.
Technically, they take the form of an XML structure formatted as specified in the standard ETSI TS 119 612 ([R11]).
Trusted lists can be used in a similar way to trust stores in that one can use, for instance, the public key certificates that are listed as the digital identity of qualified trust services issuing qualified certificates as trust anchors for the purpose of validating certificates, however there are significant differences between the usage of trusted lists and the usage of classic trust stores. Below is a non-exhaustive list of such differences:
-
Trusted lists can be used to determine/confirm the legal type of certificate i.e. verifying that a certificate is a certificate for electronic signature, for electronic seal or for website authentication, whereas trust store typically do not allow such determination.
-
Trusted list can be used to determine/confirm the qualified status of a certificate;
-
Trusted lists contain the status history of trust services, meaning that they allow the determination/confirmation of whether a certificate was qualified and of a particular type at a time in the past. Trust service entries are never removed from a trusted list whereas compromise of a trust anchor is usually reflected by the removal of the corresponding trust anchor information from a trust store (in a trusted list, this would be reflected by changing the current status of the corresponding trust service, while keeping the status history);
-
Trusted lists frequently (one might argue ‘mostly’) identify trust services issuing certificates through the certificates of issuing CAs, whereas trust store usually contain mostly root CAs.
3.3.4.2. List of Trusted Lists (LOTL)
A List of Trusted Lists (LOTL) is a list that contains:
-
links towards all the published EU MS Trusted Lists;
-
the certificates used to verify the signatures of these trusted lists.
In the EU/EEA context, a LOTL is published by the European Commission at a secure location that is made publicly available on the Official Journal of the European Commission (OJEU). It is available in an XML format which is suitable for automated processing. This format of the LOTL is digitally signed/sealed, which allows to assure authenticity and integrity of the LOTL. The signing certificates of the LOTL are also made publicly available in the OJEU.
The LOTL is used to authenticate EU MS Trusted Lists and to provide an easy and trustworthy way to access these TLs.
When the LOTL-signing certificates or the location of the LOTL changes, the modification needs to be published by the Commission. The update is done in the form of a “pivot LOTL”, which is a specific instance of a LOTL. Each new modification will create a new pivot LOTL. The pivot LOTLs are grouped in the current LOTL itself, under the < SchemeInformationURI> field. Consulting all the pivot LOTL from the most recent to the oldest gives a trace of all the signing certificates and locations of the LOTL back to the initial ones.
3.3.5. Certificate Chain and Certification Path Validation
The certificate path validation is an algorithm that seeks to verify the binding between the public key and the subject of a certificate, using trust anchor information. The complete processing is described in RFC 5280 section 6.1, and as stated there, it verifies among other things that a prospective certification path (a sequence of n certificates) satisfies the following conditions:
-
for all x in {1, …, n-1}, the subject of certificate x is the issuer of certificate x+1;
-
certificate 1 is issued by the trust anchor;
-
certificate n is the certificate to be validated (i.e., the target certificate); and
-
for all x in {1, …, n}, the certificate was valid at the time in question.
Although RFC 5280 states that procedures performed to obtain the sequence of certificate that is provided to the certification path validation is outside its scope, Common PKI v2.0 part 5 section 2.1 ([R27]) provides one such possible procedure.
An intuitive approach to build a prospective certification path is to start by looking at the “Authority Information Access” (AIA) extension of the target certificate (see RFC 5280 section 4.2.2.1) which, if present, frequently includes information on how to retrieve the certificate of the issuer of that certificate. Repeating this action on the certificate retrieved can then allow to build a prospective certification path.
The wording "certificate chain" is often used interchangeably with "certification path".
In ETSI EN 319 102-1 ([R09]) however, a prospective certificate chain is defined as a sequence of certificate that satisfies the conditions a. to c. above and for which the trust anchor is trusted according the validation policy in use.
An illustration of different certificate chains/certification paths is provided in the figure below.
3.3.6. Signature creation
3.3.6.1. Signature creation process
Although other schemes exist, we assume here that creating a digital signature value consists in the encryption of a hash computed on the signed data.
The standard ETSI EN 319 102-1 clause 4 ([R09]) provides a complete conceptual model for the creation of “AdES digital signatures”, but for the sake of simplicity we can extract from this model the following steps:
-
Receiving a (set of) document(s) or a (set of) hash(es) representing those documents, together with other inputs (such as so-called “signed attribute” values e.g. signer’s location, and constraints driving the creation of the signature such as the cryptographic algorithms to be used for the creation of the signature value);
-
Composing the “data to be signed” (DTBS) which is the data object that will be covered by the signature value (including thus the document(s) and attributes to be signed), and the associated “data to be signed formatted” (DTBSF) which can be taken as the format-specific byte-stream on which the signature value will be computed;
-
Creating the “data to be signed representation” (DTBSR) by applying the appropriate hash algorithm on the DTBSF obtained in the previous step;
-
Computing the signature value by encrypting the DTBSR using the appropriate algorithm (this is usually done by activating the private key within a “Signature creation device” (SCDev), that will perform the operation);
-
Formatting the result into a “signed data object” (SDO) complying with the desired signature format (e.g. XAdES, PAdES, etc).
As mentioned above, the activation of the private key and the operation of creating the signature value is assumed to be performed by a specific device. It is in general desirable that this device is a secure (e.g. tamper-proof) device that requires authentication for the activation of the key (e.g. using PIN codes).
When the private key contained in that device is controlled by an end-entity, this device is usually called a “signature creation device” or SCDev. This can be a local SCDev such as a smartcard, but it can also be a remote SCDev managed by a CA or TSP.
When the private key is used by a CA for signing certificates, this device is usually called a “hardware security module” or HSM.
Frequently, when the private key is under the control of a legal entity (such as when the key is used to create electronic seals) the device is also called an HSM.
3.3.7. Signature validation (introduction)
Taking a very (or over) simplified model, validating a digital signature can be seen as:
-
On one hand, verifying the cryptographic validity of the digital signature value (part of it consisting in decrypting the digital signature value and comparing the decrypted value with the hash of the signed data).
-
On the other hand, verifying the validity of the signing certificate (see certification path validation).
We’ll see that even such a simplified model is useful for the purpose of introducing common concepts in digital signature validation.
Let’s imagine that we want to validate a digital signature and the time when this validation occur is denoted as Tval.
If the signing certificate successfully passes the certification path validation at Tval, and the digital signature value is cryptographically valid, one can then say that the digital signature is valid at Tval.
Now, if computing the hash of the signed data does not yield the same value as the decryption of the signature value, one can then say that the digital signature is invalid.
Beyond valid and invalid digital signature however, there are a lot of cases when one cannot determine the validity of a digital signature. Below are some examples where one cannot conclude that a digital signature is valid or invalid, in which case the validity status of the signature is indeterminate.
Let’s imagine that at Tval, when we are trying to access the certification status information, that information is unavailable (e.g. the CRL cannot be downloaded, the OCSP responder is unavailable). Then it is not possible, at Tval, to determine whether the signing certificate is valid or not because at that time we are lacking information to conclude on that validity status. Because the validity of the signing certificate cannot be determined, the validity of the overall signature cannot be determined either and the validity of the signature is indeterminate. However, this status is only indeterminate because we do not have the information that would allow us to conclude, retrying to validate the signature with more information (e.g. at a time when the CRLs can be downloaded) could result in a definite valid or invalid status.
A more complex example is when, at Tval, revocation information indicates that the signing certificate is revoked since a time indicated as Trev (which is thus < Tval).
Then at Tval, we can only conclude that the signing certificate is revoked and thus the signature cannot be determined as valid at Tval. However, this does not mean necessarily that the signature was created when the signing certificate was revoked, it may very well be that the signature was created at a time prior to Trev and that, should we have validated the signature at that time, the validation would have been successful. Therefore, we cannot conclude that the signature is invalid because we do not know in a definite manner if the signature was created before the revocation of the signing certificate.
For instance, if we had a proof that the signature existed before Trev, such as a signature timestamp indicating a time Tpoe < Trev, then using that proof of existence (POE) we can conclude that the signature was created before the signing certificate was revoked and this could allow us to produce a definite conclusion.
On the other hand, if we had a proof that the signature could not have existed before Trev, such as a content timestamp indicating a time Tcnt > Trev (a content timestamp is necessarily created before the digital signature value), then we could definitely conclude that the signing certificate was revoked when the digital signature was created and thus that the digital signature is invalid.
Another issue that can be illustrated here is when one creates a digital signature using cryptographic algorithms that are not considered secure: In such a case, it may be possible for an malicious actor to create counterfeited signed documents.
When validating a signature, it is therefore necessary to verify that the signature was created using cryptographic algorithms and parameters that are considered as secure. This is usually done by comparing a POE of the digital signature value with a sunset date for the cryptographic algorithms and parameters involved. A sunset date for a cryptographic algorithm and/or parameter is called a cryptographic constraint, and the application validating the signature usually keeps a set of such dates and cryptographic algorithms and parameters; this set is what is called the set of cryptographic constraints.
In general, the validation of a signature is made against a set of constraints, which the cryptographic constraints are a part of, that is also sometimes referred to as a signature validation policy.
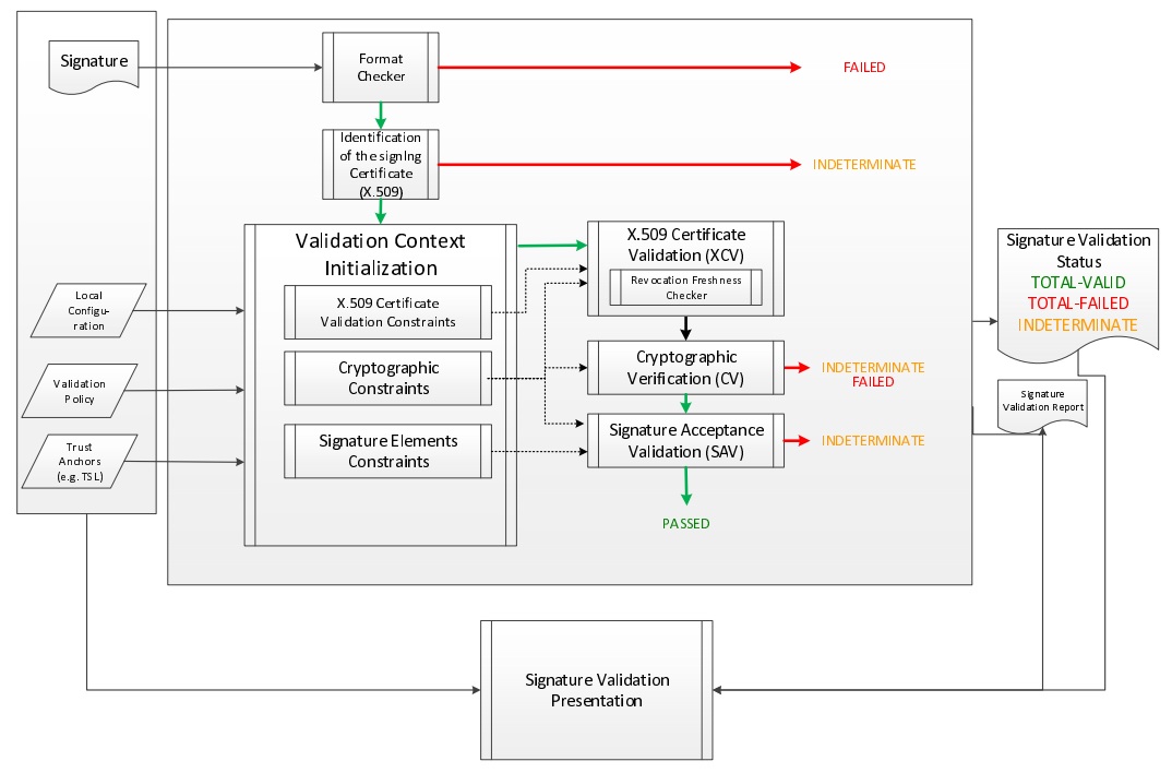
The standard ETSI EN 319 102-1 specifies a complete validation model and procedures for the validation of “AdES digital signatures”, which are implemented in DSS. The result of a validation process performed according to those procedures is a validation report and an indication which can be:
-
TOTAL-PASSEDindicating that the signature has passed verification and it complies with the signature validation policy. -
INDETERMINATEindicating that the format and digital signature verifications have not failed but there is insufficient information to determine if the electronic signature is valid. -
TOTAL_FAILEDindicating that either the signature format is incorrect or that the digital signature value fails the verification.
For each of the validation checks/constraint (e.g. signature format, signing certificate validity), the validation process must provide information justifying the reasons for the resulting status indication as a result of the check against the applicable constraints. In addition, the ETSI standard defines a consistent and accurate way for justifying statuses under a set of sub-indications. This allows the user to determine whether the signature validation has succeeded and the reason in case of a failure.
The following table presents the indications and sub-indications that can be encountered at completion of a signature validation process. For a detailed description of their meaning, refer to ETSI EN 319 102-1 ([R09]).
| Indication | Sub-indication |
|---|---|
TOTAL-PASSED |
- |
TOTAL-FAILED |
FORMAT_FAILURE |
HASH_FAILURE |
|
SIG_CRYPTO_FAILURE |
|
REVOKED |
|
EXPIRED |
|
NOT_YET_VALID |
|
INDETERMINATE |
SIG_CONSTRAINTS_FAILURE |
CHAIN_CONSTRAINTS_FAILURE |
|
CERTIFICATE_CHAIN_GENERAL_FAILURE |
|
CRYPTO_CONSTRAINTS_FAILURE |
|
POLICY_PROCESSING_ERROR |
|
SIGNATURE_POLICY_NOT_AVAILABLE |
|
TIMESTAMP_ORDER_FAILURE |
|
NO_SIGNING_CERTIFICATE_FOUND |
|
NO_CERTIFICATE_CHAIN_FOUND |
|
REVOKED_NO_POE |
|
REVOKED_CA_NO_POE |
|
OUT_OF_BOUNDS_NOT_REVOKED |
|
OUT_OF_BOUNDS_NO_POE |
|
REVOCATION_OUT_OF_BOUNDS_NO_POE |
|
CRYPTO_CONSTRAINTS_FAILURE_NO_POE |
|
NO_POE |
|
TRY_LATER |
|
SIGNED_DATA_NOT_FOUND |
|
CUSTOM |
3.3.8. Timestamping
As illustrated in Signature validation (introduction), validating a signature sometimes require a proof of existence of that signature at a given time.
Such proof of existence can be given in the form of a timestamp.
A digital timestamp is an assertion of proof that a data object existed at particular time. This usually takes the form of a binding between a hash of a data object and a date and time issued and signed by a trustworthy timestamping authority.
When signing digitally, a date and time can be already included into the signature, but it corresponds to the signer computer’s local time. The latter can easily be modified prior to signing so that the time of signing is not the actual one. Thus, this signing time cannot be trusted. A trustworthy digital timestamp shall be used to prove existence of the signature (and its associated data) at a certain point in time.
This principle exists for handwritten signatures too. When a document is signed manually, it is done in the presence of a trustworthy notary, who verifies not only the identity of the signer but also the date and time of the signature.
Before explaining the timestamping process, let us define some concepts that are involved in this process
-
A Timestamp Authority (TSA) is a Trust Service Provider (cf. Trust Service Provider) that creates timestamp tokens using one or more Timestamping Units. The TSA must comply with the IETF RFC 3161 specifications (cf. [R08]).
-
A Timestamping Unit (TU) is a set of hardware and software that contains a single signing key used by a TSA.
Furthermore, in the context of digital signatures, we usually distinguish timestamps depending on the data for which they provide a proof of existence:
-
A content timestamp is a timestamp that is computed on the original data that is signed by a signature. It provides a proof of existence of the original data but not of the signature.
-
A signature timestamp is a timestamp that is computed on the digital signature value (in some case on the whole signed data object). It provides a proof of existence of the signature value.
-
An archive timestamp is a timestamp that is computed on the validation material of a signature (that is, the data necessary to validate a signature such as CRLs, OCSP responses, certificate chain, etc). They at least provide a proof of existence of that validation material, but as they are frequently in fact computed on the whole signed data object in which that validation material has been added, they often provide a proof of existence of the original data, signature value, signature timestamp, validation material, and possible other archive timestamps that are covered by them
Timestamping, the process of adding a timestamp to a signature, can be broken down into the following steps:
-
The user creates a hash of the data for which a timestamp assertion is required (e.g. signature value for a signature timestamp).
-
The user sends the hash and the digest algorithm to a TSA.
-
The TSA groups the hash, the time of stamping (current date and time) and the identity of the TSA and signs it with a private key contained in a TU.
-
The timestamp token resulting from the previous step is returned to the client.
-
The timestamp token is added to the signature of the data that was sent as a hash in the first step.
An illustration of that process for the creation of a signature timestamp is provided below:
The timestamp token created by a TSA can be considered as trustworthy because
-
the TSA is independent from the signing process;
-
the clock of the TSA is synchronized with an authoritative time source;
-
the timestamp is digitally signed by the TSA;
-
the TSA shall follow strict specifications.
3.3.9. Multiple signatures
Up until now, only creation of a single signature have been covered. However, in most cases multiple signatures need to be created (e.g. a contract signing by multiple parties). In such cases, it is useful to note that multiple signatures can be created in parallel or in a sequential order.
3.3.9.1. Parallel signatures
Parallel signatures are stand-alone, mutually independent signatures where the ordering of the signatures is not important. All the involved parties can receive the data at the same time and sign in any order. The computation of these signatures is performed on exactly the same hash data but using different private keys associated to the different signers. Parallel signatures can be validated independently to verify whether the associated data is validly signed.
The following schema illustrates the creation of parallel signatures:
3.3.9.2. Sequential signatures
Sequential signatures are mutually dependent signatures where the ordering of the signatures is important. A fixed signing order is defined and the next signer in the chain shall not sign before the preceding signers have signed the data. The computation of these signatures is not performed on the same data. A signer that is further in the signing chain will sign the initial data previously signed by the signers preceding him in the chain. Each signer uses his own private key to sign.
The following schema illustrates the creation of sequential signatures:
3.3.9.3. Counter signatures
A counter signature is an additional signature applied on data that has already been signed previously. This type of signature is used to show approval of the data and signature, to confirm the authenticity of the data. The computation of a counter signature is performed on the signed data, and it is added to the signature as an unsigned attribute, i.e. after initial signature creation.
Counter signatures are often created by trustworthy entities such as notaries, doctors or attorneys. Possible use cases are rental and mortgage applications, health documents, passports and visas.
The following schema illustrates the creation of counter signatures:
3.3.10. Signature Applicability Rules / Signature Policy
The term "signature policy" is often used to refer to "Signature Applicability Rules", that is, a set of rules for the creation, validation and long-term management of one (or more) electronic signature(s).
A Signature Policy, in that meaning, contains general information such as:
-
the identifier of the signature policy;
-
the name of the signature policy issuer;
-
the date of issuance of the signature policy;
-
the signing period;
-
the field of application;
-
…
A Signature Policy is composed of three main parts that define technical and procedural requirements:
-
Signature Creation Policy: requirements for the signer in creating a signature;
-
Signature Validation Policy: requirements for the verifier when validating a signature;
-
Signature (LTV) Management Policy: requirements for the long term management and preservation of a signature.
A signature policy is a way of expressing:
-
who may sign;
-
in what capacity an entity may sign;
-
what data is being signed;
-
in what circumstances the data is signed;
-
why the data is being signed (i.e. what are the consequences);
-
the purpose for the signature;
-
the context in which the signature will be used;
-
the means for the creation , verification and long-term management of an electronic signature;
-
the means for reproducing the formalities of signing;
-
the requirements imposed on or committing the involved actors.
The exact information contained in a signature policy will depend on the use cases of the signature and on the involved parties as the signature policy can be negotiated between them. Therefore, it is not possible to define a single template policy to cover all use cases.
Having a signature policy and thus all the above-mentioned information, available in a signature, has several advantages:
-
It allows keeping a trace of the decisions that were made during the analysis of the signatures that will need to be created.
-
It allows a signature to be legally enforceable in any Member State
-
It makes the signature workflow transparent to all involved parties. This enhances trust in electronic signatures that comply with a signature policy.
Parties involved in a signature policy are:
-
The Signature policy issuer: a legal/natural entity that sets the rules that compose the signature policy.
-
Signature policy users: natural persons that can be one of the two following types of entities:
-
Signer: creates an electronic signature.
-
Verifier: ensures the authenticity of the policy and decides whether the signed data is valid or not.
-
-
Trust Service Provider(s).
ETSI ESI has developped several standards to express signature applicability rules or "signature policy" in two forms:
-
In a human-readable form: It can be assessed to meet the requirements of the legal and contractual context in which it is being applied (cf. ETSI TS 119 172-1 [R17]).
-
In a machine processable form (XML or ASN.1): To facilitate its automatic processing using the electronic rules (cf. ETSI TS 119 172-2 [R18] and ETSI TS 119 172-3 [R19]).
3.3.10.1. Signature policy at creation and validation
During signature creation, a signature creation policy can be added to the signature as a signed attributes of the signature. Signed attributes are information that can only be included upon signature creation and that cannot be added, modified or removed at a later point in the life of the signature. The signature creation policy can be added to the signature indirectly as a reference which is composed of the hash value of the policy and the hash algorithm that was used to hash the policy, or directly when it is in a machine processable form.
During signature validation, a mapping between acceptable signature creation policies and their corresponding signature validation policies can be provided to the signature validation application (SVA). If the signature contains one signature creation policy identifier, which is part of the list of mappings, the SVA can then apply the corresponding validation policy during validation.
3.4. Resources
Certain resources have been developed to improve the adoption of the eIDAS Regulation as well as improve information sharing about the eIDAS Regulation and related concepts.
The EU Trust Services Dashboard (EU TSD) is such a resource. It "proposes a centralized platform that enables interested parties and Digital Single Market players to easily and transparently access information and tools related to the trust services chapter of eIDAS".
It contains among others a Trusted List Browser to browse through the trusted lists of the different EU Member States.
eIDAS implementing acts have been issued and adopted by the Commission:
-
Commission Implementing Decision (EU) 2015/296: procedural arrangements for cooperation between Member States on electronic identification.
-
Commission Implementing Decision (EU) 2015/1501: on the interoperability framework.
-
Commission Implementing Decision (EU) 2015/1502: on setting out minimum technical specifications and procedures for assurance levels for electronic identification means.
-
Commission Implementing Decision (EU) 2015/1984: circumstances, formats and procedures of notification.
-
Commission Implementing Regulation (EU) 2015/806: specifications relating to the form of the EU trust mark for qualified trust services.
-
Commission Implementing Decision (EU) 2015/1505: technical specifications and formats relating to trusted lists.
-
Commission Implementing Decision (EU) 2015/1506: specifications relating to formats of advanced electronic signatures and advanced seals to be recognised by public sector bodies.
-
Commission Implementing Decision (EU) 2016/650: standards for the security assessment of qualified signature and seal creation devices.
ETSI has developed standards that can be followed to be compliant with the eIDAS Regulation.
3.5. Digital signatures in DSS
3.5.1. Tokens in DSS
The Token class is the base class for the different types of tokens used in the process of signature validation which are certificates, OCSPs, CRLs and timestamps. These tokens can be described as follows:
-
CertificateToken: Whenever the signature validation process encounters an X509Certificate a certificateToken is created. This class encapsulates some frequently used information: a certificate comes from a certain context (Trusted List, CertStore, Signature), has revocation data, etc. To expedite the processing of such information, they are kept in cache.
-
RevocationToken: Represents a revocation data token. It can be a CRLToken or an OCSPToken:
-
CRLToken: Represents a CRL and provides the information about its validity.
-
OCSPToken: OCSP Signed Token which encapsulate BasicOCSPResp (BC).
-
-
TimestampToken: SignedToken containing a TimeStamp.
-
PdfTimestampToken: Specific class for a PDF Document TimestampToken.
-
3.5.2. Compliance to ETSI standards
DSS implements the following ETSI standards for various signature forms:
-
XAdES digital signatures are compliant with ETSI EN 319 132 part 1-2 ([R01]);
-
CAdES digital signatures are compliant with ETSI EN 319 122 part 1-2 ([R02]);
-
PAdES digital signatures are compliant with ETSI EN 319 142 part 1-2 ([R03]);
-
JAdES digital signatures are compliant with ETSI TS 119 182 part 1 ([R05]);
-
ASiC signature containers are compliant with ETSI EN 319 162 part 1-2 ([R04]).
but also claims:
-
Creation and validation of AdES digital signatures are compliant with ETSI EN 319 102-1 ([R09]) and ETSI TS 119 102-2 ([R13]).
-
The determination of the certificate qualification is compliant with ETSI TS 119 172-4 ([R10]).
-
Trusted lists processes are compliant with ETSI TS 119 612 ([R11]).
-
Procedures for using and interpreting EU Member States national trusted lists, such as determining the qualified status of a timestamp or of an SSL certificate, are compliant with ETSI TS 119 615 ([R14]).
3.5.3. Out of the EU context
DSS is not limited to EU contexts. It can be used in non-EU contexts with all its basic functions, i.e. signing, augmentation, validation, etc.
An example would be the configuration of trust anchors (see section Trust anchor configuration from a certificate store). The certificate sources can be configured from a TrustStore (kind of keystore which only contains certificates), a trusted list and/or a list of trusted lists. In case of an EU context you could use any of these three trust anchors. For a non-EU context you could use a trust store or a non-EU trusted list. However, non-EU TLs are supported by DSS only if they have the same XML structure as EU TLs, i.e. if they are compliant with the XSD schema. Another constraint is that there is no guarantee for a proper qualification determination as the non-EU TL shall also be compliant with EU regulations.
4. Signature creation
4.1. AdES specificities
4.1.1. Existing formats
The different digital signature formats make it possible to cover a wide range of real life use cases of this technique. Thus, we distinguish the following formats:
-
XAdES - for XML Advanced Electronic Signatures (cf. [R01]);
-
CAdES - for CMS Advanced Electronic Signatures (cf. [R02]);
-
PAdES - for PDF Advanced Electronic Signatures (cf. [R03]);
-
JAdES - for JSON Advanced Electronic Signatures (cf. [R05]);
-
ASIC - for Associated Signature Containers (cf. [R04]). XAdES and CAdES combinations are possible.
4.1.2. Signature profiles
The eIDAS Regulation (910/2014) sets the legal framework for electronic signatures in the European Union. It defines who can use electronic signatures and in what context. To ensure that electronic signatures can be created and validated anywhere in Europe, a number of standards were identified for their implementation.
To ensure cross-border interoperability the eIDAS Regulation through the Commission Implementing Decision (EU) 2015/1506 (cf. [R16]) specifies minimum formats of advanced electronic signatures and advanced seals to be recognised by member states. It defines a number of baseline profiles:
-
XAdES Baseline Profile: ETSI TS 103171 v.2.1.1;
-
CAdES Baseline Profile: ETSI TS 103173 v.2.2.1;
-
PAdES Baseline Profile: ETSI TS 103172 v.2.2.2;
-
ASiC Baseline Profile: ETSI TS 103174 v.2.2.1.
The baseline profile for a certain signature format provides the basic features required to assure interoperability in the EU for that format. Each baseline profile defines four different levels that correspond to the four signature classes described in the ETSI standard EN 319 102-1 (cf. [R09]) and which are described in the following section.
Before the introduction of the baseline profiles, old extended profiles were used. Below is a comparative table of old extended profiles and new baseline profiles for each signature format:
| XAdES | CAdES | PAdES | JAdES | |||
|---|---|---|---|---|---|---|
EXTENDED |
BASELINE |
EXTENDED |
BASELINE |
EXTENDED |
BASELINE |
BASELINE |
XAdES-E-BES |
XAdES-B-B |
CAdES-E-BES |
CAdES-B-B |
PAdES-E-BES |
PAdES-B-B |
JAdES-B-B |
XAdES-E-EPES |
CAdES-E-EPES |
PAdES-E-EPES |
||||
XAdES-E-T |
XAdES-B-T |
CAdES-E-T |
CAdES-B-T |
PAdES-B-T |
JAdES-B-T |
|
XAdES-E-C |
CAdES-E-C |
|||||
XAdES-E-X |
CAdES-E-X |
|||||
XAdES-E-X-L |
XAdES-B-LT |
CAdES-E-X-L |
CAdES-B-LT |
PAdES-B-LT |
JAdES-B-LT |
|
XAdES-E-A |
XAdES-B-LTA |
CAdES-E-A |
CAdES-B-LTA |
PAdES-E-LTV |
PAdES-B-LTA |
JAdES-B-LTA |
The DSS framework is compatible with the baseline profiles. However, it is not possible to use the extended profiles for signing purpose except for XAdES-E-A/C/X/XL. The validation of the signature has a basic support of old profiles.
4.1.3. Signature classes/levels
The ETSI standard EN 319 102-1 (cf. [R09]) defines four conformance classes to address the need to protect the validity of the signature in time. Henceforth, to denote the class of the signature the word "level" will be used. Follows the list of profiles implementing the four classes defined in the standard:
-
AdES-BASELINE-B: Profile implementing the signature class Basic Signature
The lowest and simplest version containing at least a signature value, a reference to or a copy of the signing certificate as a signed attribute, and optionally other signed or unsigned attributes. -
AdES-BASELINE-T: Profile implementing the signature class Signature with time
A timestamp regarding the time of signing is added to protect against repudiation. -
AdES-BASELINE-LT: Profile implementing the signature class Signature with Long-Term Validation Material
All the material or references to material required for validating the signature are embedded to allow verification in future even if their original source is not available. For example, this level has to prove that the certification path was valid, at the time of the validation of the signature, up to a trust point according to the naming constraints and the certificate policy constraints from the "Signature Validation Policy". -
AdES-BASELINE-LTA: Profile implementing the signature class Signature providing Long Term Availability and Integrity of Validation Material
By using periodical timestamping (e.g. each year), the availability or integrity of the validation data is maintained. The validity could be limited due to cryptographic obsolescence of the algorithms, keys and parameters used, or due to expiration or revocation of the validation material. TheAdES-BASELINE-LTAaugmentation adds additional time-stamps for archiving signatures in a way that they are still protected, but also to be able to prove that the signatures were valid at the time when the used cryptographic algorithms were considered safe. Additional validation data can be included too.
| The use of extended profiles on signature creation, such as -E-C, -E-X, -E-XL, -E-A, is supported only for XAdES. |
The following schema from the ETSI standard EN 319 102-1 (cf. [R09]) illustrates the different classes.
4.1.4. Signature packaging
When signing data, the resulting signature needs to be linked with the data to which it applies. This can be done either by creating a data set which combines the signature and the data (e.g. by enveloping the data with the signature or including a signature element in the data set) or placing the signature in a separate resource and having some external means for associating the signature with the data.
The choice is not obvious, because in one case the signature will alter the signed document and in the other case it is possible to lose the association between the signed document and its signature.
The following types of packaging can be defined for various signature formats:
-
ENVELOPED : when the signature applies to data that surround the rest of the document;
-
ENVELOPING : when the signed data form a sub-element of the signature itself;
-
DETACHED : when the signature relates to the external resource(s) separated from it;
-
INTERNALLY-DETACHED : when the signature and the related signed data are both included in a parent element (only XML).
More information about packaging use in combination with available formats can be found in the Signature profile guide.
4.1.4.1. Signature profile guide
Below you can find a table specifying various signature possibilities with available in DSS signature’s profiles/formats. The vertical column specifies available signature profiles and their extensions. The horizontal row specifies types of documents to be signed with the formats.
| Signature profiles | XML | JSON | Binary | Digest | Multiple files | Multiple signatures | Augmentation BASELINE-T+ | Counter signature | Stand-alone timestamp | |||
|---|---|---|---|---|---|---|---|---|---|---|---|---|
XAdES |
Enveloping |
Base64 encoded |
||||||||||
Embed XML |
XML only |
|||||||||||
Manifest |
||||||||||||
Canonicalization |
XML only |
|||||||||||
Enveloped |
enveloped transformation |
|||||||||||
based on XPath |
||||||||||||
based on Filter2 |
||||||||||||
Canonicalization |
XML only |
|||||||||||
Detached |
||||||||||||
Internally Detached |
XML only |
|||||||||||
CAdES |
Enveloping |
|||||||||||
Detached |
||||||||||||
PAdES |
Enveloped |
|||||||||||
JAdES |
Enveloping |
Compact Serialization |
||||||||||
Flattened JSON Serialization |
||||||||||||
JSON Serialization |
||||||||||||
Detached |
Compact Serialization |
SigD only |
||||||||||
Flattened JSON Serialization |
SigD only |
|||||||||||
JSON Serialization |
SigD only |
|||||||||||
ASiC |
ASiCS |
CAdES / XAdES |
||||||||||
ASiCE |
CAdES / XAdES |
|||||||||||
4.1.5. Signature algorithms
DSS supports several signature algorithms (combination of an encryption algorithm and a digest algorithm). Below, you can find the supported combinations. The support of the algorithms depends on the registered OID (ASN1) or URI (XML).
In the next table, XAdES also applies to ASiC with embedded XAdES signatures and CAdES also concerns PAdES and ASiC with embedded CAdES signatures.
| SmartCards/HSMs don’t allow signing with all digest algorithms. Please refer to your SmartCard/HSM provider. |
| SHA-1 | SHA-224 | SHA-256 | SHA-384 | SHA-512 | SHA3-224 | SHA3-256 | SHA3-384 | SHA3-512 | SHAKE256-512 | MD2 | MD5 | RIPEMD160 | |
|---|---|---|---|---|---|---|---|---|---|---|---|---|---|
RSA |
|||||||||||||
XAdES |
|||||||||||||
CAdES |
|||||||||||||
JAdES |
|||||||||||||
RSA-PSS |
|||||||||||||
XAdES |
|||||||||||||
CAdES |
|||||||||||||
JAdES |
|||||||||||||
ECDSA |
|||||||||||||
XAdES |
|||||||||||||
CAdES |
|||||||||||||
JAdES |
|||||||||||||
Ed25519 |
|||||||||||||
XAdES |
|||||||||||||
CAdES |
|||||||||||||
JAdES |
|||||||||||||
Ed448 |
|||||||||||||
XAdES |
|||||||||||||
CAdES |
|||||||||||||
JAdES |
|||||||||||||
DSA |
|||||||||||||
XAdES |
|||||||||||||
CAdES |
|||||||||||||
HMAC |
|||||||||||||
XAdES |
|||||||||||||
CAdES |
|||||||||||||
JAdES |
|||||||||||||
4.2. Representation of documents in DSS
DSS allows creation of different kinds of DSSDocument :
-
InMemoryDocument: fully loads the document in memory. This type ofDSSDocumentcan be instantiated with an array of bytes or an InputStream. -
FileDocument: created from an existing local file. -
DigestDocument: only contains pre-computed digest values for a given document. That allows a user to avoid sending the full document (detached signatures). -
DOMDocument: provides a way to create a document from aorg.w3c.dom.Nodeobject. -
CMSSignedDocument: an internal implementation of aDSSDocument, loading a CMS Signed Data object. -
HTTPHeader: represents an HTTP Header used as a signed object within a JAdES implementation (see JAdES Detached Packaging). -
HTTPHeaderDigest: represents an HTTP body message’s digest to be used as a signed HTTP Header within JAdES Detached Packaging. The object is built from anotherDSSDocument(e.g. from binaries, digest document, etc.); -
PdfByteRangeDocument: internal implementation used for reading a PDF content according to the specified Byte Range. -
ContainerEntryDocument: represents a container entry, containing metadata about the document; -
FileArchiveEntry: internal implementation, used to increase performance when reading a ZIP archive from file system.
// import eu.europa.esig.dss.model.DSSDocument;
// import eu.europa.esig.dss.model.InMemoryDocument;
// import java.io.InputStream;
// import java.nio.file.Files;
// import java.nio.file.Paths;
// We can instantiate an InMemoryDocument from binaries
DSSDocument binaryInMemoryDocument = new InMemoryDocument("Hello World".getBytes());
// Or from InputStream
DSSDocument isInMemoryDocument;
try (InputStream is = Files.newInputStream(Paths.get("src/main/resources/xml_example.xml"))) {
isInMemoryDocument = new InMemoryDocument(is);
}
// import eu.europa.esig.dss.model.DSSDocument;
// import eu.europa.esig.dss.model.FileDocument;
// import java.io.File;
// Instantiate a FileDocument from a File
DSSDocument fileDocument = new FileDocument(new File("src/main/resources/xml_example.xml"));
// Or from file path directly
DSSDocument filePathDocument = new FileDocument("src/main/resources/xml_example.xml");
// import eu.europa.esig.dss.model.DSSDocument;
// import eu.europa.esig.dss.model.DigestDocument;
// import eu.europa.esig.dss.model.FileDocument;
// import eu.europa.esig.dss.enumerations.DigestAlgorithm;
// Firstly, we load a basic DSSDocument (FileDocument or InMemoryDocument)
DSSDocument fileDocument = new FileDocument("src/main/resources/xml_example.xml");
// After that, we create a DigestDocument
DigestDocument digestDocument = new DigestDocument(DigestAlgorithm.SHA1, fileDocument.getDigestValue(DigestAlgorithm.SHA1));
digestDocument.setName(fileDocument.getName());
// We can add additional digest values when required. Eg : for a SHA-256 based signature
digestDocument.addDigest(DigestAlgorithm.SHA256, fileDocument.getDigestValue(DigestAlgorithm.SHA256));
// Or incorporate digest value as a String directly
digestDocument.addDigest(DigestAlgorithm.SHA512, "T1h8Ss0fiK0pfo1chVoLumIhyIgR9I0g8IvPhJPxwnR5dPFhLDEMU5kpt3AE4xnU2dagh6JaMz1INaCkO0LItg==");
// import eu.europa.esig.dss.model.DSSDocument;
// import eu.europa.esig.dss.xml.utils.DOMDocument;
// import org.w3c.dom.Node;
// Instantiate a DOMDocument from a Node (or Element, or Document, etc.)
DSSDocument domDocument = new DOMDocument(documentNode);
// import eu.europa.esig.dss.cms.CMSSignedDocument;
// import eu.europa.esig.dss.model.DSSDocument;
// import org.bouncycastle.cms.CMSSignedData;
// Instantiate a CMSSignedDocument from a CMSSignedData
CMSSignedData cmsSignedData = new CMSSignedData(cmsBytes);
DSSDocument cmsDocument = new CMSSignedDocument(cmsSignedData);
// import eu.europa.esig.dss.jades.HTTPHeader;
// import eu.europa.esig.dss.jades.HTTPHeaderDigest;
// import eu.europa.esig.dss.model.DSSDocument;
// import eu.europa.esig.dss.model.InMemoryDocument;
// An HTTPHeader shall be defined with a header name and a value
DSSDocument httpHeader = new HTTPHeader("content-type", "application/json");
// An `digest` HTTP Header can be created from an HTTP body message, using a DSSDocument and a desired DigestAlgorithm
DSSDocument httpBodyMessage = new InMemoryDocument("Hello World!".getBytes());
DSSDocument httpHeaderDigest = new HTTPHeaderDigest(httpBodyMessage, DigestAlgorithm.SHA256);
// import eu.europa.esig.dss.asic.common.ContainerEntryDocument;
// import eu.europa.esig.dss.model.DSSDocument;
// import eu.europa.esig.dss.model.FileDocument;
// import eu.europa.esig.dss.asic.common.DSSZipEntry;
// import java.util.zip.ZipEntry;
// Get an instance of DSSDocument
DSSDocument document = new FileDocument("src/main/resources/xml_example.xml");
// Instantiate a DSSZipEntry
// NOTE: the name of the document and zipEntry SHALL be the same
DSSZipEntry zipEntry = new DSSZipEntry(document.getName());
// Define metadata (optional)
zipEntry.setComment("Nowina Solutions");
zipEntry.setCompressionMethod(ZipEntry.DEFLATED);
zipEntry.setCreationTime(new Date());
// Instantiate a ContainerEntryDocument
DSSDocument containerEntryDocument = new ContainerEntryDocument(document, zipEntry);
4.3. Signature tokens
The DSS framework is able to create signatures using different keystores: PKCS#11, PKCS#12, JKS, MS CAPI and Apple Keystore. To be independent of the signing media, the DSS framework uses an interface named SignatureTokenConnection to manage different implementations of the signing process. All token implementations provided within the framework extend the AbstractSignatureTokenConnection abstract class that allows executing complete signature operation (digest and encryption on the token) or raw signature operation (external digest and encryption on the token).
This design also allows other card providers/adopters to create their own implementations. For example, this can be used for a direct connection to the Smartcard through Java PC/SC.
4.3.1. Available implementations
The following implementations are provided within the framework:
-
Pkcs11SignatureToken- for accessing smart cards or HSMs; -
Pkcs12SignatureToken- for accessing PKCS#12 (.p12) keystore; -
MSCAPISignatureToken- for accessing Microsoft keystore (e.g. on Windows OS); -
AppleSignatureToken- for accessing Keychain store in a MacOS environment; -
JKSSignatureToken- for accessing a Java KeyStore (i.e. .jks).
More information about each available implementations may be found below.
4.3.1.1. PKCS#11
PKCS#11 is widely used to access smart cards and HSMs. Most commercial software uses PKCS#11 to access the signature key of the CA or to enrol user certificates. In the DSS framework, this standard is encapsulated in the class Pkcs11SignatureToken. It requires some installed drivers (dll, sso, etc.).
// import java.util.List;
// import eu.europa.esig.dss.enumerations.DigestAlgorithm;
// import eu.europa.esig.dss.model.SignatureValue;
// import eu.europa.esig.dss.model.ToBeSigned;
// import eu.europa.esig.dss.token.DSSPrivateKeyEntry;
// import eu.europa.esig.dss.token.Pkcs11SignatureToken;
// import eu.europa.esig.dss.utils.Utils;
try (Pkcs11SignatureToken token = new Pkcs11SignatureToken("C:\\Windows\\System32\\beidpkcs11.dll")) {
List<DSSPrivateKeyEntry> keys = token.getKeys();
for (DSSPrivateKeyEntry entry : keys) {
System.out.println(entry.getCertificate().getCertificate());
}
ToBeSigned toBeSigned = new ToBeSigned("Hello world".getBytes());
SignatureValue signatureValue = token.sign(toBeSigned, DigestAlgorithm.SHA256, keys.get(0));
System.out.println("Signature value : " + Utils.toBase64(signatureValue.getValue()));
}
4.3.1.2. PKCS#12
This standard defines a file format commonly used to store the private key and corresponding public key certificate protecting them with a password. It allows signing with a PKCS#12 keystore (.p12 file).
In order to use this format with the DSS framework you have to go through the class Pkcs12SignatureToken.
// import java.security.KeyStore.PasswordProtection;
// import java.util.List;
// import eu.europa.esig.dss.enumerations.DigestAlgorithm;
// import eu.europa.esig.dss.model.SignatureValue;
// import eu.europa.esig.dss.model.ToBeSigned;
// import eu.europa.esig.dss.token.DSSPrivateKeyEntry;
// import eu.europa.esig.dss.token.Pkcs12SignatureToken;
// import eu.europa.esig.dss.utils.Utils;
try (Pkcs12SignatureToken token = new Pkcs12SignatureToken("src/main/resources/user_a_rsa.p12", new PasswordProtection("password".toCharArray()))) {
List<DSSPrivateKeyEntry> keys = token.getKeys();
for (DSSPrivateKeyEntry entry : keys) {
System.out.println(entry.getCertificate().getCertificate());
}
ToBeSigned toBeSigned = new ToBeSigned("Hello world".getBytes());
SignatureValue signatureValue = token.sign(toBeSigned, DigestAlgorithm.SHA256, keys.get(0));
System.out.println("Signature value : " + Utils.toBase64(signatureValue.getValue()));
}
4.3.1.3. MS CAPI
If the middleware for communicating with an SCDev provides a CSP based on MS CAPI (the Microsoft interface to communicate with SmartCards) specification, then you can use the MSCAPISignatureToken class to sign the documents.
// import eu.europa.esig.dss.enumerations.DigestAlgorithm;
// import eu.europa.esig.dss.model.SignatureValue;
// import eu.europa.esig.dss.model.ToBeSigned;
// import eu.europa.esig.dss.token.DSSPrivateKeyEntry;
// import eu.europa.esig.dss.token.MSCAPISignatureToken;
// import eu.europa.esig.dss.utils.Utils;
// import java.util.List;
try (MSCAPISignatureToken token = new MSCAPISignatureToken()) {
List<DSSPrivateKeyEntry> keys = token.getKeys();
for (DSSPrivateKeyEntry entry : keys) {
System.out.println(entry.getCertificate().getCertificate());
}
ToBeSigned toBeSigned = new eu.europa.esig.dss.model.ToBeSigned("Hello world".getBytes());
SignatureValue signatureValue = token.sign(toBeSigned, DigestAlgorithm.SHA256, keys.get(0));
System.out.println("Signature value : " + Utils.toBase64(signatureValue.getValue()));
}
4.3.1.4. Apple Keystore
Since DSS 5.10 a new class AppleSignatureToken is provided within the source code allowing to access a Keychain store in a MacOS environment.
| The API does not access keys from a smartcard, as opposite to the MS CAPI implementation. |
// import eu.europa.esig.dss.enumerations.DigestAlgorithm;
// import eu.europa.esig.dss.model.SignatureValue;
// import eu.europa.esig.dss.model.ToBeSigned;
// import eu.europa.esig.dss.token.AppleSignatureToken;
// import eu.europa.esig.dss.token.DSSPrivateKeyEntry;
// import eu.europa.esig.dss.utils.Utils;
// import java.util.List;
try (AppleSignatureToken token = new AppleSignatureToken()) {
List<DSSPrivateKeyEntry> keys = token.getKeys();
for (DSSPrivateKeyEntry entry : keys) {
System.out.println(entry.getCertificate().getCertificate());
}
ToBeSigned toBeSigned = new ToBeSigned("Hello world".getBytes());
SignatureValue signatureValue = token.sign(toBeSigned, DigestAlgorithm.SHA256, keys.get(0));
System.out.println("Signature value : " + Utils.toBase64(signatureValue.getValue()));
}
4.3.1.5. Java Key Store
The JKSSignatureToken class allows signing with a Java Key Store (.jks file).
// import eu.europa.esig.dss.enumerations.DigestAlgorithm;
// import eu.europa.esig.dss.model.SignatureValue;
// import eu.europa.esig.dss.model.ToBeSigned;
// import eu.europa.esig.dss.token.DSSPrivateKeyEntry;
// import eu.europa.esig.dss.token.JKSSignatureToken;
// import eu.europa.esig.dss.utils.Utils;
// import java.io.FileInputStream;
// import java.io.InputStream;
// import java.security.KeyStore.PasswordProtection;
// import java.util.List;
try (InputStream is = new FileInputStream("src/main/resources/keystore.jks");
JKSSignatureToken token = new JKSSignatureToken(is, new PasswordProtection("dss-password".toCharArray()))) {
List<DSSPrivateKeyEntry> keys = token.getKeys();
for (DSSPrivateKeyEntry entry : keys) {
System.out.println(entry.getCertificate().getCertificate());
}
ToBeSigned toBeSigned = new ToBeSigned("Hello world".getBytes());
SignatureValue signatureValue = token.sign(toBeSigned, DigestAlgorithm.SHA256, keys.get(0));
System.out.println("Signature value : " + Utils.toBase64(signatureValue.getValue()));
}
4.3.1.6. Other Implementations
Another implementation can be added by extending the SignatureTokenConnection interface, thus enabling the framework to use other API than provided within the framework. For example, it is likely that in the future PC/SC will be the preferred way of accessing a Smartcard. Although PKCS#11 is currently the most used API, DSS framework is extensible and can use PC/SC. For our design example we propose to use PC/SC to communicate with the Smartcard.
4.3.2. Key management
Since DSS 5.12, the framework offers a functionality of filtering key entries to be accessed from a SignatureTokenConnection interface. The filtering is done within SignatureTokenConnection#getKeys method with a help of DSSKeyEntryPredicate interface. Unless the predicate is configured, DSS will return all available keys by default.
An example of a basic usage of the DSSKeyEntryPredicate implementation is provided below:
// import eu.europa.esig.dss.enumerations.KeyUsageBit
// import eu.europa.esig.dss.token.DSSPrivateKeyEntry;
// import eu.europa.esig.dss.token.Pkcs11SignatureToken;
// import eu.europa.esig.dss.token.predicate.KeyUsageKeyEntryPredicate;
try (MSCAPISignatureToken token = new MSCAPISignatureToken()) {
// Set a KeyUsageKeyEntryPredicate filtering keys related to a certificate with a digitalSignature key usage bit
token.setKeyEntryPredicate(new KeyUsageKeyEntryPredicate(KeyUsageBit.DIGITAL_SIGNATURE));
// The method will return keys corresponding to certificates with defined digitalSignature key usage
List<DSSPrivateKeyEntry> keys = token.getKeys();
}
The list of provided default implementations of the DSSKeyEntryPredicate interface is provided below for reference:
// import eu.europa.esig.dss.enumerations.ExtendedKeyUsage;
// import eu.europa.esig.dss.enumerations.KeyUsageBit;
// import eu.europa.esig.dss.token.predicate.AllKeyEntryPredicate;
// import eu.europa.esig.dss.token.predicate.ExtendedKeyUsageKeyEntryPredicate;
// import eu.europa.esig.dss.token.predicate.KeyUsageKeyEntryPredicate;
// import eu.europa.esig.dss.token.predicate.ValidAtTimeKeyEntryPredicate;
// import java.util.Date;
// AllKeyEntryPredicate (default) is used to accept all keys
token.setKeyEntryPredicate(new AllKeyEntryPredicate());
// KeyUsageKeyEntryPredicate is used to filter keys by a keyUsage certificate attribute
token.setKeyEntryPredicate(new KeyUsageKeyEntryPredicate(KeyUsageBit.NON_REPUDIATION));
// ExtendedKeyUsageKeyEntryPredicate is used to filter keys by an extendedKeyUsage certificate attribute
token.setKeyEntryPredicate(new ExtendedKeyUsageKeyEntryPredicate(ExtendedKeyUsage.TIMESTAMPING));
// ValidAtTimeKeyEntryPredicate is used to filter keys by the certificate validity time
token.setKeyEntryPredicate(new ValidAtTimeKeyEntryPredicate(new Date()));
It is also possible to implement a custom predicate filtering key entries. An example below demonstrates an implementation filtering key entries based on a QcQSCD certificate:
// import eu.europa.esig.dss.model.x509.CertificateToken;
// import eu.europa.esig.dss.model.x509.extension.QcStatements;
// import eu.europa.esig.dss.spi.QcStatementUtils;
// import eu.europa.esig.dss.token.DSSPrivateKeyEntry;
// import eu.europa.esig.dss.token.predicate.DSSKeyEntryPredicate;
static class QcQSCDKeyEntryPredicate implements DSSKeyEntryPredicate {
@Override
public boolean test(DSSPrivateKeyEntry dssPrivateKeyEntry) {
CertificateToken certificate = dssPrivateKeyEntry.getCertificate();
if (certificate != null) {
QcStatements qcStatements = QcStatementUtils.getQcStatements(certificate);
return qcStatements != null && qcStatements.isQcQSCD();
}
return false;
}
}
and an example of its usage:
// Use of custom DSSKeyEntryPredicate
token.setKeyEntryPredicate(new QcQSCDKeyEntryPredicate());
4.4. Signature creation in DSS
In the DSS framework, there are two alternatives for signing a document which are illustrated in the following schema.
The first path consists in 3 atomic steps:
-
Compute the data to be signed (DTBS);
-
Sign the DTBS to obtain the signature value;
-
Sign the document (add the signature value).
The alternative is to use the following 4 steps:
-
Compute the data to be signed (DTBS);
-
Compute the digest of the DTBS to obtain the data to be signed representation (DTBSR);
-
Sign the DTBSR to obtain the signature value;
-
Sign the document (add the signature value).
4.4.1. Signature creation in 3 stateless methods
Usually, the signature creation is done using the 3 stateless methods approach.
DSS fully manages the first and last steps of the document signature process.
The signature operation (signing the DTBS) needs to be specified. DSS offers some implementations in the dss-token module. During this step, the signing keys are not retrieved. Instead, a communication channel that allows sending the DTBS to the keys is opened.
The following code presents the three stateless steps.
// import eu.europa.esig.dss.xades.signature.XAdESService;
// import eu.europa.esig.dss.spi.validation.CommonCertificateVerifier;
// import eu.europa.esig.dss.model.ToBeSigned;
// import eu.europa.esig.dss.model.SignatureValue;
// import eu.europa.esig.dss.model.DSSDocument;
XAdESService service = new XAdESService(new CommonCertificateVerifier());
// step 1: generate ToBeSigned data
ToBeSigned dataToSign = service.getDataToSign(toSignDocument, signatureParameters);
// step 2: sign ToBeSigned data using a private key
SignatureValue signatureValue = signingToken.sign(dataToSign, digestAlgorithm, privateKey);
// step 3: sign document using a SignatureValue obtained on the previous step
DSSDocument signedDocument = service.signDocument(toSignDocument, signatureParameters, signatureValue);
The first step uses the getDataToSign() method, which receives the following arguments:
-
the document to be signed;
-
the previously selected settings.
This step returns the DTBS. In the case of a XAdES, it corresponds to the SignedInfo XMLDSig element. Usually the DTBS is composed of the digest of the original document and the signed attributes (i.e. XAdES or CAdES).
The second step is a call to the function sign(), which is invoked on the object token representing the KeyStore and not on the service. This method takes three parameters:
-
Array of bytes that must be signed. It is obtained by the previous method invocation.
-
Algorithm used to create the digest. There is the choice between, for example, SHA256 and SHA512. This list is not exhaustive. For an exhaustive list see this class.
-
Private key entry.
The third and last step of this process is the integration of the signature value in the signature and linking of that one to the signed document based on the selected packaging method. This is done using the method signDocument() on the service. It requires three parameters:
-
Document to sign;
-
Signature parameters (the same as the ones used in the first step);
-
Value of the signature obtained in the previous step.
This separation into three steps allows use cases where different environments have their precise responsibilities: specifically the distinction between communicating with the token and executing the business logic.
4.4.2. Signature creation in 4 stateless methods
The main difference in this approach is that the digest of DTBS (i.e. DTBSR) is computed separately from a SignatureValue creation.
The following code presents the alternative with four stateless steps.
// import eu.europa.esig.dss.xades.signature.XAdESService;
// import eu.europa.esig.dss.spi.validation.CommonCertificateVerifier;
// import eu.europa.esig.dss.model.ToBeSigned;
// import eu.europa.esig.dss.model.SignatureValue;
// import eu.europa.esig.dss.model.DSSDocument;
// import eu.europa.esig.dss.model.Digest;
// import eu.europa.esig.dss.spi.DSSUtils;
XAdESService service = new XAdESService(new CommonCertificateVerifier());
// step 1: generate ToBeSigned data
ToBeSigned dataToSign = service.getDataToSign(toSignDocument, signatureParameters);
// step 2: compute the digest of the ToBeSigned data
Digest digest = new Digest(signatureParameters.getDigestAlgorithm(), DSSUtils.digest(signatureParameters.getDigestAlgorithm(), dataToSign.getBytes()));
// step 3: sign the digested data using a private key
SignatureValue signatureValue = signingToken.signDigest(digest, privateKey);
// step 4: sign document using a SignatureValue obtained on the previous step
DSSDocument signedDocument = service.signDocument(toSignDocument, signatureParameters, signatureValue);
The first and last steps, which compute the DTBS and sign the document, are the same as for the alternative with three steps.
The second step uses the digest method, which takes the following arguments
-
the digest algorithm;
-
the DTBS computed during the first step.
It returns the data to be signed representation (DTBSR) of a DTBS, i.e. it computes the digest.
The step that signs the digest with a raw signature (eg: NONEwithECDSA) and returns the signature value uses the method signDigest, which takes the following arguments:
-
the DTBSR.
-
the private key entry.
4.5. Creating a Baseline B-level signature
The simplest way to address the digital signature passes through the XAdES format. Indeed, it allows visualization of the signature content with a simple text editor. Thus, it becomes much easier to make the connection between theoretical concepts and their implementation. Before embarking on the use of the DSS framework, it is advisable to read the following documents:
-
XAdES Specifications (cf. [R01]).
The referenced specifications define the following:
-
To digitally sign a document, a signing certificate (that proves the signer’s identity) and the access to its associated private key is needed.
-
To digitally validate a signed document the signer’s certificate containing the public key is needed. To give a more colourful example: when a digitally signed document is sent to a given person or organization in order to be validated, the certificate with the public key, associated to the private key used to create the signature, must also be provided.
To start, let’s take a simple XML document:
<?xml version="1.0"?>
<test>Hello World !</test>
To instantiate a document from a file in DSS, refer to the section about DSSDocuments.
Since this is an XML document, we will use the XAdES signature and more particularly the XAdES-BASELINE-B level. For our example, we will use the ENVELOPED packaging.
To write our Java code, we still need to specify the type of KeyStore to use for signing our document. In other words, we need to specify where the private key can be found. To know more about the use of the different signature tokens, please consult the Signature tokens section.
In this example the class Pkcs12SignatureToken will be used. A file in PKCS#12 format must be provided to the constructor of the class. It contains a private key accompanying the X.509 public key certificate and protected by a password. The certificate chain can also be included in this file.
| It is possible to generate dummy certificates and their chains with OpenSSL. Please visit http://www.openssl.org/ for more details and http://dss.nowina.lu/pki-factory/keystore/list to access dummy certificates and their chains. |
This is the complete code example that allows you to sign an XML document:
// import eu.europa.esig.dss.enumerations.DigestAlgorithm;
// import eu.europa.esig.dss.enumerations.SignatureLevel;
// import eu.europa.esig.dss.enumerations.SignaturePackaging;
// import eu.europa.esig.dss.model.DSSDocument;
// import eu.europa.esig.dss.model.SignatureValue;
// import eu.europa.esig.dss.model.ToBeSigned;
// import eu.europa.esig.dss.spi.validation.CommonCertificateVerifier;
// import eu.europa.esig.dss.xades.XAdESSignatureParameters;
// import eu.europa.esig.dss.xades.signature.XAdESService;
// Preparing parameters for the XAdES signature
XAdESSignatureParameters parameters = new XAdESSignatureParameters();
// We choose the level of the signature (-B, -T, -LT, -LTA).
parameters.setSignatureLevel(SignatureLevel.XAdES_BASELINE_B);
// We choose the type of the signature packaging (ENVELOPED, ENVELOPING, DETACHED).
parameters.setSignaturePackaging(SignaturePackaging.ENVELOPED);
// We set the digest algorithm to use with the signature algorithm. You must use the
// same parameter when you invoke the method sign on the token. The default value is SHA256
parameters.setDigestAlgorithm(DigestAlgorithm.SHA256);
// We set the signing certificate
parameters.setSigningCertificate(privateKey.getCertificate());
// We set the certificate chain
parameters.setCertificateChain(privateKey.getCertificateChain());
// Create common certificate verifier
CommonCertificateVerifier commonCertificateVerifier = new CommonCertificateVerifier();
// Create XAdES service for signature
XAdESService service = new XAdESService(commonCertificateVerifier);
// Get the SignedInfo XML segment that need to be signed.
ToBeSigned dataToSign = service.getDataToSign(toSignDocument, parameters);
// This function obtains the signature value for signed information using the
// private key and specified algorithm
SignatureValue signatureValue = signingToken.sign(dataToSign, parameters.getDigestAlgorithm(), privateKey);
// We invoke the service to sign the document with the signature value obtained in
// the previous step.
DSSDocument signedDocument = service.signDocument(toSignDocument, parameters, signatureValue);
To summarize, signing a document in DSS requires to:
-
Create an object based on the
SerializableSignatureParametersclass. Generally, the number of specified parameters depends on the format, profile and level of the signature. This object also defines some default parameters. -
Choose the level, packaging and signature digest algorithm.
-
Indicate the private key entry as well as the associated signing certificate and certificate chain.
-
Instantiate the adequate signature service based on the format of the signature. In our case it is an XML file, so we will instantiate a XAdES service.
-
Carry out the signature process (three or four steps). in our case, the process of signing takes place in three stages.
The encryption algorithm is determined by the private key and therefore shall not be compelled by the setter of the signature parameters object. It would cause an inconsistency in the signature making its validation impossible. This setter can be used in a particular context where the signing process is distributed on different machines and the private key is known only to the signature value creation process.
Setting the signing certificate and the certificate chain should always be done. They can be set even if the private key is only known to the signature value creation process and there is no access to the private key at DTBS preparation. However, of course, the signing certificate shall be associated to the private key that will be used at the signature value creation step. Integrating the certificate chain in the signature simplifies the build of a prospective certificate chain during the validation process.
When the specific service is instantiated a certificate verifier must be set. It is recommended to read section CertificateVerifier configuration for information on the configuration of a CertificateVerifier.
The code above produces the signature that can be found here.
4.6. Configuration of attributes in DSS
4.6.1. Signed and unsigned attributes
A signature is composed of signed and unsigned attributes.
Signed attributes shall be included in a signature. These are BASELINE-B attributes that are set upon signature creation. They cannot be changed after the signature has been created.
Unsigned attributes are not obligatory and can be added after the signature creation during signature augmentation.
4.6.1.1. Table with all attributes per format and class
| DSS classes and methods | XAdES | CAdES | PAdES | JAdES | ||
|---|---|---|---|---|---|---|
B-Level |
Signed attributes |
class BLevelParameters |
SigningTime |
signing-time |
/M |
iat |
class BLevelParameters |
SignerRoleV2 |
signer-attributes-v2 |
signer-attributes-v2 |
srAts |
||
class BLevelParameters |
SignedAssertions |
signedAssertions |
signedAssertions |
signedAssertions |
||
class BLevelParameters |
CommitmentTypeIndication |
commitment-type-indication |
commitment-type-indication |
srCms |
||
class BLevelParameters |
SignatureProductionPlaceV2 |
signer-location |
/Location |
sigPl |
||
class BLevelParameters |
SignaturePolicyIdentifier |
signature-policy-identifier |
signature-policy-identifier |
sigPId |
||
B-Level |
Signed attributes |
class *AdESSignatureParameters |
SigningCertificate |
signing-certificate-v2 |
signing-certificate-v2 |
x5t#256 |
class *AdESSignatureParameters |
KeyInfo/X509Data |
SignedData.certificates |
SignedData.certificates |
x5c |
||
class *AdESSignatureParameters |
SignatureMethod |
/ |
/ |
alg |
||
class *AdESSignatureParameters |
AllDataObjectsTimeStamp |
content-time-stamp |
content-time-stamp |
adoTst |
||
class XAdESSignatureParameters |
SignedInfo/Reference |
/ |
/ |
/ |
||
B-Level |
Signed attributes |
class XAdESSignatureParameters |
DataObjectFormat |
/ |
/ |
/ |
class XAdESSignatureParameters |
Object |
/ |
/ |
/ |
||
class CAdESSignatureParameters |
/ |
content-hints |
/ |
/ |
||
class CAdESSignatureParameters |
/ |
content-identifier |
/ |
/ |
||
class PAdESSignatureParameters |
/ |
/ |
/Reason |
/ |
||
B-Level |
Signed attributes |
class PAdESSignatureParameters |
/ |
/ |
/Contents (length) |
/ |
class PAdESSignatureParameters |
/ |
/ |
/Filter |
/ |
||
class PAdESSignatureParameters |
/ |
/ |
/SubFilter |
/ |
||
class PAdESSignatureParameters |
/ |
/ |
/Name |
/ |
||
class PAdESSignatureParameters |
/ |
/ |
Visual representation |
/ |
||
class PAdESSignatureParameters |
/ |
/ |
/P (CertificationPermission) |
/ |
||
B-Level |
Signed attributes |
class JAdESSignatureParameters |
/ |
/ |
/ |
x5c |
class JAdESSignatureParameters |
/ |
/ |
/ |
typ |
||
class JAdESSignatureParameters |
/ |
/ |
/ |
kid |
||
class JAdESSignatureParameters |
/ |
/ |
/ |
x5u |
||
class JAdESSignatureParameters |
/ |
/ |
/ |
x5t#S256 |
||
B-Level |
Signed attributes |
class JAdESSignatureParameters |
/ |
/ |
/ |
sigD |
class JAdESSignatureParameters |
/ |
/ |
/ |
b64 |
||
class DSSDocument (for signer document) |
DataObjectFormat/MimeType |
mime-type |
/ |
cty |
||
class JAdESSignatureParameters |
/ |
/ |
/ |
exp |
||
B-Level |
Unsigned attributes |
class *AdESService |
CounterSignature |
countersignature |
/ |
cSig |
class *AdESService |
SignaturePolicyStore |
signature-policy-store |
/ |
sigPSt |
||
class JAdESSignatureParameters |
/ |
/ |
/ |
etsiU (items encoding) |
||
T-Level |
Unsigned attributes |
class *AdESSignatureParameters |
SignatureTimeStamp |
signature-time-stamp |
signature-time-stamp |
sigTst |
LT-Level |
Unsigned attributes |
class *AdESSignatureParameters |
(conditional) |
SignedData.certificates |
/DSS |
(conditional) |
class PAdESSignatureParameters |
/ |
/ |
/VRI |
/ |
||
LTA-Level |
Unsigned attributes |
class *AdESSignatureParameters |
ArchiveTimeStamp |
archive-time-stamp-v3 |
document-time-stamp |
arcTst |
C-Level |
Unsigned attributes |
class XAdESSignatureParameters |
CompleteCertificateRefs |
(not supported) |
(not supported) |
(not supported) |
X-Level |
Unsigned attributes |
class XAdESSignatureParameters |
SigAndRefsTimeStamp |
(not supported) |
(not supported) |
(not supported) |
4.6.2. Signed attributes
Additional signed attributes can be added to the basic signature configuration as presented in the following example of a XAdES-BASELINE-B signature.
// import eu.europa.esig.dss.enumerations.CommitmentType;
// import eu.europa.esig.dss.enumerations.CommitmentTypeEnum;
// import eu.europa.esig.dss.enumerations.DigestAlgorithm;
// import eu.europa.esig.dss.enumerations.SignatureLevel;
// import eu.europa.esig.dss.enumerations.SignaturePackaging;
// import eu.europa.esig.dss.model.BLevelParameters;
// import eu.europa.esig.dss.model.DSSDocument;
// import eu.europa.esig.dss.model.SignatureValue;
// import eu.europa.esig.dss.model.SignerLocation;
// import eu.europa.esig.dss.model.ToBeSigned;
// import eu.europa.esig.dss.spi.validation.CommonCertificateVerifier;
// import eu.europa.esig.dss.validation.timestamp.TimestampToken;
// import eu.europa.esig.dss.xades.XAdESSignatureParameters;
// import eu.europa.esig.dss.xades.signature.XAdESService;
// import java.util.ArrayList;
// import java.util.Arrays;
// import java.util.List;
XAdESSignatureParameters xadesSignatureParameters = new XAdESSignatureParameters();
// Basic signature configuration
xadesSignatureParameters.setSignaturePackaging(SignaturePackaging.ENVELOPING);
xadesSignatureParameters.setSignatureLevel(SignatureLevel.XAdES_BASELINE_B);
xadesSignatureParameters.setDigestAlgorithm(DigestAlgorithm.SHA512);
xadesSignatureParameters.setSigningCertificate(privateKey.getCertificate());
xadesSignatureParameters.setCertificateChain(privateKey.getCertificateChain());
xadesSignatureParameters.setPrettyPrint(true);
// Configuration of several signed attributes like ...
BLevelParameters bLevelParameters = xadesSignatureParameters.bLevel();
// Contains claimed roles assumed by the signer when creating the signature
bLevelParameters.setClaimedSignerRoles(Arrays.asList("Manager"));
// signer location
SignerLocation signerLocation = new SignerLocation();
signerLocation.setCountry("BE");
signerLocation.setStateOrProvince("Luxembourg");
signerLocation.setPostalCode("1234");
signerLocation.setLocality("SimCity");
// Contains the indication of the purported place where the signer claims to have produced the signature
bLevelParameters.setSignerLocation(signerLocation);
// Identifies the commitment undertaken by the signer in signing (a) signed data object(s)
// in the context of the selected signature policy
List<CommitmentType> commitmentTypeIndications = new ArrayList<>();
commitmentTypeIndications.add(CommitmentTypeEnum.ProofOfOrigin);
commitmentTypeIndications.add(CommitmentTypeEnum.ProofOfApproval);
// Alternatively a custom CommitmentType may be defined
CommonCommitmentType commitmentType = new CommonCommitmentType();
commitmentType.setUri("http://some.server.com/custom-commitment");
commitmentType.setDescription("This is a custom test commitment");
commitmentType.setDocumentationReferences("http://some.server.com/custom-commitment/documentation");
// It is also possible to define a custom qualifier, by providing its content (e.g. XML-encoded for XAdES)
CommitmentQualifier commitmentQualifier = new CommitmentQualifier();
String xmlContent = "<base:ext xmlns:base=\"http://same.server.com/custom-namespace\">Custom qualifier</base:ext>";
commitmentQualifier.setContent(new InMemoryDocument(xmlContent.getBytes()));
commitmentType.setCommitmentTypeQualifiers(commitmentQualifier);
// Add custom commitment to the list
commitmentTypeIndications.add(commitmentType);
// NOTE: CommitmentType supports also IDQualifier and documentationReferences.
// To use it, you need to have a custom implementation of the interface.
bLevelParameters.setCommitmentTypeIndications(commitmentTypeIndications);
CommonCertificateVerifier certificateVerifier = new CommonCertificateVerifier();
XAdESService service = new XAdESService(certificateVerifier);
service.setTspSource(getTSPSource());
// Allows setting of content-timestamp (part of the signed attributes)
TimestampToken contentTimestamp = service.getContentTimestamp(toSignDocument, xadesSignatureParameters);
xadesSignatureParameters.setContentTimestamps(Arrays.asList(contentTimestamp));
// Signature process with its 3 stateless steps
ToBeSigned dataToSign = service.getDataToSign(toSignDocument, xadesSignatureParameters);
SignatureValue signatureValue = signingToken.sign(dataToSign, xadesSignatureParameters.getDigestAlgorithm(), privateKey);
DSSDocument signedDocument = service.signDocument(toSignDocument, xadesSignatureParameters, signatureValue);
In the XAdES format the following types of Content Timestamp can be used:
-
AllDataObjectsTimeStamp - each time-stamp token within this property covers the full set of references defined in the Signature’s SignedInfo element, excluding references of type "SignedProperties".
-
IndividualDataObjectsTimeStamp - each time-stamp token within this property covers selected signed data objects.
By default, the AllDataObjectsTimeStamp is used. The IndividualDataObjectsTimeStamp can be configured manually.
To set the Content Timestamp, a TSP source needs to be set. The method getOnlineTSPSource() is not a core feature of DSS and shall be implemented by the user.
|
Concerning the signing date, the framework uses the current date time by default. In the case where it is necessary to indicate a different time it is possible to use the setter setSigningDate(Date).
// import eu.europa.esig.dss.xades.XAdESSignatureParameters;
// import java.util.Date;
parameters = new XAdESSignatureParameters();
// Set the date of the signature.
parameters.bLevel().setSigningDate(new Date());
The code above produces the signature that can be found here.
4.6.2.1. Signature Policy
The signature policy is a BASELINE-B signed attribute that is set upon signature creation. Thus, this attribute cannot be changed after the signature has been created.
The DSS framework allows you to reference a signature policy, which is a set of rules for the creation and validation of an electronic signature. For more information on the signature policy refer to section Signature Applicability Rules / Signature Policy.
The signer may reference the policy either implicitly or explicitly.
-
An implied policy means the signer follows the rules of a policy but the signature does not indicate which policy. It is assumed the choice of policy is clear from the context in which the signature is used and the
SignaturePolicyIdentifierelement will be empty. -
When the policy is explicit, the signature contains an
ObjectIdentifierthat uniquely identifies the version of the policy in use. The signature also contains a hash of the policy document to make sure that the signer and verifier agree on the content of the policy document.
This example demonstrates an implicit policy identifier. To implement this alternative, you must set SignaturePolicyId to an empty string.
// import eu.europa.esig.dss.model.BLevelParameters;
// import eu.europa.esig.dss.model.Policy;
BLevelParameters bLevelParameters = parameters.bLevel();
Policy policy = new Policy();
policy.setId("");
bLevelParameters.setSignaturePolicy(policy);
The following XML segment will be added to the signature’s qualifying and signed properties (<QualifyingProperties><SignedProperties>):
<xades:SignaturePolicyIdentifier>
<xades:SignaturePolicyImplied/>
</xades:SignaturePolicyIdentifier>
The next example demonstrates the use of an explicit policy identifier. This is obtained by setting the BASELINE-B profile signature policy and assigning values to the policy parameters. The Signature Policy Identifier is a URI or OID that uniquely identifies the version of the policy document. The signature will contain the identifier of the hash algorithm and the hash value of the policy document. The DSS framework does not automatically calculate the hash value; it is up to the developer to proceed with the computation. It is important to keep the policy file intact in order to keep the hash constant. It would be wise to make the policy file read-only.
// import eu.europa.esig.dss.enumerations.DigestAlgorithm;
// import eu.europa.esig.dss.model.BLevelParameters;
// import eu.europa.esig.dss.model.DSSDocument;
// import eu.europa.esig.dss.model.InMemoryDocument;
// import eu.europa.esig.dss.model.Policy;
// import eu.europa.esig.dss.spi.DSSUtils;
BLevelParameters bLevelParameters = parameters.bLevel();
// Get and use the explicit policy
String signaturePolicyId = "http://www.example.com/policy.txt";
DigestAlgorithm signaturePolicyHashAlgo = DigestAlgorithm.SHA256;
DSSDocument policyContent = new InMemoryDocument("Policy text to digest".getBytes());
byte[] digestedBytes = DSSUtils.digest(signaturePolicyHashAlgo, policyContent);
Policy policy = new Policy();
policy.setId(signaturePolicyId);
policy.setDigestAlgorithm(signaturePolicyHashAlgo);
policy.setDigestValue(digestedBytes);
bLevelParameters.setSignaturePolicy(policy);
The following XML segment will be added to the signature qualifying and signed properties (<QualifyingProperties><SignedProperties>):
<xades:SignaturePolicyIdentifier>
<xades:SignaturePolicyId>
<xades:SigPolicyId>
<xades:Identifier>http://www.example.com/policy.txt</xades:Identifier>
</xades:SigPolicyId>
<xades:SigPolicyHash>
<ds:DigestMethod Algorithm="http://www.w3.org/2001/04/xmlenc#sha256"/>
<ds:DigestValue>Uw3PxkrX4SpF03jDvkSu6Zqm9UXDxs56FFXeg7MWy0c=</ds:DigestValue>
</xades:SigPolicyHash>
</xades:SignaturePolicyId>
</xades:SignaturePolicyIdentifier>
4.6.2.2. Signature Policy Store
DSS provides a possibility of incorporation of a Signature Policy Store element as an unsigned property to the existing signature file.
The following signature formats support the Signature Policy Store addition:
-
XAdES (as well as ASiC with XAdES);
-
CAdES (as well as ASiC with CAdES);
-
JAdES.
| Being an unsigned component, the Signature Policy Store is not protected by a digital signature, unlike for example a Signature Policy Identifier incorporated into the signed properties. |
Before incorporating of a Signature Policy Store, you need to ensure the target signature contains the matching Signature Policy Identifier element (see section Signature Policy).
An example of a Signature Policy Store creation is available below:
// import eu.europa.esig.dss.model.DSSDocument;
// import eu.europa.esig.dss.model.SignaturePolicyStore;
// import eu.europa.esig.dss.model.SpDocSpecification;
// import eu.europa.esig.dss.xades.signature.XAdESService;
// Create the SignaturePolicyStore object
SignaturePolicyStore signaturePolicyStore = new SignaturePolicyStore();
// Provide the policy content referenced within the Signature Policy Identifier
signaturePolicyStore.setSignaturePolicyContent(policyContent);
// Define the Id of the policy
SpDocSpecification spDocSpec = new SpDocSpecification();
spDocSpec.setId(signaturePolicyId);
signaturePolicyStore.setSpDocSpecification(spDocSpec);
// Add the SignaturePolicyStore
XAdESService xadesService = new XAdESService(commonCertificateVerifier);
DSSDocument signedDocumentWithSignaturePolicyStore = xadesService.addSignaturePolicyStore(signedDocument, signaturePolicyStore);
4.6.3. Trust Anchor Inclusion Policy
In DSS, it is possible to indicate whether to include or not the certificate related to the trust anchor in the signature. Refer to section Trust Anchors and Trust Stores for information on trust anchors.
By default, when a BASELINE-B signature is constructed the trust anchor is not included, only the certificates previous to the trust anchor are included.
When a BASELINE-LT signature is constructed the trust anchor is included.
It is possible to indicate to the framework that the certificate related to the trust anchor should be included to the signature even at the BASELINE-B level. The setter setTrustAnchorBPPolicy(trustAnchorBPPolicy) of the BLevelParameters class should be used for this purpose.
By default, the argument trustAnchorBPPolicy is set to true so that only the certificates previous to the trust anchor are included. It should be set to false in order to include all certificates, including the trust anchor.
// import eu.europa.esig.dss.xades.XAdESSignatureParameters;
parameters = new XAdESSignatureParameters();
// Enforce inclusion of trust anchors into the signature
parameters.bLevel().setTrustAnchorBPPolicy(false);
4.6.4. Other parameters
4.6.4.1. XAdES
4.6.4.1.1. Canonicalization parameters
Before computing digests on an XML element, a canonicalization should be performed.
DSS allows defining canonicalization algorithms to be used on signature or timestamp creation:
// import eu.europa.esig.dss.xades.XAdESSignatureParameters;
// import javax.xml.crypto.dsig.CanonicalizationMethod;
// import eu.europa.esig.dss.xades.XAdESTimestampParameters;
parameters = new XAdESSignatureParameters();
// Sets canonicalization algorithm to be used for digest computation for the ds:Reference referencing
// xades:SingedProperties element
parameters.setSignedPropertiesCanonicalizationMethod(CanonicalizationMethod.EXCLUSIVE);
// Sets canonicalization algorithm to be used for digest computation for the ds:SignedInfo element
parameters.setSignedInfoCanonicalizationMethod(CanonicalizationMethod.EXCLUSIVE);
// Defines canonicalization algorithm to be used for formatting ds:KeyInfo element
// NOTE: ds:KeyInfo shall be a signed property in order for the method to take effect
parameters.setKeyInfoCanonicalizationMethod(CanonicalizationMethod.EXCLUSIVE);
// To be used to enforce signing of ds:KeyInfo element
parameters.setSignKeyInfo(true);
// It is also possible to define canonicalization algorithm for a timestamp
XAdESTimestampParameters timestampParameters = new XAdESTimestampParameters();
// ...
timestampParameters.setCanonicalizationMethod(CanonicalizationMethod.EXCLUSIVE);
// Set timestamp parameters to the signature parameters, e.g. for archival timestamp:
parameters.setArchiveTimestampParameters(timestampParameters);
4.6.4.1.2. References
In order to compute digest for original document(s) in a custom way, a class DSSReference can be used to define a ds:Reference element’s content:
List<DSSReference> references = new ArrayList<>();
// Initialize and configure ds:Reference based on the provided signer document
DSSReference dssReference = new DSSReference();
dssReference.setContents(toSignDocument);
dssReference.setId("r-" + toSignDocument.getName());
dssReference.setTransforms(transforms);
// set empty URI to cover the whole document
dssReference.setUri("");
dssReference.setDigestMethodAlgorithm(DigestAlgorithm.SHA512);
references.add(dssReference);
// set references
parameters.setReferences(references);
| The parameter modifies default behavior on ds:Reference’s computation and its incorrect definition may cause production of invalid signatures. The parameter is recommended to be used only by experienced users. |
For more information about DSSReference configuration, please refer the section Reference Transformations.
4.6.4.1.3. Data Object Format
Since version 5.13 DSS provides a possibility to identify signed data objects in a customized way by setting a configuration for created DataObjectFormat signed elements. The individual configuration can be achieved by providing a list of DSSDataObjectFormat objects corresponding the signed data objects within the XAdESSignatureParameters:
// import eu.europa.esig.dss.model.CommonObjectIdentifier;
// import eu.europa.esig.dss.xades.dataobject.DSSDataObjectFormat;
List<DSSDataObjectFormat> dataObjectFormatList = new ArrayList<>();
// Initialize a custom DataObjectFormat identifying the signed data object
DSSDataObjectFormat dataObjectFormat = new DSSDataObjectFormat();
// Provide a reference to the signed data object
dataObjectFormat.setObjectReference("#r-" + toSignDocument.getName());
// Define description of the data object
dataObjectFormat.setDescription("This describes the signed data object");
// Define the MimeType of the data object
dataObjectFormat.setMimeType(toSignDocument.getMimeType().getMimeTypeString());
// Set the encoding of the data object
dataObjectFormat.setEncoding("http://www.w3.org/2000/09/xmldsig#base64");
// Create an object identifier for the data object
CommonObjectIdentifier objectIdentifier = new CommonObjectIdentifier();
// Set OID or URI of the document
objectIdentifier.setUri("http://nowina.lu/sample");
// Provide reference(s) to the document
objectIdentifier.setDocumentationReferences("http://nowina.lu/docs/sample.xml");
// Set the created ObjectIdentifier
dataObjectFormat.setObjectIdentifier(objectIdentifier);
// Add the created DSSDataObjectFormat to a list and set the signature parameters
dataObjectFormatList.add(dataObjectFormat);
parameters.setDataObjectFormatList(dataObjectFormatList);
| The parameter modifies default behavior the xades:DataObjectFormat elements are created. It is up to the implementer to ensure the validity of the defined configuration. The parameter is recommended to be used only by experienced users. |
4.6.4.1.4. Objects
It is possible to provide a list of custom data objects to be incorporated within a created signature as ds:Object elements (which is similar to signed data objects in ENVELOPING XAdES signature packaging). For this a list of DSSObject objects should be provided within the used XAdESSignatureParameters instance:
// import eu.europa.esig.dss.enumerations.MimeTypeEnum;
// import eu.europa.esig.dss.xades.DSSObject;
// Create a DSSObject representing a ds:Object element structure
DSSObject object = new DSSObject();
// Provide a content of a DSSDocument format
object.setContent(objectContent);
// Set the identifier
object.setId("o-id-object");
// Set the MimeType
object.setMimeType(MimeTypeEnum.XML.getMimeTypeString());
// Set the encoding
object.setEncodingAlgorithm("http://www.w3.org/2000/09/xmldsig#base64");
// Set the object to the signature parameters
parameters.setObjects(Collections.singletonList(object));
| The provided objects are not signed by default. To sign the data, the corresponding configuration can be achieved with a help of References parameter. Such configuration is considered as advanced and not covered within the documentation. |
4.6.4.2. PAdES
The framework allows creation of PDF files with visible signature as specified in ETSI EN 319 142 (cf. [R03]) and allows the insertion of a visible signature to an existing field. For more information on the possible parameters see section PAdES Visible Signature.
4.7. Multiple signatures
4.7.1. Parallel signatures
Parallel signatures, described in section Parallel signatures, can be created in DSS according to the corresponding AdES formats.
// import eu.europa.esig.dss.enumerations.SignaturePackaging;
// import eu.europa.esig.dss.model.SignatureValue;
// import eu.europa.esig.dss.model.ToBeSigned;
// import eu.europa.esig.dss.token.DSSPrivateKeyEntry;
// import eu.europa.esig.dss.token.SignatureTokenConnection;
// import eu.europa.esig.dss.xades.XAdESSignatureParameters;
// Load the user token to create the first signature
try (SignatureTokenConnection goodUserToken = getPkcs12Token()) {
// Preparing parameters for the XAdES signature
XAdESSignatureParameters parameters = initSignatureParameters();
// ENVELOPED SignaturePackaging should be used for a parallel signature creation
parameters.setSignaturePackaging(SignaturePackaging.ENVELOPED);
// Set the signing certificate and a certificate chain for the used token
DSSPrivateKeyEntry privateKey = goodUserToken.getKeys().get(0);
parameters.setSigningCertificate(privateKey.getCertificate());
parameters.setCertificateChain(privateKey.getCertificateChain());
// Sign in three steps
ToBeSigned dataToSign = service.getDataToSign(toSignDocument, parameters);
SignatureValue signatureValue = goodUserToken.sign(dataToSign, parameters.getDigestAlgorithm(), privateKey);
signedDocument = service.signDocument(toSignDocument, parameters, signatureValue);
}
signingAlias = RSA_SHA3_USER;
// Load the second user token
try (SignatureTokenConnection rsaUserToken = getPkcs12Token()) {
// Preparing parameters for the XAdES signature
XAdESSignatureParameters parameters = initSignatureParameters();
// ENVELOPED SignaturePackaging should be used for a parallel signature creation
parameters.setSignaturePackaging(SignaturePackaging.ENVELOPED);
// Set the signing certificate and a certificate chain for the used token
DSSPrivateKeyEntry privateKey = rsaUserToken.getKeys().get(0);
parameters.setSigningCertificate(privateKey.getCertificate());
parameters.setCertificateChain(privateKey.getCertificateChain());
// Sign in three steps using the document obtained after the first signature
ToBeSigned dataToSign = service.getDataToSign(signedDocument, parameters);
SignatureValue signatureValue = rsaUserToken.sign(dataToSign, parameters.getDigestAlgorithm(), privateKey);
doubleSignedDocument = service.signDocument(signedDocument, parameters, signatureValue);
}
4.7.2. Sequential signatures
DSS allows creation of sequential signatures according to the PAdES formats (cf. Sequential signatures).
// import eu.europa.esig.dss.model.SignatureValue;
// import eu.europa.esig.dss.model.ToBeSigned;
// import eu.europa.esig.dss.pades.PAdESSignatureParameters;
// import eu.europa.esig.dss.token.DSSPrivateKeyEntry;
// import eu.europa.esig.dss.token.SignatureTokenConnection;
// Load the user token to create the first signature
try (SignatureTokenConnection goodUserToken = getPkcs12Token()) {
// Preparing parameters for the PAdES signature
PAdESSignatureParameters parameters = initSignatureParameters();
// Set the signing certificate and a certificate chain for the used token
DSSPrivateKeyEntry privateKey = goodUserToken.getKeys().get(0);
parameters.setSigningCertificate(privateKey.getCertificate());
parameters.setCertificateChain(privateKey.getCertificateChain());
// Sign in three steps
ToBeSigned dataToSign = service.getDataToSign(toSignDocument, parameters);
SignatureValue signatureValue = goodUserToken.sign(dataToSign, parameters.getDigestAlgorithm(), privateKey);
signedDocument = service.signDocument(toSignDocument, parameters, signatureValue);
}
signingAlias = RSA_SHA3_USER;
// Load the second user token
try (SignatureTokenConnection rsaUserToken = getPkcs12Token()) {
// Preparing parameters for the PAdES signature
PAdESSignatureParameters parameters = initSignatureParameters();
// Set the signing certificate and a certificate chain for the used token
DSSPrivateKeyEntry privateKey = rsaUserToken.getKeys().get(0);
parameters.setSigningCertificate(privateKey.getCertificate());
parameters.setCertificateChain(privateKey.getCertificateChain());
// Sign in three steps using the document obtained after the first signature
ToBeSigned dataToSign = service.getDataToSign(signedDocument, parameters);
SignatureValue signatureValue = rsaUserToken.sign(dataToSign, parameters.getDigestAlgorithm(), privateKey);
doubleSignedDocument = service.signDocument(signedDocument, parameters, signatureValue);
}
4.8. Counter signatures
DSS allows creation of counter signatures in accordance with corresponding AdES formats (cf. Counter signatures).
| A counter signature does not provide a Proof Of Existence for a signed signature! Use signature augmentation / timestamping for this purpose. |
The following formats are supported for the counter signature creation:
-
XAdES- multiple, nested and augmented counter signatures (up to LTA level) are allowed; -
CAdES- B-level counter signatures are allowed, as well as multiple counter signatures. This limitation comes from the cryptography library (bouncyCastle) and not from the standard; -
JAdES- multiple, nested and augmented signatures (up to LTA level) are allowed; -
ASiC- counter signatures are allowed according to the used format (XAdES or CAdES).
In order to create a counter signature, the DSS Identifier (or XML Id for XAdES) of the target signature you want to sign shall be provided within the parameters. The example below presents a counter signature creation:
// import eu.europa.esig.dss.enumerations.SignatureLevel;
// import eu.europa.esig.dss.model.DSSDocument;
// import eu.europa.esig.dss.model.SignatureValue;
// import eu.europa.esig.dss.model.ToBeSigned;
// import eu.europa.esig.dss.validation.AdvancedSignature;
// import eu.europa.esig.dss.validation.DocumentValidator;
// import eu.europa.esig.dss.validation.SignedDocumentValidator;
// import eu.europa.esig.dss.xades.signature.XAdESCounterSignatureParameters;
// import eu.europa.esig.dss.xades.signature.XAdESService;
// import java.util.List;
// Initialize counter signature parameters
XAdESCounterSignatureParameters counterSignatureParameters = new XAdESCounterSignatureParameters();
// Set signing certificate parameters
counterSignatureParameters.setSigningCertificate(privateKey.getCertificate());
counterSignatureParameters.setCertificateChain(privateKey.getCertificateChain());
// Set target level of the counter signature
counterSignatureParameters.setSignatureLevel(SignatureLevel.XAdES_BASELINE_B);
// Next step is to extract and set the Id of a signature to be counter signed
// Initialize a validator over the signedDocument in order to extract the master signature Id
DocumentValidator validator = SignedDocumentValidator.fromDocument(signedDocument);
// Get list of signatures
List<AdvancedSignature> signatures = validator.getSignatures();
// Get Id of the target signature
AdvancedSignature signature = signatures.iterator().next();
String signatureId = signature.getId();
// For XAdES, the XML Id can be used
signatureId = signature.getDAIdentifier();
// Set the Id to parameters
counterSignatureParameters.setSignatureIdToCounterSign(signatureId);
// Initialize a new service for the counter signature creation
// The counter signature will be created in three steps, similarly as a normal signature
XAdESService service = new XAdESService(commonCertificateVerifier);
// First step is to get toBeSigned, which represents a SignatureValue of the master signature
ToBeSigned dataToBeCounterSigned = service.getDataToBeCounterSigned(signedDocument, counterSignatureParameters);
// Second step is to compute the signatureValue on the dataToBeCounterSigned
SignatureValue signatureValue = signingToken.sign(dataToBeCounterSigned, counterSignatureParameters.getDigestAlgorithm(), privateKey);
// Third step is to create the counter signed signature document
DSSDocument counterSignedSignature = service.counterSignSignature(signedDocument, counterSignatureParameters, signatureValue);
4.9. Extract the original document from a signature
DSS is able to retrieve the original data from a valid signature.
// import eu.europa.esig.dss.model.DSSDocument;
// import eu.europa.esig.dss.model.FileDocument;
// import eu.europa.esig.dss.validation.AdvancedSignature;
// import eu.europa.esig.dss.spi.validation.CommonCertificateVerifier;
// import eu.europa.esig.dss.validation.SignedDocumentValidator;
// We have our signed document, we want to retrieve the original/signed data
DSSDocument signedDocument = new FileDocument("src/test/resources/signature-pool/signedXmlXadesB.xml");
// We create an instance of DocumentValidator. DSS automatically selects the validator depending on the
// signature file
SignedDocumentValidator documentValidator = SignedDocumentValidator.fromDocument(signedDocument);
// We set a certificate verifier. It handles the certificate pool, allows to check the certificate status,...
documentValidator.setCertificateVerifier(new CommonCertificateVerifier());
// We retrieve the found signatures
List<AdvancedSignature> signatures = documentValidator.getSignatures();
// We select the wanted signature (the first one in our current case)
AdvancedSignature advancedSignature = signatures.get(0);
// We call get original document with the related signature id (DSS unique ID)
List<DSSDocument> originalDocuments = documentValidator.getOriginalDocuments(advancedSignature.getId());
// We can have one or more original documents depending on the signature (ASiC, PDF,...)
DSSDocument original = originalDocuments.get(0);
// Save the extracted original document if needed
original.save(targetPath);
5. Specificities of signature creation in different signature formats
5.1. XAdES (XML)
5.1.1. Versions support
DSS supports the following XAdES formats :
| B-level | T-level | LT-level | LTA-level | |
|---|---|---|---|---|
XAdES 1.1.1 |
||||
XAdES 1.2.2 |
||||
XAdES 1.3.2 |
||||
XAdES 1.4.1 |
The format contains qualifying properties for XAdES 1.3.2 LTA level |
|||
The XAdES Profile, as well as a customizable prefixes can be set with following methods :
// import eu.europa.esig.dss.xades.XAdESSignatureParameters;
// import eu.europa.esig.xades.definition.XAdESNamespace;
// import eu.europa.esig.dss.definition.DSSNamespace;
// import javax.xml.crypto.dsig.XMLSignature;
parameters = new XAdESSignatureParameters();
// Allows setting of a XAdES namespace (changes a XAdES format)
// Default : XAdESNamespace.XADES_132 (produces XAdES 1.3.2)
parameters.setXadesNamespace(XAdESNamespace.XADES_132);
// Defines an XmlDSig prefix
// Default : XAdESNamespace.XMLDSIG
parameters.setXmldsigNamespace(new DSSNamespace(XMLSignature.XMLNS, "myPrefix"));
// Defines a XAdES 1.4.1 format prefix
// Default : XAdESNamespace.XADES_141
parameters.setXades141Namespace(XAdESNamespace.XADES_141);
5.1.2. Reference Transformations
In case of 'Enveloping', 'Enveloped' and 'Internally Detached' signatures, it is possible to apply custom transformations for signing references in order to compute a proper digest result. You can find an example of definition reference transformations below:
// import eu.europa.esig.dss.enumerations.DigestAlgorithm;
// import eu.europa.esig.dss.enumerations.SignatureLevel;
// import eu.europa.esig.dss.enumerations.SignaturePackaging;
// import eu.europa.esig.dss.xades.reference.CanonicalizationTransform;
// import eu.europa.esig.dss.xades.reference.DSSReference;
// import eu.europa.esig.dss.xades.reference.DSSTransform;
// import eu.europa.esig.dss.xades.reference.EnvelopedSignatureTransform;
// import eu.europa.esig.dss.xades.signature.XAdESService;
// import eu.europa.esig.dss.xades.XAdESSignatureParameters;
// import javax.xml.crypto.dsig.CanonicalizationMethod;
// import java.util.ArrayList;
// import java.util.List;
// Prepare transformations in the proper order
List<DSSTransform> transforms = new ArrayList<>();
DSSTransform envelopedTransform = new EnvelopedSignatureTransform();
transforms.add(envelopedTransform);
DSSTransform canonicalization = new CanonicalizationTransform(CanonicalizationMethod.EXCLUSIVE_WITH_COMMENTS);
transforms.add(canonicalization);
// Initialize signature parameters
XAdESSignatureParameters parameters = new XAdESSignatureParameters();
parameters.setSignaturePackaging(SignaturePackaging.ENVELOPED);
parameters.setSignatureLevel(SignatureLevel.XAdES_BASELINE_B);
List<DSSReference> references = new ArrayList<>();
// Initialize and configure ds:Reference based on the provided signer document
DSSReference dssReference = new DSSReference();
dssReference.setContents(toSignDocument);
dssReference.setId("r-" + toSignDocument.getName());
dssReference.setTransforms(transforms);
// set empty URI to cover the whole document
dssReference.setUri("");
dssReference.setDigestMethodAlgorithm(DigestAlgorithm.SHA512);
references.add(dssReference);
// set references
parameters.setReferences(references);
Current version of DSS supports the following transformations:
-
EnvelopedSignatureTransform- removes the currentSignatureelement from the digest calculation of the reference.
| Enveloped Signature Transform does not support parallel signatures! |
DSSTransform envelopedTransform = new EnvelopedSignatureTransform();
-
CanonicalizationTransform- any canonicalization algorithm that can be used for 'CanonicalizationMethod' can be used as a transform:
DSSTransform canonicalization = new CanonicalizationTransform(CanonicalizationMethod.EXCLUSIVE_WITH_COMMENTS);
-
Base64Transform- this transform is used if the application needs to sign RAW data (binaries, images, audio or other formats). The 'Base64 Transform' is not compatible with the following:-
Other reference transformations. The reference shall not contain other transforms, the
Base64Transformshall be the sole element of the reference transformation; -
setEmbedXML(true) - embedded setting cannot be used;
-
setManifestSignature(true) - As is apparent from the previous point, Manifest cannot be used with the Base64 Transform as well since it shall also be embedded to the signature;
-
ENVELOPED, DETACHED or INTERNALLY DETACHED packaging.
-
// import eu.europa.esig.dss.xades.reference.Base64Transform;
// import eu.europa.esig.dss.xades.reference.DSSTransform;
DSSTransform base64Transform = new Base64Transform();
-
XPathTransform- allows signing a custom node in a signature or embedded document. DSS contains an additional classXPathEnvelopedSignatureTransformallowing to exclude signatures from the digested content (used for Enveloped signatures by default). Additional information about the 'XPath Transform' can be found by the link.
// import eu.europa.esig.dss.xades.reference.DSSTransform;
// import eu.europa.esig.dss.xades.reference.XPathTransform;
DSSTransform envelopedTransform = new XPathTransform("not(ancestor-or-self::ds:Signature)");
-
XPath2FilterTransform- an alternative to 'XPath Transform'. Additional information about the 'XPath2Filter Transform' can be found by the link. DSS contains an additional classXPath2FilterEnvelopedSignatureTransformallowing to exclude signatures from the digest calculation.
| In DSS, the XPath-2-Filter transform is used by default for ENVELOPED signature packaging. |
// import eu.europa.esig.dss.xades.reference.DSSTransform;
// import eu.europa.esig.dss.xades.reference.XPath2FilterTransform;
DSSTransform envelopedTransform = new XPath2FilterTransform("descendant::ds:Signature", "subtract");
-
XsltTransform- This transform requires a 'org.w3.dom.Document' as an input, compatible with the normative XSLT Specification. Must be a sole transform.
// import eu.europa.esig.dss.xades.reference.DSSTransform;
// import eu.europa.esig.dss.xades.reference.XsltTransform;
// import eu.europa.esig.dss.DomUtils;
// import org.w3c.dom.Document;
// Create XSLT transform DOM
Document xsltTemplate = DomUtils.buildDOM(
"<xsl:stylesheet version=\"1.0\" xmlns:xsl=\"http://www.w3.org/1999/XSL/Transform\">"
+ "<xsl:template match=\"/\">"
+ "<xsl:apply-templates select=\"//*[@Id='hello']\" />"
+ "</xsl:template>"
+ "</xsl:stylesheet>");
DSSTransform xPathTransform = new XsltTransform(xsltTemplate);
| All transformations, except Base64, can be applied only to XML objects. |
5.1.3. Specific schema version
Some signatures may have been created with an older version of the XAdES format using different schema definition. To take into account the validation of such signatures the interface eu.europa.esig.dss.xades.definition.XAdESPaths was created. This interface allows providing the different needed XPath expressions which are used to explore the elements of the signature. The DSS framework proposes 3 implementations :
-
XAdES132Paths (XAdES 1.3.2 / 1.4.1)
-
XAdES122Paths (XAdES 1.2.2)
-
XAdES111Paths (XAdES 1.1.1)
By default, all XAdES are supported and DSS loads/parses all versions of XAdES. It is possible to restrict to only one version of XAdES with the following code :
// import eu.europa.esig.dss.validation.reports.Reports;
// import eu.europa.esig.dss.xades.definition.XAdESPaths;
// import eu.europa.esig.dss.xades.definition.xades132.XAdES132Paths;
// import eu.europa.esig.dss.xades.validation.XMLDocumentValidator;
// import java.util.List;
// Initialize document validator
XMLDocumentValidator xmlDocumentValidator = new XMLDocumentValidator(xmlDocument);
xmlDocumentValidator.setCertificateVerifier(cv);
// Restrict the current XMLDocumentValidator to XAdES 1.3.2 (and 1.4.1 for
// archival timestamps)
List<XAdESPath> xadesPathsHolders = xmlDocumentValidator.getXAdESPathsHolder();
xadesPathsHolders.clear();
xadesPathsHolders.add(new XAdES132Path());
Reports reports = xmlDocumentValidator.validateDocument();
5.2. CAdES signature (CMS)
To familiarize yourself with this type of signature it is advisable to read the following document:
-
CAdES Specifications (cf. [R02]).
To implement this form of signature you can use the XAdES examples. You only need to instantiate the CAdES object service and change the SignatureLevel parameter value. For an extensive example see section CAdES of the Annex.
5.3. PAdES signature (PDF)
The standard ISO 32000-1 (cf. [R06]) allows defining a file format for portable electronic documents (PDF). The standard defines the PDF version 1.7 of Adobe Systems. Concerning the advanced electronic signature, the PAdES standard is used (cf. [R03]).
The DSS implementation supports main operations for PAdES signatures:
-
Adding a digital signature to a document,
-
Providing a placeholder field for signatures,
-
Checking signatures for validity.
To familiarize yourself with this type of signature it is advisable to read the documents referenced above.
An example of code to perform a PAdES-BASELINE-B type signature can be found in section PAdES of the Annex.
5.3.1. PAdES Visible Signature
The framework also allows creation of PDF files with visible signatures as specified in ETSI EN 319 142 (cf. [R03]).
In the PAdESSignatureParameters object, there is a special attribute named SignatureImageParameters.
This parameter allows you to customize the visual signature (with text, with image or with image and text).
An example of code to perform a PAdES-BASELINE-B type signature with a visible signature can be found in section PAdES Visible Signature of the Annex.
Additionally, DSS also allows you to insert a visible signature to an existing field. This is illustrated in section PAdES Visible Signature of the Annex.
In case of placing an image or text to an existing field, the visible signature will fill out the whole available area of the field.
5.3.1.1. Visible signature parameters (image and text)
This chapter introduces existing parameters for creation of visible signatures with DSS. DSS has three implementations for visible signature drawing:
-
OpenPDF (iText) - supports separate image and text drawing;
-
PDFBox Default - supports separate image and text drawing, as well as a joint drawing of image and text together. It transforms text to an image;
-
PDFBox Native - supports separate image and text drawing, as well as a joint drawing of image and text together. It prints text in a native way, that increases quality of the produced signature.
5.3.1.1.1. Positioning
DSS provides a set of functions allowing to place the signature field on a specific place in the PDF page. For an illustrative example see section Positioning in the Annex.
DSS also provide a set of functions to ensure the correctness of a signature field positioning. For more information please see Signature Field Position Checker in the Annex.
5.3.1.1.2. Dimensions
DSS framework provides a set of functions to manage the signature field size. See section Dimensions in the Annex for a concrete example.
5.3.1.1.3. Text Parameters
The available implementation allows placing of a visible text in a signature field. See section Text Parameters in the Annex for a concrete example.
5.3.1.1.4. Text and image combination
DSS provides a set of functions to align a text with respect to an image. The parameters must be applied to a 'SignatureImageTextParameters' object. See section Text and image combination in the Annex for a concrete example.
5.3.1.2. Fonts usage
To customize a text representation a custom font can be defined. The font must be added as an instance of the DSSFont interface to a SignatureImageTextParameters object.
DSS provides the following common implementations for the DSSFont interface:
-
DSSFileFontfor use of physical fonts, which must be embedded to the produced PDF document. To create an instance of the class, you must pass to aDSSFileFontconstructor an object ofDSSDocumenttype or an InputStream of the font file; -
DSSJavaFontfor use of logical fonts (default Java fonts). The logical Java fonts allow you to significantly reduce the document size, because these fonts cannot be embedded to the final PDF document. Be aware that, because of the latter fact, use of logical fonts does not allow producing PDF documents satisfying the PDF/A standard. To create an instance of this class, you should pass as an input ajava.awt.Fontobject or target font parameters (name, style, size).
| Logical fonts may have different implementations depending on the PAdES Visible signature service or Operating System (OS) used. Keep this in mind when switching from an implementation or system environment to another. |
Additionally, there are implementation-dependent classes:
-
ITextNativeFontto be used withITextSignatureDrawerFactory; -
PdfBoxNativeFontto be used withPdfBoxNativeObjectFactory.
You can find an example of how to create a custom font for a physical font, for a logical font and for a native font in section Fonts usage.
By default, DSS uses a Google font : 'PT Serif Regular' (its physical implementation).
| The 'Native PDFBox Drawer' implementation supports only one of the following fonts: SERIF, SANS-SERIF, MONOSPACED, DIALOG and DIALOG_INPUT. |
5.3.2. PAdES using external CMS provider
Instead of computing a signature value, some signature creation providers implement a service returning a CMS or CAdES signature, enveloping the signed attributes and the user provided message-digest. This architecture may benefit the end-user, as only one request to the external server is required and there is no need to additionally request a signing-certificate or a certificate chain prior the signing.
This design is also suitable for a PAdES signature creation, as the obtained CMS signature may be embedded into PDF with a prepared signature revision. Starting from the version 5.12, DSS exposes a few classes providing a possibility for users to benefit from the aforementioned architecture in order to create PAdES signatures.
The scheme below demonstrates the mechanism of PAdES creation using an external CMS provider:
The scheme demonstrates a workflow between the following independent services implemented in DSS:
-
PAdESWithExternalCMSServiceis a client-side service, taking a responsibility on PDF processing and preparation of a signature revision. This class should be used when there is direct access to CMS/CAdES signature provider service signing the digest. The class exposes the following methods:-
getMessageDigest(pdfDocument, padesSignatureParameters)prepares PDF signature revision and returns message-digest computed on the signature’s byte range (see ISO 32000-1 standard [R06] for more details); -
signDocument(pdfDocument, padesSignatureParameters, cmsSignature)envelops CMS signature obtained from external provider within prepared PDF signature revision.
-
| As the CMS containing signed attributes is obtained externally, the signature parameters provided to the methods of this class should contain only values concerning the creation of a PDF signature revision and do not require a signing-certificate nor certificate chain. |
Additionally, the class provides two optional methods allowing verification of a CMS signature received from the external CMS provider, namely:
-
isValidCMSSignedData(messageDigest, cmsSignature)verifies a cryptographic validity of a CMS signature received from an external signature provider, using the signing-certificate extracted from CMS signature itself; -
isValidPAdESBaselineCMSSignedData(messageDigest, cmsSignature)verifies compatibility of a CMS signature received from an external signature provider for aPAdES-BASELINEsignature format (cf. [R03]).
Please note that not every CMS or CAdES signature is suitable for a PAdES-BASELINE creation. For example a CAdES-BASELINE as per ETSI EN 319 122-1 (cf. [R02]) cannot be used for PAdES-BASELINE as per ETSI EN 319 142-1 (cf. [R03]).
|
-
ExternalCMSServiceprovides a functionality to expose a server-based service generating a CMS signature suitable forPAdES-BASELINEcreation. It exposes the following methods:-
getDataToSign(messageDigest, cmsSignatureParameters)computes signed attributes of a CMS signature to be eventually signed using the provided message-digest and signature parameters; -
signMessageDigest(messageDigest, cmsSignatureParameters, signatureValue)creates a CMS signature suitable forPAdES-BASELINEconformant signature creation.
-
-
SignatureTokenConnectionrepresents a remote-signing service exposing methods for a private key signing and signature value creation (see Signature tokens for more details).
| All the services may work independently as well as in collaboration with each other. |
An example of a PAdES creation using an external CMS provider using DSS is copied below:
// import eu.europa.esig.dss.enumerations.SignatureLevel;
// import eu.europa.esig.dss.model.DSSDocument;
// import eu.europa.esig.dss.pades.PAdESSignatureParameters;
// import eu.europa.esig.dss.pades.signature.PAdESWithExternalCMSService;
// import eu.europa.esig.dss.model.DSSMessageDigest;
// Instantiate PDF signature service using external CMS
PAdESWithExternalCMSService service = new PAdESWithExternalCMSService();
// Configure signature parameters
PAdESSignatureParameters signatureParameters = new PAdESSignatureParameters();
signatureParameters.setSignatureLevel(SignatureLevel.PAdES_BASELINE_B);
signatureParameters.setReason("DSS testing");
// Prepare the PDF signature revision and compute message-digest of the byte range content
DSSMessageDigest messageDigest = service.getMessageDigest(toSignDocument, signatureParameters);
assertNotNull(messageDigest);
// Obtain CMS signature from external CMS signature provider
DSSDocument cmsSignature = getExternalCMSSignature(messageDigest);
assertNotNull(cmsSignature);
// Optional : verify validity of the obtained CMS signature
assertTrue(service.isValidCMSSignedData(messageDigest, cmsSignature));
assertTrue(service.isValidPAdESBaselineCMSSignedData(messageDigest, cmsSignature));
// Embed the obtained CMS signature to a PDF document with prepared signature revision
DSSDocument signedDocument = service.signDocument(toSignDocument, signatureParameters, cmsSignature);
In case a server-based solution is desired to expose own CMS-creation service for a PAdES-signing, the following approach may be followed accepting a message-digest as the input:
// import eu.europa.esig.dss.cms.CMSSignedDocument;
// import eu.europa.esig.dss.enumerations.SignatureLevel;
// import eu.europa.esig.dss.model.SignatureValue;
// import eu.europa.esig.dss.model.ToBeSigned;
// import eu.europa.esig.dss.pades.PAdESSignatureParameters;
// import eu.europa.esig.dss.pades.signature.ExternalCMSService;
// import java.util.Date;
// Instantiate CMS generation service for PAdES signature creation
ExternalCMSService padesCMSGeneratorService = new ExternalCMSService(certificateVerifier);
// Configure signature parameters
// NOTE: parameters concern only CMS signature creation, but the signature level shall correspond
// to the target level of a PAdES signature
PAdESSignatureParameters signatureParameters = new PAdESSignatureParameters();
signatureParameters.bLevel().setSigningDate(new Date());
signatureParameters.setSigningCertificate(getSigningCert());
signatureParameters.setCertificateChain(getCertificateChain());
signatureParameters.setSignatureLevel(SignatureLevel.PAdES_BASELINE_B);
// Create DTBS (data to be signed) using the message-digest of a PDF signature byte range obtained from a client
ToBeSigned dataToSign = padesCMSGeneratorService.getDataToSign(messageDigest, signatureParameters);
// Sign the DTBS using a private key connection or remote-signing service
SignatureValue signatureValue = computeSignatureValue(dataToSign, signatureParameters.getDigestAlgorithm());
// Create a CMS signature using the provided message-digest, signature parameters and the signature value
DSSDocument cmsSignature = padesCMSGeneratorService.signMessageDigest(messageDigest, signatureParameters, signatureValue);
The aforementioned classes and methods are also available as REST/SOAP webservices, see PAdES with external CMS signing and External CMS for PDF signature.
5.3.3. Protected PDF documents
PDF documents may contain certain permission dictionaries defining the allowed scope of actions to be performed on a document, such as signature field creation, filling in existing signature field, etc.
DSS allow configuration of the behaviour on a signature creation, such as restricting changes within PDF documents establishing limitations and allowing them, when required.
The class PdfPermissionsChecker is responsible for configuration of the setup. It handles the following cases/dictionaries establishing the restrictions:
-
Standard encryption dictionaries
/Encrypt(as per "7.6.3.2 Standard encryption dictionary" of ISO 32000-1 [R06]) - define a set of permitted operations when a document is opened with user access. -
DocMDP
/DocMDP(as per "12.8.2.2 DocMDP" of ISO 32000-1 [R06]) - defines access and modification permissions granted for a PDF document using a certification signature (see Certification signatures). -
FieldMDP
/FieldMDP(as per "12.8.2.4 FieldMDP" of ISO 32000-1 [R06]) - defines permission issued for modifications within form fields (including signature fields). -
Signature Lock dictionary
/Lock(as per "12.7.4.5 Signature fields" of ISO 32000-1 [R06]) - defines permission for a particular signature field.
| ETSI EN 319 142-1 (cf. [R03]) and ISO 32000-2 (cf. [R29]) allow augmentation of signatures having modification restriction dictionaries, thus supporting the long-term validity preservation mechanism for PDF signatures (e.g. for certification signatures). Therefore, DSS does not invalidate those signatures, nor restricts their augmentation. |
A configured instance of the class should be provided to the used IPdfObjFactory. The behaviour has to be defined with a StatusAlert (see Use of Alerts throughout the framework for more information):
// import eu.europa.esig.dss.pdf.PdfPermissionsChecker;
// import eu.europa.esig.dss.pades.alerts.ProtectedDocumentExceptionOnStatusAlert;
// Instantiate PdfPermissionsChecker object
PdfPermissionsChecker pdfPermissionsChecker = new PdfPermissionsChecker();
// Set the behavior using an Alert
// Default : ProtectedDocumentExceptionOnStatusAlert (throws a ProtectedDocumentException if a document restricts signature creation)
pdfPermissionsChecker.setAlertOnForbiddenSignatureCreation(new ProtectedDocumentExceptionOnStatusAlert());
// Provide PdfPermissionsChecker to IPdfObjFactory instance defined in a PAdESService
pdfObjFactory.setPdfPermissionsChecker(pdfPermissionsChecker);
5.3.3.1. Certification signatures
/DocMDP dictionary allows creation of "certification signatures". When used, the dictionary defines a set modification types permitted within a PDF document’s incremental update (see Protected PDF documents for more information). If a validator encounters forbidden modifications within a PDF document, the validation of the certification signature will fail.
DSS allows certification signature creation with one of the following values (see "12.8.2.2 DocMDP" of ISO 32000-1 [R06]):
-
NO_CHANGE_PERMITTED(DocMDP value "1") - No changes to the document are permitted; any change to the document shall invalidate the signature. -
MINIMAL_CHANGES_PERMITTED(DocMDP value "2") - Permitted changes shall be filling in forms, instantiating page templates, and signing; other changes shall invalidate the signature. -
CHANGES_PERMITTED(DocMDP value "3") - Permitted changes are the same as for 2, as well as annotation creation, deletion, and modification; other changes shall invalidate the signature.
To create a certification signature, the target modification restriction value shall be provided to the signature parameters on signature creation:
// import eu.europa.esig.dss.enumerations.CertificationPermission;
// Set the certification signature dictionary
parameters.setPermission(CertificationPermission.NO_CHANGE_PERMITTED);
5.4. ISO 32000-1 PDF signature (PKCS#7)
The ISO 32000-1 standard gives a specification for the creation of electronic signatures in the PDF format. However, these signatures are not in the AdES format defined by ETSI.
The Public Key Cryptographic Standard Number 7 (PKCS#7) is a common format of a signature included in a PDF which has been created by Adobe PDF Reader. The PKCS#7 signature format is described in the ISO 32000-1 standard (cf. [R06]) and must conform to the RFC 2315 (cf. [R15]). To familiarize yourself with this type of signature you can read these documents.
DSS only supports AdES formats (e.g. PAdES for PDF) and thus does not support signature creation for PKCS#7. DSS only provides a limited support for the augmentation and validation of PKCS#7 signatures.
There is no specific validation standard for PKCS#7 nor any augmentation formats in the ISO 32000-1 standard. Thus, DSS validates and augments PKCS#7 according to rules defined in ETSI standards. It validates PKCS#7 signatures according to the AdES validation algorithm, and it adds the same components as when augmenting PADES-BASELINE-B to PAdES-BASELINE-T.
5.5. JAdES signature (JWS)
DSS includes a possibility of creation and validation of JSON Advanced signatures (JAdES).
The JSON format for AdES Signatures (cf. [R05]) represents an extension of JSON Web Signatures (JWS) as specified in IETF RFC 7515.
A typical example of a JAdES signature creation can be found in section JAdES of the Annex.
The specific parameters for JAdES signature are described in the next sections.
5.5.1. JWS Serialization type
A JWS signature can be represented in different forms which are supported by the JAdES standard as well:
-
COMPACT_SERIALIZATIONrepresents a compact, URL-safe serialization. It has no JWS Unprotected Header, therefore onlyJAdES-BASELINE-Blevel is possible with this format. -
JSON_SERIALIZATIONrepresents a JSON object with a collection of signatures inside the'signatures'header that allows parallel signing. It allowsJAdES-BASELINE-T/-LT/-LTAsignature augmentation levels. -
FLATTENED_JSON_SERIALIZATIONrepresents a JSON object with a single signature container. It allowsJAdES-BASELINE-T/-LT/-LTAsignature augmentation levels.
// Choose the form of the signature (COMPACT_SERIALIZATION, JSON_SERIALIZATION, FLATTENED_JSON_SERIALIZATION)
parameters.setJwsSerializationType(JWSSerializationType.COMPACT_SERIALIZATION);
While COMPACT_SERIALIZATION signature type does not support augmentation, it is possible to change a format of existing signature to allow its extension. For that, provide a target JWS signature type within signature parameters on signature extension, for instance use setJwsSerializationType(JWSSerializationType.JSON_SERIALIZATION) to transform the signature to a JSON_SERIALIZATION type and augment it to the target level.
|
5.5.2. SigD header parameter
JAdES signatures allow two types of JWS Payload (signed data) inclusion: ENVELOPING and DETACHED.
5.5.2.1. Enveloping packaging
With ENVELOPING packaging the JWS Payload is enveloped into the JAdES Signature. The type only allows signing one document.
5.5.2.2. Detached packaging
A simple JWS signature allows a DETACHED packaging by omitting the JWS Payload in the created signature. For the validation process the detached content shall be provided and it is treated in the same way as if it were attached.
To create such a signature, the parameter SigDMechanism.NO_SIG_D shall be set. The solution allows signing of only one document.
The JAdES standard [R05] provides a possibility for signing multiple documents within one signature in a detached way.
The following mechanisms are possible:
-
HTTP_HEADERSis used to sign an HTTP request. The signature may explicitly sign several HTTP headers (represented by the classHTTPHeader), as well as the HTTP message body (see theHTTPHeaderDigestclass).
// import eu.europa.esig.dss.enumerations.DigestAlgorithm;
// import eu.europa.esig.dss.enumerations.SigDMechanism;
// import eu.europa.esig.dss.enumerations.SignaturePackaging;
// import eu.europa.esig.dss.jades.HTTPHeader;
// import eu.europa.esig.dss.jades.HTTPHeaderDigest;
// import eu.europa.esig.dss.jades.JAdESSignatureParameters;
// import eu.europa.esig.dss.model.DSSDocument;
// import java.util.ArrayList;
// import java.util.List;
JAdESSignatureParameters parameters = new JAdESSignatureParameters();
// Set Detached packaging
parameters.setSignaturePackaging(SignaturePackaging.DETACHED);
// Set Mechanism HttpHeaders for 'sigD' header
parameters.setSigDMechanism(SigDMechanism.HTTP_HEADERS);
// The HttpHeaders mechanism shall be used with unencoded JWS payload ("b64"="false")
parameters.setBase64UrlEncodedPayload(false);
// Create a list of headers to be signed
List<DSSDocument> documentsToSign = new ArrayList<>();
documentsToSign.add(new HTTPHeader("content-type", "application/json"));
documentsToSign.add(new HTTPHeader("x-example", "HTTP Headers Example"));
documentsToSign.add(new HTTPHeader("x-example", "Duplicated Header"));
// Add a document representing the HTTP message body (optional)
// Requires the message body content + digest algorithm to compute the hash to be signed
documentsToSign.add(new HTTPHeaderDigest(toSignDocument, DigestAlgorithm.SHA1));
-
OBJECT_ID_BY_URIcan be used for signing of multiple documents. The signed files are dereferenced by URIs and their content is concatenated for generation of the JWS Payload. -
OBJECT_ID_BY_URI_HASHsimilarly provides a possibility to sign multiple documents, by signing the computed digests of the original documents. The JWS Payload for this format stays empty.
// import eu.europa.esig.dss.jades.JAdESSignatureParameters;
// import eu.europa.esig.dss.enumerations.SigDMechanism;
// import eu.europa.esig.dss.enumerations.SignaturePackaging;
// import eu.europa.esig.dss.model.FileDocument;
// import java.util.ArrayList;
parameters = new JAdESSignatureParameters();
parameters.setSignaturePackaging(SignaturePackaging.DETACHED);
parameters.setSigDMechanism(SigDMechanism.OBJECT_ID_BY_URI_HASH);
// Prepare the documents to be signed
documentsToBeSigned = new ArrayList<>();
documentsToBeSigned.add(new FileDocument("src/main/resources/hello-world.pdf"));
documentsToBeSigned.add(new FileDocument("src/main/resources/xml_example.xml"));
5.5.3. Base64Url encoding
The Base64Url represents a Base64 encoded format with URI safe alphabet (see RFC 4648).
JAdES signatures (as well as JWS) force some values to be Base64Url-encoded, while providing a possibility to customize the format for some of them.
DSS provides options to configure encoding for the following elements:
-
JWS Payload can be represented as Base64Url encoded octets (by default), and can be present in its initial form (with the protected header
b64set tofalse).
parameters.setBase64UrlEncodedPayload(false);
-
The components of the unsigned header
'etsiU'can occur either as Base64Url encoded strings (by default), or as clear JSON objects.
All components inside the 'etsiU' header shall be present in the same form (Base64Url encoded or as clear JSON).
|
The current version of DSS does not allow JAdES-BASELINE-LTA level creation for 'etsiU' components in their clear JSON representation.
|
// import eu.europa.esig.dss.jades.JAdESSignatureParameters;
JAdESSignatureParameters parameters = new JAdESSignatureParameters();
parameters.setBase64UrlEncodedEtsiUComponents(false);
5.6. ASiC signature (containers)
The ETSI EN 319 162 standard (cf. [R04]) offers a standardized use of container forms to establish a common way for associating data objects with advanced signatures or time-stamp tokens. It is an alternative to the packaging types presented in section Signature packaging.
A number of application environments use ZIP-based container formats to package sets of files together with meta-information. ASiC technical specification is designed to operate with a range of such ZIP-based application environments. Rather than enforcing a single packaging structure, ASiC describes how these package formats can be used to associate advanced electronic signatures with any data objects.
The standard defines two types of containers:
-
ASiC-S is a simple container that allows you to associate one or more signatures with a single data element (zip-container). In this case, the structure of the signature can be based (in a general way) on a single CAdES signature or on multiple XAdES signatures or finally on a single TST;
-
ASiC-E is an extended container that includes multiple data objects. Each data object may be signed by one or more signatures whose structure is similar to ASiC-S. This second type of container is compatible with OCF, UCF and ODF formats.
DSS framework has some restrictions on the containers you can generate, depending on the input file. If the input file is already an ASiC container, the output container must be the same type of container based on the same type of signature. If the input is any other file, the output does not have any restriction.
| Input | Output |
|---|---|
ASiC-S CAdES |
ASiC-S CAdES |
ASiC-S XAdES |
ASiC-S XAdES |
ASiC-E CAdES |
ASiC-E CAdES |
ASiC-E XAdES |
ASiC-E XAdES |
Binary |
ASiC-S CAdES, ASiC-S XAdES, ASiC-E CAdES, ASiC-E XAdES |
Typical examples of the source code for signing a document using ASiC-S based on XAdES-BASELINE-B and ASiC-E based on XAdES-BASELINE-B can be found in sections ASiC-S and ASiC-E respectively.
You need to pass only few parameters to the service. Other parameters, although they are positioned, will be overwritten by the internal implementation of the service. Therefore, the obtained signature is always based on the DETACHED packaging no matter the packaging that was specified.
It is also possible with the DSS framework to make an augmentation of an ASiC container to the levels BASELINE-T, BASELINE-LT or BASELINE-LTA, respectively for XAdES and CAdES formats.
6. Revocation data management
Revocation data management is an essential part in the lifecycle of a digital certificate and thus of a digital signature too.
6.1. Tokens and sources
DSS provides utilities for processing and validation of both CRL and OCSP tokens, containing a revocation information about a certificate (see CRLs and OCSP for more information on CRLs and OCSP)
For every certificate, the validity has to be checked via CRL or OCSP responses. The information may originate from different CRL or OCSP sources.
For easing the usage of such sources, DSS implements a CRLSource and OCSPSource interfaces (which inherit from RevocationSource), which offer a generic and uniform way of accessing CRL and OCSP sources, respectively. Furthermore, a caching mechanism can be easily attached to those sources, optimizing the access time to revocation information by reducing network connections to online servers.
The interface CRLSource defines the method which returns a CRLToken for the given certificate/issuer certificate couple:
// import eu.europa.esig.dss.spi.x509.revocation.crl.CRLToken;
CRLToken crlToken = crlSource.getRevocationToken(certificateToken, issuerCertificateToken);
The interface OCSPSource defines the method which returns OCSPToken for the given certificate/issuer certificate couple:
// import eu.europa.esig.dss.spi.x509.revocation.ocsp.OCSPToken;
OCSPToken ocspToken = ocspSource.getRevocationToken(certificateToken, issuerCertificateToken);
We use these classes during the certificate validation process through validationContext object (based on ValidationContext class) which is a "cache" for a validation request that contains every object required for a complete validation process. This object in turn instantiates a RevocationDataVerifier used by RevocationDataLoadingStrategy class whose role is to fetch revocation data by querying an OCSP or CRL source in the defined order and return the succeeded result (see Revocation data loading strategy for more details).
In general, we can distinguish three main sources:
-
Offline sources (
OfflineRevocationSource); -
Online sources (
OnlineRevocationSource); -
Sources with the cache mechanism.
As well as a list of sources (ListRevocationSource) with a collection of several sources.
6.2. Caching
DSS provides caching mechanisms for CRL and OCSP responses to improve performance by reducing network calls to online revocation sources. Two types of caching implementations are available:
-
JDBC-based caching: Stores revocation data in a database
-
File-based caching: Stores revocation data in the local file system
Both implementations extend the RepositoryRevocationSource class and allow the implementer to define a backup revocation source for cases when cached data is not available.
The classes provide logic for revocation data management based on the NextUpdate field, such as retrieving fresh enough revocation data from the cache, but updating revocation data with a backup revocation source when no fresh revocation data is available in cache (e.g. when the NextUpdate datetime of the cached revocation data has been reached).
6.2.1. JDBC-based caching
The JDBC-based implementation allows caching of CRL and OCSP responses to a database. The class contains a complete set of functions to save revocation data to a database, extract, update and remove it.
List of JDBC cached Revocation sources implemented in DSS:
-
JdbcRevocationSource- an abstract class containing a logic for processing the revocation data cache within the JDBC;-
JdbcCacheCRLSource- class for CRL handling using the JDBC cache; -
JdbcCacheOCSPSource- class for OCSP handling using the JDBC cache.
-
| A database table shall be initialized before you start working with the cached revocation repository. |
6.2.1.1. CRL
The JdbcCacheCRLSource is used for CRL tokens handling using the JDBC cache. Please see an example below:
// import eu.europa.esig.dss.service.crl.JdbcCacheCRLSource;
// import eu.europa.esig.dss.spi.client.jdbc.JdbcCacheConnector;
// import eu.europa.esig.dss.spi.x509.revocation.crl.CRLToken;
// Creates an instance of JdbcCacheCRLSource
JdbcCacheCRLSource cacheCRLSource = new JdbcCacheCRLSource();
// Initialize the JdbcCacheConnector
JdbcCacheConnector jdbcCacheConnector = new JdbcCacheConnector(dataSource);
// Set the JdbcCacheConnector
cacheCRLSource.setJdbcCacheConnector(jdbcCacheConnector);
// Allows definition of an alternative dataLoader to be used to access a revocation
// from online sources if a requested revocation is not present in the
// repository or has been expired (see below).
cacheCRLSource.setProxySource(onlineCRLSource);
// All setters accept values in seconds
Long oneWeek = (long) (60 * 60 * 24 * 7); // seconds * minutes * hours * days
// If "nextUpdate" field is not defined for a revocation token, the value of "defaultNextUpdateDelay"
// will be used in order to determine when a new revocation data should be requested.
// If the current time is not beyond the "thisUpdate" time + "defaultNextUpdateDelay",
// then a revocation data will be retrieved from the repository source,
// otherwise a new revocation data will be requested from a proxiedSource.
// Default : null (a new revocation data will be requested of "nextUpdate" field
// is not defined).
cacheCRLSource.setDefaultNextUpdateDelay(oneWeek);
// Defines a custom maximum possible nextUpdate delay. Allows limiting of a time interval
// from "thisUpdate" to "nextUpdate" defined in a revocation data.
// Default : null (not specified, the "nextUpdate" value provided in a
// revocation is used).
cacheCRLSource.setMaxNextUpdateDelay(oneWeek); // force refresh every week (eg : ARL)
// Defines if a revocation should be removed on its expiration.
// Default : true (removes revocation from a repository if expired).
cacheCRLSource.setRemoveExpired(true);
// Creates an SQL table
cacheCRLSource.initTable();
// Extract CRL for a certificate
CRLToken crlRevocationToken = cacheCRLSource.getRevocationToken(certificateToken, issuerCertificateToken);
6.2.1.2. OCSP
The JdbcCacheOCSPSource is used for OCSP tokens handling using the JDBC cache. Please see an example below:
// import eu.europa.esig.dss.service.ocsp.JdbcCacheOCSPSource;
// import eu.europa.esig.dss.spi.client.jdbc.JdbcCacheConnector;
// import eu.europa.esig.dss.spi.x509.revocation.ocsp.OCSPToken;
// Creates an instance of JdbcCacheOCSPSource
JdbcCacheOCSPSource cacheOCSPSource = new JdbcCacheOCSPSource();
// Initialize the JdbcCacheConnector
JdbcCacheConnector jdbcCacheConnector = new JdbcCacheConnector(dataSource);
// Set the JdbcCacheConnector
cacheOCSPSource.setJdbcCacheConnector(jdbcCacheConnector);
// Allows definition of an alternative dataLoader to be used to access a
// revocation
// from online sources if a requested revocation is not present in the
// repository or has been expired (see below).
cacheOCSPSource.setProxySource(onlineOCSPSource);
// All setters accept values in seconds
Long threeMinutes = (long) (60 * 3); // seconds * minutes
// If "nextUpdate" field is not defined for a revocation token, the value of "defaultNextUpdateDelay"
// will be used in order to determine when a new revocation data should be requested.
// If the current time is not beyond the "thisUpdate" time + "defaultNextUpdateDelay",
// then a revocation data will be retrieved from the repository source,
// otherwise a new revocation data will be requested from a proxiedSource.
// Default : null (a new revocation data will be requested of "nextUpdate" field
// is not defined).
cacheOCSPSource.setDefaultNextUpdateDelay(threeMinutes);
// Creates an SQL table
cacheOCSPSource.initTable();
// Extract OCSP for a certificate
OCSPToken ocspRevocationToken = cacheOCSPSource
.getRevocationToken(certificateToken, issuerCertificateToken);
6.2.1.3. JDBC sources with other databases
Depending on a used database, the executed SQL requests may differ (for example one or another datatype may be not supported).
In order to adapt the JdbcRevocationSource to the used database, the easiest way is to override the SQL requests with values supported by the target database.
For instance, in PostgreSQL a bytea datatype is required for storing binary data instead of blob or longvarbinary used in default implementation of Jdbc sources. The following example demonstrates a Jdbc implementation example for CRL data storing adapted for PostgreSQL:
public class PostgreSqlJdbcCacheCRLSource extends JdbcCacheCRLSource {
@Override
protected SqlQuery getCreateTableQuery() {
// Override datatypes with BYTEA, supported by PostgreSQL
return SqlQuery.createQuery("CREATE TABLE CACHED_CRL (ID CHAR(40), DATA BYTEA, ISSUER BYTEA)");
}
}
6.2.2. File-based caching
The following classes are experimental and included starting from DSS version 6.3. The classes were not extensively tested and may be modified in the future.
|
The file-based implementation provides an alternative caching mechanism that stores revocation data directly on the local file system. This approach is particularly useful in environments where database access is not available or when simpler deployment is desired.
List of File-based cached Revocation sources implemented in DSS:
-
FileRevocationSource- an abstract class containing a logic for processing the revocation data cache within the filesystem;-
FileCacheCRLSource- class for CRL handling using the filesystem cache; -
FileCacheOCSPSource- class for OCSP handling using the filesystem cache.
-
The file-based cache stores each revocation response as a separate file in a designated cache directory, using a normalized URL-based filename with the appropriate extension (.crl for CRL files, .ocsp for OCSP responses).
| Ensure that the cache directory has appropriate read/write permissions for the application. The file-based cache will automatically handle file creation and cleanup operations. |
6.2.2.1. CRL
The FileCacheCRLSource is used for CRL tokens handling using the filesystem cache. Please see an example below:
// import eu.europa.esig.dss.service.crl.FileCacheCRLSource;
// import eu.europa.esig.dss.spi.x509.revocation.crl.CRLToken;
// import java.io.File;
// Initialize the file-based CRL source
FileCacheCRLSource fileCacheCRLSource = new FileCacheCRLSource(onlineCRLSource);
// Provide a cache location directory
// Default : Temporary directory ("java.io.tmpdir") with a "/dss-cache-revocation" subdirectory
fileCacheCRLSource.setFileCacheDirectory(new File("path/to/crl/cache"));
// Extract CRL for a certificate (will use cache if available, otherwise fetch
// from proxy source)
CRLToken fileCrlRevocationToken = fileCacheCRLSource.getRevocationToken(certificateToken, issuerCertificateToken);
// Clear cache when needed (removes all cached CRL files)
fileCacheCRLSource.clearCache();
6.2.2.2. OCSP
The FileCacheOCSPSource is used for OCSP tokens handling using the filesystem cache. Please see an example below:
// import eu.europa.esig.dss.service.ocsp.FileCacheOCSPSource;
// import eu.europa.esig.dss.spi.x509.revocation.ocsp.OCSPToken;
// import java.io.File;
// Initialize the file-based OCSP source
FileCacheOCSPSource fileCacheOCSPSource = new FileCacheOCSPSource(onlineOCSPSource);
// Provide a cache location directory
// Default : Temporary directory ("java.io.tmpdir") with a "/dss-cache-revocation" subdirectory
fileCacheOCSPSource.setFileCacheDirectory(new File("path/to/ocsp/cache"));
// Extract OCSP for a certificate (will use cache if available, otherwise fetch
// from proxy source)
OCSPToken fileOcspRevocationToken = fileCacheOCSPSource
.getRevocationToken(certificateToken, issuerCertificateToken);
// Clear cache when needed (removes all cached OCSP files)
fileCacheOCSPSource.clearCache();
6.3. Online fetching
DSS provides utilities for online fetching of revocation data from remote sources, during the signature augmentation and validation processes.
| By default, revocation data are not fetched from untrusted sources. In other words, revocation data are not fetched when the prospective certificate chain does not contain a trust anchor. |
6.3.1. CRL
This is a representation of an Online CRL repository. This implementation will download the CRL using the protocol referenced in the certificate (e.g. HTTP, LDAP). The URIs of CRL server will be extracted from this property (OID value: 1.3.6.1.5.5.7.48.1.3).
It allows the following configuration :
// import eu.europa.esig.dss.service.crl.JdbcCacheCRLSource;
// import eu.europa.esig.dss.service.crl.OnlineCRLSource;
// import eu.europa.esig.dss.service.http.commons.CommonsDataLoader;
// import eu.europa.esig.dss.spi.client.http.Protocol;
// import eu.europa.esig.dss.spi.client.jdbc.JdbcCacheConnector;
// import eu.europa.esig.dss.spi.x509.revocation.crl.CRLToken;
// Instantiates a new OnlineCRLSource
OnlineCRLSource onlineCRLSource = new OnlineCRLSource();
// Allows setting an implementation of `DataLoader` interface,
// processing a querying of a remote revocation server.
// `CommonsDataLoader` instance is used by default.
onlineCRLSource.setDataLoader(new CommonsDataLoader());
// Sets a preferred protocol that will be used for obtaining a CRL.
// E.g. for a list of urls with protocols HTTP, LDAP and FTP, with a defined preferred
// protocol as FTP, the FTP url will be called first, and in case of an unsuccessful
// result other url calls will follow.
// Default : null (urls will be called in a provided order).
onlineCRLSource.setPreferredProtocol(Protocol.FTP);
6.3.2. OCSP
This is a representation of an Online OCSP repository. This implementation will access the OCSP responder using the access point defined in the certificate. Note that the certificate’s Authority Information Access (AIA) extension is used to find issuer’s resources location like Online Certificate Status Protocol (OCSP). The URIs of OCSP server will be extracted from this property (OID value: 1.3.6.1.5.5.7.48.1).
It allows the following configuration :
// import eu.europa.esig.dss.enumerations.DigestAlgorithm;
// import eu.europa.esig.dss.service.SecureRandomNonceSource;
// import eu.europa.esig.dss.service.http.commons.OCSPDataLoader;
// import eu.europa.esig.dss.service.ocsp.OnlineOCSPSource;
// Instantiates a new OnlineOCSPSource object
OnlineOCSPSource onlineOCSPSource = new OnlineOCSPSource();
// Allows setting an implementation of the `DataLoader` interface,
// processing a querying of a remote revocation server.
// `CommonsDataLoader` instance is used by default.
onlineOCSPSource.setDataLoader(new OCSPDataLoader());
// Defines an arbitrary integer used in OCSP source querying in order to prevent
// a replay attack.
// Default : null (not used by default).
onlineOCSPSource.setNonceSource(new SecureRandomNonceSource());
// Defines behavior on invalid nonce within the OCSP response
// (i.e. obtained nonce does not match the value within the request)
// Default : ExceptionOnStatusAlert (throws an exception in case of nonce
// mismatch)
onlineOCSPSource.setAlertOnInvalidNonce(new ExceptionOnStatusAlert());
// Defines behavior in case of OCSP response without nonce (provided the NonceSource is defined)
// Default : LogOnStatusAlert(Level.WARN) (logs a warning in case of OCSP response without nonce)
onlineOCSPSource.setAlertOnNonexistentNonce(new ExceptionOnStatusAlert());
// Defines behavior in case of OCSP "freshness" check failure (i.e. the current time
// is outside thisUpdate-nextUpdate range extracted from the OCSP response).
// See RFC 5019 for more information.
// Note : executed only when nonce is not checked (not enforced or OCSP responder
// replies without nonce).
// Default : SilentOnStatusAlert (the check is ignored)
onlineOCSPSource.setAlertOnInvalidUpdateTime(new SilentOnStatusAlert());
// Defines a "tolerance period" for accepting the OCSP response after
// the nextUpdate time (see RFC 5019)
// Default : 0 (in milliseconds)
onlineOCSPSource.setNextUpdateTolerancePeriod(1000); // 1 second
// Defines a DigestAlgorithm being used to generate a CertificateID in order to
// complete an OCSP request. OCSP servers supporting multiple hash functions may
// produce a revocation response with a digest algorithm depending on
// the provided CertificateID's algorithm.
// Default : SHA1 (as a mandatory requirement to be implemented by OCSP servers.
// See RFC 5019).
onlineOCSPSource.setCertIDDigestAlgorithm(DigestAlgorithm.SHA1);
6.4. Other implementations of CRL and OCSP Sources
Other revocation sources find the status of a certificate either from a list stored locally or using the information contained in the advanced signature or online way. Here is the list of sources already implemented in the DSS framework:
-
CRL sources:
-
OfflineCRLSource: This class implements theOfflineRevocationSourceand retrieves the revocation data from extracted information. The code is common for all signature formats and CRL contents are injected by its sub-classes:-
CMSCRLSource: Extracts CRLs and CRL references from a CMS Signed Data:-
CAdESCRLSource: Sub-class ofCMSCRLSourcefor a CAdES Signature; -
TimestampCRLSource: Sub-class ofCMSCRLSourcefor a Timestamp token (RFC 3161);
-
-
PAdESCRLSource: Extracts CRLs and CRL references from a PAdES signature. -
XAdESCRLSource: Extracts CRLs and CRL references from a XAdES signature. -
ExternalResourcesCRLSource: A class that can instantiate a list of certificate revocation lists from a directory where the individual lists should be.
-
-
OnlineCRLSource: Retrieves CRL files from online sources with the CRL Distribution Points information from the certificate. -
JdbcCacheCrlSource: Implementation of theJdbcRevocationSource. This implementation allows storage of valid CRL entries to a definedDataSource'and retrieve them locally. -
FileCacheCRLSource: Implementation of theFileRevocationSource. This implementation allows storage of valid CRL entries to the local file system and retrieve them locally.
-
-
OCSP sources:
-
OfflineOCSPSource: This class implements theOfflineRevocationSourceand retrieves the revocation data from extracted information. The code is common for all signature formats and OCSP responses are injected by its sub-classes:-
CMSOCSPSource: Extracts OCSP responses and OCSP references from a CMS Signed Data:-
CAdESOCSPSource: Sub-class ofCMSOCSPSourcefor a CAdES Signature; -
TimestampOCSPSource: Sub-class ofCMSOCSPSourcefor a Timestamp token (RFC 3161);
-
-
PAdESOCSPSource: Extracts OCSP responses and OCSP references from a PAdES signature. -
XAdESOCSPSource: Extracts OCSP responses and OCSP references from a XAdES signature.-
ExternalResourcesOCSPSource: A class that can instantiate a list of OCSPToken from a directory where should be the individual DER Encoded X509 certificates files.
-
-
-
OnlineOCSPSource: Retrieves OCSP responses from online source. -
JdbcCacheOcspSource: Implementation of theJdbcRevocationSource. This implementation allows storage of valid OCSP entries to a definedDataSourceand retrieve them locally. -
FileCacheOCSPSource: Implementation of theFileRevocationSource. This implementation allows storage of valid OCSP entries to the local file system and retrieve them locally.
-
6.5. Revocation data loading strategy
Since version 5.9, DSS allows the use of a RevocationDataLoadingStrategy. The latter defines logic for loading OCSP or CRL data. Two strategies are available in the core package of DSS:
-
OCSPFirstRevocationDataLoadingStrategy: loads OCSP first, if not available or the response is invalid, then tries to load CRL and returns the first succeeded result. This strategy is used by default for revocation retrieving. -
CRLFirstRevocationDataLoadingStrategy: fetches firstly CRL response, if not available, tries OCSP and returns the first succeeded result.
Since DSS 5.11 in order to avoid concurrency issues, the RevocationDataLoadingStrategy shall be configured within a CertificateVerifier using the new RevocationDataLoadingStrategyFactory class.
|
See section CertificateVerifier configuration for an example of how to customize a used RevocationDataLoadingStrategy with a builder.
Using an OCSP first (i.e. OCSPFirstRevocationDataLoadingStrategy) has some advantages:
-
There is a potential benefit of freshness compared to using CRLs: in case the OCSP sends queries to a database that is updated in real time or every
xhours, the information fetched by the OCSP is more recent (thisUpdatefield) than the information contained in the CRL, given that the CRL is built from that database. In the worst case, the OCSP uses the data contained in the CRL and they both have the same thisUpdate field. The information fetched by an OCSP will never be older than the one obtained from a CRL. -
The certificate that signed the OCSP response might contain an
OCSPNoCheckextension. This extension indicates that the revocation data of the certificate that contains the public key linked to the private key that was used to sign the OCSP response does not need to be checked. -
Getting a response takes less time and less memory space for OCSP than with CRLs. A CRL can take a lot of space and a long time to be downloaded due its big size. There is also no obligation to sort CRLs according to serial number which means that the whole list needs to be browsed until finding the searched serial number.
6.5.1. Revocation fallback
Since version 5.11, DSS performs a validation of revocation data obtained from online sources (on signature extension and validation included) through Revocation data verifier. Revocation data loading strategy runs the revocation verification process for each obtained revocation token (i.e. OCSP or CRL) until receiving the first successful result. In case none of the fetched revocation tokens are good to continue the validation process (i.e. verification has failed), then the strategy decides whether any results must be returned based on the "revocation fallback" property. The revocation fallback has two possible values:
-
FALSE(by default) - does not return any revocation token in case none of the obtained revocation tokens have passed the verification process; and -
TRUE- returns the first obtained revocation token when verification of all tokens has failed.
While the revocation fallback is set to FALSE by default, it is enforced to TRUE value within a SignedDocumentValidator class for performing a signature validation, in order to produce a complete validation report. Therefore, the change of the value within CertificateVerifier will only impact the signature extension process.
|
To configure the revocation fallback behavior, the property should be configured within CertificateVerifier, see section CertificateVerifier configuration for an example.
6.6. Revocation data verifier
Since version 5.11, DSS provides a way to configure a revocation data checking algorithm within SignatureValidationContext in order to define whether the available revocation data is good and sufficient and if a new revocation data should be loaded, as well as the acceptance of a freshly fetched revocation data itself.
RevocationDataVerifier must be provided within the used CertificateVerifier in order to configure the revocation data checking behaviour. See section CertificateVerifier configuration for an example of how to provide a custom RevocationDataVerifier to a CertificateVerifier.
An instance of RevocationDataVerifier should not be shared between multiple CertificateVerifier instances, as it re-uses the same trusted certificate stores defined within a CertificateVerifier.
|
An example of RevocationDataVerifier please see below:
// import eu.europa.esig.dss.enumerations.DigestAlgorithm;
// import eu.europa.esig.dss.enumerations.EncryptionAlgorithm;
// import eu.europa.esig.dss.validation.RevocationDataVerifier;
// import eu.europa.esig.dss.validation.RevocationDataVerifierFactory;
// import java.util.Arrays;
// import java.util.HashMap;
// import java.util.Map;
// The following method is used to create a RevocationDataVerifier synchronized
// with a default validation policy
revocationDataVerifier = RevocationDataVerifier.createDefaultRevocationDataVerifier();
// This method created a RevocationDataVerifier with en empty configuration.
// All configuration shall be provided manually.
revocationDataVerifier = RevocationDataVerifier.createEmptyRevocationDataVerifier();
// It is also possible to instantiate a RevocationDataVerifier from a custom
// validation policy. Please use a RevocationDataVerifierFactory class for that.
revocationDataVerifier = new RevocationDataVerifierFactory(validationPolicy).create();
// A validation time can be also defined to enforce verification of specific
// cryptographic algorithms at the given time
revocationDataVerifier = new RevocationDataVerifierFactory(validationPolicy).setValidationTime(validationTime).create();
// For customization directly in RevocationDataVerifier, the following methods
// may be used:
// Cryptographic constraints can be configured either as a list of
// SignatureAlgorithm's OR as a collection of DigestAlgorithm and
// EncryptionAlgorithm pairs.
// NOTE : 'OR' applies inclusively.
// #setAcceptableDigestAlgorithms method defines an explicit list of
// acceptable SignatureAlgorithms with the minimal accepted key length.
// Default : collection of algorithms is synchronized with ETSI 119 312
Map<SignatureAlgorithm, Integer> signatureAlgorithms = new HashMap<>();
signatureAlgorithms.put(SignatureAlgorithm.RSA_SSA_PSS_SHA256_MGF1, 1900);
signatureAlgorithms.put(SignatureAlgorithm.RSA_SSA_PSS_SHA384_MGF1, 1900);
signatureAlgorithms.put(SignatureAlgorithm.RSA_SSA_PSS_SHA512_MGF1, 1900);
revocationDataVerifier.setAcceptableSignatureAlgorithmKeyLength(signatureAlgorithms);
// #setAcceptableDigestAlgorithms method is used to provide a list of DigestAlgorithms
// to be accepted during the revocation data validation, in a combination with
// corresponding EncryptionAlgorithms.
revocationDataVerifier.setAcceptableDigestAlgorithms(Arrays.asList(
DigestAlgorithm.SHA224, DigestAlgorithm.SHA256, DigestAlgorithm.SHA384, DigestAlgorithm.SHA512,
DigestAlgorithm.SHA3_256, DigestAlgorithm.SHA3_384, DigestAlgorithm.SHA3_512));
// #setAcceptableEncryptionAlgorithmKeyLength method defines a list of acceptable
// encryption algorithms and their corresponding minimal accepted key length,
// in a combination with corresponding DigestAlgorithms.
Map<EncryptionAlgorithm, Integer> encryptionAlgos = new HashMap<>();
encryptionAlgos.put(EncryptionAlgorithm.DSA, 2048);
encryptionAlgos.put(EncryptionAlgorithm.RSA, 1900);
encryptionAlgos.put(EncryptionAlgorithm.ECDSA, 256);
encryptionAlgos.put(EncryptionAlgorithm.PLAIN_ECDSA, 256);
revocationDataVerifier.setAcceptableEncryptionAlgorithmKeyLength(encryptionAlgos);
// #setRevocationSkipCertificateExtensions method defines a list of
// certificate extensions which, when present in a certificate, indicate that
// no revocation data check shall be performed for that certificate.
// When a certificate is encountered with one of the certificate extensions,
// no revocation data request will be proceeded.
// Default : valassured-ST-certs (OID: "0.4.0.194121.2.1") and
// ocsp_noCheck (OID: "1.3.6.1.5.5.7.48.1.5")
revocationDataVerifier.setRevocationSkipCertificateExtensions(Arrays.asList(
OID.id_etsi_ext_valassured_ST_certs.getId(),
OCSPObjectIdentifiers.id_pkix_ocsp_nocheck.getId()
));
// #setRevocationSkipCertificatePolicies method defines a list of certificate policies
// which, when present in a certificate, indicate that no revocation data check shall
// be performed for that certificate.
// When a certificate is encountered with one of the certificate policies, no
// revocation data request will be proceeded.
// Default : empty list
revocationDataVerifier.setRevocationSkipCertificatePolicies(Arrays.asList(
"1.2.3.4.5", "0.5.6.7.8.9"
));
// #setSignatureMaximumRevocationFreshness method defines the maximum acceptable
// revocation freshness for signature's certificate chain.
// When revocation's thisUpdate time is not after the best-signature-time minus
// the maximum revocation freshness, a revocation update is enforced.
// Default : 0 (revocation's thisUpdate must be after best-signature-time)
revocationDataVerifier.setSignatureMaximumRevocationFreshness(24 * 60 * 60 * 1000L); // 24 hours
// #setTimestampMaximumRevocationFreshness method defines the maximum acceptable
// revocation freshness for time-stamp's certificate chain.
// When revocation's thisUpdate time is not after the lowest POE of the time-stamp
// minus the maximum revocation freshness, a revocation update is enforced.
// Default : 0 (revocation's thisUpdate must be after the lowest POE)
revocationDataVerifier.setTimestampMaximumRevocationFreshness(24 * 60 * 60 * 1000L); // 24 hours
// #setRevocationMaximumRevocationFreshness method defines the maximum acceptable
// revocation freshness for revocation's certificate chain.
// When revocation's thisUpdate time is not after the lowest POE of the revocation
// minus the maximum revocation freshness, a revocation update is enforced.
// Default : 0 (revocation's thisUpdate must be after the lowest POE)
revocationDataVerifier.setRevocationMaximumRevocationFreshness(24 * 60 * 60 * 1000L); // 24 hours
// #setCheckRevocationFreshnessNextUpdate method defines whether the revocation
// freshness must be evaluated using a difference between revocation's nextUpdate
// and thisUpdate as a maximum acceptable revocation freshness when maximum revocation
// freshness is not defined for the corresponding validation context (see above)
// Default : FALSE (the revocation freshness is not evaluated against its nextUpdate)
revocationDataVerifier.setCheckRevocationFreshnessNextUpdate(false);
6.7. Timestamp token verifier
Since version 6.1, DSS provides a way to configure the process for accepting of embedded timestamps in order to extract the corresponding POEs during the validation process.
TimestampTokenVerifier must be provided within the used CertificateVerifier in order to configure the revocation data checking behaviour. See section CertificateVerifier configuration for an example of how to provide a custom TimestampTokenVerifier to a CertificateVerifier.
An example of TimestampTokenVerifier configuration please see below:
// The following method is used to create a TimestampTokenVerifier configured
// with default behavior (such as to accept only timestamps issued by trusted CAs)
timestampTokenVerifier = TimestampTokenVerifier.createDefaultTimestampTokenVerifier();
// This method created a TimestampTokenVerifier with en empty configuration.
// All configuration shall be provided manually.
timestampTokenVerifier = TimestampTokenVerifier.createEmptyTimestampTokenVerifier();
7. Signature Validation
7.1. Validation of a certificate
The signature validation starts from a validation of a certificate chain (cf. Certificate Chain and Certification Path Validation). For a given certificate, the framework builds a certificate path until a known trust anchor (trusted list, keystore,…), validates each found certificate (OCSP / CRL) and determines its European "qualification".
To determine the certificate qualification, DSS follows the standard ETSI TS 119 615 ([R14]). It analyses the certificate properties (QCStatements, Certificate Policies, etc.) and applies possible overrules from the related trusted list ("caught" qualifiers from a trust service). More information about qualifiers can be found in the standard ETSI TS 119 612 ([R11]).
DSS always computes the status at 2 different times: certificate issuance and signing/validation time. The certificate qualification can evolve in time, its status is not immutable (e.g.: a trust service provider can lose the granted status). The eIDAS regulation ([R12]) clearly defines these different times in the Article 32 and related Annex I.
// import eu.europa.esig.dss.detailedreport.DetailedReport;
// import eu.europa.esig.dss.diagnostic.DiagnosticData;
// import eu.europa.esig.dss.enumerations.TokenExtractionStrategy;
// import eu.europa.esig.dss.model.x509.CertificateToken;
// import eu.europa.esig.dss.simplecertificatereport.SimpleCertificateReport;
// import eu.europa.esig.dss.spi.DSSUtils;
// import eu.europa.esig.dss.validation.CertificateValidator;
// import eu.europa.esig.dss.spi.validation.CertificateVerifier;
// import eu.europa.esig.dss.spi.validation.CommonCertificateVerifier;
// import eu.europa.esig.dss.validation.reports.CertificateReports;
// import java.io.File;
// Firstly, we load the certificate to be validated
CertificateToken token = DSSUtils.loadCertificate(new File("src/main/resources/keystore/ec.europa.eu.1.cer"));
// We need a certificate verifier and configure it (see specific chapter about
// the CertificateVerifier configuration)
CertificateVerifier cv = new CommonCertificateVerifier();
// We create an instance of the CertificateValidator with the certificate
CertificateValidator validator = CertificateValidator.fromCertificate(token);
validator.setCertificateVerifier(cv);
// Allows specifying which tokens need to be extracted in the diagnostic data
// (Base64).
// Default : NONE
validator.setTokenExtractionStrategy(TokenExtractionStrategy.EXTRACT_CERTIFICATES_AND_REVOCATION_DATA);
// We execute the validation
CertificateReports certificateReports = validator.validate();
// We have 3 reports
// The diagnostic data which contains all used and static data
DiagnosticData diagnosticData = certificateReports.getDiagnosticData();
// The detailed report which is the result of the process of the diagnostic data and
// the validation policy
DetailedReport detailedReport = certificateReports.getDetailedReport();
// The simple report is a summary of the detailed report or diagnostic data
// (user-friendly option)
SimpleCertificateReport simpleReport = certificateReports.getSimpleReport();
7.1.1. Trust anchor configuration from a certificate store
Trust anchors are an essential part of the validation process of a signature as described in section Trust Anchors and Trust Stores. DSS allows configuring of various trusted certificate source(s). These sources can be defined from a TrustStore (kind of keystore which only contains certificates), a trusted list or a list of trusted lists.
7.1.1.1. Trust store initialization
If you have a collection of certificates to trust, the easier way to provide them to DSS it to use a KeyStore / TrustStore (cf. Trust Stores).
// import eu.europa.esig.dss.spi.x509.KeyStoreCertificateSource;
// import eu.europa.esig.dss.spi.x509.CommonTrustedCertificateSource;
// import eu.europa.esig.dss.spi.DSSUtils;
KeyStoreCertificateSource keystore = new KeyStoreCertificateSource(new File("src/main/resources/keystore.p12"), "PKCS12", getPassword());
CommonTrustedCertificateSource trustedCertificateSource = new CommonTrustedCertificateSource();
trustedCertificateSource.importAsTrusted(keystore);
// Optionally, certificates can also be directly added
trustedCertificateSource.addCertificate(DSSUtils.loadCertificateFromBase64EncodedString(
"MIIC9TCCAd2gAwIBAgIBAjANBgkqhkiG9w0BAQUFADArMQswCQYDVQQGEwJBQTEMMAoGA1UEChMDRFNTMQ4wDAYDVQQDEwVJQ0EgQTAeFw0xMzEyMDIxNzMzMTBaFw0xNTEyMDIxNzMzMTBaMDAxCzAJBgNVBAYTAkFBMQwwCgYDVQQKEwNEU1MxEzARBgNVBAMTCnVzZXIgQSBSU0EwgZ8wDQYJKoZIhvcNAQEBBQADgY0AMIGJAoGBAJUHHAphmSDdQ1t62tppK+dLTANsE2nAj+HCpasS3ohlBsrhteRsvTAbrDyIzCmTYWu/nVI4TGvbzBESwV/QitlkoMLpYFw32MIBf2DLmECzGJ3vm5haw6u8S9quR1h8Vu7QWd+5KMabZuR+j91RiSuoY0xS2ZQxJw1vhvW9hRYjAgMBAAGjgaIwgZ8wCQYDVR0TBAIwADAdBgNVHQ4EFgQU9ESnTWfwg13c3LQZzqqwibY5WVYwUwYDVR0jBEwwSoAUIO1CDsBSUcEoFZxKaWf1PAL1U+uhL6QtMCsxDDAKBgNVBAoTA0RTUzELMAkGA1UEBhMCQUExDjAMBgNVBAMTBVJDQSBBggEBMAsGA1UdDwQEAwIHgDARBgNVHSAECjAIMAYGBFUdIAAwDQYJKoZIhvcNAQEFBQADggEBAGnhhnoyVUhDnr/BSbZ/uWfSuwzFPG+2V9K6WxdIaaXOORFGIdFwGlAwA/Qzpq9snfBxuTkAykxq0uEDhHTj0qXxWRjQ+Dop/DrmccoF/zDvgGusyY1YXaABd/kc3IYt7ns7z3tpiqIz4A7a/UHplBRXfqjyaZurZuJQRaSdxh6CNhdEUiUBxkbb1SdMjuOgjzSDjcDjcegjvDquMKdDetvtu2Qh4ConBBo3fUImwiFRWnbudS5H2HE18ikC7gY/QIuNr7USf1PNyUgcG2g31cMtemj7UTBHZ2V/jPf7ZXqwfnVSaYkNvM3weAI6R3PI0STjdxN6a9qjt9xld40YEdw="));
To generate the trust store, there’s an utility class CreateKeyStoreApp in the dss-cookbook module.
7.1.1.2. Trusted List Certificate Source
In several countries, a list of Trust Service Providers (TSP) is published. This list is usually published in a machine processable format (XML) and sometimes in a human-readable format (PDF). A standard (ETSI TS 119 612 [R11]) exists with the specifications for the XML format.
DSS contains all needed resources to download, parse, validate and interpret the trusted list contents. In DSS, it is possible to configure one or more independent trusted list(s) (aka not linked to a list of trusted lists) and/or one or more list of trusted lists.
If you want to collect your trusted certificates from trusted list(s), the TrustedListsCertificateSource is required. The trusted list(s) loading can require some time (connection time-out, xml parsing, xml validation, etc.). This process is usually executed in background. An instance of TrustedListsCertificateSource needs to be created. That will be synchronized with the TLValidationJob.
// import eu.europa.esig.dss.spi.tsl.TrustedListsCertificateSource;
TrustedListsCertificateSource trustedListsCertificateSource = new TrustedListsCertificateSource();
7.1.1.3. Multiple Trusted Sources usage
DSS provides a possibility to use multiple trusted certificate sources at one time. An example of the configuration is provided below:
// import eu.europa.esig.dss.spi.validation.CertificateVerifier;
// import eu.europa.esig.dss.spi.validation.CommonCertificateVerifier;
CertificateVerifier cv = new CommonCertificateVerifier();
cv.setTrustedCertSources(trustStoreSource(), trustedListSource());
7.1.2. Certificate chain in DSS
The validation of a certificate requires the access to some other certificates from multiple sources like trusted lists, trust store, the signature itself: certificates can be contained inside any other source. Within the framework, an X509 certificate is wrapped through the class:
-
eu.europa.esig.dss.model.x509.CertificateToken
This encapsulation helps make certificate handling more suited to the needs of the validation in the context of trust. The framework associates two internal identifiers to the certificate: the DSS Id based on the certificate binary (unique for each certificate) and the Entity Id based on its public key (common to cross-signed certificates).
Certificate tokens are grouped into sources. A certificate token can be declared in several sources. The class that models a source is called:
-
eu.europa.esig.dss.spi.x509.CertificateSource
This class stores all extracted/injected certificates for a specific source (Signature, OCSP Response, Trust store, Trusted-list, etc.). All source types are specified in the enumeration:
-
eu.europa.esig.dss.enumerations.CertificateSourceType
This information is used, for example, to distinguish between the certificate from a trusted source and the others. A source has one and only one type, but a certificate token can be found in multiple sources. The DSS framework supplies some standard implementations, but also gives the possibility to implement custom solutions. Among the standard solutions you can find:
-
eu.europa.esig.dss.spi.x509.CommonCertificateSource
This is the superclass of almost of the certificate sources. It stores the extracted certificates and implements the common methods from the CertificateSource to retrieve certificate(s) by subject, public key, subject key identifier (ski), etc.
It also exposes the method CommonCertificateSource#addCertificate which gives the possibility to add manually any CertificateToken as a part of this source.
-
eu.europa.esig.dss.spi.x509.CommonTrustedCertificateSource
The CommonTrustedCertificateSource is a certificate source for trusted certificates. All added certificates are marked as trust anchors and no revocation data are required for these certificates.
-
eu.europa.esig.dss.validation.SignatureCertificateSource
This class and its sub-classes are used to extract and collect certificates from signatures / timestamps. It also has methods to retrieve certificates / certificate references by their origin (e.g. SigningCertificate attribute, DSS Dictionary, etc.).
-
eu.europa.esig.dss.spi.tsl.TrustedListsCertificateSource
Certificates coming from the list of Trusted Lists. This class inherits of CommonTrustedCertificateSource and gives the mechanism to define the set of trusted certificates (trust anchors). They are used in the validation process to decide if the prospective certificate chain has a trust anchor. See section Configuration of TL validation job to get more information about trusted lists loading (e.g. EU Trusted List).
-
eu.europa.esig.dss.spi.x509.ListCertificateSource
This class follows the composite design pattern with a list of CertificateSources. That is used in the validation to retrieve all sources from the signatures / timestamps / revocation data / trusted lists / etc. It contains some methods which check over all sources to retrieve certificates or verify if a certificate is trusted.
7.1.2.1. Retrieving certificates by AIA
In case when intermediate certificates are not present within a signature document, nor in trusted/adjunct sources, a certificate chain can still be built using AIA URL obtained from a certificate (See Certificate Chain and Certification Path Validation).
To use AIA URLs DSS provides the interface AIASource with the following implementations:
-
DefaultAIASource- the default implementation used in DSS, allowing retrieving of certificates by AIA URL from online sources. The class allows configuring a list of accepted protocols to be used for remote requests. -
JdbcCacheAIASource- a cache AIA Source, allowing storing and accessing of certificates from a JDBC database.
An example of DefaultAIASource configuration can be found below:
// import eu.europa.esig.dss.spi.x509.aia.AIASource;
// import eu.europa.esig.dss.spi.x509.aia.DefaultAIASource;
// import eu.europa.esig.dss.model.x509.CertificateToken;
AIASource aiaSource = new DefaultAIASource();
Set<CertificateToken> certificates = aiaSource.getCertificatesByAIA(certificateToken);
7.1.3. Revocation data handling
For information on how revocation of data is handled, see chapter Revocation data management.
7.1.3.1. Revocation freshness
The revocation freshness constraint (RFC) is a time interval indicating that the validation accepts CRLs that were emitted at a point in time after the validation time minus the RFC: valTime - RFC < CRL.thisUpdate.
If the RFC is respected by a CRL then that CRL can be used. Otherwise, the CRL shall be rejected and shall not be used to determine whether the certificate is revoked or not. Another CRL can be searched online. If no CRL respecting the RFC is found, then it cannot be determined whether the certificate is valid, and it is thus not possible to determine whether the signature is valid.
In case of a signature with a BASELINE-T level, the validation time can be replaced by the best-signature-time when checking the constraint. Revocation data should be issued after the best-signature-time, provided by a signature timestamp.
In case of a BASELINE-B level, there is no timestamp among the unsigned attributes. If the RFC is equal to 0 then the validation time needs to be smaller than the CRL.thisUpdate. This means that the revocation data needs to have been issued after the validation process is concluded which is not possible.
According to the ETSI TS 119 172-4 (cf. [R10]) standard, the RFC shall be set to 0 (zero). If DSS had had an RFC equal to 0 then it would invalidate all B-level signatures without a signature timestamp. Therefore, revocation freshness is not checked in DSS by default. The validation level of the check is set to IGNORE, meaning users are shown that the check exists, but it is not executed in the validation process.
As DSS allows using a custom validation policy (see AdES validation constraints/policy), it is possible to change the validation level of the check and to define a revocation freshness constraint. The validation level and time interval are defined within the <RevocationFreshness /> constraint.
For example applying of <RevocationFreshness /> constraint to a signing-certificate of a signature:
<SignatureConstraints>
...
<BasicSignatureConstraints>
...
<SigningCertificate>
...
<RevocationFreshness Level="FAIL" Unit="DAYS" Value="2" />
...
</SigningCertificate>
...
</BasicSignatureConstraints>
...
</SignatureConstraints>
With the following policy, the RevocationFreshness check of the signing certificate of the signature will fail in case the revocation data is older than 2 days.
7.1.4. CertificateVerifier configuration
The CertificateVerifier (with default implementation CommonCertificateVerifier) determines how DSS accesses the external resources and how it should react in some occasions. This object is used to provide the following sources of information and parameters:
-
the source of trusted certificates (based on the trusted list(s) specific to the context);
-
the source of intermediate certificates used to build the certificate chain until the trust anchor. This source is only needed when these certificates are not included in the signature itself;
-
the source of AIA;
-
the source of OCSP;
-
the source of CRL;
-
set of alerts defining the behavior on various occasions.
In the current implementation this object is only used when profiles BASELINE-LT or BASELINE-LTA are created.
This configuration shall be provided into both augmentation and validation processes.
// import eu.europa.esig.dss.alert.ExceptionOnStatusAlert;
// import eu.europa.esig.dss.alert.LogOnStatusAlert;
// import eu.europa.esig.dss.enumerations.DigestAlgorithm;
// import eu.europa.esig.dss.spi.validation.CertificateVerifier;
// import eu.europa.esig.dss.spi.validation.CommonCertificateVerifier;
// import eu.europa.esig.dss.validation.OCSPFirstRevocationDataLoadingStrategyFactory;
// import eu.europa.esig.dss.validation.RevocationDataVerifier;
// import org.slf4j.event.Level;
// import java.util.Arrays;
CertificateVerifier cv = new CommonCertificateVerifier();
// The trusted certificate source is used to provide trusted certificates
// (the trust anchors where the certificate chain building should stop)
cv.setTrustedCertSources(trustedCertSource);
// The adjunct certificate source is used to provide missing intermediate certificates
// (not trusted certificates)
cv.setAdjunctCertSources(adjunctCertSource);
// The AIA source is used to collect certificates from external resources (AIA)
cv.setAIASource(aiaSource);
// The OCSP Source to be used for external accesses (can be configured with a
// cache,...)
cv.setOcspSource(ocspSource);
// The CRL Source to be used for external accesses (can be configured with a
// cache,...)
cv.setCrlSource(crlSource);
// Define the behavior to be followed by DSS in case of revocation checking for
// certificates issued from an unsure source (DSS v5.4+)
// Default : revocation check is disabled for unsure sources (security reasons)
cv.setCheckRevocationForUntrustedChains(false);
// DSS v5.4+ : The 3 below configurations concern the extension mode (LT/LTA
// extension)
// Defines a behavior in case of missing revocation data
// Default : ExceptionOnStatusAlert -> interrupt the process
cv.setAlertOnMissingRevocationData(new ExceptionOnStatusAlert());
// Defines a behavior if a TSU certificate chain is not covered with a
// revocation data (timestamp generation time > CRL/OCSP production time).
// Default : LogOnStatusAlert -> a WARN log
cv.setAlertOnUncoveredPOE(new LogOnStatusAlert(Level.WARN));
// Defines a behavior if a revoked certificate is present
// Default : ExceptionOnStatusAlert -> interrupt the process
cv.setAlertOnRevokedCertificate(new ExceptionOnStatusAlert());
// DSS 6.1+ :
// Defines a behavior on augmentation of a cryptographically invalid signature
// Default : ExceptionOnStatusAlert -> interrupt the process
cv.setAlertOnInvalidSignature(new ExceptionOnStatusAlert());
// Defines a behavior if an invalid timestamp is found
// Default : ExceptionOnStatusAlert -> interrupt the process
cv.setAlertOnInvalidTimestamp(new ExceptionOnStatusAlert());
// DSS v5.5+ : defines a behavior in case if there is no valid revocation
// data with thisUpdate time after the best signature time
// Example: if a signature was extended to T level then the obtained revocation
// must have thisUpdate time after production time of the signature timestamp.
// Default : LogOnStatusAlert -> a WARN log
cv.setAlertOnNoRevocationAfterBestSignatureTime(new LogOnStatusAlert(Level.ERROR));
// DSS 6.1+ :
// Defines behavior on a signature creation or augmentation with an expired
// signing-certificate or its related POE(s)
// Default : ExceptionOnStatusAlert -> interrupt the process
cv.setAlertOnExpiredCertificate(new ExceptionOnStatusAlert());
// DSS 6.1+ :
// Defines behavior on a signature creation or augmentation with a not yet valid
// signing-certificate
// Default : ExceptionOnStatusAlert (throws an exception)
cv.setAlertOnNotYetValidCertificate(new ExceptionOnStatusAlert());
// DSS 6.1+ : Defines a behavior on a signature creation or augmentation
// within a document containing signatures of a higher level.
// Example: Throws an alert on an attempt to add a PAdES-BASELINE-LT level signature
// to a PDF document containing a signature of PAdES-BASELINE-LTA level.
// NOTE: The alert does not impact a new signature creation within signature formats
// with a separated validation context (e.g. XAdES, CAdES, JAdES).
// Default : ExceptionOnStatusAlert -> interrupt the process
cv.setAugmentationAlertOnHigherSignatureLevel(new ExceptionOnStatusAlert());
// DSS 6.1+ : Defines behavior on augmentation of a signature without certificates
// in its B-level.
// Example: Throws an alert on an extension of a non-AdES signature without
// certificates.
// Default : ExceptionOnStatusAlert -> interrupt the process
cv.setAugmentationAlertOnSignatureWithoutCertificates(new ExceptionOnStatusAlert());
// DSS 6.1+ : Defines behavior on augmentation of a signature built only with
// self-signed certificate chains.
// NOTE: Both, the signature and its corresponding time-stamps,
// must be created with self-signed certificates in order to trigger the alert.
// Default : ExceptionOnStatusAlert -> interrupt the process
cv.setAugmentationAlertOnSelfSignedCertificateChains(new ExceptionOnStatusAlert());
// DSS 5.9+ with changes since DSS 5.11+ (see below) :
// RevocationDataLoadingStrategyFactory is used to instantiate
// RevocationDataLoadingStrategy during the validation process, defining logic
// for loading OCSP or CRL data
// Default : OCSPFirstRevocationDataLoadingStrategyFactory -> loads OCSP first,
// if not available or the response is invalid, then tries to load CRL
// NOTE: Since DSS 5.11 a RevocationDataLoadingStrategyFactory shall be provided
// within CertificateVerifier, instead of RevocationDataLoadingStrategy.
cv.setRevocationDataLoadingStrategyFactory(new OCSPFirstRevocationDataLoadingStrategyFactory());
// DSS 5.11+ :
// RevocationDataVerifier defines logic for accepting/rejecting revocation data
// during the validation process.
// This included processing of revocation tokens extracted from a signature document,
// as well as revocation tokens fetched from online sources.
RevocationDataVerifier revocationDataVerifier = RevocationDataVerifier.createDefaultRevocationDataVerifier();
cv.setRevocationDataVerifier(revocationDataVerifier);
// DSS 5.11+ :
// Defines whether the first obtained revocation data still should be returned,
// when none of the fetched revocation tokens have passed the verification.
// Default : FALSE -> none revocation data is returned, if all of them failed
// the verification
// NOTE : the property is used for signature extension, but not for validation.
cv.setRevocationFallback(false);
// DSS 6.1+ :
// Defines a behavior for acceptance of timestamp tokens present within
// a signature document as POE for the signature and data objects
// NOTE: The class is not synchronized with the rules defined within the used
// XML Validation Policy.
TimestampTokenVerifier timestampTokenVerifier = TimestampTokenVerifier.createDefaultTimestampTokenVerifier();
cv.setTimestampTokenVerifier(timestampTokenVerifier);
// DSS 6.2+ :
// Defines a behavior for acceptance of trust anchors present within a signature document as POE
// for the signature and data objects
// NOTE: The class is not synchronized with the rules defined within the used XML Validation Policy.
TrustAnchorVerifier trustAnchorVerifier = TrustAnchorVerifier.createDefaultTrustAnchorVerifier();
cv.setTrustAnchorVerifier(trustAnchorVerifier);
Since DSS 6.2, the execution of the alert checks can be skipped, by providing a null value in the corresponding alert setter.
|
See section Use of Alerts throughout the framework in the Annex for more information on alerts.
7.2. AdES validation constraints/policy
The validation process in DSS is driven by a set of validation constraints or a validation policy, providing a configuration for execution behavior of certain validation checks.
By default, DSS provides a JAXB-based XML implementation of a validation policy within the dss-policy-jaxb module. In order to load a default validation policy implementation, the module shall be added within a pom.xml file of the project, as demonstrated below:
<dependencies>
...
<dependency>
<groupId>eu.europa.ec.joinup.sd-dss</groupId>
<artifactId>dss-policy-jaxb</artifactId>
</dependency>
...
</dependencies>
The dss-policy-jaxb has to be explicitly added within the list of dependencies of your project starting from DSS 6.3, if a support of XML Validation Policy is required.
|
The default validation process in DSS is supplied with an AES based validation policy, allowing a comprehensive validation of both advanced and qualified electronic signatures and seals (please see The default XML policy for more information). Should one need to use a customized validation policy, an instance of a ValidationPolicy class, containing the desired validation policy should be provided on validation.
The configuration can be provided to a DocumentValidator, as demonstrated below:
// import eu.europa.esig.dss.model.policy.ValidationPolicy;
// import eu.europa.esig.dss.validation.reports.Reports;
// import java.io.File;
Reports reports = validator.validateDocument(validationPolicy);
The DocumentValidator may also load the validation policy from a file, see below:
// import eu.europa.esig.dss.validation.reports.Reports;
// import java.io.File;
reports = validator.validateDocument(new File("/path/to/validation/policy.xml"));
This method will search for an available ValidationPolicyFactory implementation at runtime by means of the ServiceLoader.
For more information about XML Validation Policy and its configuration, please see the section XML validation policy structure.
In addition to the main validation policy, a custom cryptographic suite (optional) can be provided on validation, according to the selected formats. For more information about a cryptographic suite configuration, please see the section Cryptographic Suite of this documentation.
7.2.1. XML validation policy structure
The validation policy allows defining different behavior for various token types or signature formats. The following groups are considered:
-
ContainerConstraints- defines rules for processing of ASiC containers validation; -
PDFAConstraints- contains checks to verify compliance of a PDF document to PDF/A specification (optional, see PDF/A for more details); -
SignatureConstraints- defines rules for signature basic building blocks processing and the related certificate chain; -
CounterSignatureConstraints- allows defining custom rules for counter signature processing; -
Timestamp- defines rules for timestamp validation; -
Revocation- defines rules for revocation data validation; -
Cryptographic- defines common rules for cryptographic validation of used algorithms. The general constraints are used when no cryptographic constraints are defined for a particular token type; -
Model- defines the way of a certificate chain processing; -
eIDAS- defines rules for validation of Trusted Lists.
For a description of available for configuration constraints within the XML validation policy please see the Configuration of validation policy in different use cases chapter.
7.2.1.1. Constraints
Each constraint defined in the policy forces an execution of a relevant check in the validation process.
| If a constraint is missing in the policy - the check is not processed. |
The following constraint types are supported:
-
LevelConstraint- a simple constraint type with a defined processingLevel; -
ValueConstraint- defines a single acceptable value for the constraint; -
IntValueConstraint- defines an integer value for the constraint (the behavior depends on the check); -
MultiValuesConstraint- defines a set of accepted values relatively to the using constraint; -
TimeConstraint- defines a time unit and value for the constraint (the behavior depends on the check). See Revocation freshness for an example of the constraint use.
7.2.1.2. Level
The Level attribute of a constraint defines a validation process behavior in case of a check failure. While used, the following behaviors apply in case of a check failure:
-
FAIL- brakes the validation process and returns the relevant indication; -
WARN- continues the validation process and returns a warning message to the validation process output; -
INFORM- continues the validation process and returns an information message to the validation process output; -
IGNORE- processes the check in a silent mode. The check is shown in the output report, but does not have impact on the process (equivalent to a not defined constraint).
7.2.1.3. Multi Values Constraint
When using the MultiValuesConstraint, a list of acceptable values shall be defined in the list of <Id>…</Id> elements, one for each accepted value. While doing, the following rules apply:
-
Empty list of values → accept only empty values for the item in question, fails otherwise;
-
"*"constraint value → accepts all values, reject empty list of values; -
Custom values → accepts only item values matching the constraint.
7.2.1.4. Cryptographic constraints
Cryptographic constraints define a list of acceptable cryptographic algorithms and their expiration dates when needed. The following settings are possible:
-
AcceptableEncryptionAlgo- defines a list of acceptable encryption algorithms. All tokens and signatures using other algorithms will be rejected. -
MiniPublicKeySize- defines the minimal allowed public key size to be used with the defined encryption algorithms. An algorithm with a key size less than the defined one will be rejected. The minimal key size if required to be defined for an encryption algorithm, otherwise all used key sizes will be rejected. -
AcceptableDigestAlgo- defines a list of acceptable digest algorithms. All tokens and signatures using other algorithms will be rejected. -
AlgoExpirationDate- defines expiration dates for the algorithms. The algorithm is rejected when it is used after the defined date. If the algorithm expiration date is not defined, or set to null, the algorithm is treated as reliable for an unlimited time.
7.2.2. The default XML policy
DSS provides, within its core code, a validation policy suitable for validating qualified electronic signatures (QES) and advanced electronic signatures (AES). This validation policy is loaded by default when a signature or certificate validation is initiated.
The default validation policy aims to enforce best practices for electronic signature creation and validation; however, its scope may not be exhaustive. It supports the validation of ETSI advanced electronic signature and container formats (i.e. *AdES formats) as well as other popular signature profiles, such as PKCS#7.
| DSS accepts no responsibility or liability whatsoever regarding the use of the provided validation policy. It is the responsibility of implementers to define a validation policy appropriate for their specific applicability framework. |
The default XML validation policy is shown below.
<ConstraintsParameters Name="QES AES/QC AES TL based" xmlns="http://dss.esig.europa.eu/validation/policy">
<Description>Validates electronic signatures and indicates whether they are advanced electronic signatures (AES), AES supported by a qualified certificate (AES/QC) or a
qualified electronic signature (QES). All certificates and their related chains supporting the signatures are validated against the EU Member State Trusted Lists (this includes
signer's certificate and certificates used to validate certificate validity status services - CRLs, OCSP, and time-stamps).
</Description>
<ContainerConstraints>
<AcceptableContainerTypes Level="FAIL">
<Id>ASiC-S</Id>
<Id>ASiC-E</Id>
</AcceptableContainerTypes>
<!-- <ZipCommentPresent Level="WARN" /> -->
<!-- <AcceptableZipComment Level="WARN"> -->
<!-- <Id>mimetype=application/vnd.etsi.asic-s+zip</Id> -->
<!-- <Id>mimetype=application/vnd.etsi.asic-e+zip</Id> -->
<!-- </AcceptableZipComment> -->
<MimeTypeFilePresent Level="INFORM" />
<AcceptableMimeTypeFileContent Level="WARN">
<Id>application/vnd.etsi.asic-s+zip</Id>
<Id>application/vnd.etsi.asic-e+zip</Id>
</AcceptableMimeTypeFileContent>
<ManifestFilePresent Level="FAIL" />
<SignedFilesPresent Level="FAIL" />
<FilenameAdherence Level="WARN" />
<AllFilesSigned Level="WARN" />
</ContainerConstraints>
<SignatureConstraints>
<StructuralValidation Level="WARN" />
<AcceptablePolicies Level="FAIL">
<Id>ANY_POLICY</Id>
<Id>NO_POLICY</Id>
</AcceptablePolicies>
<PolicyAvailable Level="INFORM" />
<PolicyHashMatch Level="WARN" />
<AcceptableFormats Level="FAIL">
<Id>*</Id>
</AcceptableFormats>
<BasicSignatureConstraints>
<ReferenceDataExistence Level="FAIL" />
<ReferenceDataIntact Level="FAIL" />
<ReferenceDataNameMatch Level="WARN" />
<ManifestEntryObjectExistence Level="WARN" />
<ManifestEntryObjectGroup Level="WARN" />
<ManifestEntryObjectIntact Level="FAIL" />
<ManifestEntryNameMatch Level="WARN" />
<SignatureIntact Level="FAIL" />
<SignatureDuplicated Level="FAIL" />
<ProspectiveCertificateChain Level="FAIL" />
<SignerInformationStore Level="FAIL" />
<ByteRange Level="FAIL" />
<ByteRangeCollision Level="WARN" />
<PdfSignatureDictionary Level="FAIL" />
<PdfPageDifference Level="FAIL" />
<PdfAnnotationOverlap Level="WARN" />
<PdfVisualDifference Level="WARN" />
<DocMDP Level="WARN" />
<FieldMDP Level="WARN" />
<SigFieldLock Level="WARN" />
<UndefinedChanges Level="WARN" />
<!-- <TrustServiceTypeIdentifier Level="WARN"> -->
<!-- <Id>http://uri.etsi.org/TrstSvc/Svctype/CA/QC</Id> -->
<!-- </TrustServiceTypeIdentifier> -->
<!-- <TrustServiceStatus Level="FAIL"> -->
<!-- <Id>http://uri.etsi.org/TrstSvc/TrustedList/Svcstatus/undersupervision</Id> -->
<!-- <Id>http://uri.etsi.org/TrstSvc/TrustedList/Svcstatus/accredited</Id> -->
<!-- <Id>http://uri.etsi.org/TrstSvc/TrustedList/Svcstatus/supervisionincessation</Id> -->
<!-- <Id>http://uri.etsi.org/TrstSvc/TrustedList/Svcstatus/granted</Id> -->
<!-- <Id>http://uri.etsi.org/TrstSvc/TrustedList/Svcstatus/withdrawn</Id> -->
<!-- </TrustServiceStatus> -->
<SigningCertificate>
<Recognition Level="FAIL" />
<Signature Level="FAIL" />
<NotExpired Level="FAIL" />
<SunsetDate Level="FAIL" />
<AuthorityInfoAccessPresent Level="WARN" />
<RevocationDataSkip Level="INFORM">
<CertificateExtensions>
<Id>0.4.0.194121.2.1</Id> <!-- valassured-ST-certs -->
<Id>2.5.29.56</Id> <!-- noRevAvail -->
</CertificateExtensions>
</RevocationDataSkip>
<RevocationInfoAccessPresent Level="WARN" />
<RevocationDataAvailable Level="FAIL" />
<AcceptableRevocationDataFound Level="FAIL" />
<CRLNextUpdatePresent Level="WARN" />
<RevocationFreshness Level="IGNORE" Unit="DAYS" Value="0" />
<KeyUsage Level="WARN">
<Id>nonRepudiation</Id>
</KeyUsage>
<PolicyTree Level="WARN" />
<NameConstraints Level="WARN" />
<AuthorityKeyIdentifierPresent Level="WARN" />
<NoRevAvail Level="WARN" />
<SupportedCriticalExtensions Level="WARN">
<Id>2.5.29.15</Id> <!-- keyUsage -->
<Id>2.5.29.32</Id> <!-- certificatePolicies -->
<Id>2.5.29.17</Id> <!-- subjectAlternativeName -->
<Id>2.5.29.19</Id> <!-- basicConstraints -->
<Id>2.5.29.30</Id> <!-- nameConstraints -->
<Id>2.5.29.36</Id> <!-- policyConstraints -->
<Id>2.5.29.37</Id> <!-- extendedKeyUsage -->
<Id>2.5.29.31</Id> <!-- CRLDistributionPoints -->
<Id>2.5.29.54</Id> <!-- inhibitAnyPolicy -->
<Id>1.3.6.1.5.5.7.1.3</Id> <!-- QCStatements -->
<!-- policyMappings 2.5.29.33 not supported -->
</SupportedCriticalExtensions>
<ForbiddenExtensions Level="FAIL">
<Id>1.3.6.1.5.5.7.48.1.5</Id> <!-- ocsp_noCheck -->
</ForbiddenExtensions>
<IssuerName Level="FAIL" />
<SerialNumberPresent Level="WARN" />
<NotRevoked Level="FAIL" />
<NotOnHold Level="FAIL" />
<RevocationIssuerNotExpired Level="FAIL" />
<NotSelfSigned Level="WARN" />
<!-- <QcCompliance Level="WARN" /> -->
<!-- <QcSSCD Level="WARN" /> -->
<!-- <QcLegislationCountryCodes Level="WARN" /> -->
<!-- <IssuedToNaturalPerson Level="INFORM" /> -->
<!-- <IssuedToLegalPerson Level="INFORM" /> -->
<UsePseudonym Level="INFORM" />
<Cryptographic />
</SigningCertificate>
<CACertificate>
<Signature Level="FAIL" />
<NotExpired Level="FAIL" />
<SunsetDate Level="FAIL" />
<RevocationDataAvailable Level="FAIL" />
<AcceptableRevocationDataFound Level="FAIL" />
<CRLNextUpdatePresent Level="WARN" />
<RevocationFreshness Level="IGNORE" Unit="DAYS" Value="0" />
<CA Level="FAIL" />
<MaxPathLength Level="FAIL" />
<KeyUsage Level="FAIL">
<Id>keyCertSign</Id>
</KeyUsage>
<PolicyTree Level="WARN" />
<NameConstraints Level="WARN" />
<AuthorityKeyIdentifierPresent Level="WARN" />
<SubjectKeyIdentifierPresent Level="FAIL" />
<SupportedCriticalExtensions Level="WARN">
<Id>2.5.29.15</Id> <!-- keyUsage -->
<Id>2.5.29.32</Id> <!-- certificatePolicies -->
<Id>2.5.29.17</Id> <!-- subjectAlternativeName -->
<Id>2.5.29.19</Id> <!-- basicConstraints -->
<Id>2.5.29.30</Id> <!-- nameConstraints -->
<Id>2.5.29.36</Id> <!-- policyConstraints -->
<Id>2.5.29.37</Id> <!-- extendedKeyUsage -->
<Id>2.5.29.31</Id> <!-- CRLDistributionPoints -->
<Id>2.5.29.54</Id> <!-- inhibitAnyPolicy -->
<Id>1.3.6.1.5.5.7.1.3</Id> <!-- QCStatements -->
<!-- policyMappings 2.5.29.33 not supported -->
</SupportedCriticalExtensions>
<ForbiddenExtensions Level="FAIL">
<Id>1.3.6.1.5.5.7.48.1.5</Id> <!-- ocsp_noCheck -->
<Id>2.5.29.56</Id> <!-- noRevAvail -->
</ForbiddenExtensions>
<IssuerName Level="FAIL" />
<NotRevoked Level="FAIL" />
<NotOnHold Level="FAIL" />
<Cryptographic />
</CACertificate>
<Cryptographic />
</BasicSignatureConstraints>
<SignedAttributes>
<SigningCertificatePresent Level="WARN" />
<UnicitySigningCertificate Level="WARN" />
<SigningCertificateRefersCertificateChain Level="WARN" />
<SigningCertificateDigestAlgorithm Level="WARN" />
<CertDigestPresent Level="FAIL" />
<CertDigestMatch Level="FAIL" />
<IssuerSerialMatch Level="WARN" />
<KeyIdentifierMatch Level="WARN" />
<SigningTime Level="FAIL" />
<SigningTimeInCertRange Level="FAIL" />
<MessageDigestOrSignedPropertiesPresent Level="FAIL" />
<EllipticCurveKeySize Level="WARN" />
<!-- <ContentType Level="FAIL">
<Id>1.2.840.113549.1.7.1</Id>
</ContentType>
<ContentHints Level="FAIL">
<Id>*</Id>
</ContentHints>
<CommitmentTypeIndication Level="FAIL">
<Id>1.2.840.113549.1.9.16.6.1</Id>
<Id>1.2.840.113549.1.9.16.6.4</Id>
<Id>1.2.840.113549.1.9.16.6.5</Id>
<Id>1.2.840.113549.1.9.16.6.6</Id>
</CommitmentTypeIndication>
<SignerLocation Level="FAIL" />
<ContentTimeStamp Level="FAIL" /> -->
</SignedAttributes>
<UnsignedAttributes>
<!-- <CounterSignature Level="IGNORE" /> check presence -->
</UnsignedAttributes>
</SignatureConstraints>
<CounterSignatureConstraints>
<BasicSignatureConstraints>
<ReferenceDataExistence Level="FAIL" />
<ReferenceDataIntact Level="FAIL" />
<ReferenceDataNameMatch Level="WARN" />
<ManifestEntryObjectExistence Level="WARN" />
<ManifestEntryObjectGroup Level="WARN" />
<ManifestEntryObjectIntact Level="FAIL" />
<ManifestEntryNameMatch Level="WARN" />
<SignatureIntact Level="FAIL" />
<SignatureDuplicated Level="FAIL" />
<ProspectiveCertificateChain Level="FAIL" />
<!-- <TrustServiceTypeIdentifier Level="WARN"> -->
<!-- <Id>http://uri.etsi.org/TrstSvc/Svctype/CA/QC</Id> -->
<!-- </TrustServiceTypeIdentifier> -->
<!-- <TrustServiceStatus Level="FAIL"> -->
<!-- <Id>http://uri.etsi.org/TrstSvc/TrustedList/Svcstatus/undersupervision</Id> -->
<!-- <Id>http://uri.etsi.org/TrstSvc/TrustedList/Svcstatus/accredited</Id> -->
<!-- <Id>http://uri.etsi.org/TrstSvc/TrustedList/Svcstatus/supervisionincessation</Id> -->
<!-- <Id>http://uri.etsi.org/TrstSvc/TrustedList/Svcstatus/granted</Id> -->
<!-- <Id>http://uri.etsi.org/TrstSvc/TrustedList/Svcstatus/withdrawn</Id> -->
<!-- </TrustServiceStatus> -->
<SigningCertificate>
<Recognition Level="FAIL" />
<Signature Level="FAIL" />
<NotExpired Level="FAIL" />
<SunsetDate Level="FAIL" />
<AuthorityInfoAccessPresent Level="WARN" />
<RevocationDataSkip Level="INFORM">
<CertificateExtensions>
<Id>0.4.0.194121.2.1</Id> <!-- valassured-ST-certs -->
<Id>2.5.29.56</Id> <!-- noRevAvail -->
</CertificateExtensions>
</RevocationDataSkip>
<RevocationInfoAccessPresent Level="WARN" />
<RevocationDataAvailable Level="FAIL" />
<AcceptableRevocationDataFound Level="FAIL" />
<CRLNextUpdatePresent Level="WARN" />
<RevocationFreshness Level="IGNORE" Unit="DAYS" Value="0" />
<KeyUsage Level="WARN">
<Id>nonRepudiation</Id>
</KeyUsage>
<PolicyTree Level="WARN" />
<NameConstraints Level="WARN" />
<AuthorityKeyIdentifierPresent Level="WARN" />
<NoRevAvail Level="WARN" />
<SupportedCriticalExtensions Level="WARN">
<Id>2.5.29.15</Id> <!-- keyUsage -->
<Id>2.5.29.32</Id> <!-- certificatePolicies -->
<Id>2.5.29.17</Id> <!-- subjectAlternativeName -->
<Id>2.5.29.19</Id> <!-- basicConstraints -->
<Id>2.5.29.30</Id> <!-- nameConstraints -->
<Id>2.5.29.36</Id> <!-- policyConstraints -->
<Id>2.5.29.37</Id> <!-- extendedKeyUsage -->
<Id>2.5.29.31</Id> <!-- CRLDistributionPoints -->
<Id>2.5.29.54</Id> <!-- inhibitAnyPolicy -->
<Id>1.3.6.1.5.5.7.1.3</Id> <!-- QCStatements -->
<!-- policyMappings 2.5.29.33 not supported -->
</SupportedCriticalExtensions>
<ForbiddenExtensions Level="FAIL">
<Id>1.3.6.1.5.5.7.48.1.5</Id> <!-- ocsp_noCheck -->
</ForbiddenExtensions>
<IssuerName Level="FAIL" />
<SerialNumberPresent Level="WARN" />
<NotRevoked Level="FAIL" />
<NotOnHold Level="FAIL" />
<NotSelfSigned Level="WARN" />
<!-- <QcCompliance Level="WARN" /> -->
<!-- <QcSSCD Level="WARN" /> -->
<!-- <IssuedToNaturalPerson Level="INFORM" /> -->
<!-- <IssuedToLegalPerson Level="INFORM" /> -->
<UsePseudonym Level="INFORM" />
<Cryptographic />
</SigningCertificate>
<CACertificate>
<Signature Level="FAIL" />
<NotExpired Level="FAIL" />
<SunsetDate Level="FAIL" />
<RevocationDataAvailable Level="FAIL" />
<AcceptableRevocationDataFound Level="FAIL" />
<CRLNextUpdatePresent Level="WARN" />
<RevocationFreshness Level="IGNORE" Unit="DAYS" Value="0" />
<CA Level="FAIL" />
<MaxPathLength Level="FAIL" />
<KeyUsage Level="FAIL">
<Id>keyCertSign</Id>
</KeyUsage>
<PolicyTree Level="WARN" />
<NameConstraints Level="WARN" />
<AuthorityKeyIdentifierPresent Level="WARN" />
<SubjectKeyIdentifierPresent Level="FAIL" />
<SupportedCriticalExtensions Level="WARN">
<Id>2.5.29.15</Id> <!-- keyUsage -->
<Id>2.5.29.32</Id> <!-- certificatePolicies -->
<Id>2.5.29.17</Id> <!-- subjectAlternativeName -->
<Id>2.5.29.19</Id> <!-- basicConstraints -->
<Id>2.5.29.30</Id> <!-- nameConstraints -->
<Id>2.5.29.36</Id> <!-- policyConstraints -->
<Id>2.5.29.37</Id> <!-- extendedKeyUsage -->
<Id>2.5.29.31</Id> <!-- CRLDistributionPoints -->
<Id>2.5.29.54</Id> <!-- inhibitAnyPolicy -->
<Id>1.3.6.1.5.5.7.1.3</Id> <!-- QCStatements -->
<!-- policyMappings 2.5.29.33 not supported -->
</SupportedCriticalExtensions>
<ForbiddenExtensions Level="FAIL">
<Id>1.3.6.1.5.5.7.48.1.5</Id> <!-- ocsp_noCheck -->
<Id>2.5.29.56</Id> <!-- noRevAvail -->
</ForbiddenExtensions>
<IssuerName Level="FAIL" />
<NotRevoked Level="FAIL" />
<NotOnHold Level="FAIL" />
<Cryptographic />
</CACertificate>
<Cryptographic />
</BasicSignatureConstraints>
<SignedAttributes>
<SigningCertificatePresent Level="WARN" />
<UnicitySigningCertificate Level="WARN" />
<SigningCertificateRefersCertificateChain Level="WARN" />
<SigningCertificateDigestAlgorithm Level="WARN" />
<CertDigestPresent Level="FAIL" />
<CertDigestMatch Level="FAIL" />
<IssuerSerialMatch Level="WARN" />
<KeyIdentifierMatch Level="WARN" />
<SigningTime Level="FAIL" />
<SigningTimeInCertRange Level="FAIL" />
<MessageDigestOrSignedPropertiesPresent Level="FAIL" />
<EllipticCurveKeySize Level="WARN" />
<!-- <ContentType Level="FAIL">
<Id>1.2.840.113549.1.7.1</Id>
</ContentType>
<ContentHints Level="FAIL">
<Id>*</Id>
</ContentHints>
<CommitmentTypeIndication Level="FAIL">
<Id>1.2.840.113549.1.9.16.6.1</Id>
<Id>1.2.840.113549.1.9.16.6.4</Id>
<Id>1.2.840.113549.1.9.16.6.5</Id>
<Id>1.2.840.113549.1.9.16.6.6</Id>
</CommitmentTypeIndication>
<SignerLocation Level="FAIL" />
<ContentTimeStamp Level="FAIL" /> -->
</SignedAttributes>
</CounterSignatureConstraints>
<Timestamp>
<TimestampDelay Level="IGNORE" Unit="DAYS" Value="0" />
<RevocationTimeAgainstBestSignatureTime Level="FAIL" />
<BestSignatureTimeBeforeExpirationDateOfSigningCertificate Level="FAIL" />
<Coherence Level="WARN" />
<BasicSignatureConstraints>
<ReferenceDataExistence Level="FAIL" />
<ReferenceDataIntact Level="FAIL" />
<ReferenceDataNameMatch Level="WARN" />
<ManifestEntryObjectExistence Level="WARN" />
<ManifestEntryObjectGroup Level="WARN" />
<ManifestEntryObjectIntact Level="FAIL" />
<ManifestEntryNameMatch Level="WARN" />
<SignatureIntact Level="FAIL" />
<ProspectiveCertificateChain Level="FAIL" />
<ByteRange Level="FAIL" />
<ByteRangeCollision Level="WARN" />
<PdfSignatureDictionary Level="FAIL" />
<PdfPageDifference Level="FAIL" />
<PdfAnnotationOverlap Level="WARN" />
<PdfVisualDifference Level="WARN" />
<DocMDP Level="WARN" />
<FieldMDP Level="WARN" />
<SigFieldLock Level="WARN" />
<UndefinedChanges Level="WARN" />
<SigningCertificate>
<Recognition Level="FAIL" />
<Signature Level="FAIL" />
<NotExpired Level="FAIL" />
<SunsetDate Level="FAIL" />
<RevocationDataAvailable Level="FAIL" />
<AcceptableRevocationDataFound Level="FAIL" />
<CRLNextUpdatePresent Level="WARN" />
<RevocationFreshness Level="IGNORE" Unit="DAYS" Value="0" />
<ExtendedKeyUsage Level="FAIL">
<Id>timeStamping</Id>
</ExtendedKeyUsage>
<PolicyTree Level="WARN" />
<NameConstraints Level="WARN" />
<AuthorityKeyIdentifierPresent Level="WARN" />
<SupportedCriticalExtensions Level="WARN">
<Id>2.5.29.15</Id> <!-- keyUsage -->
<Id>2.5.29.32</Id> <!-- certificatePolicies -->
<Id>2.5.29.17</Id> <!-- subjectAlternativeName -->
<Id>2.5.29.19</Id> <!-- basicConstraints -->
<Id>2.5.29.30</Id> <!-- nameConstraints -->
<Id>2.5.29.36</Id> <!-- policyConstraints -->
<Id>2.5.29.37</Id> <!-- extendedKeyUsage -->
<Id>2.5.29.31</Id> <!-- CRLDistributionPoints -->
<Id>2.5.29.54</Id> <!-- inhibitAnyPolicy -->
<Id>1.3.6.1.5.5.7.1.3</Id> <!-- QCStatements -->
<!-- policyMappings 2.5.29.33 not supported -->
</SupportedCriticalExtensions>
<ForbiddenExtensions Level="FAIL">
<Id>1.3.6.1.5.5.7.48.1.5</Id> <!-- ocsp_noCheck -->
</ForbiddenExtensions>
<IssuerName Level="FAIL" />
<NotRevoked Level="FAIL" />
<NotOnHold Level="FAIL" />
<NotSelfSigned Level="WARN" />
<Cryptographic />
</SigningCertificate>
<CACertificate>
<Signature Level="FAIL" />
<NotExpired Level="FAIL" />
<SunsetDate Level="FAIL" />
<RevocationDataAvailable Level="WARN" />
<AcceptableRevocationDataFound Level="WARN" />
<CRLNextUpdatePresent Level="WARN" />
<RevocationFreshness Level="IGNORE" Unit="DAYS" Value="0" />
<CA Level="FAIL" />
<MaxPathLength Level="FAIL" />
<KeyUsage Level="FAIL">
<Id>keyCertSign</Id>
</KeyUsage>
<PolicyTree Level="WARN" />
<NameConstraints Level="WARN" />
<AuthorityKeyIdentifierPresent Level="WARN" />
<SubjectKeyIdentifierPresent Level="FAIL" />
<SupportedCriticalExtensions Level="WARN">
<Id>2.5.29.15</Id> <!-- keyUsage -->
<Id>2.5.29.32</Id> <!-- certificatePolicies -->
<Id>2.5.29.17</Id> <!-- subjectAlternativeName -->
<Id>2.5.29.19</Id> <!-- basicConstraints -->
<Id>2.5.29.30</Id> <!-- nameConstraints -->
<Id>2.5.29.36</Id> <!-- policyConstraints -->
<Id>2.5.29.37</Id> <!-- extendedKeyUsage -->
<Id>2.5.29.31</Id> <!-- CRLDistributionPoints -->
<Id>2.5.29.54</Id> <!-- inhibitAnyPolicy -->
<Id>1.3.6.1.5.5.7.1.3</Id> <!-- QCStatements -->
<!-- policyMappings 2.5.29.33 not supported -->
</SupportedCriticalExtensions>
<ForbiddenExtensions Level="FAIL">
<Id>1.3.6.1.5.5.7.48.1.5</Id> <!-- ocsp_noCheck -->
<Id>2.5.29.56</Id> <!-- noRevAvail -->
</ForbiddenExtensions>
<IssuerName Level="FAIL" />
<NotRevoked Level="FAIL" />
<NotOnHold Level="FAIL" />
<Cryptographic />
</CACertificate>
<Cryptographic />
</BasicSignatureConstraints>
<SignedAttributes>
<SigningCertificatePresent Level="WARN" />
<!-- <UnicitySigningCertificate Level="WARN" /> RFC 5816 -->
<SigningCertificateRefersCertificateChain Level="WARN" />
<!-- <SigningCertificateDigestAlgorithm Level="WARN" /> TODO : too strict to enforce now -->
<CertDigestPresent Level="WARN" />
<IssuerSerialMatch Level="WARN" />
</SignedAttributes>
<TSAGeneralNameContentMatch Level="WARN" />
<AtsHashIndex Level="WARN" />
<ContainerSignedAndTimestampedFilesCovered Level="FAIL" />
</Timestamp>
<Revocation>
<UnknownStatus Level="FAIL" />
<ThisUpdatePresent Level="FAIL" />
<RevocationIssuerKnown Level="FAIL" />
<RevocationIssuerValidAtProductionTime Level="FAIL" />
<RevocationAfterCertificateIssuance Level="FAIL" />
<RevocationHasInformationAboutCertificate Level="FAIL" />
<OCSPResponderIdMatch Level="FAIL" />
<SelfIssuedOCSP Level="WARN" />
<BasicSignatureConstraints>
<ReferenceDataExistence Level="FAIL" />
<ReferenceDataIntact Level="FAIL" />
<SignatureIntact Level="FAIL" />
<ProspectiveCertificateChain Level="FAIL" />
<SigningCertificate>
<Recognition Level="FAIL" />
<Signature Level="FAIL" />
<NotExpired Level="FAIL" />
<SunsetDate Level="FAIL" />
<RevocationDataSkip Level="IGNORE">
<CertificateExtensions>
<Id>1.3.6.1.5.5.7.48.1.5</Id> <!-- ocsp_noCheck -->
</CertificateExtensions>
</RevocationDataSkip>
<RevocationDataAvailable Level="FAIL" />
<AcceptableRevocationDataFound Level="FAIL" />
<CRLNextUpdatePresent Level="WARN" />
<RevocationFreshness Level="IGNORE" Unit="DAYS" Value="0" />
<PolicyTree Level="WARN" />
<NameConstraints Level="WARN" />
<AuthorityKeyIdentifierPresent Level="WARN" />
<SupportedCriticalExtensions Level="WARN">
<Id>2.5.29.15</Id> <!-- keyUsage -->
<Id>2.5.29.32</Id> <!-- certificatePolicies -->
<Id>2.5.29.17</Id> <!-- subjectAlternativeName -->
<Id>2.5.29.19</Id> <!-- basicConstraints -->
<Id>2.5.29.30</Id> <!-- nameConstraints -->
<Id>2.5.29.36</Id> <!-- policyConstraints -->
<Id>2.5.29.37</Id> <!-- extendedKeyUsage -->
<Id>2.5.29.31</Id> <!-- CRLDistributionPoints -->
<Id>2.5.29.54</Id> <!-- inhibitAnyPolicy -->
<Id>1.3.6.1.5.5.7.1.3</Id> <!-- QCStatements -->
<Id>1.3.6.1.5.5.7.48.1.5</Id> <!-- ocsp_noCheck -->
<!-- policyMappings 2.5.29.33 not supported -->
</SupportedCriticalExtensions>
<IssuerName Level="FAIL" />
<NotRevoked Level="FAIL" />
<NotOnHold Level="FAIL" />
<Cryptographic />
</SigningCertificate>
<CACertificate>
<Signature Level="FAIL" />
<NotExpired Level="FAIL" />
<SunsetDate Level="FAIL" />
<RevocationDataAvailable Level="WARN" />
<AcceptableRevocationDataFound Level="WARN" />
<CRLNextUpdatePresent Level="WARN" />
<RevocationFreshness Level="IGNORE" Unit="DAYS" Value="0" />
<CA Level="FAIL" />
<MaxPathLength Level="FAIL" />
<KeyUsage Level="FAIL">
<Id>keyCertSign</Id>
</KeyUsage>
<PolicyTree Level="WARN" />
<NameConstraints Level="WARN" />
<AuthorityKeyIdentifierPresent Level="WARN" />
<SubjectKeyIdentifierPresent Level="FAIL" />
<SupportedCriticalExtensions Level="WARN">
<Id>2.5.29.15</Id> <!-- keyUsage -->
<Id>2.5.29.32</Id> <!-- certificatePolicies -->
<Id>2.5.29.17</Id> <!-- subjectAlternativeName -->
<Id>2.5.29.19</Id> <!-- basicConstraints -->
<Id>2.5.29.30</Id> <!-- nameConstraints -->
<Id>2.5.29.36</Id> <!-- policyConstraints -->
<Id>2.5.29.37</Id> <!-- extendedKeyUsage -->
<Id>2.5.29.31</Id> <!-- CRLDistributionPoints -->
<Id>2.5.29.54</Id> <!-- inhibitAnyPolicy -->
<Id>1.3.6.1.5.5.7.1.3</Id> <!-- QCStatements -->
<!-- policyMappings 2.5.29.33 not supported -->
</SupportedCriticalExtensions>
<ForbiddenExtensions Level="FAIL">
<Id>1.3.6.1.5.5.7.48.1.5</Id> <!-- ocsp_noCheck -->
<Id>2.5.29.56</Id> <!-- noRevAvail -->
</ForbiddenExtensions>
<IssuerName Level="FAIL" />
<NotRevoked Level="FAIL" />
<NotOnHold Level="FAIL" />
<Cryptographic />
</CACertificate>
<Cryptographic />
</BasicSignatureConstraints>
</Revocation>
<EvidenceRecord>
<DataObjectExistence Level="FAIL" />
<DataObjectIntact Level="FAIL" />
<DataObjectFound Level="FAIL" />
<DataObjectGroup Level="WARN" />
<SignedFilesCovered Level="WARN" />
<ContainerSignedAndTimestampedFilesCovered Level="WARN" />
<HashTreeRenewal Level="FAIL" />
<Cryptographic />
</EvidenceRecord>
<Cryptographic Level="FAIL">
<AcceptableEncryptionAlgo>
<Algo>RSA</Algo>
<Algo>RSASSA-PSS</Algo>
<Algo>DSA</Algo>
<Algo>ECDSA</Algo>
<Algo>PLAIN-ECDSA</Algo>
<!-- <Algo>EdDSA</Algo> Not referenced in ETSI/SOGIS -->
</AcceptableEncryptionAlgo>
<MiniPublicKeySize>
<Algo Size="1024">DSA</Algo>
<Algo Size="786">RSA</Algo>
<Algo Size="786">RSASSA-PSS</Algo>
<Algo Size="160">ECDSA</Algo>
<Algo Size="160">PLAIN-ECDSA</Algo>
<!-- <Algo Size="24">EdDSA</Algo> Not referenced in ETSI/SOGIS -->
</MiniPublicKeySize>
<AcceptableDigestAlgo>
<!-- <Algo>MD2</Algo> Not referenced in ETSI/SOGIS -->
<Algo>MD5</Algo>
<Algo>SHA1</Algo>
<Algo>SHA224</Algo>
<Algo>SHA256</Algo>
<Algo>SHA384</Algo>
<Algo>SHA512</Algo>
<!-- <Algo>SHA3-224</Algo> Not referenced in ETSI/SOGIS -->
<Algo>SHA3-256</Algo>
<Algo>SHA3-384</Algo>
<Algo>SHA3-512</Algo>
<Algo>RIPEMD160</Algo>
<Algo>WHIRLPOOL</Algo>
</AcceptableDigestAlgo>
<AlgoExpirationDate Level="FAIL" Format="yyyy-MM-dd" UpdateDate="2025-01-01" LevelAfterUpdate="WARN">
<!-- Digest algorithms -->
<Algo Date="2004-08-01">MD5</Algo> <!-- ETSI TS 102 176-1 (Historical) V2.1.1 -->
<Algo Date="2012-08-01">SHA1</Algo> <!-- ETSI TS 119 312 v1.5.1 -->
<Algo Date="2029-01-01">SHA224</Algo> <!-- ETSI TS 119 312 v1.5.1 -->
<Algo>SHA256</Algo> <!-- ETSI TS 119 312 v1.5.1 --> <!-- R -->
<Algo>SHA384</Algo> <!-- ETSI TS 119 312 v1.5.1 --> <!-- R -->
<Algo>SHA512</Algo> <!-- ETSI TS 119 312 v1.5.1 --> <!-- R -->
<Algo>SHA3-256</Algo> <!-- ETSI TS 119 312 v1.5.1 --> <!-- R -->
<Algo>SHA3-384</Algo> <!-- ETSI TS 119 312 v1.5.1 --> <!-- R -->
<Algo>SHA3-512</Algo> <!-- ETSI TS 119 312 v1.5.1 --> <!-- R -->
<Algo Date="2014-08-01">RIPEMD160</Algo> <!-- ETSI TS 119 312 v1.5.1 -->
<Algo Date="2020-12-01">WHIRLPOOL</Algo> <!-- ETSI TS 119 312 v1.5.1 -->
<!-- end Digest algorithms -->
<!-- Encryption algorithms -->
<Algo Date="2015-12-01" Size="1024">DSA</Algo> <!-- ETSI TS 119 312 v1.5.1 -->
<Algo Date="2029-01-01" Size="1900">DSA</Algo> <!-- ETSI TS 119 312 v1.5.1 -->
<Algo Size="3000">DSA</Algo> <!-- ETSI TS 119 312 v1.5.1 --> <!-- R -->
<Algo Date="2010-08-01" Size="786">RSA</Algo> <!-- ETSI TS 119 312 v1.5.1 -->
<Algo Date="2019-10-01" Size="1024">RSA</Algo> <!-- ETSI TS 119 312 v1.5.1 -->
<Algo Date="2019-10-01" Size="1536">RSA</Algo> <!-- ETSI TS 119 312 v1.5.1 -->
<Algo Date="2029-01-01" Size="1900">RSA</Algo> <!-- ETSI TS 119 312 v1.5.1 -->
<Algo Date="2029-01-01" Size="3000">RSA</Algo> <!-- ETSI TS 119 312 v1.5.1 -->
<Algo Date="2010-08-01" Size="786">RSASSA-PSS</Algo> <!-- ETSI TS 119 312 v1.5.1 -->
<Algo Date="2019-10-01" Size="1024">RSASSA-PSS</Algo> <!-- ETSI TS 119 312 v1.5.1 -->
<Algo Date="2019-10-01" Size="1536">RSASSA-PSS</Algo> <!-- ETSI TS 119 312 v1.5.1 -->
<Algo Date="2029-01-01" Size="1900">RSASSA-PSS</Algo> <!-- ETSI TS 119 312 v1.5.1 -->
<Algo Size="3000">RSASSA-PSS</Algo> <!-- ETSI TS 119 312 v1.5.1 --> <!-- R -->
<Algo Date="2012-08-01" Size="160">ECDSA</Algo> <!-- ETSI TS 102 176-1 (Historical) V2.1.1 -->
<Algo Date="2012-08-01" Size="163">ECDSA</Algo> <!-- ETSI TS 119 312 v1.5.1 -->
<Algo Date="2021-10-01" Size="224">ECDSA</Algo> <!-- ETSI TS 119 312 v1.5.1 -->
<Algo Size="256">ECDSA</Algo> <!-- ETSI TS 119 312 v1.5.1 --> <!-- R -->
<Algo Date="2012-08-01" Size="160">PLAIN-ECDSA</Algo> <!-- ETSI TS 102 176-1 (Historical) V2.1.1 -->
<Algo Date="2012-08-01" Size="163">PLAIN-ECDSA</Algo> <!-- ETSI TS 119 312 v1.5.1 -->
<Algo Date="2021-10-01" Size="224">PLAIN-ECDSA</Algo> <!-- ETSI TS 119 312 v1.5.1 -->
<Algo Size="256">PLAIN-ECDSA</Algo> <!-- ETSI TS 119 312 v1.5.1 --> <!-- R -->
<!-- end Encryption algorithms -->
</AlgoExpirationDate>
</Cryptographic>
<Model Value="SHELL" />
<!-- eIDAS REGL 910/EU/2014 -->
<eIDAS>
<TLFreshness Level="WARN" Unit="HOURS" Value="6" />
<TLNotExpired Level="WARN" />
<TLWellSigned Level="WARN" />
<TLVersion Level="FAIL">
<Id>5</Id>
<Id>6</Id>
</TLVersion>
<TLStructure Level="WARN" />
</eIDAS>
</ConstraintsParameters>
7.2.3. Cryptographic Suite
Since the version 6.3, DSS implements a support of the ETSI TS 119 322 (cf. [R21]), providing a specification for machine-readable cryptographic suites catalogues, available in both XML and JSON formats. The cryptographic suite allows definition of supported cryptographic algorithms by the current application, as well definition of supported parameters (such as minimum key sizes for encryption algorithms) and expiration times of the algorithms.
DSS supplies the following modules providing an implementation for the cryptographic suite, namely:
-
dss-policy-crypto-xml- provides aCryptographicSuiteXmlWrapperimplementing the XML Policy Schema as defined in the "Annex A" of the ETSI TS 119 322 (cf. [R21]). The policy file shall be provided in the XML format, conformant to the underlying schema. -
dss-policy-crypto-json- provides aCryptographicSuiteJsonWrapperimplementing the JSON format schema as defined in the "Annex B" of the ETSI TS 119 322 (cf. [R21]). The policy file shall be provided in the JSON format, conformant to the underlying schema.
To add a support of one or another implementation, the corresponding module shall be added as a dependency within the project, as shown below (for example, for the XML Policy Schema):
<dependencies>
...
<dependency>
<groupId>eu.europa.ec.joinup.sd-dss</groupId>
<artifactId>dss-policy-crypto-xml</artifactId>
</dependency>
...
</dependencies>
A custom cryptographic suite can be provided to a DocumentValidator next to the main validation policy, as shown below:
// import eu.europa.esig.dss.validation.reports.Reports;
// import java.io.File;
reports = validator.validateDocument(new File("/path/to/validation/policy.xml"), new File("/path/to/cryptographic/suite.xml"));
The DocumentValidator will search for an available implementation of a CryptographicSuiteFactory, supporting the given cryptographic suite file, at runtime by means of the ServiceLoader.
| The cryptographic suite, when provided, overwrites all configuration for validation of cryptographic algorithms, defined in the main validation policy. |
When loaded from a file explicitly in the DocumentValidator, the cryptographic suite will be applied globally with a FAIL execution level of the cryptographic checks. In order to apply a cryptographic suite conditionally based on a content or execution level, please see Validation Policy Loader configuration.
The validation of cryptographic algorithms is performed according to the section "6. Processing" of the RFC 5698 "Data Structure for the Security Suitability of Cryptographic Algorithms (DSSC)". The full validation algorithm is described below.
Starting from DSS version 6.4, the following processing algorithm is applied when validating cryptographic algorithms against a defined cryptographic suite:
-
All constraint entries in the cryptographic suite that match the cryptographic algorithm under validation (either by OID or URI) are extracted for further processing. If the obtained list is not empty, continue to the next step. If no matching entries are found and the algorithm under validation is a signature algorithm, continue to step 5. If none of the following applies, validation terminates with a failed status.
-
All
Evaluationentries from the extracted constraints are collected. If the algorithm under validation is a digest algorithm, proceed to step 4. Otherwise, proceed to the next step. -
If the cryptographic algorithm does not impose any parameters (e.g. SHA-1, SHA-256, etc. digest algorithms), continue to the next step. If the cryptographic algorithm imposes verification of any parameters (such as key length, etc.), then from the collected
Evaluationentries, retain only those containing aParameterelement with values matching the corresponding values of the cryptographic algorithm under validation. If no such entries remain, validation returns a failed status. Otherwise, continue to the next step. -
The process verifies whether at least one of the filtered
Evaluationentries either lacks anEndelement or has anEndelement (from its internalValidityelement) with its datetime value after than the control time. If such an entry exists, validation returns a successful status. Otherwise, validation returns a failed status. -
For the digest algorithm used within the signature algorithm under validation, the processing algorithm is run from step 1. If that validation returns a successful status, proceed to the next step. Otherwise, validation returns a failed status.
-
For the encryption algorithm used within the signature algorithm under validation, the process algorithm is run from step 1. If that validation returns a successful status, the overall validation concludes with a successful status. Otherwise, validation returns a failed status.
7.2.3.1. Algorithm Usage
Starting from version 6.4 DSS provides a support of an optional AlgorithmUsage element as defined within the ETSI TS 119 322 (cf. [R21]). Similarly to The default XML policy, the AlgorithmUsage element provides a possibility to define a scope for the applicability of the cryptographic rules. Below you may find a table of correspondence of different algorithm usage types to the supported contexts in the The default XML policy:
| Algorithm usage | Signature | Counter-signature | Revocation | Timestamp | Evidence record | ||||||||
|---|---|---|---|---|---|---|---|---|---|---|---|---|---|
Signature |
Signing certificate |
CA |
Signature |
Signing certificate |
CA |
Signature |
Signing certificate |
CA |
Signature |
Signing certificate |
CA |
Data Objects |
|
sign data |
|||||||||||||
sign certificates |
|||||||||||||
sign OCSP |
|||||||||||||
sign timestamps |
|||||||||||||
validate data |
|||||||||||||
validate certificates |
|||||||||||||
validate OCSP |
|||||||||||||
validate timestamps |
|||||||||||||
sign OCSP and validate OCSP algorithm usage types apply to both OCSP Responses and CRL revocation data types on validation with DSS.
|
As the use of algorithmUsage element is optional, it also stays possible to define a particular context and sub context of a cryptographic suite programmatically. For more details about the implementation, please see the Validation Policy Loader chapter.
7.2.4. Validation Policy Loader
In order to create a customized Validation Policy, the class ValidationPolicyLoader can be used, incorporating the logic of loading a validation policy with applicable cryptographic suite(s).
In a simple use-case scenario, a default validation policy can be loaded, provided the implementation is discoverable and available to the application at runtime:
// import eu.europa.esig.dss.model.policy.ValidationPolicy;
// import eu.europa.esig.dss.validation.policy.ValidationPolicyLoader;
ValidationPolicy validationPolicy = ValidationPolicyLoader.fromDefaultValidationPolicy().create();
Or, alternatively, the Validation Policy can be also loaded from a custom file, as demonstrated below:
// import eu.europa.esig.dss.model.policy.ValidationPolicy;
// import eu.europa.esig.dss.validation.policy.ValidationPolicyLoader;
// import java.io.File;
ValidationPolicy validationPolicy = ValidationPolicyLoader.fromValidationPolicy(
new File("/path/to/validation/policy")).create();
With the ValidationPolicyLoader verifying whether a module supporting the provided validation policy is available at runtime, and loading the policy using the first found implementation, supporting the given validation policy file.
After that, the created ValidationPolicy object can be used to perform a validation of document, as demonstrated below:
// import eu.europa.esig.dss.validation.reports.Reports;
// import eu.europa.esig.dss.validation.SignedDocumentValidator;
SignedDocumentValidator documentValidator = SignedDocumentValidator.fromDocument(document);
// ... configure
Reports reports = documentValidator.validateDocument(validationPolicy);
A custom cryptographic suite can be provided in addition to the main validation policy:
// import eu.europa.esig.dss.model.policy.ValidationPolicy;
// import eu.europa.esig.dss.validation.policy.ValidationPolicyLoader;
// import java.io.File;
ValidationPolicy validationPolicy = ValidationPolicyLoader
.fromValidationPolicy(new File("/path/to/validation/policy"))
.withCryptographicSuite(new File("/path/to/cryptographic/suite"))
.create();
With the cryptographic suite to be applied globally, for all validation tokens (such as signatures, timestamps, etc.).
In order to provide a cryptographic suite for a specific execution content (e.g. for a signature’s signing-certificate), the following method can be used:
// import eu.europa.esig.dss.model.policy.ValidationPolicy;
// import eu.europa.esig.dss.validation.policy.ValidationPolicyLoader;
// import java.io.File;
ValidationPolicy validationPolicy = ValidationPolicyLoader
.fromValidationPolicy(new File("/path/to/validation/policy"))
.withCryptographicSuiteForContext(new File("/path/to/cryptographic/suite"), Context.SIGNATURE, SubContext.SIGNING_CERT)
.create();
It is also possible to enhance the configuration further and provide specific validation level for various validation checks, see below:
// import eu.europa.esig.dss.enumerations.Level;
// import eu.europa.esig.dss.model.policy.ValidationPolicy;
// import eu.europa.esig.dss.validation.policy.ValidationPolicyLoader;
// import java.io.File;
ValidationPolicy validationPolicy = ValidationPolicyLoader
.fromValidationPolicy(new File("/path/to/validation/policy"))
// provide a cryptographic suite to be configured
.withCryptographicSuite(new File("/path/to/cryptographic/suite"))
// With a global level set for the current cryptographic suite
.andLevel(Level.WARN)
// and/or level for validation of digest algorithms acceptance
.andAcceptableDigestAlgorithmsLevel(Level.WARN)
// and/or level for validation of signature algorithms acceptance
.andAcceptableSignatureAlgorithmsLevel(Level.WARN)
// and/or level for validation of key sizes of signature algorithms acceptance
.andAcceptableSignatureAlgorithmsMiniKeySizeLevel(Level.WARN)
// and/or level for validation of cryptographic algorithms against their expiration dates
.andAlgorithmsExpirationDateLevel(Level.WARN)
// and/or level for validation of cryptographic algorithms against their expiration dates
// after the validation policy update time
.andAlgorithmsExpirationTimeAfterPolicyUpdateLevel(Level.IGNORE)
// create final validation policy
.create();
The execution Level parameter applies only to the latest cryptographic suite provided in the ValidationPolicyLoader.
If you need to customize execution levels for multiple cryptographic suites, please provide the configuration separately.
|
7.3. Signature validation and reports
Generally, a signature validation process outputs an indication status and a validation report as described in section Signature validation (introduction).
In DSS, the result of the validation process consists of four elements:
-
the Simple Report,
-
the Detailed Report ,
-
the Diagnostic Data and
All these reports are represented in XML format, which allows the implementer to easily manipulate and extract information for further analysis. For each report, XML Schema and JaxB model are available as maven dependencies.
DSS also provides XSLT for generation of PDF or HTML reports (simple and detailed reports).
You will find below a detailed description of each of these elements.
7.3.1. Validating an AdES signature
The DSS validation process is based on the ETSI standard EN 319 102-1 [R09]. It is driven by the validation policy and allows long term signature validation. It not only verifies the existence of certain data and their validity, but it also checks the temporal dependencies between those elements. The signature check is done following basic building blocks. On the simplified diagram below, showing the process of the signature validation, you can follow the relationships between each building block which represents a logic set of checks used in validation process.
Note that depending on a used signature format and packaging, the whole or only a part of the original data is signed. Thus, in XAdES the signed content depends on the used transforms within a reference element, and in case of CAdES or PAdES signature the whole document must be signed.
At the end of the validation process four reports are created. They contain different detail levels concerning the validation result. They provide different kinds of visions for the validation process: macroscopic, microscopic, validation data and ETSI Validation report conformant with the standard [R09]. For more information about these reports, please refer to Simple Report, Detailed Report, Diagnostic Data and ETSI Validation Report chapters respectively.
Below is the simplest example of signature validation from an input document. The first step consists in instantiating an object named validator, which orchestrates the verification of the different rules. To perform this, it is necessary to invoke a static method fromDocument() on the abstract class SignedDocumentValidator. This method returns the object in question whose type is chosen dynamically based on the type of source document.
The next step is to create an object that will check the status of a certificate using the Trusted List model (see Trusted Lists for more information). In order to achieve this, an instance of a CertificateVerifier must be created with a defined source of trusted certificates. In our example, the trusted source is instantiated with CommonTrustedCertificateSource class. As well as a trusted source, the CertificateVerifier object needs an OCSP and/or CRL source and a TSL source (which defines how the certificates are retrieved from the Trusted Lists). See chapter Revocation Data Management for more information about revocation sources.
// import eu.europa.esig.dss.detailedreport.DetailedReport;
// import eu.europa.esig.dss.diagnostic.DiagnosticData;
// import eu.europa.esig.dss.model.DSSDocument;
// import eu.europa.esig.dss.model.FileDocument;
// import eu.europa.esig.dss.service.crl.OnlineCRLSource;
// import eu.europa.esig.dss.service.ocsp.OnlineOCSPSource;
// import eu.europa.esig.dss.simplereport.SimpleReport;
// import eu.europa.esig.dss.spi.x509.CertificateSource;
// import eu.europa.esig.dss.spi.x509.CommonTrustedCertificateSource;
// import eu.europa.esig.dss.spi.validation.CertificateVerifier;
// import eu.europa.esig.dss.spi.validation.CommonCertificateVerifier;
// import eu.europa.esig.dss.spi.x509.aia.DefaultAIASource;
// import eu.europa.esig.dss.validation.SignedDocumentValidator;
// import eu.europa.esig.dss.validation.reports.Reports;
// import eu.europa.esig.validationreport.jaxb.ValidationReportType;
// import java.io.File;
// First, we need a Certificate verifier
CertificateVerifier cv = new CommonCertificateVerifier();
// We can inject several sources. eg: OCSP, CRL, AIA, trusted lists
// Capability to download resources from AIA
cv.setAIASource(new DefaultAIASource());
// Capability to request OCSP Responders
cv.setOcspSource(new OnlineOCSPSource());
// Capability to download CRL
cv.setCrlSource(new OnlineCRLSource());
// Create an instance of a trusted certificate source
CommonTrustedCertificateSource trustedCertSource = new CommonTrustedCertificateSource();
// import the keystore as trusted
trustedCertSource.importAsTrusted(keystoreCertSource);
// Add trust anchors (trusted list, keystore,...) to a list of trusted certificate sources
// Hint : use method {@code CertificateVerifier.setTrustedCertSources(certSources)} in order to overwrite the existing list
cv.addTrustedCertSources(trustedCertSource);
// Additionally add missing certificates to a list of adjunct certificate sources (not trusted certificates)
cv.addAdjunctCertSources(adjunctCertSource);
// Here is the document to be validated (any kind of signature file)
DSSDocument document = new FileDocument(new File("src/test/resources/signature-pool/signedXmlXadesLT.xml"));
// We create an instance of DocumentValidator
// It will automatically select the supported validator from the classpath
SignedDocumentValidator documentValidator = SignedDocumentValidator.fromDocument(document);
// We add the certificate verifier (which allows to verify and trust certificates)
documentValidator.setCertificateVerifier(cv);
// Here, everything is ready. We can execute the validation (for the example, we use the default and embedded
// validation policy)
Reports reports = documentValidator.validateDocument();
// We have 4 reports
// The diagnostic data which contains all used and static data
DiagnosticData diagnosticData = reports.getDiagnosticData();
// The detailed report which is the result of the process of the diagnostic data and the validation policy
DetailedReport detailedReport = reports.getDetailedReport();
// The simple report is a summary of the detailed report (more user-friendly)
SimpleReport simpleReport = reports.getSimpleReport();
// The JAXB representation of the ETSI Validation report (ETSI TS 119 102-2)
ValidationReportType estiValidationReport = reports.getEtsiValidationReportJaxb();
When using the TrustedListsCertificateSource class, for performance reasons, consider creating a single instance of this class and initialize it only once.
|
| In general, the signature must cover the entire document so that the DSS framework can validate it. However, e.g. in the case of a XAdES signature, some transformations can be applied on the XML document. They can include operations such as canonicalization, encoding/decoding, XSLT, XPath, XML schema validation, or XInclude. XPath transforms permit the signer to derive an XML document that omits portions of the source document. Consequently, those excluded portions can change without affecting signature validity. |
7.3.1.1. SignedDocumentValidator
For execution of the validation process, DSS uses the SignedDocumentValidator class. The DSS framework provides the following implementations of the validator:
-
XMLDocumentValidator- validates documents in XML format (XAdES format); -
CMSDocumentValidator- validates documents in CMS format (CAdES format); -
PDFDocumentValidator- validates documents in PDF format (PADES format); -
JWSCompactDocumentValidator- validates documents with base64url encoded content (JAdES compact format); -
JWSSerializationDocumentValidator- validates documents in JSON format (JAdES serialization formats); -
ASiCContainerWithXAdESValidator- validates ASiC with XAdES containers; -
ASiCContainerWithCAdESValidator- validates ASiC with CAdES containers; -
DetachedTimestampValidator- validates CMS timestamps provided alone.
DSS initializes a relevant validator based on specific characteristics of an input file (e.g. a PDF file version declaration for a PDF file). It checks the file format and loads the required validator from a classpath. Below you can find a list of settings that can be used for the configuration of the class.
// import java.util.Arrays;
// import eu.europa.esig.dss.enumerations.TokenExtractionStrategy;
// import eu.europa.esig.dss.enumerations.ValidationLevel;
// import eu.europa.esig.dss.model.DSSDocument;
// import eu.europa.esig.dss.model.FileDocument;
// import eu.europa.esig.dss.model.InMemoryDocument;
// import eu.europa.esig.dss.spi.DSSUtils;
// import eu.europa.esig.dss.spi.x509.CertificateSource;
// import eu.europa.esig.dss.spi.x509.CommonCertificateSource;
// import eu.europa.esig.dss.spi.validation.CommonCertificateVerifier;
// import eu.europa.esig.dss.spi.validation.SignaturePolicyProvider;
// import eu.europa.esig.dss.validation.SignedDocumentValidator;
// import eu.europa.esig.dss.validation.executor.signature.DefaultSignatureProcessExecutor;
// import eu.europa.esig.dss.validation.identifier.UserFriendlyIdentifierProvider;
// import eu.europa.esig.dss.validation.reports.Reports;
// import eu.europa.esig.validationreport.jaxb.ValidationReportType;
// Load document to validate
DSSDocument document = new FileDocument("src/test/resources/signature-pool/signedXmlXadesLT.xml");
// The method allows instantiation of a related validator for a provided document
// independently on its format (the target dss module must be added as dependency)
SignedDocumentValidator documentValidator = SignedDocumentValidator.fromDocument(document);
// Allows specifying a custom certificate verifier (online or offline)
documentValidator.setCertificateVerifier(new CommonCertificateVerifier());
// Allows specifying which tokens need to be extracted in the diagnostic data (Base64).
// Default : NONE)
documentValidator.setTokenExtractionStrategy(TokenExtractionStrategy.EXTRACT_CERTIFICATES_AND_TIMESTAMPS);
// Allows providing signing certificate(s) in the explicit way, in case if
// the certificate is not provided in the signature itself (can be used for
// non-ASiC signatures)
CertificateSource signingCertificateSource = new CommonCertificateSource();
signingCertificateSource.addCertificate(DSSUtils.loadCertificateFromBase64EncodedString(
"MIIC9TCCAd2gAwIBAgIBAjANBgkqhkiG9w0BAQUFADArMQswCQYDVQQGEwJBQTEMMAoGA1UEChMDRFNTMQ4wDAYDVQQDEwVJQ0EgQTAeFw0xMzEyMDIxNzMzMTBaFw0xNTEyMDIxNzMzMTBaMDAxCzAJBgNVBAYTAkFBMQwwCgYDVQQKEwNEU1MxEzARBgNVBAMTCnVzZXIgQSBSU0EwgZ8wDQYJKoZIhvcNAQEBBQADgY0AMIGJAoGBAJUHHAphmSDdQ1t62tppK+dLTANsE2nAj+HCpasS3ohlBsrhteRsvTAbrDyIzCmTYWu/nVI4TGvbzBESwV/QitlkoMLpYFw32MIBf2DLmECzGJ3vm5haw6u8S9quR1h8Vu7QWd+5KMabZuR+j91RiSuoY0xS2ZQxJw1vhvW9hRYjAgMBAAGjgaIwgZ8wCQYDVR0TBAIwADAdBgNVHQ4EFgQU9ESnTWfwg13c3LQZzqqwibY5WVYwUwYDVR0jBEwwSoAUIO1CDsBSUcEoFZxKaWf1PAL1U+uhL6QtMCsxDDAKBgNVBAoTA0RTUzELMAkGA1UEBhMCQUExDjAMBgNVBAMTBVJDQSBBggEBMAsGA1UdDwQEAwIHgDARBgNVHSAECjAIMAYGBFUdIAAwDQYJKoZIhvcNAQEFBQADggEBAGnhhnoyVUhDnr/BSbZ/uWfSuwzFPG+2V9K6WxdIaaXOORFGIdFwGlAwA/Qzpq9snfBxuTkAykxq0uEDhHTj0qXxWRjQ+Dop/DrmccoF/zDvgGusyY1YXaABd/kc3IYt7ns7z3tpiqIz4A7a/UHplBRXfqjyaZurZuJQRaSdxh6CNhdEUiUBxkbb1SdMjuOgjzSDjcDjcegjvDquMKdDetvtu2Qh4ConBBo3fUImwiFRWnbudS5H2HE18ikC7gY/QIuNr7USf1PNyUgcG2g31cMtemj7UTBHZ2V/jPf7ZXqwfnVSaYkNvM3weAI6R3PI0STjdxN6a9qjt9xld40YEdw="));
documentValidator.setSigningCertificateSource(signingCertificateSource);
// Sets the detached contents that were used for the detached signature creation
documentValidator.setDetachedContents(Arrays.asList(new InMemoryDocument("Hello world!".getBytes())));
// Allows defining a custom Process Executor
// By default used {@code new DefaultSignatureProcessExecutor()}
documentValidator.setProcessExecutor(new DefaultSignatureProcessExecutor());
// Sets custom Signature Policy Provider
documentValidator.setSignaturePolicyProvider(new SignaturePolicyProvider());
// Sets an expected signature validation level
// The recommended level is ARCHIVAL_DATA (maximal level of the validation)
// Default : ValidationLevel.ARCHIVAL_DATA
documentValidator.setValidationLevel(ValidationLevel.ARCHIVAL_DATA);
// Sets if the ETSI validation report must be created
// If true, it will become accessible through the method below
// Default : true
documentValidator.setEnableEtsiValidationReport(true);
// Sets the default digest algorithm that will be used for digest calculation
// of tokens used during the validation process.
// The values will be used in validation reports.
// Default : DigestAlgorithm.SHA256
documentValidator.setDefaultDigestAlgorithm(DigestAlgorithm.SHA512);
// Sets provider for token identifiers.
// For example, UserFriendlyIdentifierProvider will create identifiers in
// a human-readable form
// Default : OriginalIdentifierProvider (creates identifiers based on SHA-256 digest)
documentValidator.setTokenIdentifierProvider(new UserFriendlyIdentifierProvider());
// Sets if the semantics for Indication / SubIndication must be included in the
// Simple Report (see table 5 / 6 of the ETSI TS 119 102-1)
// Default : false
documentValidator.setIncludeSemantics(true);
// Sets logic on choosing a relevant SignaturePolicyValidator
// Default : SignaturePolicyValidator is loaded based on the signature specification
documentValidator.setSignaturePolicyValidatorLoader(DefaultSignaturePolicyValidatorLoader.policyBasedSignaturePolicyValidatorLoader());
// Executes the validation process and produces validation reports:
// Simple report, Detailed report, Diagnostic data and ETSI Validation Report (if enabled)
Reports reports = documentValidator.validateDocument();
// Returns ETSI Validation Report (if enabled, NULL otherwise)
ValidationReportType etsiValidationReport = reports.getEtsiValidationReportJaxb();
7.3.2. Simple report
The result of the validation process is based on complex algorithm and rules. The purpose of this report is to make as simple as possible the information while keeping the most important elements. Thus, the end user can, at a glance, have a synthetic view of the validation. To build this report the framework uses some simple rules and the detailed report as input.
A sample of the simple validation report can be found here.
7.3.2.1. Minimum and maximum signature augmentation dates
As a part of the final validation result, the Simple Report contains two useful dates indicating a possible extension period applicable for a signature or a token, namely:
-
extensionPeriodMin- Date indicates when an augmentation of a signature or a token becomes possible, ensuring the revocation freshness. The returnedDatecorresponds to the latest value across allnextUpdatefields of the token’s revocation data required for the signature or token validation. When all revocation data, supplied to the validation process, is acceptable and considered fresh, or no revocation data is required for validation of the related certificate chain(s), aNULLvalue is returned. -
extensionPeriodMax- Date indicates the latest time when it is possible to augment a signature or a token. This constraint is built based on the signing certificate’s and applicable timestamps' validity periods, but does not take into account a probability of a certificate’s revocation or expiration of cryptographic constraints. Please note that a signature or a token may expire earlier due to external factors.
The extensionPeriodMin and extensionPeriodMax values are returned only for valid or temporary invalid signatures, timestamps and evidence records (i.e. such as having a TOTAL_PASSED, PASSED or INDETERMINATE/TRY_LATER indications). In all other cases, the NULL indication is returned.
|
Example of minimum and maximum augmentation dates usage is provided below:
// import eu.europa.esig.dss.enumerations.Indication;
// import eu.europa.esig.dss.simplereport.SimpleReport;
// import java.util.Date;
// Access SimpleReport from Reports object
SimpleReport simpleReport = reports.getSimpleReport();
// Extracts the minimum possible signature augmentation time
Date extensionPeriodMin = simpleReport.getExtensionPeriodMin(signatureId);
// Extracts the maximum possible signature augmentation time
Date extensionPeriodMax = simpleReport.getExtensionPeriodMax(signatureId);
// Perform signature augmentation if applicable.
// NOTE: Example below is provided for informational purposes only. Custom logic may apply.
if (Indication.TOTAL_PASSED.equals(simpleReport.getIndication(signatureId))
&& (extensionPeriodMin == null || extensionPeriodMin.before(currentTime))
&& extensionPeriodMax.after(currentTime)) {
// extend signature
}
7.3.3. Detailed report
The structure of a Detailed Report is based on the ETSI EN 319 102-1 standard ([R09]).
It is a representation of steps performed during the validation process, as defined in the ETSI EN 319 102-1 standard, and structured using the processes and blocks defined in that standard:
-
Basic Building Blocks;
-
Validation Process for Basic Signatures;
-
Time-stamp validation building block;
-
Validation process for Signatures with Time and Signatures with Long-Term Validation Material;
-
Validation process for Signatures providing Long Term Availability and Integrity of Validation.
For example the Basic Building Blocks are divided into seven elements:
-
FC - Format Checking;
-
ISC - Identification of the Signing Certificate;
-
VCI - Validation Context Initialization;
-
RFC - Revocation Freshness Checker;
-
XCV - X.509 certificate validation;
-
CV - Cryptographic Verification;
-
SAV - Signature Acceptance Validation.
The following additional elements also can be executed in case of validation in the past:
-
PCV - Past Certificate Validation;
-
VTS - Validation Time Sliding process;
-
POE extraction - Proof Of Existence extraction;
-
PSV - Past Signature Validation.
To process the revocation data, DSS performs the following additional checks:
-
CRS (CertificateRevocationSelector) - validates a set of revocation data for a given certificate and returns the latest valid entry known to contain information about the concerned certificate;
-
RAC (RevocationAcceptanceCheck) - verifies whether one single revocation data is known to contain information about the concerned certificate.
Past certificate/signature validation is used when basic validation of a certificate/signature fails at the current time with an INDETERMINATE status such that the provided proofs of existence may help to go to a determined status. The process shall initialize the best-signature-time either to a time indication for a related POE provided, or the current time when this parameter has not been used by the algorithm.
-
Best-signature-time is an internal variable for the algorithm denoting the earliest time when it can be trusted by the SVA (either because proven by some POE present in the signature or passed by the DA and for this reason assumed to be trusted) that a signature has existed. [R09]
Each block contains a number of rules that are executed sequentially. The rules are driven by the constraints defined in the validation policy. The result of each rule is OK or NOT OK. The process is stopped when the first rule fails. Each block also contains a conclusion. If all rules are met then the conclusion node indicates PASSED. Otherwise, FAILED or INDETERMINATE indication is returned depending on the ETSI standard definition.
Furthermore, a module has been introduced in DSS to allow changing the language of reports generated by DSS. Currently, this is only possible for messages for the checks executed during the validation process. For more information on that topic, see section Language of reports.
A sample of a DetailedReport is provided here, and an illustration on how to interpret "what went wrong" based on a detailed report is provided in Interpreting a detailed report
7.3.4. Diagnostic data
Diagnostic data is a data set constructed from the information contained in the signature itself, but also from information retrieved dynamically like revocation data and information extrapolated like the mathematical validity of a signature. The diagnostic data is constructed before the validation is completed, and it is used by DSS to validate the signature and create a validation report.
The diagnostic data is independent of the applied validation policy. Two different validation policies applied to the same diagnostic data can lead to different results.
It is also possible to provide a Diagnostic Data directly to the validation process without the actual signature ("replay the diagnostic data"). Since the diagnostic data is constructed before the validation, it can be used to see what the validation report would have been if certain fields of the diagnostic data would have been different. For example, changing the digest method from SHA-256 to SHA-1 would result in different validation reports. The impact of the different fields on the validation can be observed by replaying the diagnostic data.
| The validation report resulting from the replay of the diagnostic data is useful for observation but cannot be used as a proof of signature validity like the validation report directly resulting from a validation process. |
Here is an example of the diagnostic data for a XAdES signature. Certain fields and certain values were trimmed or deleted to make reading easier.
7.3.5. ETSI validation report
The ETSI Validation Report represents an implementation of TS 119 102-2 (cf. [R13]). The report contains a standardized result of an ASiC digital signature validation. It includes the original validation input data, the applied validation policy, as well as the validation result of one or more signature(s) and its(their) constraints.
An example of the ETSI validation report can be found here.
7.3.6. Stylesheets for validation reports and diagnostic data
The reports are generated in the XML format, which is not the most straightforward way of reading a report. To represent the information in a user-friendly manner stylesheets are used. A stylesheet is a set of rules that transforms XML content into an HTML or PDF representation to have a human-readable text. Refer to section Report stylesheets for more information on the stylesheets used for final report generation.
It is also possible to use a stylesheet to generate an SVG image from an XML document such as the diagnostic data. (cf. Diagnostic data stylesheets)
7.4. Various DSS validation options
7.4.1. Validation level
While there exist four signature levels: BASELINE-B, BASELINE-T, BASELINE-LT and BASELINE-LTA (cf. Signature classes/levels), for signature validation according to ETSI EN 319 102-1 (cf. [R09]) DSS allows processing the validation of signature with following levels:
-
BASIC_SIGNATURES- the basic signature validation process, supporting validation of signatures where the time of validation lies within the validity period of the signing-certificate and the signing-certificate is not revoked. This level corresponds to section "5.3 Validation process for Basic Signatures" of the standard. -
TIMESTAMPS- the validation process combines the basic signature validation process and the basic validation of embedded timestamp tokens, which signing-certificate is valid at validation time and not revoked. This level corresponds to section "5.4 Time-stamp validation building block" of the standard. -
LONG_TERM_DATA- performs a validation of a signature with time and signatures with long-term validation material. The signing-certificate of a signature passed to this process shall be retrospectively valid, taking into account the available signature-time-stamp and long-term validation material. This level corresponds to section "5.5 Validation process for Signatures with Time and Signatures with Long-Term Validation Material" of the standard. -
ARCHIVAL_DATA- performs validation of signatures providing long-term availability and integrity of validation material. The signing-certificate of a signature passed to this process shall be retrospectively valid with relation to all the available POEs (signature, archive time-stamps and evidence records) and long-term validation material. This level corresponds to section "5.6 Validation process for Signatures providing Long Term Availability and Integrity of Validation Material" of the standard.
For configuration examples please see AdES validation section.
7.4.2. Signing Certificate
DSS allows adding the certificate that was used to sign the document to the inputs for the validation process. This might be useful if the signing certificate was not included as a signed attribute, for example when validating non-AdES signatures.
// Allows providing signing certificate(s) in the explicit way, in case if
// the certificate is not provided in the signature itself (can be used for
// non-ASiC signatures)
CertificateSource signingCertificateSource = new CommonCertificateSource();
signingCertificateSource.addCertificate(DSSUtils.loadCertificateFromBase64EncodedString(
"MIIC9TCCAd2gAwIBAgIBAjANBgkqhkiG9w0BAQUFADArMQswCQYDVQQGEwJBQTEMMAoGA1UEChMDRFNTMQ4wDAYDVQQDEwVJQ0EgQTAeFw0xMzEyMDIxNzMzMTBaFw0xNTEyMDIxNzMzMTBaMDAxCzAJBgNVBAYTAkFBMQwwCgYDVQQKEwNEU1MxEzARBgNVBAMTCnVzZXIgQSBSU0EwgZ8wDQYJKoZIhvcNAQEBBQADgY0AMIGJAoGBAJUHHAphmSDdQ1t62tppK+dLTANsE2nAj+HCpasS3ohlBsrhteRsvTAbrDyIzCmTYWu/nVI4TGvbzBESwV/QitlkoMLpYFw32MIBf2DLmECzGJ3vm5haw6u8S9quR1h8Vu7QWd+5KMabZuR+j91RiSuoY0xS2ZQxJw1vhvW9hRYjAgMBAAGjgaIwgZ8wCQYDVR0TBAIwADAdBgNVHQ4EFgQU9ESnTWfwg13c3LQZzqqwibY5WVYwUwYDVR0jBEwwSoAUIO1CDsBSUcEoFZxKaWf1PAL1U+uhL6QtMCsxDDAKBgNVBAoTA0RTUzELMAkGA1UEBhMCQUExDjAMBgNVBAMTBVJDQSBBggEBMAsGA1UdDwQEAwIHgDARBgNVHSAECjAIMAYGBFUdIAAwDQYJKoZIhvcNAQEFBQADggEBAGnhhnoyVUhDnr/BSbZ/uWfSuwzFPG+2V9K6WxdIaaXOORFGIdFwGlAwA/Qzpq9snfBxuTkAykxq0uEDhHTj0qXxWRjQ+Dop/DrmccoF/zDvgGusyY1YXaABd/kc3IYt7ns7z3tpiqIz4A7a/UHplBRXfqjyaZurZuJQRaSdxh6CNhdEUiUBxkbb1SdMjuOgjzSDjcDjcegjvDquMKdDetvtu2Qh4ConBBo3fUImwiFRWnbudS5H2HE18ikC7gY/QIuNr7USf1PNyUgcG2g31cMtemj7UTBHZ2V/jPf7ZXqwfnVSaYkNvM3weAI6R3PI0STjdxN6a9qjt9xld40YEdw="));
documentValidator.setSigningCertificateSource(signingCertificateSource);
7.4.3. Trusted Certificates
To build a prospective certificate chain, a list of pre-configured trust anchors must be provided to the validator. It may be done manually by adding a keystore or a set of certificates to the trusted certificate source, or in an automated way, e.g. using the EU LOTL (see Configuration of TL validation job for more information).
// The trusted certificate source is used to provide trusted certificates
// (the trust anchors where the certificate chain building should stop)
cv.setTrustedCertSources(trustedCertSource);
7.4.4. Adjunct Certificates
DSS allows adding a set of certificates that could be used for a certificate path building, e.g. a timestamp certificate, CA certificate, and so on.
// The adjunct certificate source is used to provide missing intermediate certificates
// (not trusted certificates)
cv.setAdjunctCertSources(adjunctCertSource);
7.4.5. Certificates
In DSS, it is possible to return the certificates, included in the signature, as output of the validation process.
// Extract base64-encoded certificates on validation (to be incorporated within
// DiagnosticData)
documentValidator.setTokenExtractionStrategy(TokenExtractionStrategy.EXTRACT_CERTIFICATES_ONLY);
7.4.6. Timestamps
DSS allows returning the timestamps, included in the signature, as output of the validation process.
// Extract base64-encoded timestamps on validation (to be incorporated within
// DiagnosticData)
documentValidator.setTokenExtractionStrategy(TokenExtractionStrategy.EXTRACT_TIMESTAMPS_ONLY);
7.4.7. Revocation data
In DSS, it is possible to return the revocation data (CRLs and OCSPs), included in the signature, as output of the validation process.
// Extract base64-encoded revocation data on validation (to be incorporated within
// DiagnosticData)
documentValidator.setTokenExtractionStrategy(TokenExtractionStrategy.EXTRACT_REVOCATION_DATA_ONLY);
7.4.8. User-friendly identifiers
DSS supports the use of user-friendly identifiers instead of hash-based values to represent signatures and tokens. A hash-base representation could be "S-651B6527872B53437C7B9A8696BD9F7A6C311CE6EE418EFE34A4A994C05D08C8". The same information but presented in a user-friendly way is a string composed of "SIGNATURE" to indicate that it is a signature, the name in the certificate chain, the signature claimed time and so on.
// Sets provider for token identifiers.
// For example, UserFriendlyIdentifierProvider will create identifiers in
// a human-readable form
// Default : OriginalIdentifierProvider (creates identifiers based on SHA-256 digest)
documentValidator.setTokenIdentifierProvider(new UserFriendlyIdentifierProvider());
7.4.9. Semantics
With DSS, it is possible to add a "Semantics" section at the end of the reports explaining the meaning of the result indications, i.e. TOTAL_PASSED, PASSED, INDETERMINATE, NO_CERTIFICATE_CHAIN_FOUND.
// Sets if the semantics for Indication / SubIndication must be included in the
// Simple Report (see table 5 / 6 of the ETSI TS 119 102-1)
// Default : false
documentValidator.setIncludeSemantics(true);
7.4.10. Validation Context Executor
Since version 6.1 DSS provides a functionality allowing configuration of the validation process on a step of validation data preparation, including certificate chain building, revocation data extraction, custom validation checks.
The behavior may be configured with a ValidationContextExecutor provided to a DocumentValidator, as below:
-
DefaultValidationContextExecutor- performs validation of the embedded tokens, including the certificate chain building, revocation data request, etc. This is a default executor used withinSignedDocumentValidator.
documentValidator.setValidationContextExecutor(DefaultValidationContextExecutor.INSTANCE);
-
CompleteValidationContextExecutor- performs validation of the embedded tokens, including the certificate chain building, revocation data request, as well as a processing of additional validation checks, such as the ones configured with custom alerts within a CertificateVerifier configuration. When alerts are configured with exceptions, this executor allows a "fail fast" behavior on a signature validation (e.g. in case of a cryptographically invalid signature value).
documentValidator.setValidationContextExecutor(CompleteValidationContextExecutor.INSTANCE);
-
SkipValidationContextExecutor- skips validation of embedded tokens, including certificate chain building and revocation data request.
documentValidator.setValidationContextExecutor(SkipValidationContextExecutor.INSTANCE);
7.5. Evidence records
Since version 5.13 DSS provides a functionality of evidence records validation in relation to digital signatures or alone.
DSS provides support of RFC 6283 XML Evidence Records (cf. [R23]) and RFC 4998 Evidence Record Syntax (cf. [R24]).
DSS performs cryptographic validation of the evidence record’s hash tree, as well as processing of evidence record as a material for achieving a long-term preservation and availability as per ETSI EN 319 102-1 (cf. [R09]).
One or both following modules should be included to the project in order to add support of evidence records on validation:
-
dss-evidence-record-xml- for validation of RFC 6283 XML Evidence Records; -
dss-evidence-record-asn1- for validation of RFC 4998 Evidence Records.
For instance, in order to add support of XML evidence records on validation, the dependency should be added to a pom.xml file within your project as following:
<dependency>
<groupId>eu.europa.ec.joinup.sd-dss</groupId>
<artifactId>dss-evidence-record-xml</artifactId>
</dependency>
Please note, that as evidence records processing is a part of "5.6 Validation process for Signatures providing Long Term Availability and Integrity of Validation Material" process, the validation level within document validator shall be set to ARCHIVAL_DATA in order to perform validation of evidence records. See Validation level for more information.
7.5.1. Validation of signatures with evidence records
DSS is able to validate an evidence record as a material providing a signature’s proof of existence (POE) in the following circumstances:
-
as an embedded evidence record within a XAdES or CAdES signature, conformant to ETSI TS 119 132-3 (cf. [R01]) and ETSI TS 119 122-3 (cf. [R02]), respectively (supported since DSS
6.3); -
as a detached evidence record applied on the whole document containing the signature(s) (the support is independent of the signature’s type);
-
as an embedded evidence record within an ASiC container, conformant to the specification within ETSI EN 319 162-1 (cf. [R04]) standard. This includes support of ASiC-E and ASiC-S container types with XAdES or CAdES signatures.
In order to provide one or multiple detached evidence records covering the complete signature’s document to the signature validation process, the evidence record document(s) should be provided to the corresponding instance of a DocumentValidator performing validation of the signature:
documentValidator.setDetachedEvidenceRecordDocuments(Collections.singletonList(evidenceRecordDocument));
The validator will load a relevant implementation supporting processing of the given evidence record format, providing the corresponding dependency is loaded within the classpath (see above for pom.xml file configuration). If the evidence record is valid, the validator will use the time of the first embedded time-stamp as a proof of existence (POE) time of the signature and the covered data objects.
7.5.2. Validation of evidence records alone
In addition to the validation of signatures with evidence records, it is also possible to validate evidence records alone against the given data objects covered by the hash tree.
The validation process verifies the cryptographic validity of the hash tree, providing that the hashes of the given archive data objects are present at the first level of the hash tree, as well as perform validation of the evidence record’s time-stamps as per ETSI EN 319 102-1 (cf. [R09]).
To validate an evidence record, one may use the class EvidenceRecordValidator, which will load the corresponding implementation capable of processing the evidence record according to its type:
// import eu.europa.esig.dss.model.DSSDocument;
// import eu.europa.esig.dss.model.FileDocument;
// import eu.europa.esig.dss.spi.validation.CertificateVerifier;
// import eu.europa.esig.dss.spi.validation.CommonCertificateVerifier;
// import eu.europa.esig.dss.validation.evidencerecord.EvidenceRecordValidator;
// import eu.europa.esig.dss.validation.reports.Reports;
// Load evidence record document to be validated
DSSDocument evidenceRecordDocument = new FileDocument("src/test/resources/snippets/evidence-record.xml");
// The method allows instantiation of a related evidence record validator for
// a provided document independently on its format.
// NOTE: the target evidence record validation module must be added as dependency
EvidenceRecordValidator evidenceRecordValidator = DefaultEvidenceRecordValidator.fromDocument(evidenceRecordDocument);
// Create a CertificateVerifies containing validation process configuration
CertificateVerifier certificateVerifier = new CommonCertificateVerifier();
// configure the CertificateVerifier as needed
// Provide the CertificateVerifier to the document validator
evidenceRecordValidator.setCertificateVerifier(certificateVerifier);
// Load the archive data object(s) covered by the evidence record as a detached content
DSSDocument archiveDataObject = new FileDocument("src/test/resources/snippets/archive-data-object.xml");
evidenceRecordValidator.setDetachedContents(Collections.singletonList(archiveDataObject));
// Validate the evidence record
Reports reports = evidenceRecordValidator.validateDocument();
It is also possible to validate an evidence record document using a global SignedDocumentValidator, which is capable of distinguishing the document containing an evidence record from a signature or a time-stamp:
// import eu.europa.esig.dss.validation.DocumentValidator;
// import eu.europa.esig.dss.validation.SignedDocumentValidator;
// Validate an evidence record using a common SignedDocumentValidator class
DocumentValidator documentValidator = SignedDocumentValidator.fromDocument(evidenceRecordDocument);
The choice between two approaches have no impact on the final validation process, provided that the corresponding implementation of a document factory is configured within META-INF/services folder. See DocumentValidator implementations for more information.
7.5.3. Hash computation for evidence record creation
In order to facilitate preservation of data objects and creation of evidence records, DSS provides utility classes for computation of archive data objects hashes, represented by data or signature documents.
| DSS does not provide a functionality for creation of evidence records. Creation of evidence records would require a hash preservation system, which is out of scope of DSS. |
The following classes are provided, based on the target implementation of evidence records:
-
XMLEvidenceRecordDataObjectDigestBuilder(part ofdss-evidence-record-xmlmodule) - creates digest for a given document to be protected by an RFC 6283 XMLERS Evidence Record (cf. [R23]). Canonicalizes XML data objects.
// import eu.europa.esig.dss.enumerations.DigestAlgorithm;
// import eu.europa.esig.dss.evidencerecord.xml.digest.XMLEvidenceRecordDataObjectDigestBuilder;
// import eu.europa.esig.dss.model.DSSDocument;
// import eu.europa.esig.dss.model.Digest;
// import eu.europa.esig.dss.model.InMemoryDocument;
// import javax.xml.crypto.dsig.CanonicalizationMethod;
// Data object to be protected by en evidence record
DSSDocument dataObject = new InMemoryDocument("Hello World!".getBytes());
// Instantiate an XMLEvidenceRecordDataObjectDigestBuilder to create digest for
// the given data object with a specified digest algorithm
XMLEvidenceRecordDataObjectDigestBuilder xmlEvidenceRecordDataObjectDigestBuilder =
new XMLEvidenceRecordDataObjectDigestBuilder(dataObject, DigestAlgorithm.SHA256);
// Set a canonicalization method (to be used for XML data objects only)
xmlEvidenceRecordDataObjectDigestBuilder.setCanonicalizationMethod(CanonicalizationMethod.INCLUSIVE);
// Builds digests based on the provided configuration
Digest digest = xmlEvidenceRecordDataObjectDigestBuilder.build();
// Extract hash value to be included within a preservation system / evidence record
byte[] value = digest.getValue();
-
ASN1EvidenceRecordDataObjectDigestBuilder(part ofdss-evidence-record-asn1module) - creates digest for a given document to be protected by an RFC 4998 Evidence Record Syntax (ERS) (cf. [R24]).
// import eu.europa.esig.dss.evidencerecord.asn1.digest.ASN1EvidenceRecordDataObjectDigestBuilder;
// import eu.europa.esig.dss.enumerations.DigestAlgorithm;
// Instantiate an ASN1EvidenceRecordDataObjectDigestBuilder to create digest for
// the given data object
ASN1EvidenceRecordDataObjectDigestBuilder asn1EvidenceRecordDataObjectDigestBuilder =
new ASN1EvidenceRecordDataObjectDigestBuilder(dataObject, DigestAlgorithm.SHA256);
// import eu.europa.esig.dss.model.DSSDocument;
// import eu.europa.esig.dss.model.FileDocument;
// import eu.europa.esig.dss.xades.validation.evidencerecord.XAdESEvidenceRecordDigestBuilder;
// import eu.europa.esig.dss.enumerations.DigestAlgorithm;
// Load XML signature to be protected by an evidence record
DSSDocument xmlSignatureDocument = new FileDocument("src/test/resources/signature-pool/signedXmlXadesB.xml");
// Instantiate a XAdESEvidenceRecordDigestBuilder to create digest of an XML signature
// to be protected by an embedded evidence record
XAdESEvidenceRecordDigestBuilder xadesEvidenceRecordDigestBuilder =
new XAdESEvidenceRecordDigestBuilder(xmlSignatureDocument, DigestAlgorithm.SHA512);
// Optional : Provide a list of detached documents in case of a detached XML signature
xadesEvidenceRecordDigestBuilder.setDetachedContent(detachedContents);
// Optional : Identify the signature to be protected by its ID in case of a document
// with multiple signatures
xadesEvidenceRecordDigestBuilder.setSignatureId("id-b1e08b419abe3c004c53a18681354918");
// Optional : Define whether the target evidence record should be created as
// a parallel evidence record
// When TRUE : computes hash of the signature ignoring the last
// xadesen:SealingEvidenceRecords unsigned qualifying property, as
// the new evidence record would be included within the last
// xadesen:SealingEvidenceRecords element (parallel evidence record)
// When FALSE : computes hash of the complete signature element, including all present
// xadesen:SealingEvidenceRecords elements
// Default : FALSE (computes digest on the whole signature)
xadesEvidenceRecordDigestBuilder.setParallelEvidenceRecord(true);
-
CAdESEvidenceRecordDigestBuilder(part ofdss-cadesmodule) - creates digest for a CMS or CAdES signature to be protected by an embedded evidence-record. Can be used only for Evidence Record Syntax (cf. [R24]) evidence record implementation.
There is an inconsistency between RFC 4998 (cf. [R24]) and ETSI TS 119 122-3 v1.1.1 (cf. [R02]), with RFC 4998 requiring an embedded evidence record to be computed on a CMS using the original CMS coding, while ETSI TS 119 122-3 v1.1.1 requires to compute evidence records based on a DER encoded CMS. DSS addresses this inconsistency by validating evidence records created according to both definitions, whatever succeeds first.
|
// import eu.europa.esig.dss.model.DSSDocument;
// import eu.europa.esig.dss.model.FileDocument;
// import eu.europa.esig.dss.cades.validation.evidencerecord.CAdESEvidenceRecordDigestBuilder;
// import eu.europa.esig.dss.enumerations.DigestAlgorithm;
// Load CMS signature to be protected by an evidence record
DSSDocument cmsSignatureDocument = new FileDocument("src/test/resources/signature-pool/signedCadesB.p7m");
// Instantiate a CAdESEvidenceRecordDigestBuilder to create digest of a CMS signature
// to be protected by an embedded evidence record
CAdESEvidenceRecordDigestBuilder cadesEvidenceRecordDigestBuilder =
new CAdESEvidenceRecordDigestBuilder(cmsSignatureDocument, DigestAlgorithm.SHA256);
// Optional : Provide a detached document in case of a detached CMS signature
cadesEvidenceRecordDigestBuilder.setDetachedContent(dataObject);
// Optional : Define whether the target evidence record should be created as
// a parallel evidence record
// When TRUE : computes hash of the signature ignoring the last evidence-record
// attribute (i.e. internal-evidence-record or external-evidence-record) unsigned
// attribute, as the new evidence record would be included within that attribute
// When FALSE : computes hash of the complete CMS signature
// Default : FALSE (computes digest on the whole signature)
cadesEvidenceRecordDigestBuilder.setParallelEvidenceRecord(true);
// Optional : Define whether the CMS shall be forced DER-encoded,
// as required by ETSI TS 119 122-3 v1.1.1.
// The requirement is not present in RFC 4998, thus both implementation may exist.
// When TRUE : DER-encodes the CMS signature before computing hash
// (aligned with ETSI TS 119 122-3 v1.1.1).
// When FALSE : computes hash on the original coding of CMS (aligned with RFC 4998).
// Default : FALSE (computes digest on the existing coding of CMS)
cadesEvidenceRecordDigestBuilder.setDEREncoded(true);
// Use method #build to build signature digest for internal-evidence-record
// incorporation
Digest signatureDigest = cadesEvidenceRecordDigestBuilder.build();
// Use method #buildExternalEvidenceRecordDigest to build a list of digests for
// external-evidence-record incorporation. The list includes signature digest at
// the first position, and digest of the detached document at the second
List<Digest> digests = cadesEvidenceRecordDigestBuilder.buildExternalEvidenceRecordDigest();
-
ASiCEvidenceRecordDigestBuilder(part ofdss-asic-commonmodule) - creates digest for documents embedded within an ASiC container to be protected by an evidence-record. Can be used for both XMLERS (cf. [R23]) and Evidence Record Syntax (cf. [R24]) evidence record implementations, as well as for XAdES, CAdES and time-stamp ASiC containers.
// import eu.europa.esig.dss.asic.common.evidencerecord.ASiCContentDocumentFilter;
// import eu.europa.esig.dss.asic.common.evidencerecord.ASiCContentDocumentFilterFactory;
// import eu.europa.esig.dss.asic.common.evidencerecord.ASiCEvidenceRecordDigestBuilder;
// import eu.europa.esig.dss.evidencerecord.xml.digest.XMLEvidenceRecordDataObjectDigestBuilderFactory;
// import eu.europa.esig.dss.model.Digest;
// import javax.xml.crypto.dsig.CanonicalizationMethod;
// Initialize ASiCEvidenceRecordDigestBuilder to build digest for an ASiC container
ASiCEvidenceRecordDigestBuilder asicEvidenceRecordDigestBuilder =
new ASiCEvidenceRecordDigestBuilder(asicContainer, DigestAlgorithm.SHA256);
// Create an EvidenceRecordDataObjectDigestBuilderFactory corresponding to
// the target evidence record type (example below is for XMLERS format).
// The following implementations can be used:
// - XMLERS RFC 6253 evidence record : {@code eu.europa.esig.dss.evidencerecord.xml.digest.XMLEvidenceRecordDataObjectDigestBuilderFactory}
// - ERS RFC 4998 evidecnce records : {@code eu.europa.esig.dss.evidencerecord.asn1.digest.ASN1EvidenceRecordDataObjectDigestBuilderFactory}
XMLEvidenceRecordDataObjectDigestBuilderFactory xmlEvidenceRecordDataObjectDigestBuilderFactory =
new XMLEvidenceRecordDataObjectDigestBuilderFactory()
.setCanonicalizationMethod(CanonicalizationMethod.INCLUSIVE);
asicEvidenceRecordDigestBuilder.setDataObjectDigestBuilderFactory(xmlEvidenceRecordDataObjectDigestBuilderFactory);
// Define an {@code eu.europa.esig.dss.asic.common.evidencerecord.ASiCContentDocumentFilter}
// in order to configure the document types to be covered by an evidence record
// Hint : use {@code eu.europa.esig.dss.asic.common.evidencerecord.ASiCContentDocumentFilterFactory}
// in order to create a pre-configured object
// E.g. {@code ASiCContentDocumentFilterFactory.signedDocumentsOnlyFilter()} will
// return only original signed documents
ASiCContentDocumentFilter asicContentDocumentFilter = ASiCContentDocumentFilterFactory.signedDocumentsOnlyFilter();
asicEvidenceRecordDigestBuilder.setAsicContentDocumentFilter(asicContentDocumentFilter);
// Build digest for the ASiC container's content
List<Digest> digests = asicEvidenceRecordDigestBuilder.buildDigestGroup();
In order to facilitate creation of evidence record within an ASiC container, an ASiCEvidenceRecordManifestBuilder class has been introduced helping to build an ASiCEvidenceRecordManifest*.xml file to be linked to a target evidence record:
// import eu.europa.esig.dss.asic.common.evidencerecord.ASiCEvidenceRecordManifestBuilder;
// import eu.europa.esig.dss.asic.xades.signature.SimpleASiCWithXAdESFilenameFactory;
// import eu.europa.esig.dss.enumerations.DigestAlgorithm;
// import eu.europa.esig.dss.model.DSSDocument;
// Instantiate ASiCEvidenceRecordManifestBuilder to create an
// ASiCEvidenceRecordManifest*.xml document for the corresponding evidence record
// document, to be incorporated within an ASiC container.
// The constructor takes as parameters:
// - original ASiC container document;
// - the digest algorithm to be used on digest computation
// - the filename of the corresponding evidence record document, to create the manifest for
ASiCEvidenceRecordManifestBuilder evidenceRecordManifestBuilder =
new ASiCEvidenceRecordManifestBuilder(asicContainer, DigestAlgorithm.SHA256,
targetEvidenceRecordFilename);
// Provide an ASiCContentDocumentFilter defining types of documents, present within
// the container, to be referenced from the manifest
// Hint : Use the same ASiCContentDocumentFilter as the one used on digest computation
// for an evidence record
evidenceRecordManifestBuilder.setAsicContentDocumentFilter(asicContentDocumentFilter);
// Optional : define an ASiCEvidenceRecordFilenameFactory used to build
// a valid filename for a new ASiC Evidence Record manifest
// Note : when not set, a final DSSDocument will be produced with a filename set to NULL
evidenceRecordManifestBuilder.setEvidenceRecordFilenameFactory(new SimpleASiCWithXAdESFilenameFactory());
// Create the manifest
DSSDocument evidenceRecordManifest = evidenceRecordManifestBuilder.build();
In case of creation of evidence-record detached from the signature document, one of the XMLEvidenceRecordDataObjectDigestBuilder or ASN1EvidenceRecordDataObjectDigestBuilder classes shall be used.
|
| Always ensure a correct utility class is chosen based on your implementation of evidence-records. Usage of a wrong class may result to an erroneously computed hash and therefore invalidity of the evidence-record. |
7.5.4. Hash computation for evidence record renewal
In addition to digest computation for evidence record creation, DSS provides classes for digest computation on evidence record’s renewal, whether it is a time-stamp renewal or a hash-tree renewal (with a possibility to define a new Digest Algorithm or a canonicalization method for XMLERS).
The following classes are provided:
-
XMLEvidenceRecordRenewalDigestBuilder(part ofdss-evidence-record-xmlmodule) - creates digest for time-stamp or hash-tree renewal of an RFC 6283 XMLERS Evidence Record (cf. [R23]).
On renewal of an XMLERS embedded within another XML document (e.g. an existing XAdES signature), it is recommended to use a DOMDocument implementation of DSSDocument instantiated with the evidence record’s Element directly extracted from the main XML document. This will ensure the namespaces are properly gathered during the canonicalization process in case of an inclusive canonicalization method. Otherwise, please use an exclusive canonicalization method, whether possible.
|
// import eu.europa.esig.dss.enumerations.DigestAlgorithm;
// import eu.europa.esig.dss.evidencerecord.xml.digest.XMLEvidenceRecordRenewalDigestBuilder;
// import eu.europa.esig.dss.model.DSSDocument;
// import eu.europa.esig.dss.model.Digest;
// import eu.europa.esig.dss.model.FileDocument;
// import javax.xml.crypto.dsig.CanonicalizationMethod;
// import java.util.List;
// Load RFC 6283 XMLERS evidence record to be renewed
DSSDocument xmlersEvidenceRecord = new FileDocument("src/test/resources/snippets/evidence-record.xml");
// Instantiate a XMLEvidenceRecordRenewalDigestBuilder to create digest
// for evidence record's renewal.
// NOTE: the class does not perform validation of the provided evidence record.
XMLEvidenceRecordRenewalDigestBuilder xmlEvidenceRecordRenewalDigestBuilder =
new XMLEvidenceRecordRenewalDigestBuilder(xmlersEvidenceRecord);
// Create digest for time-stamp renewal.
// This method builds digest on a canonicalized value of the last ArchiveTimeStamp
// element.
// NOTE: this method uses digest algorithm and canonicalization method defined
// within the corresponding ArchiveTimeStampChain element
Digest tstRenewalDigest = xmlEvidenceRecordRenewalDigestBuilder.buildTimeStampRenewalDigest();
// Instantiate builder for hash-tree renewal with a specified digest algorithm
xmlEvidenceRecordRenewalDigestBuilder =
new XMLEvidenceRecordRenewalDigestBuilder(xmlersEvidenceRecord, DigestAlgorithm.SHA512);
// Set the canonicalization method to be used
xmlEvidenceRecordRenewalDigestBuilder.setCanonicalizationMethod(CanonicalizationMethod.EXCLUSIVE);
// Set the detached content to compute digest for.
// NOTE: if not provided, the digest computation for detached content will be ignored.
xmlEvidenceRecordRenewalDigestBuilder.setDetachedContent(detachedContents);
// Build a digest group to be protected by a hash-tree renewal time-stamp.
// This method builds digest on a canonicalized value of ArchiveTimeStampSequence
// element and provided detached content documents
List<Digest> digestGroup = xmlEvidenceRecordRenewalDigestBuilder.buildHashTreeRenewalDigestGroup();
-
ASN1EvidenceRecordRenewalDigestBuilder(part ofdss-evidence-record-asn1module) - creates digest for time-stamp or hash-tree renewal of an RFC 4998 ERS Evidence Record (cf. [R24]).
// import eu.europa.esig.dss.enumerations.DigestAlgorithm;
// import eu.europa.esig.dss.evidencerecord.asn1.digest.ASN1EvidenceRecordRenewalDigestBuilder;
// import eu.europa.esig.dss.model.DSSDocument;
// import eu.europa.esig.dss.model.Digest;
// import eu.europa.esig.dss.model.FileDocument;
// import java.util.List;
// Load RFC 4998 ERS evidence record to be renewed
DSSDocument ersEvidenceRecord = new FileDocument("src/test/resources/snippets/evidence-record.ers");
// Instantiate a ASN1EvidenceRecordRenewalDigestBuilder to create digest
// for evidence record's renewal.
// NOTE: the class does not perform validation of the provided evidence record.
ASN1EvidenceRecordRenewalDigestBuilder asn1EvidenceRecordRenewalDigestBuilder =
new ASN1EvidenceRecordRenewalDigestBuilder(ersEvidenceRecord);
// Create digest for time-stamp renewal.
// This method builds digest on an encoded value of ArchiveTimeStamp attribute.
// NOTE: this method uses digest algorithm defined within the first archive-time-stamp
// of the last ArchiveTimeStampChain
Digest ersTstRenewalDigest = asn1EvidenceRecordRenewalDigestBuilder.buildTimeStampRenewalDigest();
// Instantiate builder for hash-tree renewal with a specified digest algorithm
asn1EvidenceRecordRenewalDigestBuilder =
new ASN1EvidenceRecordRenewalDigestBuilder(ersEvidenceRecord, DigestAlgorithm.SHA512);
// Set the detached content to compute digest for.
// NOTE: if not provided, the output will produce an empty list.
asn1EvidenceRecordRenewalDigestBuilder.setDetachedContent(detachedContents);
// Build a digest group to be protected by a hash-tree renewal time-stamp.
// This method builds digest on a concatenated digest of a DER-encoded of
// ArchiveTimeStampSequence attribute and provided detached content documents
List<Digest> ersDigestGroup = asn1EvidenceRecordRenewalDigestBuilder.buildHashTreeRenewalDigestGroup();
7.6. DocumentValidator implementations
For a signature document, a signature policy validation or an evidence record document, DSS is able to load a corresponding implementation of validator for the given document format at runtime using a ServiceLoader (e.g. XMLDocumentValidator for XAdES signature).
DSS may load the relevant implementation for one of the following interfaces:
-
DocumentValidationFactory- checks a provided signed file’s format and loads a relevant validator; -
EvidenceRecordValidatorFactory- checks a provided evidence record file’s format and loads a relevant validator; -
SignaturePolicyValidator- checks a signature policy file and loads a relevant validator to be able to process the detected format.
| If no appropriate available implementation is found, an exception will be thrown. |
For more information about ServiceLoader usage please refer to the chapter ServiceLoader.
7.6.1. Document Validation Factory
This factory is used to create a required instance of a DocumentValidator based on the provided file’s format (signature or timestamp). An implementation shall process a file format check and load the related SignedDocumentValidator implementation to be used for the file’s validation.
The following implementations are present in DSS:
-
CMSDocumentValidatorFactory: loadsCMSDocumentValidator, used for a CAdES validation (delivered indss-cadesmodule); -
XMLDocumentValidatorFactory: loadsXMLDocumentValidator, used for a XAdES validation (delivered indss-xadesmodule); -
PDFDocumentValidatorFactory: loadsPDFDocumentValidator, used for a PAdES validation (delivered indss-padesmodule); -
JAdESDocumentValidatorFactory: loadsJWSCompactDocumentValidatororJWSSerializationDocumentValidator, depending on provided JSON signature type (delivered indss-jadesmodule); -
ASiCContainerWithCAdESValidatorFactory: loadsASiCContainerWithCAdESValidator(delivered indss-asic-cadesmodule); -
ASiCContainerWithXAdESValidatorFactory: loadsASiCContainerWithXAdESValidator(delivered indss-asic-xadesmodule); -
DetachedTimestampValidatorFactory: loadsDetachedTimestampValidator, for an independent timestamp validation (delivered indss-documentmodule).
Additionally, DSS supports loading of an Evidence Record validator using SignedDocumentValidator. See Evidence Record Validator for more information.
7.6.2. Evidence Record Validator
A validator implementation for an evidence record document can be loaded using either a SignedDocumentValidator or an EvidenceRecordValidator explicitly.
The following implementation of a validator factory is present in DSS:
-
XMLEvidenceRecordValidatorFactory: loadsXMLEvidenceRecordValidator, used for an RFC 6283 XMLERS Evidence Record (cf. [R23]) validation (delivered indss-evidence-record-xmlmodule); -
ANS1EvidenceRecordValidatorFactory: loadsASN1EvidenceRecordValidator, used for an RFC 4998 Evidence Record Syntax (ERS) (cf. [R24]) validation (delivered indss-evidence-record-asn1module).
7.6.3. Signature Policy Validator
During the signature validation process, the signature policy shall be validated to verify that the retrieved policy is the one that was used for the signature creation. This can be achieved by verifying whether the digest within the SignaturePolicyIdentifier signed attribute of the signature matches the computed digest of the retrieved signature policy document.
The signature policy document can be retrieved from the signature itself when a SignaturePolicyStore attribute is present. It can also be retrieved from online or local sources using the SignaturePolicyProvider class (e.g. by URL from the Internet).
The interface SignaturePolicyValidator is used to validate a signature policy reference extracted from a signature. The choice of the implementation is format-specific. The following implementations are provided:
-
BasicASN1SignaturePolicyValidator: validates ASN.1 signature policies; -
XMLSignaturePolicyValidator: validates XML signature policies supporting transformations; -
NonASN1SignaturePolicyValidator: validates a policy by digest computed on an original file’s content; -
ZeroHashSignaturePolicyValidator: validates a policy if "zero hash" value is defined in a signature (see [R02]); -
EmptySignaturePolicyValidator: is proceeded if a policy file is not found or not accessible.
7.6.4. Signature Policy Validator Loader
Signature Policy Validator Loader is used to define a behavior of loading a relevant Signature Policy Validator, e.g. based on the signature and/or signature policy technical specifications.
| This chapter represents advanced configurations of the validation process. Modifications within the parameter may result to a different validation result. |
The chosen SignaturePolicyValidatorLoader can be provided directly within a DocumentValidator used for the signature validation, as shown below:
// Sets logic on choosing a relevant SignaturePolicyValidator
// Default : SignaturePolicyValidator is loaded based on the signature specification
documentValidator.setSignaturePolicyValidatorLoader(DefaultSignaturePolicyValidatorLoader.policyBasedSignaturePolicyValidatorLoader());
Within the framework code, DSS delivers a DefaultSignaturePolicyValidatorLoader implementation, providing following options:
-
Signature based signature policy validator loader : the default configuration, that will process the signature policy according to the rules defined in the corresponded AdES signature specification. E.g. when used in XAdES signatures, hash of the signature policy will be computed based on the de-referenced content of the signature policy obtained after processing
SigPolicyIdandds:Transforms, with the exception to the signature policy identifiers definitions explicitly stating the "SPDocDigestAsInSpecification" transform (then the hash computation will be signature policy specific). No configuration should be changed to achieve this behavior. -
Chosen validator first signature policy validator loader : similar to the default configuration from above, but instead of applying the rules based on the signature format specification, it will use the provided "default"
SignaturePolicyValidatorto be loaded for a signature policy hash computation, unless a signature policy technical specification is explicitly specified by a "SPDocDigestAsInSpecification" transform or alternative parameter. The loader can be created by using theDefaultSignaturePolicyValidatorLoader#defaultUnlessSpecifiedSignaturePolicyValidatorLoadermethod. -
Chosen validator only signature policy validator loader : this loader will always use the provided "default"
SignaturePolicyValidator, in all signature configurations, if set. The loader can be created by using theDefaultSignaturePolicyValidatorLoader#defaultOnlySignaturePolicyValidatorLoadermethod. -
Signature Policy based signature policy validator loader : will load the
SignaturePolicyValidatorimplementation solely based on the technical specification of the signature policy, ignoring the signature specific requirements. The loader can be created by using theDefaultSignaturePolicyValidatorLoader#policyBasedSignaturePolicyValidatorLoadermethod.
If a more advanced configuration of the SignaturePolicyValidator loading process is required, a custom implementation of the SignaturePolicyValidatorLoader can be created.
7.7. Format specificities
7.7.1. PAdES
7.7.1.1. Shadow attack detection
"Shadow attack" is a class of attacks on a signed PDF document that constitutes a change of a visual content of a document after the signature has been made. Due to a structure of PDF document, the signature stays cryptographically valid even after the content’s modification has been taken place. There is no known algorithm to detect the malicious change with 100% guarantee. For more information, please refer to the website.
DSS provides a set of own utils to detect the "shadow attack" on a signed PDF document. The following algorithms have been introduced:
-
Page amount difference- the validation tool compares the number of pages between the obtained PDF and signed revision. If the numbers do not match, the validation fail. The validation level can be configured within the AdES validation constraints/policy with the constraint<PdfPageDifference>. -
Annotations overlap- DSS checks if any annotation overlaps occurred. The overlapping is potentially dangerous, because some annotations can cover a visual content, e.g. forms and signature fields. How this check is applied can be configured with the constraint<PdfAnnotationOverlap>. -
Visual difference- DSS verifies the visual difference between the provided document and signed revision, excluding the newly created annotations (between the validating revisions). How this check is applied can be configured with the constraint<PdfVisualDifference>.
The verification of points introduced above may be configured within an instance of IPdfObjFactory provided to a PdfDocumentValidator. By default, an instance of DefaultPdfDifferencesFinder class is used. For an example of PdfDifferencesFinder configuration, please see below:
// import eu.europa.esig.dss.pdf.modifications.DefaultPdfDifferencesFinder;
DefaultPdfDifferencesFinder pdfDifferencesFinder = new DefaultPdfDifferencesFinder();
// The variable defines number of pages in a document to run the validation for
// NOTE: setting '0' as MaximalPagesAmountForVisualComparison will skip the visual changes detection
pdfDifferencesFinder.setMaximalPagesAmountForVisualComparison(1);
// Provide a customized PdfDifferencesFinder within IPdfObjFactory
pdfObjFactory.setPdfDifferencesFinder(pdfDifferencesFinder);
7.7.1.2. Object modification detection
As an additional tool to detect malicious changes within a PDF document, an object modification detection has been introduced in DSS 5.10. The util detects all changes occurred within a PDF document after a concerned signature’s or a timestamp’s revision.
The detected modifications are categorized to four categories, depending on the "insecurity" level:
-
Extension change is a secure change defining modification occurred within a PDF document for signature augmentation reasons (e.g. a document timestamp or a /DSS dictionary revision was added);
-
Signature or Form fill is a change occurred for a signature, visual timestamp creation or available form filling (can be restricted by /DocMDP dictionary);
-
Annotation creation change defines a created or modified annotation (can be restricted by /DocMDP dictionary);
-
Undefined change defines a modification that could not be categorized to the upper three categories. It is recommended to investigate the modification in details.
The following constraints are available to verify the validity of a signature based on encountered object modifications:
-
<DocMDP>- when a/DocMDPdictionary is present within a signature, verifies whether the performed modifications in a PDF document are permitted according to the defined level. -
FieldMDP- when a/FieldMDPdictionary is present within a signature, verifies whether the performed modifications in a PDF document are permitted according to the defined level. -
SigFieldLock- when a/FieldMDPdictionary is present within a signature, verifies whether the performed modifications in a PDF document are permitted. -
FormFillChanges- verifies whether the document contains form fill-in or signing modifications. -
AnnotationChanges- verifies whether the document contains annotation creation, modification or deletion changes. -
UndefinedChanges- verifies whether the document contains modifications that cannot be unambiguously identified.
The search of the object differences may be configured within an instance of IPdfObjFactory provided to a PdfDocumentValidator. The categorization is done by a PdfObjectModificationsFilter class.
An example of a PdfObjectModificationsFinder customization is provided below:
// import eu.europa.esig.dss.pdf.modifications.DefaultPdfObjectModificationsFinder;
DefaultPdfObjectModificationsFinder pdfObjectModificationsFinder = new DefaultPdfObjectModificationsFinder();
// The variable defines a limit of the nested objects to be verified (in case of too big PDFs)
// NOTE: setting '0' as MaximumObjectVerificationDeepness will skip the object modification detection
pdfObjectModificationsFinder.setMaximumObjectVerificationDeepness(100);
// Sets whether an integer number shall be converted to a real for comparison against a real number
// DEFAULT: TRUE (only absolute values of numbers are compared, but not type)
pdfObjectModificationsFinder.setLaxNumericComparison(true);
// Provide a customized PdfObjectModificationsFinder within IPdfObjFactory
pdfObjFactory.setPdfObjectModificationsFinder(pdfObjectModificationsFinder);
7.7.1.3. Disabling PDF comparison security checks
The aforementioned security checks may be disabled in favor of performance on signature validation. For this you will need to define the following configuration within IPdfObjFactory provided to the used PDFDocumentValidator:
// import eu.europa.esig.dss.model.FileDocument;
// import eu.europa.esig.dss.pades.validation.PDFDocumentValidator;
// import eu.europa.esig.dss.pdf.IPdfObjFactory;
// import eu.europa.esig.dss.pdf.ServiceLoaderPdfObjFactory;
// import eu.europa.esig.dss.pdf.modifications.DefaultPdfDifferencesFinder;
// import eu.europa.esig.dss.pdf.modifications.DefaultPdfObjectModificationsFinder;
// import eu.europa.esig.dss.spi.validation.CommonCertificateVerifier;
// Initialize validator
PDFDocumentValidator validator = new PDFDocumentValidator(signedDocument);
validator.setCertificateVerifier(new CommonCertificateVerifier());
// Create a IPdfObjFactory
IPdfObjFactory pdfObjFactory = new ServiceLoaderPdfObjFactory();
// Configure DefaultPdfDifferencesFinder responsible for visual document comparison
DefaultPdfDifferencesFinder pdfDifferencesFinder = new DefaultPdfDifferencesFinder();
// NOTE: To skip the visual comparison '0' value should be set
pdfDifferencesFinder.setMaximalPagesAmountForVisualComparison(0);
pdfObjFactory.setPdfDifferencesFinder(pdfDifferencesFinder);
// Configure DefaultPdfObjectModificationsFinder responsible for object comparison between PDF revisions
DefaultPdfObjectModificationsFinder pdfObjectModificationsFinder = new DefaultPdfObjectModificationsFinder();
// NOTE: To skip the visual comparison '0' value should be set
pdfObjectModificationsFinder.setMaximumObjectVerificationDeepness(0);
pdfObjFactory.setPdfObjectModificationsFinder(pdfObjectModificationsFinder);
// Set the factory to the DocumentValidator
validator.setPdfObjFactory(pdfObjFactory);
7.7.1.4. Password-protected documents
PDF files can be protected using a password. DSS does not support creation of password-protected PDFs, however it is able to sign, extend, as well as validate existing password-protected documents, if a proper password has been provided.
To sign or extend a password-protected document, a password string shall be provided within PAdESSignatureParameters:
// import eu.europa.esig.dss.pades.PAdESSignatureParameters;
// Preparing parameters for the PAdES signature
PAdESSignatureParameters parameters = new PAdESSignatureParameters();
// Provide a password for the protected document
parameters.setPasswordProtection(new char[]{' '});
To validate a password-protected PDF, a password string shall be provided within an instance of PDFDocumentValidator:
// import eu.europa.esig.dss.pades.validation.PDFDocumentValidator;
// import eu.europa.esig.dss.spi.validation.CommonCertificateVerifier;
// import eu.europa.esig.dss.validation.reports.Reports;
// Prepare DocumentValidator
PDFDocumentValidator documentValidator = new PDFDocumentValidator(signedDocument);
documentValidator.setCertificateVerifier(new CommonCertificateVerifier());
// Provide a password for the protected document
documentValidator.setPasswordProtection(new char[] { ' ' });
// Validate
Reports reports = documentValidator.validateDocument();
7.7.2. PDF/A
Since version 5.12 DSS provides a possibility to validate conformance of a PDF document against the PDF/A specification. The verification process is conducted by a VeraPDF library.
| DSS does not claim compliance with the PDF/A specification for created or extended PDF documents with services provided in DSS. The PDF/A verification feature is provided exclusively for validation purposes. |
The PDF/A validation is present in a dedicated dss-pdfa module that makes the inclusion of PDF/A validation process optional and does not interfere with the default PAdES validation.
In order to include PDF/A validation to your project, the dss-pdfa module shall be defined within pom.xml file of the project as a dependency:
<dependency>
<groupId>eu.europa.ec.joinup.sd-dss</groupId>
<artifactId>dss-pdfa</artifactId>
</dependency>
PDF/A module does not replace dss-pades-pdfbox or dss-pades-openpdf implementation. If required, dss-pdfa has to be included in addition to the chosen implementation.
|
The module dss-pdfa implements its own DocumentValidator, as well as DocumentValidatorFactory. In order to perform PDF/A validation on a PDF document, the class PDFADocumentValidator has to be used:
// import eu.europa.esig.dss.pdfa.PDFAValidationResult;
// import eu.europa.esig.dss.pdfa.validation.PDFADocumentValidator;
// import eu.europa.esig.dss.validation.reports.Reports;
// import eu.europa.esig.dss.diagnostic.DiagnosticData;
// import java.util.Collection;
// Create a PDFADocumentValidator to perform validation against PDF/A specification
PDFADocumentValidator documentValidator = new PDFADocumentValidator(pdfDocument);
// Extract PDF/A validation result
// This report contains only validation of a document against PDF/A specification
// and no signature validation process result
PDFAValidationResult pdfaValidationResult = documentValidator.getPdfaValidationResult();
// This variable contains the name of the identified PDF/A profile
// (or closest if validation failed)
String profileId = pdfaValidationResult.getProfileId();
// Checks whether the PDF document is compliant to the identified PDF profile
boolean compliant = pdfaValidationResult.isCompliant();
// Returns the error messages occurred during the PDF/A verification
Collection<String> errorMessages = pdfaValidationResult.getErrorMessages();
// It is also possible to perform the signature validation process and
// extract the PDF/A validation result from DiagnosticData
// Configure PDF/A document validator and perform validation of the document
documentValidator.setCertificateVerifier(commonCertificateVerifier);
Reports reports = documentValidator.validateDocument();
// Extract the interested information from DiagnosticData
DiagnosticData diagnosticData = reports.getDiagnosticData();
profileId = diagnosticData.getPDFAProfileId();
compliant = diagnosticData.isPDFACompliant();
errorMessages = diagnosticData.getPDFAValidationErrors();
To load the PDFADocumentValidator instead of default PDF validator using SignedDocumentValidator.fromDocument(DSSDocument) method, the class name eu.europa.esig.dss.pdfa.validation.PDFADocumentValidatorFactory shall be defined within eu.europa.esig.dss.validation.DocumentValidatorFactory file in the directory src/main/java/resources/META-INF/services/, as following:
eu.europa.esig.dss.pdfa.validation.PDFADocumentValidatorFactory
It is also possible to enforce verification of a PDF/A profile and its validity during the signature validation process using the customized XML validation policy (see AdES validation constraints/policy). See PDF/A constraints for more details.
7.8. Document Analyzer
Since version 6.1 DSS introduces a new interface DocumentAnalyzer with format specific implementations, providing a document reading, validation data (certificates and revocation data) handling and cryptographic validation of extracted tokens functionalities. This class allows execution of a signed document validation without running ETSI EN 319 102-1 (cf. [R09]) validation process and building reports, which implies no JAXB loading.
DocumentAnalyzer implementations are used in the background of DocumentValidator classes.
|
The configuration of DocumentAnalyzer is similar to a SignedDocumentValidator, with the exception to ETSI EN 319 102-1 validation standard specific parameters.
// import eu.europa.esig.dss.model.DSSDocument;
// import eu.europa.esig.dss.model.FileDocument;
// import eu.europa.esig.dss.model.InMemoryDocument;
// import eu.europa.esig.dss.model.x509.CertificateToken;
// import eu.europa.esig.dss.spi.signature.AdvancedSignature;
// import eu.europa.esig.dss.spi.validation.CommonCertificateVerifier;
// import eu.europa.esig.dss.spi.validation.ValidationContext;
// import eu.europa.esig.dss.spi.validation.analyzer.DefaultDocumentAnalyzer;
// import eu.europa.esig.dss.spi.validation.analyzer.DocumentAnalyzer;
// import eu.europa.esig.dss.spi.x509.revocation.RevocationToken;
// import eu.europa.esig.dss.spi.x509.tsp.TimestampToken;
// import eu.europa.esig.dss.utils.Utils;
// import java.util.Collections;
// import java.util.Set;
// Load a document to read
DSSDocument document = new FileDocument("src/test/resources/signature-pool/signedXmlXadesLT.xml");
// The method allows instantiation of a related DocumentAnalyzer for a provided
// document independently on its format (the target dss module must be added
// as dependency)
DocumentAnalyzer documentAnalyzer = DefaultDocumentAnalyzer.fromDocument(document);
// Allows specifying a custom certificate verifier (online or offline)
documentAnalyzer.setCertificateVerifier(new CommonCertificateVerifier());
// Sets the detached contents that were used for the detached signature creation
documentAnalyzer.setDetachedContents(Collections.singletonList(new InMemoryDocument("Hello world!".getBytes())));
// Executes the validation process and returns a ValidationContext object,
// containing the validated tokens
ValidationContext validationContext = documentAnalyzer.validate();
// It is possible to extract validated tokens in a form of JAVA objects
Set<AdvancedSignature> processedSignatures = validationContext.getProcessedSignatures();
Set<TimestampToken> processedTimestamps = validationContext.getProcessedTimestamps();
Set<CertificateToken> processedCertificates = validationContext.getProcessedCertificates();
Set<RevocationToken<?>> processedRevocations = validationContext.getProcessedRevocations();
Please note that the validation process with DocumentAnalyzer is not complete, and may lack certain ETSI EN 319 102-1 validation standard checks.
|
8. Requesting a timestamp token in DSS
Timestamping is essential when creating digital signatures that need to be preserved. Refer to section Timestamping for information about the general principles of the timestamping process. The following sections present how a timestamp token can be requested in DSS.
8.1. Configuring timestamp sources
The DSS framework proposes a TSPSource interface to implement the communication with a Time Stamp Authority (see section TSA for more information on Time Stamp Authorities). The class OnlineTSPSource is the default implementation of TSPSource using a HTTP(S) communication layer.
The following snippet of Java code illustrates how you might use this class:
// import eu.europa.esig.dss.enumerations.DigestAlgorithm;
// import eu.europa.esig.dss.model.TimestampBinary;
// import eu.europa.esig.dss.service.http.commons.TimestampDataLoader;
// import eu.europa.esig.dss.service.tsp.OnlineTSPSource;
// import eu.europa.esig.dss.spi.DSSUtils;
final String tspServer = "http://dss.nowina.lu/pki-factory/tsa/good-tsa";
OnlineTSPSource tspSource = new OnlineTSPSource(tspServer);
tspSource.setDataLoader(new TimestampDataLoader()); // uses the specific content-type
final DigestAlgorithm digestAlgorithm = DigestAlgorithm.SHA256;
final byte[] toDigest = "Hello world".getBytes("UTF-8");
final byte[] digestValue = DSSUtils.digest(digestAlgorithm, toDigest);
final TimestampBinary tsBinary = tspSource.getTimeStampResponse(digestAlgorithm, digestValue);
LOG.info(DSSUtils.toHex(tsBinary.getBytes()));
8.1.1. Timestamp policy
A time-stamp policy is a "named set of rules that indicates the applicability of a time-stamp token to a particular community and/or class of application with common security requirements". A TSA may define its own policy which enhances the policy defined in RFC 3628. Such a policy shall incorporate or further constrain the requirements identified in RFC 3628. The user may request the TSA to issue a timestamp under a specific time-stamp policy that is supported by the TSA.
// import eu.europa.esig.dss.service.tsp.OnlineTSPSource;
OnlineTSPSource tspSource = new OnlineTSPSource(tspServer);
tspSource.setPolicyOid("0.4.0.2023.1.1"); // provide a policy OID
8.1.2. Composite TSP sources
Sometimes timestamping servers may encounter interruptions (e.g. restart, configuration issues, etc.). To avoid failing signature augmentation, DSS allows a user to configure several TSP Sources. DSS will try one source after the other until getting a usable timestamp token.
// import java.util.HashMap;
// import java.util.Map;
// import eu.europa.esig.dss.enumerations.DigestAlgorithm;
// import eu.europa.esig.dss.model.TimestampBinary;
// import eu.europa.esig.dss.service.http.commons.TimestampDataLoader;
// import eu.europa.esig.dss.service.tsp.OnlineTSPSource;
// import eu.europa.esig.dss.spi.DSSUtils;
// import eu.europa.esig.dss.spi.x509.tsp.CompositeTSPSource;
// import eu.europa.esig.dss.spi.x509.tsp.TSPSource;
// Create a map with several TSPSources
TimestampDataLoader timestampDataLoader = new TimestampDataLoader();// uses the specific content-type
OnlineTSPSource tsa1 = new OnlineTSPSource("http://dss.nowina.lu/pki-factory/tsa/ee-good-tsa");
tsa1.setDataLoader(timestampDataLoader);
OnlineTSPSource tsa2 = new OnlineTSPSource("http://dss.nowina.lu/pki-factory/tsa/good-tsa");
tsa2.setDataLoader(timestampDataLoader);
Map<String, TSPSource> tspSources = new HashMap<>();
tspSources.put("TSA1", tsa1);
tspSources.put("TSA2", tsa2);
// Instantiate a new CompositeTSPSource and set the different sources
CompositeTSPSource tspSource = new CompositeTSPSource();
tspSource.setTspSources(tspSources);
final DigestAlgorithm digestAlgorithm = DigestAlgorithm.SHA256;
final byte[] toDigest = "Hello world".getBytes("UTF-8");
final byte[] digestValue = DSSUtils.digest(digestAlgorithm, toDigest);
// DSS will request the tsp sources (one by one) until getting a valid token.
// If none of them succeeds, a DSSException is thrown.
final TimestampBinary tsBinary = tspSource.getTimeStampResponse(digestAlgorithm, digestValue);
8.1.3. KeyEntity TSP source
Starting from version 5.13 DSS provides a KeyEntityTSPSource implementation allowing to create timestamps using a local key store. The implementation is provided mainly for test purposes and creation of local timestamps.
// import eu.europa.esig.dss.enumerations.DigestAlgorithm;
// import eu.europa.esig.dss.spi.x509.tsp.KeyStoreTSPSource;
// import java.io.File;
// import java.nio.file.Files;
// import java.security.KeyStore;
// import java.util.Arrays;
// import java.util.Date;
File keyStoreFile = new File(keyStoreFileName);
// instantiate the KeyStore
KeyStore keyStore = KeyStore.getInstance("PKCS12");
keyStore.load(Files.newInputStream(keyStoreFile.toPath()), keyStorePassword);
// instantiate the KeyStoreTSPSource
KeyEntityTSPSource entityStoreTSPSource = new KeyEntityTSPSource(keyStore, "self-signed-tsa", keyStorePassword);
// This method allows definition of a timestamping policy
// NOTE: The TSA Policy is mandatory to be provided!
entityStoreTSPSource.setTsaPolicy("1.2.3.4");
// This method allows configuration of digest algorithms to be supported for a timestamp request
// Default: SHA-224, SHA-256, SHA-384, SHA-512
entityStoreTSPSource.setAcceptedDigestAlgorithms(Arrays.asList(
DigestAlgorithm.SHA224, DigestAlgorithm.SHA256, DigestAlgorithm.SHA384, DigestAlgorithm.SHA512));
// This method allows definition of a custom production time of the timestamp
// Default: the current time is used
entityStoreTSPSource.setProductionTime(new Date());
// This method allows definition of a digest algorithm to be used for a signature of the generated time-stamp
// Default: SHA-512
entityStoreTSPSource.setDigestAlgorithm(DigestAlgorithm.SHA512);
// This method defines an Encryption algorithms to be used on signature creation
// NOTE: the encryption algorithm shall be compatible with the used key on timestamp creation
// Default: NONE (encryption algorithm returned by the key is used)
entityStoreTSPSource.setEncryptionAlgorithm(EncryptionAlgorithm.RSASSA_PSS);
9. Standalone timestamping
The DSS framework allows an independent document timestamping (without a signature). These are standalone time assertions, i.e. that no augmentation to the level BASELINE-T nor a creation of a signature to this level occurs.
The following Document Signature Services support the standalone timestamping :
-
PAdESService- adds a timestamp to a PDF document; -
ASiCWithCAdESService- creates a timestamped ASiC container with provided documents.
DSS also provides a validation service for timestamped documents.
9.1. Timestamping a PDF
When timestamping a PDF document, a standalone timestamp can be used, creating a new revision. This algorithm ensures that no existing signature nor timestamp will not be broken, for example because of adding the timestamp to the existing CMS signature (as it can be done in CAdES or XAdES, for instance). The same timestamping procedure is used for timestamping a PDF document without embedded signatures.
The code below illustrates a time-stamping process for a PDF document.
// import eu.europa.esig.dss.model.DSSDocument;
// import eu.europa.esig.dss.model.FileDocument;
// import java.io.File;
// import eu.europa.esig.dss.pades.signature.PAdESService;
// Loads a document to be timestamped
DSSDocument documentToTimestamp = new FileDocument(new File("src/main/resources/hello-world.pdf"));
// Configure a PAdES service for PDF timestamping
PAdESService service = new PAdESService(getCompleteCertificateVerifier());
service.setTspSource(getGoodTsa());
// Execute the timestamp method
DSSDocument timestampedDoc = service.timestamp(documentToTimestamp, new PAdESTimestampParameters());
9.2. Timestamping with a container (ASiC)
Standalone time assertions can be used in both ASiC-S and ASiC-E containers:
* In ASiC-S a timestamp is created on the original document or a ZIP-archive containing the original documents;
* In ASiC-E a timestamp is created on a Manifest file listing the multiple data objects included in the container.
A typical example illustrating a time-stamping process that encapsulates the provided documents and the generated time-stamp to an ASiC-E container can be found below
// import eu.europa.esig.dss.model.DSSDocument;
// import eu.europa.esig.dss.model.FileDocument;
// import eu.europa.esig.dss.asic.cades.signature.ASiCWithCAdESService;
// import eu.europa.esig.dss.asic.cades.ASiCWithCAdESTimestampParameters;
// import eu.europa.esig.dss.enumerations.ASiCContainerType;
// import java.io.File;
// import java.util.Arrays;
// Loads document(s) to be timestamped
DSSDocument documentToTimestampOne = new FileDocument(new File("src/main/resources/hello-world.pdf"));
DSSDocument documentToTimestampTwo = new FileDocument(new File("src/main/resources/xml_example.xml"));
// Configure the ASiCWithCAdESService service for documents timestamping within a container
ASiCWithCAdESService service = new ASiCWithCAdESService(getCompleteCertificateVerifier());
service.setTspSource(getGoodTsa());
// Initialize parameters and define target container type
ASiCWithCAdESTimestampParameters timestampingParameters = new ASiCWithCAdESTimestampParameters();
// Specify the target container level
timestampingParameters.aSiC().setContainerType(ASiCContainerType.ASiC_E);
// Execute the timestamp method
DSSDocument timestampedDoc = service.timestamp(
Arrays.asList(documentToTimestampOne, documentToTimestampTwo), timestampingParameters);
In order to create an ASiC-S, just change the expected container property in the example above:
timestampingParameters.aSiC().setContainerType(ASiCContainerType.ASiC_S);
9.3. Standalone timestamps repetition
It is also worth noting that time assertions can cover each other, i.e. that a timestamp can be added over previously created timestamps. In this case, the validation data for a timestamp is incorporated within the previous (last) time assertion and the digest of that timestamp is added to the new created ArchiveManifest XML file, which is covered by a new timestamp.
This is a procedure similar to the augmentation of ASiC with CAdES with multiple LTA levels. LTA timestamps are created in different time-assertion files instead of an archive-time-stamp attribute like it is the case in a CAdES signature.
This concept is illustrated in the following schema using the ASiC format as an example
9.4. Standalone timestamp validation
As well as a single timestamp creation, DSS provides a validation service for timestamped documents. The timestamp validation process represents the one described in section "5.4 Time-stamp validation building block" of [R09]. The validation process is similar to the signature validation process. An appropriate validator will be selected automatically. In total, DSS supports timestamp-alone validation for the following file formats:
-
Detached CMS timestamp (
DetachedTimestampValidator) - a detached signed content must be provided (or its digest); -
PDF document (
PDFDocumentValidator); -
ASiC CAdES container with a timestamp (
ASiCWithCAdESTimestampValidator).
The validation process can be run with the following inputs:
// import eu.europa.esig.dss.validation.SignedDocumentValidator;
// import eu.europa.esig.dss.validation.reports.Reports;
// Load a document validator. The appropriate validator class will be determined automatically.
SignedDocumentValidator validator = SignedDocumentValidator.fromDocument(timestampedDoc);
// Configure the validator. Provide a certificate verifier.
validator.setCertificateVerifier(getCompleteCertificateVerifier());
// Validate the document
Reports reports = validator.validateDocument();
The produced reports use the same structure as for the signature validation reports.
You can find an example of a produced timestamp Detailed Report here.
10. Signature augmentation
Signature augmentation is a process of adding material to go from one signature class to another. Signature augmentation is used for extending the validity of a signature in order to allow its long-term validation.
10.1. Configuration of the augmentation process
10.1.1. What are the needed external resources
10.1.1.1. TSA
To augment a signature to levels BASELINE-T and BASELINE-LTA you shall indicate to the service the TSA source, which delivers for each Timestamp Request a Timestamp Response (RFC 3161 (cf. [R08])) containing tokens.
See chapter Requesting a timestamp token in DSS for more details.
10.1.1.2. Revocation sources
To augment a signature to level BASELINE-LT you need to configure revocation sources.
See chapter Revocation data management for more information.
10.1.2. CertificateVerifier properties
The CertificateVerifier and its implementation CommonCertificateVerifier determines how DSS accesses the external resources and how it should react in some occasions. This configuration is used in both augmentation and validation mode.
See section CertificateVerifier configuration for more information.
10.2. Augmenting an AdES baseline B signature
The BASELINE-B level contains immutable signed attributes. Once this level is created, these attributes cannot be changed.
The levels BASELINE-T/-LT/-LTA add unsigned attributes to the signature. This means that the attributes of these levels could be added afterward to any AdES signature. These unsigned attributes help protect the signature so that it can be validated over a longer period of time. Refer to section Signature classes/levels for more information on the four signature levels.
The augmentation of the signature is incremental, i.e. when augmenting the signature to the BASELINE-LT level, the lower level BASELINE-T will also be added.
The signature augmentation in DSS can be achieved in one of the following ways:
-
By using the Signed Document Extender (available since DSS
6.4). This is the most straight-forward way for a signature augmentation, with the minimal requirement being only the target signature profile (e.g.BASELINE-T) in addition to a signature document to be extended. When using this method, the client does not need to be aware about the original signature format (e.g. XAdES, CAdES, etc.), and the recognition of the format and the loading of a suitable service for augmentation will be done by DSS automatically. -
By re-using service components from the Signature creation in DSS chapter. In this approach, to augment a signature one needs to proceed in the same way as for a signature creation, but using the function
extendDocumentinstead of thesignDocumentfunction. This way requires the client or implementer to know the original format of the signature to be augmented in order to select a correct implementation of a document service.
Below you may find a list of examples for a signature augmentation, using both aforementioned methods.
| When a document is signed with several signatures, all the signatures are augmented. Augmenting a set of selected signatures is not supported in DSS. |
10.2.1. To baseline T
AdES-BASELINE-T is a signature for which there exists a trusted time associated to the signature (cf. Signature classes/levels). It provides the initial steps towards providing long term validity and more specifically it provides a protection against repudiation. This extension of the signature can be created during the signature creation process as well as during the signature augmentation process.
The AdES-BASELINE-T form must be built on an AdES-BASELINE-B form. The DSS framework allows augmenting the old -BES and -EPES profiles "as if" they were baseline profiles. The added components/attributes are the same, but the created signature is different (e.g. no claimed signing time). Moreover, there is some more support for XAdES extended profiles where the user can select the target augmentation profile.
The framework adds the timestamp only if there is no timestamp yet or there is one but the creation of a new augmentation of the level BASELINE-T is deliberate (using another TSA). It is not possible to augment a signature to the BASELINE-T level if it already incorporates a higher level, i.e. BASELINE-LT or BASELINE-LTA. In theory, it would be possible to add another BASELINE-T level when the signature has already reached level BASELINE-LT but the framework prevents this operation.
As an example, we will augment a XAdES signature created earlier within the Signature creation in DSS chapter to the XAdES-BASELINE-T level.
As a preparation step, we need to define a TSPSource used to provide a timestamp token for the BASELINE-T level creation. We use an OnlineTSPSource in this example, allowing to request and retrieve a timestamp token from a remote source. One may also customize an instance of a CertificateVerifier containing the augmentation rules and certificate validation requirements. We leave the CertificateVerifier configuration untouched for the moment, because no mandatory parameters are yet to be defined.
// import eu.europa.esig.dss.spi.validation.CommonCertificateVerifier;
// import eu.europa.esig.dss.spi.x509.tsp.TSPSource;
// Create a CertificateVerifier (empty configuration is possible for T-level extension)
CommonCertificateVerifier certificateVerifier = new CommonCertificateVerifier();
// configure if needed
// init TSP source for timestamp requesting
TSPSource tspSource = getOnlineTSPSource();
The easiest way to augment a signature is to use a SignedDocumentExtender (available since DSS 6.4), as you will need to only specify the target extension profile, and the rest will be done by DSS:
// import eu.europa.esig.dss.enumerations.SignatureProfile;
// import eu.europa.esig.dss.extension.SignedDocumentExtender;
// import eu.europa.esig.dss.model.DSSDocument;
// Initialize a SignedDocumentExtender, which will load the relevant
// implementation of a DocumentExtender based on document's format
SignedDocumentExtender documentExtender = SignedDocumentExtender.fromDocument(signedDocument);
// Set the CertificateVerifier instantiated earlier
documentExtender.setCertificateVerifier(certificateVerifier);
// Set the TSPSource for a timestamp extraction
documentExtender.setTspSource(tspSource);
// Extend the document, by specifying the target augmentation profile
DSSDocument tLevelSignature = documentExtender.extendDocument(SignatureProfile.BASELINE_T);
Alternatively, the extension can also be done by using a particular document signature service, such as a XAdESService for a XAdES signature augmentation:
// import eu.europa.esig.dss.enumerations.SignatureLevel;
// import eu.europa.esig.dss.xades.XAdESSignatureParameters;
// import eu.europa.esig.dss.xades.signature.XAdESService;
// Create signature parameters with target extension level
XAdESSignatureParameters parameters = new XAdESSignatureParameters();
parameters.setSignatureLevel(SignatureLevel.XAdES_BASELINE_T);
// Init service for signature augmentation using the defined earlier CertificateVerifier
XAdESService xadesService = new XAdESService(certificateVerifier);
// Init TSP source for timestamp requesting
xadesService.setTspSource(tspSource);
// Extend the document by providing the configured parameters
tLevelSignature = xadesService.extendDocument(signedDocument, parameters);
| Unless there are specific constraints within the signature parameters configuration, both augmentation methods should lead to the equivalent result. |
Below is the result of adding a new extension of type BASELINE-T to an existing BASELINE-B level signature (for XAdES):
<xades:UnsignedSignatureProperties>
<xades:SignatureTimeStamp Id="time-stamp-b16a2552-b218-4231-8982-40057525fbb5">
<ds:CanonicalizationMethod Algorithm="http://www.w3.org/2001/10/xml-exc-c14n#" />
<xades:EncapsulatedTimeStamp Id="time-stamp-token-39fbf78c-9cec-4cc1-ac21-a467d2238405"> MIAGCSqGSIb3DQEHAq...
</xades:EncapsulatedTimeStamp>
</xades:SignatureTimeStamp>
</xades:UnsignedSignatureProperties>
10.2.2. To baseline LT
The AdES-BASELINE-LT profile implements the signature class Signature with Long-Term Validation Material (cf. Signature classes/levels). Augmenting to the AdES-BASELINE-LT will add the CertificateValues and RevocationValues unsigned qualifying properties to the signature.
-
The
CertificateValueselement contains the full set of certificates that have been used to validate the electronic signature, including the signer’s certificate. However, it is not necessary to include one of those certificates if it is already present in theds:KeyInfoelement (in case of XAdES, or within an alternative element for another format) of the signature. -
The
RevocationValueselement includes the sources of CRL and/or OCSP.
In order to find a list of all the certificates and the list of all revocation data, an automatic process of signature validation is executed. To carry out this process an accordingly configured instance of CertificateVerifier must be passed to the service. The implementer must set some of its properties, such as revocation data sources and a source of trusted certificates. Please refer to the CertificateVerifier configuration section for further information.
// import eu.europa.esig.dss.service.crl.OnlineCRLSource;
// import eu.europa.esig.dss.service.ocsp.OnlineOCSPSource;
// import eu.europa.esig.dss.spi.x509.CertificateSource;
// init revocation sources for CRL/OCSP requesting
certificateVerifier.setCrlSource(new OnlineCRLSource());
certificateVerifier.setOcspSource(new OnlineOCSPSource());
// Trust anchors should be defined for revocation data requesting
CertificateSource trustedCertificateSource = getTrustedCertificateSource();
certificateVerifier.setTrustedCertSources(trustedCertificateSource);
As previously, for the T-level augmentation, for the LT-level it is also possible to augment the signature either by using a SignedDocumentExtender class:
// import eu.europa.esig.dss.enumerations.SignatureProfile;
// import eu.europa.esig.dss.extension.SignedDocumentExtender;
// import eu.europa.esig.dss.model.DSSDocument;
// Initialize a SignedDocumentExtender, which will load the relevant
// implementation of a DocumentExtender based on document's format
documentExtender = SignedDocumentExtender.fromDocument(signedDocument);
// Set the CertificateVerifier and TSP Source
documentExtender.setCertificateVerifier(certificateVerifier);
documentExtender.setTspSource(tspSource);
// Extend the document
DSSDocument ltLevelDocument = documentExtender.extendDocument(SignatureProfile.BASELINE_LT);
or by using the XAdESService directly:
// import eu.europa.esig.dss.enumerations.SignatureLevel;
// import eu.europa.esig.dss.model.DSSDocument;
// import eu.europa.esig.dss.service.crl.OnlineCRLSource;
// import eu.europa.esig.dss.service.ocsp.OnlineOCSPSource;
// import eu.europa.esig.dss.spi.validation.CommonCertificateVerifier;
// import eu.europa.esig.dss.xades.XAdESSignatureParameters;
// import eu.europa.esig.dss.xades.signature.XAdESService;
// Create signature parameters with target extension level
parameters = new XAdESSignatureParameters();
parameters.setSignatureLevel(SignatureLevel.XAdES_BASELINE_LT);
// Init service for signature augmentation, by providing the CertificateVerifier
// and TSPSource
xadesService = new XAdESService(certificateVerifier);
xadesService.setTspSource(getOnlineTSPSource());
// Extend signature
ltLevelDocument = xadesService.extendDocument(tLevelSignature, parameters);
The following XML segment will be added to the signature qualified unsigned properties (for XAdES):
<xades:CertificateValues>
<xades:EncapsulatedX509Certificate>
MIIFNTCCBB2gAwIBAgIBATANB...
</xades:EncapsulatedX509Certificate>
<xades:EncapsulatedX509Certificate>
MIIFsjCCBJqgAwIBAgIDAMoBM...
</xades:EncapsulatedX509Certificate>
<xades:EncapsulatedX509Certificate>
MIIFRjCCBC6gAwIBAgIBATANB...
</xades:EncapsulatedX509Certificate>
</xades:CertificateValues>
<xades:RevocationValues>
<xades:OCSPValues>
<xades:EncapsulatedOCSPValue>
MIIGzAoBAKCCBsUwggbBBgkr...
</xades:EncapsulatedOCSPValue>
</xades:OCSPValues>
</xades:RevocationValues>
| The use of online sources can significantly increase the execution time of the signing process. For testing purpose you can create your own source of data. |
In the previous code example, the CommonsDataLoader is used to provide the communication layer for various protocols (e.g. HTTP, HTTPS, LDAP, LDAPS). Each source that requires to go through the network to retrieve data needs to have this component set.
10.2.3. To baseline LTA
The AdES-BASELINE-LTA profile implements the signature class Signature providing Long Term Availability and Integrity of Validation Material (cf. Signature classes/levels). In practice, the augmentation to BASELINE-LTA level is made by adding timestamps and optionally additional validation data to protect all the validation data incorporated at BASELINE-LT level. For example, this augmentation should happen before one of the certificates arrives to its expiration date or when there is a risk of cryptographic obsolescence of the algorithms and parameters used.
E.g. XAdES-BASELINE-LTA level adds the ArchiveTimeStamp element within the UnsignedSignatureProperties and may contain several EncapsulatedTimeStamp elements.
Similarly to the T-level and LT-level augmentation, both instances of CertificateVerifier and TSPSource shall be configured:
// import eu.europa.esig.dss.service.crl.OnlineCRLSource;
// import eu.europa.esig.dss.service.ocsp.OnlineOCSPSource;
// import eu.europa.esig.dss.service.tsp.OnlineTSPSource;
// init revocation sources for CRL/OCSP requesting
certificateVerifier.setCrlSource(new OnlineCRLSource());
certificateVerifier.setOcspSource(new OnlineOCSPSource());
// Trust anchors should be defined for revocation data requesting
trustedCertificateSource = getTrustedCertificateSource();
certificateVerifier.setTrustedCertSources(trustedCertificateSource);
// Initialize the TSPSource for timestamp retrieving
tspSource = getOnlineTSPSource();
With a possibility to extend the signature using the SignedDocumentExtender:
// import eu.europa.esig.dss.enumerations.SignatureProfile;
// import eu.europa.esig.dss.extension.SignedDocumentExtender;
// import eu.europa.esig.dss.model.DSSDocument;
// Initialize a SignedDocumentExtender, which will load the relevant
// implementation of a DocumentExtender based on document's format
documentExtender = SignedDocumentExtender.fromDocument(signedDocument);
// Set the CertificateVerifier and TSP Source
documentExtender.setCertificateVerifier(certificateVerifier);
documentExtender.setTspSource(tspSource);
// Extend the document
DSSDocument ltaLevelDocument = documentExtender.extendDocument(SignatureProfile.BASELINE_LTA);
or by using the XAdESService directly, similarly as before:
// import eu.europa.esig.dss.enumerations.SignatureLevel;
// import eu.europa.esig.dss.xades.XAdESSignatureParameters;
// import eu.europa.esig.dss.xades.signature.XAdESService;
// Create signature parameters with target extension level
parameters = new XAdESSignatureParameters();
parameters.setSignatureLevel(SignatureLevel.XAdES_BASELINE_LTA);
// Initialize signature service with TSP Source for time-stamp requesting
xadesService = new XAdESService(certificateVerifier);
xadesService.setTspSource(getOnlineTSPSource());
// Extend signature
ltaLevelDocument = xadesService.extendDocument(ltLevelDocument, parameters);
The following XML segment will be added to the signature qualified and unsigned properties (for XAdES):
<xades141:ArchiveTimeStamp
Id="time-stamp-22b92602-2670-410e-888f-937c5777c685">
<ds:CanonicalizationMethod
Algorithm="http://www.w3.org/2001/10/xml-exc-c14n#" />
<xades:EncapsulatedTimeStamp
Id="time-stamp-token-0bd5aaf3-3850-4911-a22d-c98dcaca5cea">MIAGCSqGSDHAqCAM…
</xades:EncapsulatedTimeStamp>
</xades141:ArchiveTimeStamp>
The time-stamping process may be repeated every time the protection used becomes weak. A new time-stamp needs to be affixed before either the signing certificate of the TSA is expired or the algorithms used by the TSA of the previous time-stamp have become obsolete. The new timestamp and validation material are added into the existing BASELINE-LTA signature.
This concept of BASELINE-LTA repetition is illustrated in the following schema.
10.3. Signed Document Extender
Since version 6.4 DSS introduces a SignedDocumentExtender class allowing a simplified signature augmentation process, without requiring implementers or the end-user to know the original format of a signature to be extended. This allows a bulk signature augmentation, supporting various signature formats at time, reducing the stress from dealing with the implementation details.
On initialization, a SignedDocumentExtender will identify the format of the original document and will load one of the available implementations. The list of supported implementations is provided below:
-
XAdESDocumentExtender- extends signature documents of XAdES (XMLDsig) format; -
CAdESDocumentExtender- extends signature documents of CAdES (CMS) format; -
PAdESDocumentExtender- extends signature documents of PAdES (PDF) format; -
JAdESDocumentExtender- extends signature documents of JAdES (JSON/JOSE) format; -
ASiCWithXAdESDocumentExtender- extends signature containers of XAdES format (ASiC-S and ASiC-E); -
ASiCWithCAdESDocumentExtender- extends signature containers of CAdES format (ASiC-S and ASiC-E).
An example of the SignedDocumentExtender instantiation is provided below:
// import eu.europa.esig.dss.enumerations.SignatureProfile;
// import eu.europa.esig.dss.extension.SignedDocumentExtender;
SignedDocumentExtender documentExtender = SignedDocumentExtender.fromDocument(signedDocument);
The loading of a suitable implementation is done with a help of the ServiceLoader, which loops over the available implementations at runtime and loads the first DocumentExtender implementation supporting the given signature document.
The following factories are provided within the framework:
-
XAdESDocumentExtenderFactory: loadsXAdESDocumentExtender, used for a XAdES signature augmentation (delivered indss-xadesmodule); -
CAdESDocumentExtenderFactory: loadsCAdESDocumentExtender, used for a CAdES signature augmentation (delivered indss-cadesmodule); -
PAdESDocumentExtenderFactory: loadsPAdESDocumentExtender, used for a PAdES signature augmentation (delivered indss-padesmodule); -
JAdESDocumentExtenderFactory: loadsJAdESDocumentExtender, used for a JAdES signature augmentation (delivered indss-jadesmodule); -
ASiCWithXAdESDocumentExtenderFactory- loadsASiCWithXAdESDocumentExtender, used for an ASiC with XAdES signature container augmentation (delivered indss-asic-xadesmodule); -
ASiCWithCAdESDocumentExtenderFactory- loadsASiCWithCAdESDocumentExtender, used for an ASiC with CAdES signature container augmentation (delivered indss-asic-cadesmodule).
| The corresponding module shall be added within the dependencies list of the project, to make the related implementation discoverable at runtime. For more information on the advanced configuration, please see the ServiceLoader. |
The configuration is done by specifying an instance of the CertificateVerifier and a TSPSource to be used for validation data and timestamp retrieval, respectively:
// import eu.europa.esig.dss.enumerations.SignatureProfile;
// import eu.europa.esig.dss.extension.SignedDocumentExtender;
SignedDocumentExtender documentExtender = SignedDocumentExtender.fromDocument(signedDocument);
Alternatively, a SignedDocumentExtender may also be configured using specific signature service or services, whether a specific configuration is required for augmenting a signature of a particular format. A service, when specified, will always be used on the signature augmentation of the matching format. If no matching service is found across the definition, a new "empty" instance of the relevant service will be created.
| The order of services definition is important, as the first service matching the signature type will be loaded, when available. |
For instance, see below an example of a document augmentation using a PAdESService with a custom configuration, to be applicable on any PAdES signature augmentation:
// import eu.europa.esig.dss.pades.signature.PAdESService;
// import eu.europa.esig.dss.pdf.pdfbox.PdfBoxNativeObjectFactory;
// Initialize a service to be used on PAdES signature augmentation
PAdESService padesService = new PAdESService(certificateVerifier);
padesService.setTspSource(tspSource);
// Set custom PdfObjFactory
padesService.setPdfObjFactory(new PdfBoxNativeObjectFactory());
// Provide the service or services within the DocumentExtender
documentExtender.setServices(padesService);
When the configuration is ready, it is possible to extend the signature by simply specifying the target signature profile, as illustrated below:
// import eu.europa.esig.dss.enumerations.SignatureProfile;
// import eu.europa.esig.dss.model.DSSDocument;
DSSDocument extendedDocument = documentExtender.extendDocument(SignatureProfile.BASELINE_T);
If the original document has been created in a detached packaging format, the original documents can be provided within the same method:
// import eu.europa.esig.dss.enumerations.SignatureProfile;
// import eu.europa.esig.dss.model.DSSDocument;
DSSDocument extendedDetachedDocument = documentExtender.extendDocument(SignatureProfile.BASELINE_T, detachedDocuments);
Optionally, it is also possible to enforce custom signature constraints for particular signature formats, by providing signature parameters of the corresponding type. For instance, see below an example of a PAdES augmentation with a custom timestamp filter:
// import eu.europa.esig.dss.enumerations.SignatureProfile;
// import eu.europa.esig.dss.model.DSSDocument;
// import eu.europa.esig.dss.pades.PAdESSignatureParameters;
PAdESSignatureParameters signatureParameters = new PAdESSignatureParameters();
signatureParameters.setFilter("Custom TST Filter");
DSSDocument extendedDocumentWithParams = documentExtender.extendDocument(SignatureProfile.BASELINE_T, detachedDocuments, signatureParameters);
As many as needed signature parameters may be provided:
// import eu.europa.esig.dss.cades.CAdESSignatureParameters;
// import eu.europa.esig.dss.enumerations.SignatureProfile;
// import eu.europa.esig.dss.xades.XAdESSignatureParameters;
extendedDocumentWithParams = documentExtender.extendDocument(SignatureProfile.BASELINE_T, detachedDocuments,
new XAdESSignatureParameters(), new CAdESSignatureParameters(), otherSignatureParameters);
The SignedDocumentExtender will apply on augmentation only those parameters that match the type of the signature document. Other parameters will be ignored. If no signature parameters of suitable type are provided, the implementation will load the "empty" parameters internally.
| The order of signature parameters definition is important, as the first service matching the signature type will be loaded, when available. |
10.4. Validation data encapsulation
DSS allows configuration of the algorithm and used signature properties for validation data encapsulation at LT- and LTA- levels augmentation for certain signature standards.
10.4.1. Validation data for CAdES
Validation data for CAdES signatures is being encapsulated within SignedData.certificates and SignedData.crls fields, as defined by ETSI EN 319 122-1 (cf. [R02]).
10.4.2. Validation data for XAdES
Since version 6.2 DSS provides a parameter allowing configuration of the unsigned signature property elements, to be used for validation data (certificate and revocation values) encapsulation, when required.
The behavior can be configured with a ValidationDataEncapsulationStrategy enumeration provided as a parameter within XAdESSignatureParameters to be used on XAdES-BASELINE-LT or XAdES-BASELINE-LTA signature creation or augmentation, as defined below:
// import eu.europa.esig.dss.enumerations.ValidationDataEncapsulationStrategy;
// This constraint ensures the following behavior, used by Default:
// LT-level: the validation data for the signature is added within CertificateValues and
// RevocationValues elements, while validation data for embedded timestamps is
// added within TimeStampValidationData element.
// LTA-level: the validation data for archival timestamp(s) and missed validation data
// for other timestamps is added within TimeStampValidationData element.
// Missed validation data for signature is added within AnyValidationData element.
signatureParameters.setValidationDataEncapsulationStrategy(ValidationDataEncapsulationStrategy.CERTIFICATE_REVOCATION_VALUES_AND_TIMESTAMP_VALIDATION_DATA_AND_ANY_VALIDATION_DATA);
// This constraint ensures the following behavior:
// LT-level: the validation data for the signature and available timestamps is added
// within CertificateValues and RevocationValues elements.
// LTA-level: the validation data for archival timestamp(s) and missed validation data
// for signature is added within TimeStampValidationData element.
// NOTE: This is a legacy behavior, used in DSS up to 6.1 version.
signatureParameters.setValidationDataEncapsulationStrategy(ValidationDataEncapsulationStrategy.CERTIFICATE_REVOCATION_VALUES_AND_TIMESTAMP_VALIDATION_DATA);
// This constraint ensures the following behavior:
// LT-level: the validation data for the signature is added within CertificateValues and
// RevocationValues elements, while validation data for embedded timestamps is
// added within TimeStampValidationData element.
// LTA-level: the validation data for archival timestamp(s) and missed validation data
// for signature is added within TimeStampValidationData element.
signatureParameters.setValidationDataEncapsulationStrategy(ValidationDataEncapsulationStrategy.CERTIFICATE_REVOCATION_VALUES_AND_TIMESTAMP_VALIDATION_DATA_LT_SEPARATED);
// This constraint ensures the following behavior:
// LT-level: the validation data for the signature is added within CertificateValues and
// RevocationValues elements, while validation data for embedded timestamps is
// added within AnyValidationData element.
// LTA-level: the validation data for archival timestamp(s) and missed validation data
// for signature is added within AnyValidationData element.
signatureParameters.setValidationDataEncapsulationStrategy(ValidationDataEncapsulationStrategy.CERTIFICATE_REVOCATION_VALUES_AND_ANY_VALIDATION_DATA);
// This constraint ensures the following behavior:
// LT-level: the validation data for the signature and available timestamps is added
// within AnyValidationData element.
// LTA-level: the validation data for archival timestamp(s) and missed validation data
// for signature is added within AnyValidationData element.
signatureParameters.setValidationDataEncapsulationStrategy(ValidationDataEncapsulationStrategy.ANY_VALIDATION_DATA_ONLY);
The configuration of the validation data encapsulation behavior is applicable only for XAdES-BASELINE-* profiles according to ETSI EN 319 132-1 (cf. [R01]). The parameter configuration is ignored for extended ETSI EN 319 132-2 and legacy XAdES profiles.
|
10.4.3. Validation data for JAdES
Since version 6.2 DSS provides a parameter allowing configuration of the etsiU unsigned header entries, similarly to the Validation data for XAdES. The ValidationDataEncapsulationStrategy constraint within JAdESSignatureParameters provides a choice between the xVals, rVals, tstVd and anyValData dictionaries, respectively for JAdES.
10.4.4. Validation data for PAdES
Validation data for PAdES signatures is embedded within /DSS dictionary, as defined by ETSI EN 319 142-1 (cf. [R03]).
Optionally, DSS allows inclusion of the /VRI dictionary (cf. [R03]), as defined below:
// Defines whether the "/VRI" PDF dictionary shall be included on LT-level signature
// augmentation.
// Default: FALSE (the "/VRI" dictionary is not included)
signatureParameters.setIncludeVRIDictionary(true);
The /VRI dictionary should not be used for PAdES-BASELINE-* signatures, as defined by ETSI EN 319 142-1 (cf. [R03]).
|
10.5. Creating a baseline T signature
The common process is a creation of a -B level signature and then augmenting it, when necessary, with superior levels. However, the framework allows signing directly with any level.
Thus, a direct signature creation to BASELINE-T level can benefit the signer with providing a best-signature-time (and a proof of existence of the signature, respectively) as close as possible to the claimed signing time.
Let’s see an example of signing with the level BASELINE-T.
// import eu.europa.esig.dss.enumerations.DigestAlgorithm;
// import eu.europa.esig.dss.enumerations.SignatureLevel;
// import eu.europa.esig.dss.enumerations.SignaturePackaging;
// import eu.europa.esig.dss.model.DSSDocument;
// import eu.europa.esig.dss.model.SignatureValue;
// import eu.europa.esig.dss.model.ToBeSigned;
// import eu.europa.esig.dss.service.http.commons.TimestampDataLoader;
// import eu.europa.esig.dss.service.tsp.OnlineTSPSource;
// import eu.europa.esig.dss.spi.validation.CommonCertificateVerifier;
// import eu.europa.esig.dss.xades.XAdESSignatureParameters;
// import eu.europa.esig.dss.xades.signature.XAdESService;
// Preparing parameters for the XAdES signature
XAdESSignatureParameters parameters = new XAdESSignatureParameters();
// We choose the level of the signature (-B, -T, -LT, -LTA).
parameters.setSignatureLevel(SignatureLevel.XAdES_BASELINE_T);
// We choose the type of the signature packaging (ENVELOPED, ENVELOPING, DETACHED).
parameters.setSignaturePackaging(SignaturePackaging.ENVELOPED);
// We set the digest algorithm to use with the signature algorithm. You must use the
// same parameter when you invoke the method sign on the token. The default value is SHA256
parameters.setDigestAlgorithm(DigestAlgorithm.SHA256);
// We set the signing certificate
parameters.setSigningCertificate(privateKey.getCertificate());
// We set the certificate chain
parameters.setCertificateChain(privateKey.getCertificateChain());
// Create common certificate verifier
CommonCertificateVerifier commonCertificateVerifier = new CommonCertificateVerifier();
// Create XAdES service for signature
XAdESService service = new XAdESService(commonCertificateVerifier);
// Set the Timestamp source
String tspServer = "http://dss.nowina.lu/pki-factory/tsa/good-tsa";
OnlineTSPSource onlineTSPSource = new OnlineTSPSource(tspServer);
onlineTSPSource.setDataLoader(new TimestampDataLoader()); // uses the specific content-type
service.setTspSource(onlineTSPSource);
// Get the SignedInfo XML segment that need to be signed.
ToBeSigned dataToSign = service.getDataToSign(toSignDocument, parameters);
// This function obtains the signature value for signed information using the
// private key and specified algorithm
SignatureValue signatureValue = signingToken.sign(dataToSign, parameters.getDigestAlgorithm(), privateKey);
// We invoke the service to sign the document with the signature value obtained in
// the previous step.
DSSDocument signedDocument = service.signDocument(toSignDocument, parameters, signatureValue);
The timestamp source shall be defined for BASELINE-T and BASELINE-LTA levels creation.
|
The SignatureTimeStamp mandated by the XAdES-BASELINE-T form appears as an unsigned property within the QualifyingProperties:
<xades:SignatureTimeStamp Id="time-stamp-28a441da-4030-46ef-80e1-041b66c0cb96">
<ds:CanonicalizationMethod Algorithm="http://www.w3.org/2001/10/xml-exc-c14n#" />
<xades:EncapsulatedTimeStamp
Id="time-stamp-token-76234ed8-cc15-46fc-aa95-9460dd601cad">
MIAGCSqGSIb3DQEHAqCAMIACAQMxCzAJBgUrDgMCGg
UAMIAGCyqGSIb3DQEJEAEEoIAkgARMMEoCAQEGBoIS
...
</xades:EncapsulatedTimeStamp>
</xades:SignatureTimeStamp>
10.6. Best practices regarding baseline levels
For signature creation, it is recommended to use a BASELINE-T level in order to provide the proof of existence (POE) to the signature with a signature time-stamp. This will ensure that the signature has been made during the validity period of the signing-certificate. The BASELINE-B level should not be used for signatures that need to be valid over a longer period of time because it does not contain a timestamp to prove the time of signing.
It is not recommended using BASELINE-LT or higher level on signature creation. The BASELINE-LT level should be added to a signature only after a revocation data update, so that revocation’s thisUpdate parameter value will be after the best-signing-time provided by the signature time-stamp on BASELINE-T level. This is a requirement of a revocation freshness constraint defined in ETSI EN 319 102-1 (cf. [R09]) and enforced by TS 119 172-4 (cf. [R10]) with a value '0'.
Since the lower levels are also added when the signature is augmented to a certain level, the BASELINE-LTA level should not be used for signature creation either as it would add BASELINE-LT too.
The AdES-BASELINE-T trusted time indications should be created before the signing certificate has been revoked or expired and close to the time that the AdES signature was produced.
-
If the signing certificate has expired before the trusted time indications have been added, it will not be possible to validate the signature anymore. This is why the timestamp should be created before the expiration of the signing certificate.
-
While the expiration date is known since the moment of the creation of the certificate, a certificate can be revoked at any time. To avoid that the certificate gets revoked before the creation of the timestamp, it is important to create the timestamp close to the time that the AdES signature was created.
After the revocation data update, satisfying the revocation freshness constraint, the BASELINE-LT level can be incorporated to the signature, providing the information about validity of the used certificate chains. In order to prove the existence of the revocation data, the BASELINE-LTA level should be added after. The BASELINE-LTA level will prove the existence of the incorporated revocation data, so it can be trusted by the validators even after its expiration, as well as the timestamp will provide a POE for cryptographic constraints and all the previous certificate chains, including the ones used for timestamp creation.
| In order to simplify the signature augmentation process, the information about the "best extension period" can be extracted on a signature validation from a Simple report, with a help of the Minimum and maximum signature augmentation dates. |
As each timestamp has its own validity range, it is important to preserve timestamp validity with another following BASELINE-LTA level, before expiration of the timestamp’s certificate.
| It can be beneficial to use timestamps from different TSAs approach in order to avoid signature validity expiration in case one of the timestamps becomes unexpectedly invalid by one or another reason (e.g. revocation of a timestamp’s certificate). |
10.7. Signature preservation with Evidence Records
As an alternative to signature and archive timestamps, document and/or signature preservation can also be done with a use of evidence records, providing a cost-efficient option to ensure a long-term validity of electronic signatures.
DSS offers a possibility for addition of existing evidence records (either of RFC 6283 [R23] or RFC 4998 [R24] format) within a signature or an ASiC container. For more detail about the implementation, please see the Addition of Evidence Records chapter in the Annex.
| Creation of evidence records is out of scope of DSS and a third-party application should be used, whether a creation of evidence records is required. |
11. Trusted Lists
| In accordance with Commission Implementing Decision (EU) 2025/2164, amending Commission Implementing Decision (EU) 2015/1505, Trusted Lists provided for in Article 22(1) of Regulation (EU) No 910/2014 [R12] shall conform to the specifications and requirements laid down in ETSI TS 119 612 v2.4.1 [R11], which introduces the Trusted List v6 format. Those specifications shall apply from 28 April 2026 at 22:00:00 UTC. |
The followings versions of DSS are compatible with both Trusted Lists v5 and Trusted Lists v6: 5.13.1, 6.0.1, 6.1.1 and all other versions starting from 6.2 or higher.
All implementors are strongly advised to upgrade their systems to one of the aforementioned versions of DSS.
| Failure to upgrade DSS version may result to inability to process the Trusted Lists v6. |
For signing a Trusted List of v5 or v6, please see the chapter Signing a trusted list.
11.1. Configuration of TL validation job
The TLValidationJob allows downloading, parsing and validating the Trusted List(s) (TL) (cf. EU MS Trusted List) and List(s) Of Trusted Lists (LOTL) (cf. List of Trusted Lists (LOTL)). Once the task is done, its result is stored in the TrustedListsCertificateSource. The job uses 3 different caches (download, parsing and validation) and a state-machine to be efficient.
Trusted lists are stored in the file system. That offers the possibility to run the validation job in offline mode with the stored trusted lists. Trusted Lists can be loaded from the file system and/or from Internet.
In the next sections the different configurations will be covered.
11.1.1. TLSource and LOTLSource
Several TLSources and several LOTLSources can be injected in a TLValidationJob. The only constraint is the uniqueness of the Trusted List URLs.
// import eu.europa.esig.dss.tsl.job.TLValidationJob;
TLValidationJob validationJob = new TLValidationJob();
// Specify where the TL/LOTL is hosted and which are the signing certificate(s) for these TL/LOTL.
validationJob.setTrustedListSources(boliviaTLSource(), costaRicaTLSource());
validationJob.setListOfTrustedListSources(europeanLOTLSource(), unitedStatesLOTLSource());
11.1.1.1. Trusted List Source (TLSource)
A TLSource allows quickly setting up a trusted list configuration. The URL and the signing certificates for this TL are mandatory. Optionally, predicates or/and filters can be configured to retrieve only a part of the trust service providers or trust services.
// import eu.europa.esig.dss.tsl.job.TLValidationJob;
// import eu.europa.esig.dss.tsl.source.TLSource;
// import eu.europa.esig.dss.tsl.function.GrantedTrustService;
TLValidationJob tlValidationJob = new TLValidationJob();
TLSource tlSource = new TLSource();
// Mandatory : The url where the TL needs to be downloaded
tlSource.setUrl("http://www.ssi.gouv.fr/eidas/TL-FR.xml");
// A certificate source which contains the signing certificate(s) for the
// current trusted list
tlSource.setCertificateSource(getSigningCertificatesForFrenchTL());
// Optional : predicate to filter trust services which are/were granted or
// equivalent (pre/post eIDAS).
// Input : implementation of TrustServicePredicate interface.
// Default : none (select all)
tlSource.setTrustServicePredicate(new GrantedTrustService());
// Optional : predicate to filter the trust service providers
// Input : implementation of TrustServiceProviderPredicate interface.
// Default : none (select all)
tlSource.setTrustServiceProviderPredicate(new CryptologOnlyTrustServiceProvider());
//instance of CertificateSource where all trusted certificates and their properties (service type,...) are stored.
tlValidationJob.setTrustedListSources(tlSource);
11.1.1.2. List Of Trusted Lists Source (LOTLSource)
A similar configuration is possible for Lists Of Trusted Lists (LOTL) with a LOTLSource. That requires an URL and a list of potential LOTL signers. Some other parameters are also possible. By default, all listed trusted lists are loaded.
// import eu.europa.esig.dss.tsl.job.TLValidationJob;
// import eu.europa.esig.dss.tsl.source.LOTLSource;
// import eu.europa.esig.dss.tsl.function.EULOTLOtherTSLPointer;
// import eu.europa.esig.dss.tsl.function.EUTLOtherTSLPointer;
// import eu.europa.esig.dss.tsl.function.XMLOtherTSLPointer;
// import eu.europa.esig.dss.tsl.function.OfficialJournalSchemeInformationURI;
// import eu.europa.esig.dss.tsl.function.GrantedTrustService;
TLValidationJob tlValidationJob = new TLValidationJob();
LOTLSource lotlSource = new LOTLSource();
// Mandatory : The url where the LOTL needs to be downloaded
lotlSource.setUrl("https://ec.europa.eu/tools/lotl/eu-lotl.xml");
// A certificate source which contains the signing certificate(s) for the
// current list of trusted lists
lotlSource.setCertificateSource(getSigningCertificatesForEuropeanLOTL());
// true or false for the pivot support. Default = false
// More information :
// https://ec.europa.eu/tools/lotl/pivot-lotl-explanation.html
lotlSource.setPivotSupport(true);
// Optional : the predicate which allows to find the LOTL definition in the LOTL
// Input : implementation of Predicate<OtherTSLPointerType> interface (e.g. OtherTSLPointerPredicate)
// Default : European configuration
// Hint : Use TLPredicateFactory for a list of default configurations
lotlSource.setLotlPredicate(TLPredicateFactory.createEULOTLPredicate());
// Optional : the predicate which allows to find and/or filter the TL
// definitions in the LOTL
// Input : implementation of Predicate<OtherTSLPointerType> interface (e.g. OtherTSLPointerPredicate)
// Default : all found trusted lists in the European LOTL
// Hint : Use TLPredicateFactory for a list of default configurations
lotlSource.setTlPredicate(TLPredicateFactory.createEUTLPredicate());
// Optional : a predicate which allows to find back the signing certificates for
// the current LOTL
// Input : implementation of LOTLSigningCertificatesAnnouncementSchemeInformationURI interface.
// Default : not defined
//
// OfficialJournalSchemeInformationURI allows to specify the Official Journal
// URL where the used LOTL signing-certificate keystore is published
// When set, builds LOTL keystore based on pivots defined before the given URL
lotlSource.setSigningCertificatesAnnouncementPredicate(
new OfficialJournalSchemeInformationURI("https://eur-lex.europa.eu/legal-content/EN/TXT/?uri=uriserv:OJ.C_.2019.276.01.0001.01.ENG"));
// Optional : predicate to filter trust services which are/were granted or
// equivalent (pre/post eIDAS). This parameter is applied on the related trusted
// lists
// Input : implementation of TrustServicePredicate interface.
// Default : none (select all)
lotlSource.setTrustServicePredicate(new GrantedTrustService());
// Optional : predicate to filter the trust service providers. This parameter is
// applied on the related trusted lists
// Input : implementation of TrustServiceProviderPredicate interface.
// Default : none (select all)
lotlSource.setTrustServiceProviderPredicate(new CryptologOnlyTrustServiceProvider());
// Optional : predicate to filter history instances of the trust service in order
// to extract SDI validity period.
// This parameter is applied on the related trusted lists fetched from the current LOTL
// Input : implementation of TrustAnchorPeriodPredicate interface.
// Default : none (all trust services valid for indefinite period)
lotlSource.setTrustAnchorValidityPredicate(new GrantedOrRecognizedAtNationalLevelTrustAnchorPeriodPredicate());
// Optional : enables validation of the XML Trusted List against its version's specification.
// When set, the structural validation will be triggered against the specified
// XML Trusted List version specification(s).
// When set to null, the validator will accept any Trusted List version, with no structure
// validation to be performed.
// If a Trusted List of another version is provided, an error will be returned within
// the Parsing task.
// Default: 5, 6 (verifies conformance of LOTL and TLs versions 5 and 6, rejects other versions)
lotlSource.setTLVersions(Arrays.asList(5, 6));
tlValidationJob.setListOfTrustedListSources(lotlSource);
11.1.2. DSSFileLoader
The DSSFileLoader represents an interface for accessing documents from a file system. DSS provides the following implementations of the interface:
-
FileCacheDataLoader- returns a cached document from a file system when available, otherwise performs a request to a providedDataLoader(e.g. to download the content from a remote source); -
Sha2FileCacheDataLoader(available since DSS6.1) - implements a Trusted List download logic defined within ETSI TS 119 612 (cf. [R11]), using a ".sha2" file, containing digest of the corresponding Trusted List. When digest is updated or a NextUpdate is reached, re-downloads the XML Trusted List. This class is meant to save bandwidth onTLValidationJob, as well as to improve performance.
TLValidationJob requires two objects for configuration of the Trusted Lists download process, namely:
-
offline refresh is used to load a document from a local file system, without querying online sources, providing an unlimited cache expiration. Usually is used on an application’s build;
-
online refresh is used to download a document from a remote source, using none or a limited cache expiration. Usually is used within a cron job, updating content of Trusted Lists regularly (e.g. every hour).
The snippets below provide an example of a basic configuration of offline and online DSSFileLoader for configuration of TLValidationJob.
// import eu.europa.esig.dss.spi.client.http.DSSCacheFileLoader;
// import eu.europa.esig.dss.service.http.commons.FileCacheDataLoader;
// import eu.europa.esig.dss.spi.client.http.IgnoreDataLoader;
public DSSCacheFileLoader offlineLoader() {
FileCacheDataLoader offlineFileLoader = new FileCacheDataLoader();
offlineFileLoader.setCacheExpirationTime(-1); // negative value means cache never expires
offlineFileLoader.setDataLoader(new IgnoreDataLoader()); // do not download from Internet
offlineFileLoader.setFileCacheDirectory(tlCacheDirectory());
return offlineFileLoader;
}
public DSSCacheFileLoader onlineLoader() {
FileCacheDataLoader onlineFileLoader = new FileCacheDataLoader();
onlineFileLoader.setCacheExpirationTime(0);
onlineFileLoader.setDataLoader(dataLoader()); // instance of DataLoader which can access to Internet (proxy,...)
onlineFileLoader.setFileCacheDirectory(tlCacheDirectory());
return onlineFileLoader;
}
As an alternative, in order to improve efficiency of the Trusted List download process, a Sha2FileCacheDataLoader class can be used.
DSS provides multiple ways to configure the class, see examples below:
// import eu.europa.esig.dss.service.http.commons.FileCacheDataLoader;
// import eu.europa.esig.dss.spi.client.http.DSSCacheFileLoader;
// import eu.europa.esig.dss.tsl.sha2.Sha2FileCacheDataLoader;
// Configure FileCacheDataLoader allowing to perform request to online sources.
// An instance of online FileCacheDataLoader from a sample above can be used.
DSSCacheFileLoader onlineLoader = new FileCacheDataLoader();
// ...
// Method #initSha2StrictDataLoader instantiates a Sha2FileCacheDataLoader,
// enforcing refresh of a Trusted List only when a new .sha2 document
// is obtained or NextUpdate has been reached;
Sha2FileCacheDataLoader sha2StrictDataLoader = Sha2FileCacheDataLoader.initSha2StrictDataLoader(onlineLoader);
// Method #initSha2DailyUpdateDataLoader instantiates a Sha2FileCacheDataLoader,
// enforcing refresh of a Trusted List when a new .sha2 document is obtained,
// NextUpdate has been reached or when the document has not been updated for
// at least 24 hours;
Sha2FileCacheDataLoader sha2DailyUpdateDataLoader = Sha2FileCacheDataLoader.initSha2DailyUpdateDataLoader(onlineLoader);
// Method #initSha2CustomExpirationDataLoader instantiates a Sha2FileCacheDataLoader,
// enforcing refresh of a Trusted List when a new .sha2 document is obtained,
// NextUpdate has been reached or when the document has not been updated for
// the indicated time period;
// NOTE : the method below sets the cache expiration to 6 hours
// (all Trusted Lists will be forcibly refreshed)
Sha2FileCacheDataLoader sha2CustomExpirationDataLoader = Sha2FileCacheDataLoader.initSha2CustomExpirationDataLoader(onlineLoader, 6 * 60 * 60 * 1000);
// Method #initSha2IgnoredDataLoader instantiates a Sha2FileCacheDataLoader,
// enforcing refresh of a Trusted List in all cases (i.e. default `FileCacheDataLoader` logic).
Sha2FileCacheDataLoader sha2IgnoredDataLoader = Sha2FileCacheDataLoader.initSha2IgnoredDataLoader(onlineLoader);
// The Sha2FileCacheDataLoader should be provided to a TLValidationJob
tlValidationJob.setOnlineDataLoader(sha2StrictDataLoader);
Sha2FileCacheDataLoader is meant to be used for downloading of Trusted Lists implementing the ETSI TS 119 612 standard (cf. [R11]). There is no guarantee the class will work as intended in any other scope. Thus, it is use is not recommended outside of TLValidationJob. If needed, please use FileCacheDataLoader instead.
|
11.1.3. The SynchronizationStrategy
The SynchronizationStrategy defines the trusted lists or list(s) of trusted lists to be synchronized. By default, DSS synchronizes all of them and DSS does not reject any trusted lists (e.g. expired, invalid, etc.). The default behavior can be customized with implementation of the SynchronizationStrategy.
DSS provides two implementations within the framework:
-
AcceptAllStrategy(default) - accepts all Trusted List, whatever the validation status is. -
ExpirationAndSignatureCheckStrategy- rejects Trusted Lists with invalid signature or expired Trusted Lists (nextUpdate is before the control time). The certificates from a such Trusted List are not loaded to theTrustedListsCertificateSource.
The use of the strategies is demonstrated within the example below:
// import eu.europa.esig.dss.tsl.job.TLValidationJob;
// import eu.europa.esig.dss.tsl.sync.AcceptAllStrategy;
// import eu.europa.esig.dss.tsl.sync.ExpirationAndSignatureCheckStrategy;
TLValidationJob tlValidationJob = new TLValidationJob();
// AcceptAllStrategy will accept all Trusted Lists, despite its signature validation status (used by default)
tlValidationJob.setSynchronizationStrategy(new AcceptAllStrategy());
// ExpirationAndSignatureCheckStrategy allow configuring acceptance of various checks to be performed on Trusted Lists
ExpirationAndSignatureCheckStrategy checkStrategy = new ExpirationAndSignatureCheckStrategy();
// This check configures whether expired LOTLs shall be accepted, otherwise they will be skipped (FALSE by default)
checkStrategy.setAcceptExpiredListOfTrustedLists(false);
// This check configures whether expired TLs shall be accepted, otherwise they will be skipped (FALSE by default)
checkStrategy.setAcceptExpiredTrustedList(false);
// This check configures whether LOTLs with invalid signatures shall be accepted, otherwise they will be skipped (FALSE by default)
checkStrategy.setAcceptInvalidListOfTrustedLists(false);
// This check configures whether TLs with invalid signatures shall be accepted, otherwise they will be skipped (FALSE by default)
checkStrategy.setAcceptInvalidTrustedList(false);
// Provide the configured strategy to the TLValidationJob
tlValidationJob.setSynchronizationStrategy(checkStrategy);
An example of a custom implementation of SynchronizationStrategy can be found below:
// import eu.europa.esig.dss.tsl.sync.SynchronizationStrategy;
// import eu.europa.esig.dss.spi.tsl.TLInfo;
// import eu.europa.esig.dss.spi.tsl.LOTLInfo;
// Create a custom strategy by implementing the interface
// This strategy will accept only LOTL/TLs with valid signatures
SynchronizationStrategy customStrategy = new SynchronizationStrategy() {
@Override
public boolean canBeSynchronized(TLInfo trustedList) {
return trustedList.getValidationCacheInfo().isValid();
}
@Override
public boolean canBeSynchronized(LOTLInfo listOfTrustedList) {
return listOfTrustedList.getValidationCacheInfo().isValid();
}
};
// Provide the strategy to the TLValidationJob
tlValidationJob.setSynchronizationStrategy(customStrategy);
11.1.4. The CacheCleaner
The CacheCleaner specifies how DSS clears the cache (e.g. in case of expired URL, etc.). Two cleaning options are available : memory and file system.
// import eu.europa.esig.dss.tsl.cache.CacheCleaner;
// Create CacheCleaner
CacheCleaner cacheCleaner = new CacheCleaner();
// free the space in memory
cacheCleaner.setCleanMemory(true);
// remove the stored file(s) on the file-system
cacheCleaner.setCleanFileSystem(true);
// if the file-system cleaner is enabled, inject the configured loader from the
// online or offline refresh data loader.
cacheCleaner.setDSSFileLoader(offlineLoader());
11.1.5. Alerting from TL Loading
DSS allows running of custom alerts in some situations (e.g. invalid TL signature, LOTL location change, etc.). Alert works with two concepts: detection and alert handler. After the download/parsing/validation and before the synchronization, the results are tested to detect events and launch alert(s).
// import eu.europa.esig.dss.tsl.job.TLValidationJob;
// import eu.europa.esig.dss.tsl.alerts.detections.TLSignatureErrorDetection;
// import eu.europa.esig.dss.tsl.alerts.handlers.log.LogTLSignatureErrorAlertHandler;
// import eu.europa.esig.dss.tsl.alerts.TLAlert;
// import eu.europa.esig.dss.alert.handler.AlertHandler;
// import eu.europa.esig.dss.spi.tsl.LOTLInfo;
// import eu.europa.esig.dss.tsl.alerts.LOTLAlert;
// import eu.europa.esig.dss.tsl.alerts.detections.LOTLLocationChangeDetection;
TLValidationJob job = new TLValidationJob();
// configure
// Add a log message in case of invalid signatures
TLAlert tlBrokenSignatureAlert = new TLAlert(new TLSignatureErrorDetection(), new LogTLSignatureErrorAlertHandler());
// Send an email in case of new Official Journal detected
AlertHandler<LOTLInfo> mailSender = new AlertHandler<LOTLInfo>() {
@Override
public void process(LOTLInfo currentInfo) {
String newOJUrl = currentInfo.getParsingCacheInfo().getSigningCertificateAnnouncementUrl();
// code to send an email
SampleUtils.sendEmail(newOJUrl);
}
};
// The europeanLOTLSource is configured with an
// OfficialJournalSchemeInformationURI
LOTLAlert officialJournalDesynchronizationAlert = new LOTLAlert(new OJUrlChangeDetection(europeanLOTLSource()), mailSender);
// Update a database in case of LOTL location change
AlertHandler<LOTLInfo> databaseUpgrader = new AlertHandler<LOTLInfo>() {
@Override
public void process(LOTLInfo currentInfo) {
String newLOTLUrl = null;
String currentLOTLUrl = currentInfo.getUrl();
List<PivotInfo> pivots = currentInfo.getPivotInfos();
for (PivotInfo pivot : pivots) {
if (!Utils.areStringsEqual(currentLOTLUrl, pivot.getLOTLLocation())) {
newLOTLUrl = pivot.getLOTLLocation();
break;
}
}
// code to update a database
SampleUtils.updateDatabase(newLOTLUrl);
}
};
LOTLAlert lotlLocationChangeAlert = new LOTLAlert(new LOTLLocationChangeDetection(europeanLOTLSource()), databaseUpgrader);
// add all alerts on the job
job.setLOTLAlerts(Arrays.asList(officialJournalDesynchronizationAlert, lotlLocationChangeAlert));
job.setTLAlerts(Arrays.asList(tlBrokenSignatureAlert));
See section Use of Alerts throughout the framework in the Annex for more information on related alerts.
11.1.6. LOTL/TL filter predicates
TSL predicates provide an option to filter the extracted TSL Pointers from LOTL or TL sources, allowing a customization of a trusted certificates and trusted services loading.
The following predicates are provided within the framework:
-
EULOTLOtherTSLPointer- filters the EU LOTL pointer; -
EUTLOtherTSLPointer- filters the EU TL pointers; -
MimetypeOtherTSLPointer- filters TL pointers by a MimeType (e.g. to filter XML files only); -
XMLOtherTSLPointer- filters XML TL pointers; -
PDFOtherTSLPointer- filters PDF TL pointers; -
SchemeTerritoryOtherTSLPointer- filters TL pointers with a specific scheme territory (i.e. filter by country).
For ready-to-use predicates, please see TLPredicateFactory that contains a list of methods to create the most commonly used predicates in a simplified way.
|
// import eu.europa.esig.dss.tsl.source.LOTLSource;
// import eu.europa.esig.dss.tsl.function.EULOTLOtherTSLPointer;
// import eu.europa.esig.dss.tsl.function.XMLOtherTSLPointer;
// import eu.europa.esig.dss.tsl.function.SchemeTerritoryOtherTSLPointer;
LOTLSource lotlSource = new LOTLSource();
// the predicates filter TSL pointers to XML documents with
// "http://uri.etsi.org/TrstSvc/TrustedList/TSLType/EUlistofthelists" type
lotlSource.setLotlPredicate(TLPredicateFactory.createEULOTLPredicate());
// the predicates filter only TSL pointers with scheme territories "DE" (Germany) and "RO" (Romania)
// to XML documents with "http://uri.etsi.org/TrstSvc/TrustedList/TSLType/EUgeneric" type
lotlSource.setTlPredicate(new SchemeTerritoryOtherTSLPointer(Arrays.asList("DE", "RO")).and(new EUTLOtherTSLPointer()).and(new XMLOtherTSLPointer()));
lotlSource.setTlPredicate(TLPredicateFactory.createEUTLCountryCodePredicate("DE", "RO"));
11.1.7. Trust Service Provider predicates
Defined within TLSource predicated allow filtering of TrustServiceProvider elements based on the JAXB object containing information extracted about the TrustServiceProvider from an XML Trusted List.
The Trusted Service Provider predicates are not enforced by default, therefore in a plain configuration, DSS would accept all found Trust Service Providers and extract the corresponding information from them.
Within the framework the following `TrustServiceProviderPredicate`s are provided:
-
TrustServiceProviderByTSPName- this predicate is meant to filter trust service providers with the given TSP name. All other Trust Service Providers will be skipped. -
NonEmptyTrustService- this predicate filters trust service providers that have at least oneTSPServicedefined within it.
Below you may find an example of TrustServiceProviderPredicate configuration:
// import eu.europa.esig.dss.tsl.source.TLSource;
// import eu.europa.esig.dss.tsl.function.NonEmptyTrustService;
// import eu.europa.esig.dss.tsl.function.TrustServiceProviderByTSPName;
TLSource tlSource = new TLSource();
// This predicate will accept only TrustServiceProviders with TSPName "LuxTrust S.A."
tlSource.setTrustServiceProviderPredicate(new TrustServiceProviderByTSPName("LuxTrust S.A."));
// This predicate will accept all TrustServiceProviders which have at least one TSPService
tlSource.setTrustServiceProviderPredicate(new NonEmptyTrustService());
// It is also possible to create combined predicates. For example, this predicate will accept
// TrustServiceProviders with one of "LuxTrust S.A." or "Cryptolog International" names
tlSource.setTrustServiceProviderPredicate(new TrustServiceProviderByTSPName("LuxTrust S.A.").or
(new TrustServiceProviderByTSPName("Cryptolog International")));
It is also possible to create a custom TrustServiceProviderPredicate, see an example below, used to filter TrustServiceProviders with a particular TSPName:
// import eu.europa.esig.dss.tsl.function.TrustServiceProviderPredicate;
// import eu.europa.esig.dss.utils.Utils;
// import eu.europa.esig.trustedlist.jaxb.tsl.TSPType;
// import eu.europa.esig.trustedlist.jaxb.tsl.TSPInformationType;
// import eu.europa.esig.trustedlist.jaxb.tsl.InternationalNamesType;
// import eu.europa.esig.trustedlist.jaxb.tsl.MultiLangNormStringType;
private static class CryptologOnlyTrustServiceProvider implements TrustServiceProviderPredicate {
@Override
public boolean test(TSPType t) {
TSPInformationType tspInformation = t.getTSPInformation();
if (tspInformation != null) {
InternationalNamesType tspName = tspInformation.getTSPName();
if (tspName != null && Utils.isCollectionNotEmpty(tspName.getName())) {
for (MultiLangNormStringType langAndValue : tspName.getName()) {
if ("Cryptolog International".equals(langAndValue.getValue())) {
return true;
}
}
}
}
return false;
}
}
11.1.8. TSP Service predicates
Defined within TLSource predicated allow filtering of specific TSPService elements based on the JAXB object containing information extracted about the TSPService from an XML Trusted List.
The TSP Service predicates are not enforced by default, therefore in a plain configuration, DSS would accept all found TSP Services and extract the corresponding information from them.
Within the framework the following TrustServicePredicate is provided:
-
GrantedTrustService- this predicate is meant to filter trusted services containing an acceptable (i.e. accredited or granted) status despite it was defined before or after eIDAS regulation.
Below you may find an example of TrustServicePredicate configuration:
// import eu.europa.esig.dss.tsl.source.TLSource;
// import eu.europa.esig.dss.tsl.function.GrantedTrustService;
TLSource tlSource = new TLSource();
// This predicate filters Trusted Services which has an acceptable (e.g. accredited or granted) status
tlSource.setTrustServicePredicate(new GrantedTrustService());
11.1.9. Trusted List version
Since version 6.2 DSS provides a possibility to perform a verification of the XML Trusted List structure, in order to establish conformance to the used Trusted List version. When set, the parameter allows filtering out unsupported versions of XML Trusted Lists, as well as to verifying the conformance of supported Trusted List versions to their definition.
| The structure validation is independent of the XML validation against the latest ETSI TS 119 612 (cf. [R11]) XSD schema and includes additional verification process, according to the XML Trusted List’s version definition. |
By default, no structure validation is enforced, but it is recommended to force the supported version(s), in order to avoid unexpected cases. In the time of writing of the current document, the supported XML Trusted Lists versions are 5 and 6.
When the value is set and an error is encountered during the validation, the error message will be propagated to a ParsingInfoRecord of the concerned LOTLInfo/TLInfo object within a TLValidationJobSummary.
When the value is set within a LOTLSource object, the parameter will be applied for all extracted Trusted Lists as well.
|
// import eu.europa.esig.dss.tsl.source.TLSource;
TLSource tlSource = new TLSource();
// This parameter defines the supported Trusted List versions (other Trusted List versions
// or invalid Trusted List structure will result to a parsing error)
// Default: 5, 6 (verifies conformance of TLs versions 5 and 6, rejects other versions)
tlSource.setTLVersions(Arrays.asList(5, 6));
11.1.10. Trust anchor validity predicate
Since version 6.2 DSS provides an option to configure a validity period of trust anchors extracted from a Trusted List, in order to support an introduction of a sunset date for trust anchors in ETSI EN 319 102-1 within version 1.4.1 (cf. [R09]).
When a TrustAnchorValidityPredicate is configured, the trust time of an extracted SDI from a Trusted List will correspond to a range of history instances from a corresponding Trust Service for which the TrustAnchorValidityPredicate condition satisfies.
In case all the history instances (when present) and the current status match the condition of the predicate, the extracted SDI trust anchor will be threaded as indefinitely valid during the validation process.
If none of the history instances match, the Trust Service information will be extracted, but the SDI will not be considered as a trust anchor during the validation process.
If no TrustAnchorValidityPredicate is configured, the old behavior is applied with a trust anchor being valid for an indefinite period of time (i.e. trust anchors never expire).
|
DSS provides the following TrustAnchorValidityPredicate implementations in its default configuration:
-
GrantedTrustAnchorPeriodPredicate- this predicate is meant to filter trusted service’s history instances containing an acceptable eIDAS status (i.e. accredited or granted) despite it was defined before or after eIDAS regulation. -
GrantedOrRecognizedAtNationalLevelTrustAnchorPeriodPredicate- this predicate is meant to filter trusted service’s history instances containing an acceptable eIDAS status (i.e. accredited or granted) despite it was defined before or after eIDAS regulation or trust services set by national law or recognized at national level.
When a TrustAnchorValidityPredicate is defined within a LOTLSource, the predicate will be applied for all Trusted Lists fetched from the current List of Trusted Lists.
|
Below you may find an example of TrustAnchorValidityPredicate configuration:
// import eu.europa.esig.dss.tsl.source.TLSource;
// import eu.europa.esig.dss.tsl.function.GrantedTrustAnchorPeriodPredicate;
TLSource tlSource = new TLSource();
// This predicate filters acceptable history instances of a Trust Service to define a trust anchor validity period
tlSource.setTrustAnchorValidityPredicate(new GrantedTrustAnchorPeriodPredicate());
11.1.11. Executor Service
An Executor Service allows you to customize a way of the program execution on your Java machine, by configuring a number of possible threads to be running, await time and so on.
// import eu.europa.esig.dss.tsl.job.TLValidationJob;
// import java.util.concurrent.Executors;
TLValidationJob tlValidationJob = new TLValidationJob();
// Allows configuration of the execution process
// Default : Executors.newCachedThreadPool() is used
tlValidationJob.setExecutorService(Executors.newSingleThreadExecutor());
11.1.12. Complete configuration for the European LOTL
Below, you can find a complete configuration for the European List Of Trusted Lists. The URLs need to be externalized.
// import eu.europa.esig.dss.model.DSSException;
// import eu.europa.esig.dss.model.FileDocument;
// import eu.europa.esig.dss.service.crl.OnlineCRLSource;
// import eu.europa.esig.dss.service.http.commons.CommonsDataLoader;
// import eu.europa.esig.dss.service.http.commons.FileCacheDataLoader;
// import eu.europa.esig.dss.service.ocsp.OnlineOCSPSource;
// import eu.europa.esig.dss.spi.client.http.DSSCacheFileLoader;
// import eu.europa.esig.dss.spi.client.http.IgnoreDataLoader;
// import eu.europa.esig.dss.spi.tsl.TrustedListsCertificateSource;
// import eu.europa.esig.dss.spi.x509.CertificateSource;
// import eu.europa.esig.dss.spi.x509.CommonCertificateSource;
// import eu.europa.esig.dss.spi.x509.KeyStoreCertificateSource;
// import eu.europa.esig.dss.tsl.alerts.LOTLAlert;
// import eu.europa.esig.dss.tsl.alerts.TLAlert;
// import eu.europa.esig.dss.tsl.alerts.detections.LOTLLocationChangeDetection;
// import eu.europa.esig.dss.tsl.alerts.detections.OJUrlChangeDetection;
// import eu.europa.esig.dss.tsl.alerts.detections.TLExpirationDetection;
// import eu.europa.esig.dss.tsl.alerts.detections.TLSignatureErrorDetection;
// import eu.europa.esig.dss.tsl.alerts.handlers.log.LogLOTLLocationChangeAlertHandler;
// import eu.europa.esig.dss.tsl.alerts.handlers.log.LogOJUrlChangeAlertHandler;
// import eu.europa.esig.dss.tsl.alerts.handlers.log.LogTLExpirationAlertHandler;
// import eu.europa.esig.dss.tsl.alerts.handlers.log.LogTLSignatureErrorAlertHandler;
// import eu.europa.esig.dss.tsl.cache.CacheCleaner;
// import eu.europa.esig.dss.tsl.function.OfficialJournalSchemeInformationURI;
// import eu.europa.esig.dss.tsl.job.TLValidationJob;
// import eu.europa.esig.dss.tsl.sha2.Sha2FileCacheDataLoader;
// import eu.europa.esig.dss.tsl.source.LOTLSource;
// import eu.europa.esig.dss.tsl.sync.AcceptAllStrategy;
// import eu.europa.esig.dss.spi.validation.CommonCertificateVerifier;
// import eu.europa.esig.dss.spi.x509.aia.DefaultAIASource;
// import eu.europa.esig.dss.validation.SignedDocumentValidator;
// import java.io.File;
// import java.io.IOException;
// import java.util.Arrays;
// Should be externalized
private static final String LOTL_URL = "https://ec.europa.eu/tools/lotl/eu-lotl.xml";
private static final String OJ_URL = "https://eur-lex.europa.eu/legal-content/EN/TXT/?uri=uriserv:OJ.C_.2019.276.01.0001.01.ENG";
@Test
void test() {
CommonCertificateVerifier commonCertificateVerifier = new CommonCertificateVerifier();
TLValidationJob job = job();
TrustedListsCertificateSource trustedListsCertificateSource = new TrustedListsCertificateSource();
job.setTrustedListCertificateSource(trustedListsCertificateSource);
job.onlineRefresh();
commonCertificateVerifier.setTrustedCertSources(trustedListsCertificateSource);
commonCertificateVerifier.setCrlSource(new OnlineCRLSource());
commonCertificateVerifier.setOcspSource(new OnlineOCSPSource());
commonCertificateVerifier.setAIASource(new DefaultAIASource());
SignedDocumentValidator validator = SignedDocumentValidator.fromDocument(
new FileDocument("src/test/resources/signature-pool/signedXmlXadesB.xml"));
validator.setCertificateVerifier(commonCertificateVerifier);
validator.validateDocument();
}
public TLValidationJob job() {
TLValidationJob job = new TLValidationJob();
job.setOfflineDataLoader(offlineLoader());
job.setOnlineDataLoader(onlineLoader());
job.setTrustedListCertificateSource(trustedCertificateSource());
job.setSynchronizationStrategy(new AcceptAllStrategy());
job.setCacheCleaner(cacheCleaner());
LOTLSource europeanLOTL = europeanLOTL();
job.setListOfTrustedListSources(europeanLOTL);
job.setLOTLAlerts(Arrays.asList(ojUrlAlert(europeanLOTL), lotlLocationAlert(europeanLOTL)));
job.setTLAlerts(Arrays.asList(tlSigningAlert(), tlExpirationDetection()));
return job;
}
public TrustedListsCertificateSource trustedCertificateSource() {
return new TrustedListsCertificateSource();
}
public LOTLSource europeanLOTL() {
LOTLSource lotlSource = new LOTLSource();
lotlSource.setUrl(LOTL_URL);
lotlSource.setCertificateSource(officialJournalContentKeyStore());
lotlSource.setSigningCertificatesAnnouncementPredicate(new OfficialJournalSchemeInformationURI(OJ_URL));
lotlSource.setPivotSupport(true);
lotlSource.setTLVersions(Arrays.asList(5, 6));
return lotlSource;
}
public CertificateSource officialJournalContentKeyStore() {
try {
return new KeyStoreCertificateSource(new File("src/main/resources/keystore.p12"), "PKCS12", getPassword());
} catch (IOException e) {
throw new DSSException("Unable to load the keystore", e);
}
}
public DSSCacheFileLoader offlineLoader() {
FileCacheDataLoader offlineFileLoader = new FileCacheDataLoader();
offlineFileLoader.setCacheExpirationTime(-1); // negative value means cache never expires
offlineFileLoader.setDataLoader(new IgnoreDataLoader());
offlineFileLoader.setFileCacheDirectory(tlCacheDirectory());
return offlineFileLoader;
}
public DSSCacheFileLoader onlineLoader() {
FileCacheDataLoader onlineFileLoader = new FileCacheDataLoader();
onlineFileLoader.setCacheExpirationTime(-1); // control cache by Sha2FileCacheDataLoader
onlineFileLoader.setDataLoader(dataLoader());
onlineFileLoader.setFileCacheDirectory(tlCacheDirectory());
return Sha2FileCacheDataLoader.initSha2DailyUpdateDataLoader(onlineFileLoader);
}
public File tlCacheDirectory() {
File rootFolder = new File(System.getProperty("java.io.tmpdir"));
File tslCache = new File(rootFolder, "dss-tsl-loader");
if (tslCache.mkdirs()) {
LOG.info("TL Cache folder : {}", tslCache.getAbsolutePath());
}
return tslCache;
}
public CommonsDataLoader dataLoader() {
return new CommonsDataLoader();
}
public CacheCleaner cacheCleaner() {
CacheCleaner cacheCleaner = new CacheCleaner();
cacheCleaner.setCleanMemory(true);
cacheCleaner.setCleanFileSystem(true);
cacheCleaner.setDSSFileLoader(offlineLoader());
return cacheCleaner;
}
// Optionally : alerting.
// Recommended detections : OJUrlChangeDetection + LOTLLocationChangeDetection
public TLAlert tlSigningAlert() {
TLSignatureErrorDetection signingDetection = new TLSignatureErrorDetection();
LogTLSignatureErrorAlertHandler handler = new LogTLSignatureErrorAlertHandler();
return new TLAlert(signingDetection, handler);
}
public TLAlert tlExpirationDetection() {
TLExpirationDetection expirationDetection = new TLExpirationDetection();
LogTLExpirationAlertHandler handler = new LogTLExpirationAlertHandler();
return new TLAlert(expirationDetection, handler);
}
public LOTLAlert ojUrlAlert(LOTLSource source) {
OJUrlChangeDetection ojUrlDetection = new OJUrlChangeDetection(source);
LogOJUrlChangeAlertHandler handler = new LogOJUrlChangeAlertHandler();
return new LOTLAlert(ojUrlDetection, handler);
}
public LOTLAlert lotlLocationAlert(LOTLSource source) {
LOTLLocationChangeDetection lotlLocationDetection = new LOTLLocationChangeDetection(source);
LogLOTLLocationChangeAlertHandler handler = new LogLOTLLocationChangeAlertHandler();
return new LOTLAlert(lotlLocationDetection, handler);
}
11.1.13. The TL / LOTL refresh
The TL / LOTL loading in DSS works as below :
-
Download / parse / validate all LOTLSources from the configuration with/without pivot support (multi-threaded);
-
Analyze introduced changes and expired cache entries (new TL URLs, new signing certificates for a TL, etc.);
-
Create TLSources from the retrieved LOTLs;
-
Combine these TLSources with independent TLSources (from the configuration);
-
Download / parse / validate all TLs (multi-threaded);
-
If alerts are configured, test if an alert needs to be launched;
-
If the debug is enabled, print in the log the cache status;
-
Synchronize the
TrustedListCertificateSource; -
If the cache cleaner is configured, execute it;
-
If the debug is enabled, print in the log the cache status.
The refresh can be called with the offline or the online loader and run exactly the same code:
// import eu.europa.esig.dss.tsl.job.TLValidationJob;
TLValidationJob validationJob = new TLValidationJob();
// call with the Offline Loader (application initialization)
validationJob.offlineRefresh();
// call with the Online Loader (callable every day/hour in a cron)
validationJob.onlineRefresh();
11.1.13.1. Java Keystore Management
Generally (like in case of European LOTL) DSS downloads Trusted Lists by using the SSL protocol (for resources using HTTPS extension), that requires to have a certificate of a remote source in the Java trust store. The certificates have their own validity period and can expire. If a certificate is expired, it will be replaced on a server by a new one in order to support a secure SSL connection. The easiest way to know if your Java trust store is outdated and new certificates need to be added is to check your logs during a TLValidationJob update :
ERROR 14052 --- [pool-2-thread-30] e.e.e.dss.tsl.runnable.AbstractAnalysis : Unable to process GET call for url [https://sr.riik.ee/tsl/estonian-tsl.xml]. Reason : [PKIX path building failed: sun.security.provider.certpath.SunCertPathBuilderException: unable to find valid certification path to requested target]
The SunCertPathBuilderException means that the certificate establishing the secure connection is not trusted by your Java Virtual Machine. In order to add the certificate to the trust store, you need to do the following steps (the example is based on Windows OS and Google Chrome browser):
-
Open the failed URL in your browser. In our case it will be 'https://sr.riik.ee/tsl/estonian-tsl.xml' obtained from the logs.
-
Click on a lock icon next to the URL in the tab you just opened. It will open a window about the current connection status.
-
Click on 'Certificate' button to open the Certificate window.
-
Go to 'Details' tab and choose 'Copy to File…'.
-
Process the 'Certificate Export Wizard', by saving the certificate in one of '.CER' formats. Store the file in your file system. For us it will create a file 'ee.cer'.
-
Run 'Command Prompt' with administrator permissions (right click → 'Run As Administrator').
-
Execute the following line (ensure that 'keytool' is installed):
keytool -import -alias newCert -file pathToCert\ee.cer -keystore pathToJavaDirectory\lib\security\cacerts -storepass changeit
The default password for a Java keystore is changeit. Ensure that you have a default configuration, or use another password you have configured.
| In order to apply changes, the application using Java must be rebooted. |
After these steps the TLValidationJob will successfully download the target Trusted List (i.e. Estonian in our example).
| This described algorithm is not only one available solution, if you have difficulties with this, you can search in the Internet for another working for you solution. |
When using DSS-demonstrations, you may also set property tl.loader.trust.all=true to trust all SSL-certificates on Trusted Lists loading, in order to avoid manual configuration of the trusted store. Be aware, that this constraint will skip the SSL-certificate validation.
|
11.1.14. TLValidationJobSummary
The class TLValidationJobSummary contains all processed data about the download (time, error, etc.), the parsing (extracted information, parsing error, etc.) and the signature validation (signing certificate, signing time, etc.).
// import eu.europa.esig.dss.spi.tsl.TrustedListsCertificateSource;
// import eu.europa.esig.dss.tsl.job.TLValidationJob;
// import eu.europa.esig.dss.spi.tsl.TLValidationJobSummary;
// import eu.europa.esig.dss.spi.tsl.LOTLInfo;
// import eu.europa.esig.dss.spi.tsl.DownloadInfoRecord;
// import eu.europa.esig.dss.spi.tsl.ParsingInfoRecord;
// import eu.europa.esig.dss.spi.tsl.ValidationInfoRecord;
// import eu.europa.esig.dss.spi.tsl.TLInfo;
// import java.util.List;
TrustedListsCertificateSource trustedListCertificateSource = new TrustedListsCertificateSource();
TLValidationJob job = new TLValidationJob();
job.setTrustedListCertificateSource(trustedListCertificateSource);
// ... config & refresh ...
// A cache content summary can be computed on request
TLValidationJobSummary summary = job.getSummary();
// All information about processed LOTLSources
List<LOTLInfo> lotlInfos = summary.getLOTLInfos();
LOTLInfo lotlInfo = lotlInfos.get(0);
// All data about the download (last occurrence, cache status, error,...)
DownloadInfoRecord downloadCacheInfo = lotlInfo.getDownloadCacheInfo();
// All data about the parsing (date, extracted data, cache status,...)
ParsingInfoRecord parsingCacheInfo = lotlInfo.getParsingCacheInfo();
// All data about the signature validation (signing certificate, validation
// result, cache status,...)
ValidationInfoRecord validationCacheInfo = lotlInfo.getValidationCacheInfo();
// All information about processed TLSources (which are not linked to a
// LOTLSource)
List<TLInfo> otherTLInfos = summary.getOtherTLInfos();
// or the last update can be collected from the TrustedListsCertificateSource
TLValidationJobSummary lastSynchronizedSummary = trustedListCertificateSource.getSummary();
11.2. Validation policy for trusted lists
An eIDAS XML node linked to the status of the Trusted List is included in the DSS validation policy (see AdES validation constraints/policy for more information). The following elements are contained in that node:
-
TLFreshness: Given that TLs are too heavy to be downloaded at each validation, TLs are downloaded every few hours. However, it can happen that a download is not possible because the TL is not available or because there is a problem with the downloader on the signature validation algorithm side. For such situations, it is useful to display a message to indicate that the TL is not “fresh”. To achieve this, the TL freshness indicates that TLs were downloaded no later than the validation time minus the TL freshness time interval.
-
TLNotExpired: The TL might be expired in case of an attack consisting in replacing the current TL by an older one. Using an old TL might bring problems. The expired TL could for example contain Certificate Authorities that are not present in the current TL. Thus, an expired TL should lead to a warning during the validation.
-
TLWellSigned: If the signature of the TL is not valid, the TL should be discarded. A non-valid TL signature might indicate that the content of that TL is "fake" and should not be trusted.
-
TLVersion: If the version of the trusted list does not correspond to the version indicated in the validation policy, the validation process fails.
-
TLStructure: If the structure of the trusted list does not correspond to the definition and XSD of the Trusted List of the corresponding version, the validation of the check fails.
11.3. Using non-EU trusted lists
Non-EU trusted lists are supported by DSS. However, there are a few limitations:
-
Non-EU trusted lists shall have the same XML structure as EU TLs, i.e. they shall be compliant with the XSD schema.
-
There is no guarantee for a proper qualification determination as the non-EU TL shall also be compliant with EU regulations.
| Even though the ETSI TS 119 615 standard ([R14]) is EU-specific, the diagnostic data contains the necessary information for implementers to implement non-EU ETSI TS 119 615 status determination. |
11.3.1. Trust Service Equivalence Mapping
Starting from the version 5.11, DSS supports a trust service equivalence mapping, aiming to establish recognition rules between the local legal framework and a legal framework of a third-country for qualified trust services.
The two trust service equivalence mapping schemes are supported:
-
Mutual Recognition Agreement (MRA) as per Article 14 of the eIDAS Regulation ([R12]) - establishes that "trust services provided by trust service providers established in a third country shall be recognised as legally equivalent to qualified trust services provided by qualified trust service providers established in the Union where the trust services originating from the third country are recognised under an agreement concluded between the Union and the third country in question or an international organisation in accordance with Article 218 TFEU"; and
-
Trust service equivalence mapping to facilitate the validation of third countries advanced electronic signatures and advanced electronic seals in public services of voluntary Member States, in the context of Article 27(1) and Article 37(1) of the eIDAS Regulation ([R12]).
A Pilot for the International Compatibility of Trust Services based on the Mutual Recognition Agreement (as per Article 14 of eIDAS Regulation) can be found by the link.
To enable Trust Service Equivalence Mapping in DSS, the corresponding instance of LOTLSource supporting the MRA-equivalence scheme has to be configured and provided within TLValidationJob:
// Create LOTLSource supporting the trust service equivalence mapping
LOTLSource mraEnactedLOTLSource = new LOTLSource();
// Provide URL pointing to the LOTLSource location
mraEnactedLOTLSource.setUrl(ZZ_LOTL_URI);
// Set MRA Support in order to enable trust service equivalence mapping support
mraEnactedLOTLSource.setMraSupport(true);
// Provide keystore containing the certificate used to sign the LOTL
mraEnactedLOTLSource.setCertificateSource(lotlKeystore);
// Specify filter of Trusted Lists by the corresponding TSLType defined within the LOTL
// NOTE : by default "http://uri.etsi.org/TrstSvc/TrustedList/TSLType/EUgeneric" TSLType is used
mraEnactedLOTLSource.setTlPredicate(TLPredicateFactory.createPredicateWithCustomTSLType("http://uri.etsi.org/TrstSvc/TrustedList/TSLType/ZZlist"));
// Provide the LOTL to the TLValidationJob (may be used alone or with other LOTL/TLs, e.g. with EU LOTL)
tlValidationJob.setListOfTrustedListSources(euLOTL, mraEnactedLOTLSource);
11.4. Signing a trusted list
The standard ETSI TS 119 612 (cf. [R11]) specifies in its annex B the XML structure and the format of the signature (XAdES, enveloped signature, transformation, canonicalization, etc.).
To simplify the configuration for creation of conformant XML Trusted List signatures, DSS provides two classes:
-
TrustedListV5SignatureParametersBuilder- builds signature parameters for signing of an XML Trusted List version 5. This class creates a digital signature conformant to ETSI TS 119 612 V2.1.1 standard (withxades:SigningCertificatesigned property, identifying the signing-certificate). -
TrustedListV6SignatureParametersBuilder- builds signature parameters for signing of an XML Trusted List version 6. This class creates a digital signature conformant to ETSI EN 319 132-1 (cf. [R01]) (withxades:SigningCertificateV2signed property, identifying the signing-certificate).
Example below demonstrates a signature creation with the TrustedListV5SignatureParametersBuilder class for XML Trusted List version 5:
// import eu.europa.esig.dss.model.DSSDocument;
// import eu.europa.esig.dss.model.FileDocument;
// import eu.europa.esig.dss.model.SignatureValue;
// import eu.europa.esig.dss.model.ToBeSigned;
// import eu.europa.esig.dss.model.x509.CertificateToken;
// import eu.europa.esig.dss.token.DSSPrivateKeyEntry;
// import eu.europa.esig.dss.spi.validation.CommonCertificateVerifier;
// import eu.europa.esig.dss.xades.XAdESSignatureParameters;
// import eu.europa.esig.dss.xades.signature.XAdESService;
// import eu.europa.esig.dss.xades.tsl.TrustedListV5SignatureParametersBuilder;
DSSDocument trustedList = new FileDocument("src/main/resources/trusted-list.xml");
DSSPrivateKeyEntry privateKeyEntry = signingToken.getKeys().get(0);
CertificateToken signingCertificate = privateKeyEntry.getCertificate();
// This class creates the appropriated XAdESSignatureParameters object
// to sign an XML Trusted List of version 5.
// It handles the configuration complexity and creates a ready-to-be-used
// XAdESSignatureParameters with a correct configuration.
// NOTE: for signing of an XML Trusted List of version 6, please use
// TrustedListV6SignatureParametersBuilder class
TrustedListV5SignatureParametersBuilder builder = new TrustedListV5SignatureParametersBuilder(signingCertificate, trustedList);
// To verify the XML Trusted List has a valid structure, please use the method below
builder.assertConfigurationIsValid();
// Build the parameters for XML Trusted List signing
XAdESSignatureParameters parameters = builder.build();
XAdESService service = new XAdESService(new CommonCertificateVerifier());
ToBeSigned dataToSign = service.getDataToSign(trustedList, parameters);
SignatureValue signatureValue = signingToken.sign(dataToSign, parameters.getDigestAlgorithm(), privateKeyEntry);
DSSDocument signedTrustedList = service.signDocument(trustedList, parameters, signatureValue);
12. eIDAS
12.1. Overview of certificates
12.1.1. Qualified status of certificate
The qualification status determination is based on ETSI TS 119 615 standard (cf. [R14]), that requires extraction of information from a certificate (i.e. QcStatements, see [R28]) and from a Trusted List (under TSPService corresponding to the certificate).
For more information about how to verify a certificate qualification status using DSS, please see the section Validation of a certificate.
12.1.2. Type of certificate
A certificate can be for electronic signature, for electronic seal or for website authentication.
A qualified certificate shall comply with the eIDAS regulation [R12], for each type:
-
Qualified certificate for electronic signature - shall comply with Annex I "REQUIREMENTS FOR QUALIFIED CERTIFICATES FOR ELECTRONIC SIGNATURES" of eIDAS Regulation;
-
Qualified certificate for electronic seals - shall comply with Annex III "REQUIREMENTS FOR QUALIFIED CERTIFICATES FOR ELECTRONIC SEALS" of eIDAS Regulation;
-
Qualified certificate for web authentication - shall comply with Annex IV "REQUIREMENTS FOR QUALIFIED CERTIFICATES FOR WEBSITE AUTHENTICATION" of eIDAS Regulation;
The certificate type determination is based on ETSI TS 119 615 standard (cf. [R14]). The validation process takes into account the following factors but not limited to:
-
The certificate type defined in QcStatements (see [R28]). One of the following values is supported:
-
qc-type-esign(OID "0.4.0.1862.1.6.1") - identifies a certificate for a electronic signature; -
qc-type-eseal(OID "0.4.0.1862.1.6.2") - identifies a certificate for a electronic seal; -
qc-type-web(OID "0.4.0.1862.1.6.3") - identifies a certificate for a web authentication.
-
-
Information extracted from a TSP Service issued the certificate (from a Trusted List). The type of certificate may be 'overruled' based on the defined Qualifiers.
For more information about the validation process please see the ETSI TS 119 615 standard (cf. [R14]).
12.2. How certificate type and qualification are represented in DSS
12.2.1. Certificate Qualification determination
In order to determine a type and qualification of certificate, the CertificateVerifier can be used, provided the relevant information extracted from a Trusted List(s).
An example of a qualification data extraction for a certificate, can be found below:
// import eu.europa.esig.dss.enumerations.CertificateQualification;
// import eu.europa.esig.dss.enumerations.CertificateType;
// import eu.europa.esig.dss.service.http.commons.CommonsDataLoader;
// import eu.europa.esig.dss.service.http.commons.FileCacheDataLoader;
// import eu.europa.esig.dss.simplecertificatereport.SimpleCertificateReport;
// import eu.europa.esig.dss.spi.tsl.TrustedListsCertificateSource;
// import eu.europa.esig.dss.tsl.job.TLValidationJob;
// import eu.europa.esig.dss.tsl.source.TLSource;
// import eu.europa.esig.dss.validation.CertificateValidator;
// import eu.europa.esig.dss.spi.validation.CertificateVerifier;
// import eu.europa.esig.dss.spi.validation.CommonCertificateVerifier;
// import eu.europa.esig.dss.validation.reports.CertificateReports;
// import org.apache.hc.client5.http.ssl.TrustAllStrategy;
// Configure the internet access
CommonsDataLoader dataLoader = new CommonsDataLoader();
// We set an instance of TrustAllStrategy to rely on the Trusted Lists content
// instead of the JVM trust store.
dataLoader.setTrustStrategy(TrustAllStrategy.INSTANCE);
// Configure the TLValidationJob to load a qualification information from the corresponding LOTL/TL
TLValidationJob tlValidationJob = new TLValidationJob();
tlValidationJob.setOnlineDataLoader(new FileCacheDataLoader(dataLoader));
// Configure the relevant TrustedList
TLSource tlSource = new TLSource();
tlSource.setUrl("http://dss-test.lu");
tlValidationJob.setTrustedListSources(tlSource);
// Initialize the trusted list certificate source to fill with the information extracted from TLValidationJob
TrustedListsCertificateSource trustedListsCertificateSource = new TrustedListsCertificateSource();
tlValidationJob.setTrustedListCertificateSource(trustedListsCertificateSource);
// Update TLValidationJob
tlValidationJob.onlineRefresh();
// Thirdly, we need to configure the CertificateVerifier
CertificateVerifier cv = new CommonCertificateVerifier();
cv.setTrustedCertSources(trustedListsCertificateSource); // configured trusted list certificate source
cv.setAIASource(aiaSource); // configured AIA Access
cv.setOcspSource(ocspSource); // configured OCSP Access
cv.setCrlSource(crlSource); // configured CRL Access
// Create an instance of CertificateValidator for the SSL Certificate with the
// CertificateVerifier
CertificateValidator validator = CertificateValidator.fromCertificate(certificate);
validator.setCertificateVerifier(cv);
// Validate the certificate
CertificateReports reports = validator.validate();
SimpleCertificateReport simpleReport = reports.getSimpleReport();
// Extract the qualification information
CertificateQualification qualificationAtCertificateIssuance = simpleReport.getQualificationAtCertificateIssuance();
CertificateQualification qualificationAtValidationTime = simpleReport.getQualificationAtValidationTime();
// Extract the requested information about a certificate type and its qualification
CertificateType type = qualificationAtValidationTime.getType();
boolean isQualifiedCertificate = qualificationAtValidationTime.isQc();
boolean isQSCD = qualificationAtValidationTime.isQscd();
12.2.2. Qualified certificate for WebSite Authentication (QWAC)
Since version 6.4 DSS provides a support of the ETSI TS 119 411-5 [R32] standard, allowing validation of qualified certificates for website authentication (QWAC) as in amended Regulation 910/2014 [R12].
DSS supports validation of the following profiles, according to the standard:
-
1-QWAC;
-
2-QWAC.
For validation, a website URL should be provided to the QWACValidator class in order to establish whether the secure connection is supported by a QWAC.
// import eu.europa.esig.dss.simplecertificatereport.SimpleCertificateReport;
// import eu.europa.esig.dss.validation.qwac.QWACValidator;
// import eu.europa.esig.dss.validation.reports.CertificateReports;
// Instantiate QWAC Validator
QWACValidator qwacValidator = QWACValidator.fromUrl("https://www.microsec.hu");
// Provide DataLoader.
// If not set, NativeHTTPDataLoader will be used.
qwacValidator.setDataLoader(dataLoader);
// Set certificate verifier
qwacValidator.setCertificateVerifier(cv);
// Execute validation
CertificateReports reports = qwacValidator.validate();
SimpleCertificateReport simpleReport = reports.getSimpleReport();
// Read validation status
QWACProfile qwacProfile = simpleReport.getQWACProfile();
For configuration of the validation constraints related to a TLS certificate and/or TLS Certificate Binding signature, please see AdES validation constraints/policy. For validation of TLS certificates, the constraints provided within the <SignatureConstraints>/<BasicSignatureConstraints>/<SigningCertificate> element apply.
| The configuration of the validation checks applies exclusively to basic X.509 certificate or signature validation processes. The qualification checks enforced in the ETSI TS 119 615 [R14] and/or ETSI TS 119 411-5 [R32] are not configurable. |
It is also possible to validate a particular certificate as a TLS/SSL certificate "candidate" against a website URL, without requesting the actual TLS/SSL certificates from a URL connection, as shown in the example below:
// import eu.europa.esig.dss.model.x509.CertificateToken;
// import eu.europa.esig.dss.validation.qwac.QWACValidator;
// import eu.europa.esig.dss.validation.reports.CertificateReports;
qwacValidator = QWACValidator.fromUrlAndCertificate("http://nowina.lu", tlsCertificate);
// Configure as required
qwacValidator.setCertificateVerifier(cv);
reports = qwacValidator.validate();
| The aforementioned method may not work "out of the box" for 2-QWAC profile validation, that requires extraction of HTTP response headers and access to a TLS Certificate Binding signature. For validation of this profile with a provided certificate an additional configuration may be required, which is out of scope of this documentation. |
12.3. Overview of AdES signatures
12.3.1. Type of AdES
eIDAS Regulation (cf. [R12]) defines the following types of an electronic signature:
-
(simple) electronic signature - data in electronic form which is attached to or logically associated with other data in electronic form and which is used by the signatory to sign;
-
advanced electronic signature - an electronic signature which meets the requirements set out in Article 26 of eIDAS Regulation [R12];
-
qualified electronic signature - an advanced electronic signature that is created by a qualified electronic signature creation device, and which is based on a qualified certificate for electronic signatures.
12.3.2. Qualified status of AdES signature
To have a qualified status an electronic signature/seal shall satisfy the following requirements but not limited to:
-
the signing-certificate shall be qualified at the certificate’s issuance time;
-
the signing-certificate shall be qualified at the best-signature-time;
-
the signing-certificate shall have a type of for eSignature or for eSeal, respectively to the signature type;
-
the signature shall be created using Qualified Signature Creation Device (QSCD).
12.4. How signature type and qualification are represented in DSS
12.4.1. Signature Qualification determination
In order to determine a type and qualification of a signature, an instance of SignedDocumentValidator can be used, provided the relevant information is extracted from a Trusted List(s).
An example of a qualification data extraction for a signature, can be found below:
// import eu.europa.esig.dss.enumerations.SignatureQualification;
// import eu.europa.esig.dss.service.http.commons.CommonsDataLoader;
// import eu.europa.esig.dss.service.http.commons.FileCacheDataLoader;
// import eu.europa.esig.dss.simplereport.SimpleReport;
// import eu.europa.esig.dss.spi.tsl.TrustedListsCertificateSource;
// import eu.europa.esig.dss.tsl.job.TLValidationJob;
// import eu.europa.esig.dss.tsl.source.TLSource;
// import eu.europa.esig.dss.spi.validation.CertificateVerifier;
// import eu.europa.esig.dss.spi.validation.CommonCertificateVerifier;
// import eu.europa.esig.dss.validation.DocumentValidator;
// import eu.europa.esig.dss.validation.SignedDocumentValidator;
// import eu.europa.esig.dss.validation.reports.Reports;
// import org.apache.hc.client5.http.ssl.TrustAllStrategy;
// Configure the internet access
CommonsDataLoader dataLoader = new CommonsDataLoader();
// We set an instance of TrustAllStrategy to rely on the Trusted Lists content
// instead of the JVM trust store.
dataLoader.setTrustStrategy(TrustAllStrategy.INSTANCE);
// Configure the TLValidationJob to load a qualification information from the corresponding LOTL/TL
TLValidationJob tlValidationJob = new TLValidationJob();
tlValidationJob.setOnlineDataLoader(new FileCacheDataLoader(dataLoader));
// Configure the relevant TrustedList
TLSource tlSource = new TLSource();
tlSource.setUrl("http://dss-test.lu");
tlValidationJob.setTrustedListSources(tlSource);
// Initialize the trusted list certificate source to fill with the information extracted from TLValidationJob
TrustedListsCertificateSource trustedListsCertificateSource = new TrustedListsCertificateSource();
tlValidationJob.setTrustedListCertificateSource(trustedListsCertificateSource);
// Update TLValidationJob
tlValidationJob.onlineRefresh();
// No we need to configure the DocumentValidator
CertificateVerifier cv = new CommonCertificateVerifier();
cv.setTrustedCertSources(trustedListsCertificateSource); // configured trusted list certificate source
cv.setAIASource(aiaSource); // configured AIA Access
cv.setOcspSource(ocspSource); // configured OCSP Access
cv.setCrlSource(crlSource); // configured CRL Access
// Create an instance of SignedDocumentValidator
DocumentValidator validator = SignedDocumentValidator.fromDocument(signedDocument);
validator.setCertificateVerifier(cv);
// Validate the signature
Reports reports = validator.validateDocument();
SimpleReport simpleReport = reports.getSimpleReport();
// Extract the qualification information
SignatureQualification signatureQualification = simpleReport.getSignatureQualification(simpleReport.getFirstSignatureId());
12.5. Verifying the qualified status of timestamp
ETSI TS 119 615 ([R14]) specifies standardized procedures for the determination of the qualification of a timestamp. DSS is able to determine a qualification level of a timestamp if a relative information about TrustServiceProviders is provided to a certificate verifier (loaded automatically to a trusted certificate source with Configuration of TL validation job).
Three qualification levels are supported by DSS and can be obtained :
-
QTSA(issued from a granted trust service with TSA/QTST type at the timestamp production time); -
TSAany other from a known trust anchor; -
N/Afor others.
In order to determine a type and qualification of signature, an instance of DetachedTimestampValidator can be used for a detached CMS time-stamp verification, provided the relevant information extracted from a Trusted List(s).
For standalone time-stamps within different containers (e.g. PDF or ASiC) a corresponding instance of a TimestampValidator shall be used.
|
The following example verifies the qualification level of a timestamp:
// import eu.europa.esig.dss.service.http.commons.CommonsDataLoader;
// import eu.europa.esig.dss.service.http.commons.FileCacheDataLoader;
// import eu.europa.esig.dss.simplereport.SimpleReport;
// import eu.europa.esig.dss.spi.tsl.TrustedListsCertificateSource;
// import eu.europa.esig.dss.spi.validation.CertificateVerifier;
// import eu.europa.esig.dss.spi.validation.CommonCertificateVerifier;
// import eu.europa.esig.dss.tsl.job.TLValidationJob;
// import eu.europa.esig.dss.tsl.source.TLSource;
// import eu.europa.esig.dss.validation.DocumentValidator;
// import eu.europa.esig.dss.validation.reports.Reports;
// import eu.europa.esig.dss.validation.timestamp.DetachedTimestampValidator;
// import org.apache.hc.client5.http.ssl.TrustAllStrategy;
// Configure the internet access
CommonsDataLoader dataLoader = new CommonsDataLoader();
// We set an instance of TrustAllStrategy to rely on the Trusted Lists content
// instead of the JVM trust store.
dataLoader.setTrustStrategy(TrustAllStrategy.INSTANCE);
// Configure the TLValidationJob to load a qualification information from the corresponding LOTL/TL
TLValidationJob tlValidationJob = new TLValidationJob();
tlValidationJob.setOnlineDataLoader(new FileCacheDataLoader(dataLoader));
// Configure the relevant TrustedList
TLSource tlSource = new TLSource();
tlSource.setUrl("http://dss-test.lu");
tlValidationJob.setTrustedListSources(tlSource);
// Initialize the trusted list certificate source to fill with the information extracted from TLValidationJob
TrustedListsCertificateSource trustedListsCertificateSource = new TrustedListsCertificateSource();
tlValidationJob.setTrustedListCertificateSource(trustedListsCertificateSource);
// Update TLValidationJob
tlValidationJob.onlineRefresh();
// No we need to configure the DocumentValidator
CertificateVerifier cv = new CommonCertificateVerifier();
cv.setTrustedCertSources(trustedListsCertificateSource); // configured trusted list certificate source
cv.setAIASource(aiaSource); // configured AIA Access
cv.setOcspSource(ocspSource); // configured OCSP Access
cv.setCrlSource(crlSource); // configured CRL Access
// Create an instance of DetachedTimestampValidator
DocumentValidator validator = new DetachedTimestampValidator(timeStampDocument);
validator.setCertificateVerifier(cv);
// Validate the time-stamp
Reports reports = validator.validateDocument();
SimpleReport simpleReport = reports.getSimpleReport();
// Extract the qualification information
TimestampQualification timestampQualification = simpleReport.getTimestampQualification(simpleReport.getFirstTimestampId());
13. Webservices
DSS offers REST and SOAP web services.
The different webservices are :
-
Signature webservices (
dss-signature-soap/dss-signature-rest) and their clients: expose methods to allow signing and augmenting or counter-signing a signature from a client. -
Server-signing webservice (
dss-server-signing-soap/dss-server-signing-rest) and their clients: expose methods to retrieve keys from a server (PKCS#11, PKCS#12, HSM, etc.) and to sign the digest on the server side. -
Signature validation webservices (
dss-validation-soap/dss-validation-rest) and their clients: expose methods to allow signature validation, with an optional detached file and an optional validation policy. -
Certificate validation webservices (
dss-certificate-validation-soap/dss-certificate-validation-rest) and their clients: expose methods to allow certificate validation, with an optional provided certificate chain and custom validation time. -
Timestamp webservices (
dss-timestamp-remote-soap/dss-timestamp-remote-rest) and their clients: expose methods to allow remote timestamp creation, by providing digest value to be timestamped and a digest algorithm, used for the digest calculation.
The data structure in webservices is similar in both REST and SOAP modules.
The documentation will cover the REST calls. All the REST services present in DSS are compliant with OpenAPI Specification.
Additionally, we also provide a SOAP-UI and Postman samples in the dss-cookbook module for simplicity.
13.1. REST
13.1.1. REST signature service
This service is composed by two modules:
-
dss-signature-service-client- provides client interfaces for the REST webservices; -
dss-signature-service- contains REST webservices for signature creation, augmentation and document timestamping.
This service exposes several methods taking as input one or more document and having as output a signed data object (possibly a timestamped document):
import eu.europa.esig.dss.cookbook.example.CookbookTools;
import eu.europa.esig.dss.enumerations.DigestAlgorithm;
import eu.europa.esig.dss.enumerations.SignatureLevel;
import eu.europa.esig.dss.enumerations.SignaturePackaging;
import eu.europa.esig.dss.model.FileDocument;
import eu.europa.esig.dss.model.SignatureValue;
import eu.europa.esig.dss.token.DSSPrivateKeyEntry;
import eu.europa.esig.dss.token.SignatureTokenConnection;
import eu.europa.esig.dss.utils.Utils;
import eu.europa.esig.dss.ws.converter.DTOConverter;
import eu.europa.esig.dss.ws.dto.RemoteCertificate;
import eu.europa.esig.dss.ws.dto.RemoteDocument;
import eu.europa.esig.dss.ws.dto.SignatureValueDTO;
import eu.europa.esig.dss.ws.dto.ToBeSignedDTO;
import eu.europa.esig.dss.ws.signature.dto.DataToSignOneDocumentDTO;
import eu.europa.esig.dss.ws.signature.dto.ExtendDocumentDTO;
import eu.europa.esig.dss.ws.signature.dto.SignOneDocumentDTO;
import eu.europa.esig.dss.ws.signature.dto.TimestampOneDocumentDTO;
import eu.europa.esig.dss.ws.signature.dto.parameters.RemoteSignatureParameters;
import eu.europa.esig.dss.ws.signature.dto.parameters.RemoteTimestampParameters;
import eu.europa.esig.dss.ws.signature.rest.RestDocumentSignatureServiceImpl;
import eu.europa.esig.dss.ws.signature.rest.client.RestDocumentSignatureService;
import java.io.File;
public class RestSignatureServiceSnippet extends CookbookTools {
@SuppressWarnings("unused")
public void demo() throws Exception {
try (SignatureTokenConnection signingToken = getPkcs12Token()) {
DSSPrivateKeyEntry privateKey = signingToken.getKeys().get(0);
// Initialize the rest client
RestDocumentSignatureService restClient = new RestDocumentSignatureServiceImpl();
// Define RemoteSignatureParameters
RemoteSignatureParameters parameters = new RemoteSignatureParameters();
parameters.setSignatureLevel(SignatureLevel.PAdES_BASELINE_B);
parameters.setSigningCertificate(new RemoteCertificate(privateKey.getCertificate().getEncoded()));
parameters.setSignaturePackaging(SignaturePackaging.ENVELOPING);
parameters.setDigestAlgorithm(DigestAlgorithm.SHA256);
// Initialize a RemoteDocument object to be signed
FileDocument fileToSign = new FileDocument(new File("src/test/resources/sample.pdf"));
RemoteDocument toSignDocument = new RemoteDocument(Utils.toByteArray(fileToSign.openStream()), fileToSign.getName());
// Compute the digest to be signed
ToBeSignedDTO dataToSign = restClient.getDataToSign(new DataToSignOneDocumentDTO(toSignDocument, parameters));
// Create a SignOneDocumentDTO
SignatureValue signatureValue = signingToken.sign(DTOConverter.toToBeSigned(dataToSign), DigestAlgorithm.SHA256, privateKey);
SignOneDocumentDTO signDocument = new SignOneDocumentDTO(toSignDocument, parameters,
new SignatureValueDTO(signatureValue.getAlgorithm(), signatureValue.getValue()));
// Add the signature value to the document
RemoteDocument signedDocument = restClient.signDocument(signDocument);
// Define the extension parameters
RemoteSignatureParameters extendParameters = new RemoteSignatureParameters();
extendParameters.setSignatureLevel(SignatureLevel.PAdES_BASELINE_T);
// Extend the existing signature
RemoteDocument extendedDocument = restClient.extendDocument(new ExtendDocumentDTO(signedDocument, extendParameters));
// Define timestamp parameters
RemoteTimestampParameters remoteTimestampParameters = new RemoteTimestampParameters();
remoteTimestampParameters.setDigestAlgorithm(DigestAlgorithm.SHA256);
// Define a Timestamp document DTO
TimestampOneDocumentDTO timestampOneDocumentDTO = new TimestampOneDocumentDTO(extendedDocument, remoteTimestampParameters);
// Timestamp a provided document (available for PDF, ASiC-E and ASiC-S container formats)
RemoteDocument timestampedDocument = restClient.timestampDocument(timestampOneDocumentDTO);
}
}
}
13.1.1.1. Single document signing
A document signing assumes a signature creation in three (or four) consecutive steps (see Signature creation in DSS for more information). Two of the steps, namely "get data to sign" and "sign document" are available within the current module.
Below you can find examples for processing these steps when signing a single document.
13.1.1.2. Multiple document signing
Similarly to Single document signing, the service exposes methods which allow signing of multiple documents with one signature (format dependent).
13.1.1.3. Extend document
The method allows augmentation of an existing signature to a higher level.
Samples:
13.1.1.4. Timestamp document
The method allows timestamping of a provided document. Available for PDF, ASiC-E and ASiC-S container formats.
Samples:
13.1.1.5. Counter-signature
Similarly to Single document signing, the counter-signature creation requires execution of three (or four) consecutive steps, with the difference requiring a signed document to be provided as an input and Id of the signature to be counter-signed.
13.1.1.5.1. Get data to be counter-signed
This method returns the data to be signed in order to create a counter signature. The user should provide a document containing a signature to be counter-signed, id of the signature, and other parameters similarly to the method 'getDataToSign()'.
| The parameters in getDataToBeCounterSigned and counterSignSignature MUST be the same (especially the signing date). |
Samples:
13.1.1.6. Trusted List signing
Special methods have been exposed (since DSS 5.10) allowing to sign a Trusted List (TL) or a List of Trusted Lists (LOTL) using a simplified interface with a pre-configured set of parameters.
The key difference with Single document signing methods is the use of the RemoteTrustedListSignatureParameters object, containing a limited set of important parameters for TL-signature creation, instead of RemoteSignatureParameters object, containing a wide set of various parameters.
13.1.1.6.1. Get data to sign
The method allows retrieving the data to be signed. The user sends the Trusted List to be signed and the parameters (signing certificate, signing date, etc.).
| The parameters in getDataToSign and signDocument MUST be the same (especially the signing date). |
Samples:
13.1.1.7. PAdES with external CMS signing
Since version 5.12, DSS provides functionality for a PAdES signature creation using an external CMS signature provider (see PAdES using external CMS provider for more details).
Those services are also exposed in the corresponding REST/SOAP interfaces (see below).
13.1.1.7.1. Get message-digest
This method prepares a PDF signature revision and calculates message-digest based on its byte range.
Samples:
13.1.1.8. External CMS for PDF signature
For remote-signing solution, creating a CMS signature suitable for a PAdES-BASELINE format of a PDF signature creation, the webservice with the following methods may be exposed (see PAdES using external CMS provider for more details):
13.1.2. REST server signing service
This service also exposes some methods for server signing operations:
import eu.europa.esig.dss.enumerations.DigestAlgorithm;
import eu.europa.esig.dss.model.DSSDocument;
import eu.europa.esig.dss.model.InMemoryDocument;
import eu.europa.esig.dss.spi.DSSUtils;
import eu.europa.esig.dss.ws.dto.DigestDTO;
import eu.europa.esig.dss.ws.dto.SignatureValueDTO;
import eu.europa.esig.dss.ws.dto.ToBeSignedDTO;
import eu.europa.esig.dss.ws.server.signing.dto.RemoteKeyEntry;
import eu.europa.esig.dss.ws.server.signing.rest.RestSignatureTokenConnectionImpl;
import eu.europa.esig.dss.ws.server.signing.rest.client.RestSignatureTokenConnection;
import java.util.List;
public class RestServerSigningServiceSnippet {
@SuppressWarnings("unused")
public void demo() {
// Instantiate a RestSignatureTokenConnection
RestSignatureTokenConnection remoteToken = new RestSignatureTokenConnectionImpl();
// Retrieves available keys on server side
List<RemoteKeyEntry> keys = remoteToken.getKeys();
String alias = keys.get(0).getAlias();
// Retrieves a key on the server side by its alias
RemoteKeyEntry key = remoteToken.getKey(alias);
DSSDocument documentToSign = new InMemoryDocument("Hello world!".getBytes());
// Create a toBeSigned DTO
ToBeSignedDTO toBeSigned = new ToBeSignedDTO(DSSUtils.toByteArray(documentToSign));
// Signs the document with a given Digest Algorithm and alias for a key to use
// Signs the digest value with the given key
SignatureValueDTO signatureValue = remoteToken.sign(toBeSigned, DigestAlgorithm.SHA256, alias);
// Or alternatively we can sign the document by providing digest only
// Prepare digestDTO.
// NOTE: the used Digest algorithm must be the same!
DigestDTO digestDTO = new DigestDTO(DigestAlgorithm.SHA256, DSSUtils.digest(DigestAlgorithm.SHA256, documentToSign));
// Signs the digest
SignatureValueDTO signatureValueFromDigest = remoteToken.signDigest(digestDTO, alias);
}
}
13.1.2.1. Get keys
This method allows retrieving of all available keys on the server side (PKCS#11, PKCS#12, HSM, etc.). All keys will have an alias, a signing certificate and its chain. The alias will be used in following steps.
Samples:
13.1.2.4. Sign with Signature Algorithm
This method allows signing of given data with a server side certificate by enforcing the target Signature Algorithm.
Samples:
13.1.3. REST validation service
DSS provides also a module for documents validation.
import eu.europa.esig.dss.model.FileDocument;
import eu.europa.esig.dss.ws.converter.RemoteDocumentConverter;
import eu.europa.esig.dss.ws.dto.RemoteDocument;
import eu.europa.esig.dss.ws.validation.dto.DataToValidateDTO;
import eu.europa.esig.dss.ws.validation.dto.WSReportsDTO;
import eu.europa.esig.dss.ws.validation.rest.RestDocumentValidationServiceImpl;
import eu.europa.esig.dss.ws.validation.rest.client.RestDocumentValidationService;
import java.io.File;
public class RestValidationServiceSnippet {
@SuppressWarnings("unused")
public void demo() throws Exception {
// Initialize the rest client
RestDocumentValidationService validationService = new RestDocumentValidationServiceImpl();
// Initialize document to be validated
FileDocument signatureToValidate = new FileDocument(new File("src/test/resources/XAdESLTA.xml"));
RemoteDocument signedDocument = RemoteDocumentConverter.toRemoteDocument(signatureToValidate);
// Initialize original document file to be provided as detached content (optional)
FileDocument detachedFile = new FileDocument("src/test/resources/sample.xml");
RemoteDocument originalDocument = RemoteDocumentConverter.toRemoteDocument(detachedFile);
// Initialize XML validation policy to be used (optional, if not provided the default policy will be used)
FileDocument policyFile = new FileDocument("src/test/resources/policy.xml");
RemoteDocument policy = RemoteDocumentConverter.toRemoteDocument(policyFile);
// Create the object containing data to be validated
DataToValidateDTO toValidate = new DataToValidateDTO(signedDocument, originalDocument, policy);
// Validate the signature
WSReportsDTO result = validationService.validateSignature(toValidate);
}
}
13.1.4. REST certificate validation service
The certificate validation service is used for validation of a certificate with the respective certificate chain.
import eu.europa.esig.dss.model.x509.CertificateToken;
import eu.europa.esig.dss.spi.DSSUtils;
import eu.europa.esig.dss.ws.cert.validation.dto.CertificateReportsDTO;
import eu.europa.esig.dss.ws.cert.validation.dto.CertificateToValidateDTO;
import eu.europa.esig.dss.ws.cert.validation.rest.RestCertificateValidationServiceImpl;
import eu.europa.esig.dss.ws.cert.validation.rest.client.RestCertificateValidationService;
import eu.europa.esig.dss.ws.converter.RemoteCertificateConverter;
import eu.europa.esig.dss.ws.dto.RemoteCertificate;
import java.io.File;
import java.util.Arrays;
import java.util.Calendar;
import java.util.Date;
public class RestCertificateValidationServiceSnippet {
@SuppressWarnings("unused")
public void demo() throws Exception {
// Instantiate a rest certificate validation service
RestCertificateValidationService validationService = new RestCertificateValidationServiceImpl();
// Instantiate the certificate to be validated
CertificateToken certificateToken = DSSUtils.loadCertificate(new File("src/test/resources/CZ.cer"));
RemoteCertificate remoteCertificate = RemoteCertificateConverter.toRemoteCertificate(certificateToken);
// Instantiate certificate chain (optional, to be used when certificate chain cannot be obtained by AIA)
CertificateToken caCertificate = DSSUtils.loadCertificate(new File("src/test/resources/CA_CZ.cer"));
RemoteCertificate issuerRemoteCertificate = RemoteCertificateConverter.toRemoteCertificate(caCertificate);
CertificateToken rootCertificate = DSSUtils.loadCertificate(new File("src/test/resources/ROOT_CZ.cer"));
RemoteCertificate rootRemoteCertificate = RemoteCertificateConverter.toRemoteCertificate(rootCertificate);
// Define validation time (optional, if not defined the current time will be used)
Calendar calendar = Calendar.getInstance();
calendar.set(2018, 12, 31);
Date validationDate = calendar.getTime();
// Create objects containing parameters to be provided to the validation process
CertificateToValidateDTO certificateToValidateDTO = new CertificateToValidateDTO(
remoteCertificate, Arrays.asList(issuerRemoteCertificate, rootRemoteCertificate), validationDate);
// Validate the certificate
CertificateReportsDTO reportsDTO = validationService.validateCertificate(certificateToValidateDTO);
}
}
13.1.5. REST timestamp service
This service implements a timestamp creation.
import eu.europa.esig.dss.enumerations.DigestAlgorithm;
import eu.europa.esig.dss.spi.DSSUtils;
import eu.europa.esig.dss.ws.dto.DigestDTO;
import eu.europa.esig.dss.ws.timestamp.dto.TimestampResponseDTO;
import eu.europa.esig.dss.ws.timestamp.remote.rest.RestTimestampServiceImpl;
import eu.europa.esig.dss.ws.timestamp.remote.rest.client.RestTimestampService;
public class RestTimestampServiceSnippet {
@SuppressWarnings("unused")
public void demo() throws Exception {
// Initialize the rest client
RestTimestampService timestampService = new RestTimestampServiceImpl();
// Initialize data to be timestamped (e.g. a document)
byte[] contentToBeTimestamped = "Hello World!".getBytes();
// Apply hash-function on the data
byte[] digestValue = DSSUtils.digest(DigestAlgorithm.SHA256, contentToBeTimestamped);
// Create an object to be provided to the timestamping service
// NOTE: ensure that the same DigestAlgorithm is used in both method calls
DigestDTO digest = new DigestDTO(DigestAlgorithm.SHA256, digestValue);
// Timestamp the digest
TimestampResponseDTO timestampResponse = timestampService.getTimestampResponse(digest);
}
}
13.2. SOAP
The use of SOAP webServices is very similar to the REST implementation explained above. The main difference is the used implementation of the service. All methods, used parameters and output objects are aligned between both REST and SOAP implementations.
13.2.1. SOAP signature service
SOAP signature service’s client is initialized using SoapDocumentSignatureService class.
// import eu.europa.esig.dss.ws.signature.soap.SoapDocumentSignatureServiceImpl;
// import eu.europa.esig.dss.ws.signature.soap.client.SoapDocumentSignatureService;
// Initializes the SOAP client
SoapDocumentSignatureService soapClient = new SoapDocumentSignatureServiceImpl();
The use of the client is similar to REST signature service.
13.2.2. SOAP server signing service
SOAP server signing service’s client is initialized using SoapSignatureTokenConnection class.
// import eu.europa.esig.dss.ws.server.signing.soap.SoapSignatureTokenConnectionImpl;
// import eu.europa.esig.dss.ws.server.signing.soap.client.SoapSignatureTokenConnection;
// Instantiate a SoapSignatureTokenConnection
SoapSignatureTokenConnection remoteToken = new SoapSignatureTokenConnectionImpl();
The use of the client is similar to REST server signing service.
13.2.3. SOAP validation service
SOAP validation service’s client is initialized using SoapDocumentValidationService class.
// import eu.europa.esig.dss.ws.validation.soap.SoapDocumentValidationServiceImpl;
// import eu.europa.esig.dss.ws.validation.soap.client.SoapDocumentValidationService;
// Initialize the soap client
SoapDocumentValidationService validationService = new SoapDocumentValidationServiceImpl();
The use of the client is similar to REST validation service.
13.2.4. SOAP certificate validation service
SOAP validation service’s client is initialized using SoapCertificateValidationService class.
// import eu.europa.esig.dss.ws.cert.validation.soap.SoapCertificateValidationServiceImpl;
// import eu.europa.esig.dss.ws.cert.validation.soap.client.SoapCertificateValidationService;
// Instantiate a soap certificate validation service
SoapCertificateValidationService validationService = new SoapCertificateValidationServiceImpl();
The use of the client is similar to REST certificate validation service.
13.2.5. SOAP timestamp service
SOAP validation service’s client is initialized using SoapTimestampService class.
// import eu.europa.esig.dss.ws.timestamp.remote.soap.SoapTimestampServiceImpl;
// import eu.europa.esig.dss.ws.timestamp.remote.soap.client.SoapTimestampService;
// Initialize the soap client
SoapTimestampService timestampService = new SoapTimestampServiceImpl();
The use of the client is similar to REST timestamp service.
14. PKI Factory
Since version 5.13 DSS provides a possibility of building and managing a local PKI.
There are two modules provided within the scope of the framework:
-
dss-pki-factory- contains common interfaces for working with PKI entities, as well as classes for managing provision of validation data and time-stamps. -
dss-pki-factory-jaxb- represents an implementation ofdss-pki-factorymodule, providing a possibility to build a local PKI set-upm based on provided XML configuration.
14.1. Generic PKI Factory
Generic dss-pki-factory module provides the following interfaces and classes for working and managing the PKI:
-
CertEntity- represents a cryptographic unit linked to an X509 Certificate and a private key connection. -
CertEntityRepository- represents a connection to a local PKI infrastructure for accessing a correspondingCertEntity, revocation status information about a certificate and its issuer certificate. -
CertEntityRevocation- represents a DTO containing a revocation information data about a particular certificate token.
CertEntity and CertEntityRepository are interfaces and require an implementation to work with. By default, DSS provides a dss-pki-factory-jaxb module containing a JAXB implementation of the generic PKI factory. See JAXB PKI Factory for more details.
The module provides the following classes for distributing a validation data:
-
PKICRLSource- is an implementation of aCRLSourceinterface, providing a possibility to generate a CRL data for the givenCertificateTokeninput. The class provides revocation information for certificates from the givenCertEntityRepositorywith allowed CRL access option (i.e. having a CRL distribution point URL). The class can be configured to produce a revocation data with a certainthisUpdateand/ornextUpdatetimes or a signature algorithm. See below an example of class configuration and usage:
// import eu.europa.esig.dss.enumerations.CertificateStatus;
// import eu.europa.esig.dss.enumerations.DigestAlgorithm;
// import eu.europa.esig.dss.pki.model.CertEntityRepository;
// import eu.europa.esig.dss.pki.x509.revocation.crl.PKICRLSource;
// import eu.europa.esig.dss.spi.x509.revocation.crl.CRLToken;
// import java.util.Date;
// Initialize a CertEntityRepository
CertEntityRepository<?> repository = jaxbRepository;
// Instantiate PKI CRL Source with the provided repository
PKICRLSource crlSource = new PKICRLSource(repository);
// Configure DigestAlgorithm to be used on CRL generation
// Default: SHA512
crlSource.setDigestAlgorithm(DigestAlgorithm.SHA512);
// Configure thisUpdate
crlSource.setThisUpdate(new Date());
// Configure nextUpdate
crlSource.setNextUpdate(nextUpdate);
// Get revocation for caCertificate, with rootCertificate is an issuer of caCertificate and issuer of CRL
CRLToken crlToken = crlSource.getRevocationToken(caCertificate, rootCertificate);
-
PKIOCSPSource- is an implementation of anOCSPSourceinterface, providing a possibility to generate an OCSP response for the givenCertificateTokeninput. The class provides revocation information for certificates from the givenCertEntityRepositorywith allowed OCSP access option (i.e. having an OCSP access point URL). The class can be configured to produce a revocation data with a certainproducedAt,thisUpdateand/ornextUpdatetimes or a signature algorithm. See below an example of class configuration and usage:
// import eu.europa.esig.dss.enumerations.CertificateStatus;
// import eu.europa.esig.dss.enumerations.DigestAlgorithm;
// import eu.europa.esig.dss.pki.model.CertEntityRepository;
// import eu.europa.esig.dss.pki.x509.revocation.ocsp.PKIOCSPSource;
// import eu.europa.esig.dss.spi.x509.revocation.ocsp.OCSPToken;
// import java.util.Date;
// Instantiate PKI OCSP Source with the provided repository
PKIOCSPSource ocspSource = new PKIOCSPSource(repository);
// (Optional) Provide a delegated OCSP responder
// If not defined, the issuer of target certificate will be used as an OCSP responder certificate
ocspSource.setOcspResponder(ocspResponder);
// Configure DigestAlgorithm to be used on OCSP generation
// Default: SHA512
ocspSource.setDigestAlgorithm(DigestAlgorithm.SHA512);
// Configure thisUpdate
ocspSource.setThisUpdate(new Date());
// Configure producedAt
ocspSource.setProducedAtTime(new Date());
// Configure nextUpdate
ocspSource.setNextUpdate(nextUpdate);
// Defines a way the ResponderID will be defined within OCSP response (by SKI or Name)
// Default: TRUE (ResponderID is defined by SKI)
ocspSource.setResponderIdByKey(true);
// Get revocation for userCertificate, with caCertificate is an issuer of userCertificate
OCSPToken ocspToken = ocspSource.getRevocationToken(userCertificate, caCertificate);
-
PKIDelegatedOCSPSource- is an extension ofPKIOCSPSourceallowing to delegate OCSP issuing to a different certificate token, than the certificate’s direct issuer. Configuration of the class is similar toPKIOCSPSource. See below an example of class configuration and usage:
// import eu.europa.esig.dss.pki.x509.revocation.ocsp.PKIDelegatedOCSPSource;;
// import eu.europa.esig.dss.spi.x509.revocation.ocsp.OCSPToken;
// Instantiate PKI OCSP Source with the provided repository
PKIDelegatedOCSPSource delegatedOCSPSource = new PKIDelegatedOCSPSource(repository);
// Provide a map between CA certificates and their delegated OCSP responders
delegatedOCSPSource.setOcspResponders(delegatedOCSPRespondersMap);
// .. configure
// Get revocation for userCertificate, with caCertificate is an issuer of userCertificate
OCSPToken delegatedOCSPToken = delegatedOCSPSource.getRevocationToken(userCertificate, caCertificate);
-
PKIAIASource- is an implementation of anAIASourceallowing to extract a given certificate’s certificate chain or an issuer. See below an example of class configuration and usage:
// import eu.europa.esig.dss.model.x509.CertificateToken;
// import eu.europa.esig.dss.pki.x509.aia.PKIAIASource;
// Instantiate PKI AIA Source with the provided repository
PKIAIASource aiaSource = new PKIAIASource(repository);
// Sets whether a complete certificate chain should be returned by AIA request. If FALSE, returns only the certificate's issuer.
// Default: TRUE (returns a complete certificate chain)
aiaSource.setCompleteCertificateChain(true);
// Get the certificate issuer for the given certificate token
Set<CertificateToken> certificateTokens = aiaSource.getCertificatesByAIA(userCertificate);
DSS also provides a class for a time-stamp creation using a local PKI. To generate a time-stamp token you may use the PKITSPSource class, which extends the KeyEntityTSPSource class and therefore benefits from all its available configuration (see KeyEntity TSP source for more detail). See below an example of class usage:
// Extract the corresponding TSA CertEntity to issue a time-stamp from the repository
JAXBCertEntity tsaCertEntity = repository.getCertEntityBySubject("good-tsa");
// Instantiate PKITSPSource by providing the TSA CertEntity
PKITSPSource pkiTspSource = new PKITSPSource(tsaCertEntity);
// Provide a TSA Policy OID (Mandatory)
pkiTspSource.setTsaPolicy("1.2.3.4");
final DigestAlgorithm digestAlgorithm = DigestAlgorithm.SHA256;
final byte[] toDigest = "Hello world".getBytes(StandardCharsets.UTF_8);
final byte[] digestValue = DSSUtils.digest(digestAlgorithm, toDigest);
// DSS will request the tsp sources (one by one) until getting a valid token.
// If none of them succeeds, a DSSException is thrown.
final TimestampBinary timestampBinary = pkiTspSource.getTimeStampResponse(digestAlgorithm, digestValue);
14.2. JAXB PKI Factory
JAXB PKI Factory is a default implementation of a Generic PKI Factory module, provided within the DSS framework for a test PKI creation.
The JAXB PKI Factory provides a possibility to generate a complete PKI repository from the provided XML configuration. The XML containing certificates to be created should be conformant to the XSD schema. Examples of JAXB PKI configuration can be found by the link.
An example of a JAXB PKI generation can be found below:
// import eu.europa.esig.dss.pki.jaxb.builder.JAXBCertEntityBuilder;
// import eu.europa.esig.dss.pki.jaxb.model.JAXBCertEntity;
// import eu.europa.esig.dss.pki.jaxb.model.JAXBCertEntityRepository;
// import java.io.File;
// import java.util.List;
// Instantiate repository to contain the information about PKI
JAXBCertEntityRepository jaxbRepository = new JAXBCertEntityRepository();
// Load an XML file containing PKI configuration
File pkiFile = new File("src/test/resources/pki/good-pki.xml");
// Init a JAXBPKILoader to load PKI from XML file
JAXBPKILoader builder = new JAXBPKILoader();
// Initialize a content of the PKI from XML file and load created entries to the repository
builder.persistPKI(jaxbRepository, pkiFile);
// ... more than one XML file can be loaded within a repository
// After you can work with the data inside the repository
List<JAXBCertEntity> certEntities = jaxbRepository.getAll();
It is also possible to modify the PKI entries dynamically, for instance, add a new certificate or revoke a certificate. See below an example of adding a new certificate to the generated earlier PKI repository:
// import eu.europa.esig.dss.enumerations.EncryptionAlgorithm;
// import eu.europa.esig.dss.enumerations.SignatureAlgorithm;
// import eu.europa.esig.dss.model.x509.CertificateToken;
// import eu.europa.esig.dss.pki.jaxb.builder.JAXBCertEntityBuilder;
// import eu.europa.esig.dss.pki.jaxb.builder.KeyPairBuilder;
// import eu.europa.esig.dss.pki.jaxb.builder.X500NameBuilder;
// import eu.europa.esig.dss.pki.jaxb.builder.X509CertificateBuilder;
// import eu.europa.esig.dss.pki.jaxb.model.JAXBCertEntity;
// import org.bouncycastle.asn1.x500.X500Name;
// import java.math.BigInteger;
// import java.security.KeyPair;
// Builds a Subject name for the certificate
X500Name x500Name = new X500NameBuilder()
.commonName("new-good-user").organisation("Nowina Solutions").country("LU")
.build();
// Generate a key pair
KeyPair keyPair = new KeyPairBuilder(EncryptionAlgorithm.RSA, 2048).build();
// Extract an issuer entity from the current repository
JAXBCertEntity goodCa = repository.getCertEntityBySubject("good-ca");
// Generate a certificate token
CertificateToken certificateToken = new X509CertificateBuilder()
.subject(x500Name, BigInteger.valueOf(101), keyPair.getPublic())
.issuer(goodCa.getCertificateToken(),
new KeyPair(goodCa.getPublicKey(), goodCa.getPrivateKey()),
SignatureAlgorithm.RSA_SHA256)
.notBefore(notBefore).notAfter(notAfter)
// provide additional configuration when needed
.build();
// Build the CertEntity
JAXBCertEntity certEntity = new JAXBCertEntityBuilder()
.setCertificateToken(certificateToken).setPrivateKey(keyPair.getPrivate())
.setIssuer(goodCa)
.build();
// Add the generated CertEntity to the repository
repository.save(certEntity);
// The created CertEntity is now a part of the PKI and can be accessed from the repository
JAXBCertEntity newGoodUser = repository.getCertEntityBySubject("new-good-user");
15. Internationalization (i18n)
15.1. Language of reports
DSS provides a module allowing changing a language for generated reports.
| Internationalization module supports translation of only validation process messages. |
A target language of the report can be set with the following code:
// import eu.europa.esig.dss.validation.SignedDocumentValidator;
// import java.util.Locale;
SignedDocumentValidator validator = SignedDocumentValidator.fromDocument(signedDocument);
// A target Locale must be defined for the validator
validator.setLocale(Locale.FRENCH); // for French language
In case if no language is specified, the framework will use a default Locale obtained from OS on a running machine. If a requested language is not found, a default translation will be used.
As a default configuration DSS provides English translation.
In order to provide a custom translation, a new file must be created inside src\main\resources directory of your project with a name followed by one of the patterns:
dss-messages_XX.properties or
dss-messages_XX_YY.properties, where:
-
XX - an abbreviation of a target language;
-
YY - a country code.
For example, for a French language a file with a name dss-messages_fr.properties should be created, or dss-messages_fr_FR.properties to use it only in France local.
16. Exceptions
This section provides an overview of runtime Exceptions which are being thrown by various modules of DSS framework.
The following Exceptions can be obtained by the upper level:
-
NullPointerExceptionis thrown when a mandatory parameter has not been provided by the end-user to the method/process, requiring the property; -
IllegalArgumentExceptionis thrown when a configuration of input parameters is not valid for the called method or some parameters cannot be used together (e.g. on a signature creation); -
IllegalInputExceptionis thrown when a provided input document is not valid for the requested process and/or the configuration of parameters is not applicable for the given document; -
UnsupportedOperationExceptionis thrown when a method is not implemented or its usage with the requested parameters is not (yet) supported; -
IllegalStateExceptionis thrown when the requested method cannot be performed at the current method (e.g. another method shall be executed before); -
DSSExceptionis thrown in case of an error obtained during the internal DSS process (e.g. data conversion, CRL/OCSP parsing, etc.); -
DSSExternalResourceExceptionis thrown if an error occurs during a remote source request (AIA, CRL, OCSP requests, etc.); -
DSSRemoteServiceExceptionis thrown in case of a request/response error within REST and SOAP; -
SecurityConfigurationExceptionis thrown in case of invalid configuration of security features (see XML securities).
17. Privacy
17.1. Use of digested documents
Digested documents can be used during signature creation instead of the original documents to keep the latter private. In that case, the signature is created in a detached way, using the digest of the original document only.
Refer to section Representation of documents in DSS for more information on digested documents, section Signature packaging for information on the detached packaging of signatures and section Detached signature based on digested document for code illustrations.
17.2. Original document in the Data To Be Signed
The data to be signed (DTBS) for CAdES, XAdES and PAdES does not contain the original document on which the signature value is computed. JAdES DTBS however, when not the DTBS of a detached JAdES signature making use of the ObjectIdByURIHash referencing mechanism, does contain the whole original content.
17.3. Private information in logs
Five log levels are used in DSS:
-
ERROR - is used for the most critical issues, interrupting a normal process workflow (encoding issues, not processable signed attributes, etc.).
-
WARN - is used to indicate problems occurred during an executed process. Such issue does not stop or invalidate the process explicitly, but can have an impact on the final output.
-
INFO - returns important or useful information to the logs.
-
DEBUG - is used to print extended information, such as token binaries, attribute values, etc.
-
TRACE - is used to indicate the currently performing methods and state of objects.
When setting a log execution level to ERROR, WARN or INFO levels, no private information will be print to the log file. However, DEBUG and TRACE might potentially contain private information, as they display more information, including the source binaries of tokens.
Since the logs are hardcoded it is not possible to modify the behavior.
Therefore, to avoid disclosing private information, users should not use the DEBUG and TRACE levels. It is also not recommended using these two levels in the production.
For example, when an error occurs on a certificate reading, DSS only WARN users that an error occurred. However, if the log level is set to DEBUG on the user’s side, the binaries of the failed certificate are printed.
Sometimes, DSS uses mixing rules for logging, such as it displays more information within a WARN or INFO level when DEBUG level is enabled.
17.4. Client-side signature creation with server-side remote key activation
With DSS, it is possible to sign a document without needing to send it to the signing server. This is useful for users who do not want signing servers to have access to the information contained in their documents. Such a process is possible because DSS decomposes the signature of a document in three or four atomic steps. See section Signature creation in 3 stateless methods and Signature creation in 4 stateless methods for an extensive description of these steps.
-
The first step is performed by the client and consists in the computation of the data to be signed (DTBS).
-
For the XAdES, CAdES and PAdES formats, the client can optionally compute the digest of the DTBS (DTBSR). For JAdES the client should compute the digest of the DTBS to "hide" the content of the original document, given that the DTBS of this format (usually) contains the whole original content. The client sends the DTBS or the DTBSR to the server.
-
Then, the server computes the signature value by encrypting the DTBSR (or hashing the DTBS and encrypting the resulting DTBSR in one go) using the private key. The server sends the signature value back to the client.
-
The last step takes place at the client-side. The client adds the signature value to the appropriate field.
The following schema illustrates the different steps
For code illustrations of the different steps, refer to the Client-side signature creation with server-side remote key activation section in the Annex.
18. Advanced DSS java concepts
18.1. ServiceLoader
DSS incorporates modules that are loaded in the run time based on the chosen configuration and the input data via a ServiceLoader. This provides a flexibility for an end-user to work only with selected modules and a possibility to expand DSS with custom implementations.
In order to provide a chosen implementation(s) to ServiceLoader, a file listing all the desired implementations should be created in the resource directory META-INF/services with a name matching the implemented interface. When merging sources (e.g. creating a Fat JAR module), the files can be lost/overwritten, and should be configured manually (all the required implementations shall be listed).
It is also possible to customize the order of the used implementation, but creating a corresponding file in META-INF/services directory within your project.
| If a DSS module(s) implementing a required interface(s) is added to your project’s dependency list, the implementation shall be loaded automatically. |
The following modules are provided with independent implementations:
-
DSS Utils;
-
DSS CRL Parser;
-
DSS PAdES.
| At least one implementation shall be chosen. |
18.1.1. DSS Utils
The module dss-utils offers an interface with utility methods to operate on String, Collection, I/O, etc. DSS framework provides two different implementations with the same behaviour :
-
dss-utils-apache-commons: this module uses Apache Commons libraries (commons-lang3, commons-collection4, commons-io and commons-codec); -
dss-utils-google-guava: this module uses Google Guava (recommended on Android).
If your integration includes dss-utils, you will need to select an implementation. For example, to choose the dss-utils-apache-commons implementation within a Maven project you need to define the following:
<dependency>
<groupId>eu.europa.ec.joinup.sd-dss</groupId>
<artifactId>dss-utils-apache-commons</artifactId>
</dependency>
18.1.2. DSS CRL Parser
DSS contains two ways to parse/validate a CRL and to retrieve revocation data. An alternative to the X509CRL java object was developed to face memory issues in case of large CRLs. The X509CRL object fully loads the CRL in memory and can cause OutOfMemoryError.
-
dss-crl-parser-x509crl: this module uses theX509CRLjava object. -
dss-crl-parser-streams: this module offers an alternative with a CRL streaming.
If your integration requires dss-crl-parser, you will need to choose your implementation. For example, to choose the dss-crl-parser-streams implementation within a Maven project you need to define the following:
<dependency>
<groupId>eu.europa.ec.joinup.sd-dss</groupId>
<artifactId>dss-crl-parser-stream</artifactId>
</dependency>
18.1.3. DSS CMS
Starting from the version 6.3, DSS provides two implementations for handling of a Cryptographic Message Syntax (CMS) (RFC 5652, cf. [R31]) object. The modules define a logic on how the CMS signature objects are created, augmented and validated.
The interfaces and common utility classes are present within the dss-cms module. The available implementations are:
-
dss-cms-object: contains a classic implementation for processing of a CMS signature, used in previous versions of DSS, based onCMSSignedDataprocessing. -
dss-cms-stream: provides an experimental implementation for processing of CMS signatures based on streams.
One of the two implementations shall be added to the list of dependencies in order to perform a successful execution of some other DSS modules. The choice of the implementation impacts processing within dss-cades, dss-pades-* and dss-asic-cades modules.
For instance, the dss-cms-object implementation may be added as below within a pom.xml file of your project:
<dependency>
<groupId>eu.europa.ec.joinup.sd-dss</groupId>
<artifactId>dss-cms-object</artifactId>
</dependency>
18.1.3.1. DSS CMS Object
This module operates with the org.bouncycastle.cms.CMSSignedData object and provides a complete functionality for working with CMS or CAdES signatures. As CMSSignedData object loads the data in memory, the implementation limits the possible size of an original document and/or a CMS signature, and can cause OutOfMemoryError. The implementation creates CMS signatures in a DL encoded format and keeps the original encoding of a CMS on augmentation.
18.1.3.2. DSS CMS Stream
The implementation does not require loading of the encapsulated content, thus allowing signing of large files (e.g. bigger than 2GB), as well as validation of large CMS documents. The implementation creates CMS signatures in a BER format (due to computing the CMS content "on the fly" without knowing final document size), as well as modifies the encoding of CMS signature to the BER format on the augmentation, regardless of the provided original encoding (i.e. BER or DER).
The dss-cms-stream implementation does not support augmentation of signatures containing a legacy id-aa-ets-archiveTimestampV2 (OID: 1.2.840.113549.1.9.16.2.48) unsigned property due to inability to keep the original encoding of CMS signatures on extension, which is required for the given archive timestamp type validation.
|
In order to allow signing and/or augmentation of CAdES signatures encapsulating the original documents of a large size (e.g. more than 2GB), the DSS Resources Handler should be configured within a CAdESService to switch processing from the default in-memory handling. An example of a configuration can be found below:
// import eu.europa.esig.dss.cades.CAdESSignatureParameters;
// import eu.europa.esig.dss.cades.signature.CAdESService;
// import eu.europa.esig.dss.enumerations.SignatureLevel;
// import eu.europa.esig.dss.model.DSSDocument;
// import eu.europa.esig.dss.model.SignatureValue;
// import eu.europa.esig.dss.model.ToBeSigned;
// import eu.europa.esig.dss.signature.resources.TempFileResourcesHandlerBuilder;
// import eu.europa.esig.dss.spi.validation.CommonCertificateVerifier;
// Preparing parameters for the CAdES signature
CAdESSignatureParameters parameters = new CAdESSignatureParameters();
parameters.setSignatureLevel(SignatureLevel.CAdES_BASELINE_B);
parameters.setSignaturePackaging(SignaturePackaging.ENVELOPING);
parameters.setSigningCertificate(privateKey.getCertificate());
parameters.setCertificateChain(privateKey.getCertificateChain());
// Create CAdESService for signature
CAdESService service = new CAdESService(new CommonCertificateVerifier());
// Set a TempFileResourcesHandlerBuilder, forcing the signature creation process to
// work with temporary files. It means that the produced DSSDocument after
// the signDocument() method will be represented by a FileDocument object, pointing to
// a real file within the file system.
TempFileResourcesHandlerBuilder tempFileResourcesHandlerBuilder = new TempFileResourcesHandlerBuilder();
// Provide to the CAdESService
service.setResourcesHandlerBuilder(tempFileResourcesHandlerBuilder);
// Get the SignedInfo segment that need to be signed.
ToBeSigned dataToSign = service.getDataToSign(toSignDocument, parameters);
// Sign the Data To Be Signed
SignatureValue signatureValue = signingToken.sign(dataToSign, parameters.getDigestAlgorithm(), privateKey);
// Sign document using the obtained SignatureValue.
// As we used TempFileResourcesHandlerBuilder, the produced document will point to
// a File within a local file system.
DSSDocument signedDocument = service.signDocument(toSignDocument, parameters, signatureValue);
// After signature has been made, it could be a good idea to clear the builder,
// which will remove the temporary files created during the signing operation.
// Please note, that you should preserve the files you need before clearing
// the builder, such as the signedDocument obtained from the #signDocument()
// method. You may use the method #save() in order to store the file within
// a preferred location.
signedDocument.save(signedFileDestination);
// And clear the builder, which will result in removing of all temporary files.
tempFileResourcesHandlerBuilder.clear();
The implementation dss-cms-stream is experimental. While it may provide a better performance as well as a possibility of large documents signing and validation, we advise implementers to carefully evaluate the produced results before switching to this implementation.
|
18.1.4. DSS PAdES
DSS allows generation, augmentation and validation of PAdES signatures with two different frameworks: PDFBox and OpenPDF (fork of iText). The dss-pades module only contains the common code and requires an underlying implementation :
-
dss-pades-pdfbox: PAdES implementation based on Apache PDFBox. Supports drawing of custom text, images, as well as text+image, in a signature field. -
dss-pades-openpdf: PAdES implementation based on OpenPDF (fork of iText). Supports drawing of custom text OR images in a signature field.
DSS permits to override the visible signature generation with these interfaces:
-
eu.europa.esig.dss.pdf.IPdfObjFactory; -
eu.europa.esig.dss.pdf.visible.SignatureDrawerFactory(selects theSignatureDrawerdepending on theSignatureImageParameterscontent); -
eu.europa.esig.dss.pdf.visible.SignatureDrawer.
A new instance of the IPdfObjFactory can be created with its own SignatureDrawerFactory and injected in the padesService.setPdfObjFactory(IPdfObjFactory). By default, DSS uses an instance of ServiceLoaderPdfObjFactory. This instance checks for any registered implementation in the classpath with the ServiceLoader (potentially a service from dss-pades-pdfbox, dss-pades-openpdf or your own(s)).
18.1.4.1. DSS PDFBox
DSS allows switching between two implementations of the PDFBox framework: default (original) and native.
-
Native Drawer: A native implementation of PDFBox Drawer, allowing a user to add a vector text, image or combination of text and image to a visible signature field. The native implementation embeds the provided custom text to the inner PDF structure, that makes the text selectable and searchable, but also clearer and smoother in comparison with the raster implementation.
-
Default Drawer: The original drawer implemented on the PDFBox framework, supports displaying of custom text, images, but also text and image combination in a signature field. The implementation does not include the provided custom text to the inner PDF structure, instead of it, the drawer creates an image representation of the provided text, which is added to the signature field (i.e. the text is not selectable and not searchable).
By default, DSS uses the "Native Drawer" as the PDFBox implementation. In order to switch the implementation, that allowed at runtime, you have to set a new instance for PdfObjFactory as following:
service.setPdfObjFactory(new PdfBoxNativeObjectFactory());
Or create a new file META-INF/services/eu.europa.esig.dss.pdf.IPdfObjFactory within project’s resources, defining the desired implementation (see ServiceLoader for more information).
18.1.4.2. DSS OpenPDF
This implementation is based on the OpenPDF framework. DSS provides two drawers using the implementation:
-
TextOnlySignatureDrawer- to draw a vector text information within a signature field. The text information is selectable and searchable. -
ImageOnlySignatureDrawer- to draw an image within a signature field.
| DSS provides a limited support of OpenPDF framework, therefore not all features are supported (e.g. text+image drawing). |
18.1.5. MimeType
With a help of ServiceLoader, DSS provides a possibility of creation custom mimetype values in addition to the default enumerations defined within MimeTypeEnum class.
In case a support of new mimetype(s) or file extension(s) is required, a new class defining the new values shall be created implementing the MimeType interface and an implementation of MimeTypeLoader handling the logic of new values processing.
See an example of a class mimetypes implementation below:
import eu.europa.esig.dss.enumerations.MimeType;
import eu.europa.esig.dss.enumerations.MimeTypeLoader;
public class CustomMimeTypeLoader implements MimeTypeLoader {
@Override
public MimeType fromMimeTypeString(String mimeTypeString) {
for (CustomMimeType mimeType : CustomMimeType.values()) {
if (mimeTypeString.equalsIgnoreCase(mimeType.mimeTypeString)) {
return mimeType;
}
}
return null;
}
@Override
public MimeType fromFileExtension(String fileExtension) {
for (CustomMimeType mimeType : CustomMimeType.values()) {
for (String extension : mimeType.extensions) {
if (fileExtension.equalsIgnoreCase(extension)) {
return mimeType;
}
}
}
return null;
}
public enum CustomMimeType implements MimeType {
CER("application/pkix-cert", "cer", "crt", "p7c"),
CSS("text/css", "css"),
JPEG("image/jpeg", "jpeg"),
WEBM("audio/webm", "webm");
private final String mimeTypeString;
private final String[] extensions;
CustomMimeType(final String mimeTypeString, final String... extensions) {
this.mimeTypeString = mimeTypeString;
this.extensions = extensions;
}
@Override
public String getMimeTypeString() {
return mimeTypeString;
}
@Override
public String getExtension() {
if (extensions != null && extensions.length > 0) {
return extensions[0];
}
return null;
}
}
}
In order to make the class accessible by ServiceLoader and visible for DSS, a new file with name eu.europa.esig.dss.enumerations.MimeTypeLoader shall be created within META-INF/services directory of your project containing the name of the MimeTypeLoader implementation:
eu.europa.esig.dss.cookbook.example.CustomMimeTypeLoader
This will load firstly the created class (CustomMimeTypeLoader.java) and after other available implementations (i.e. MimeTypeEnumLoader with default mimetypes).
18.1.6. Validation Policy and Cryptographic Suite
Starting from version 6.3, DSS uses a ServiceLoader to load a validation policy, as well as a cryptographic suite.
For a validation policy, DSS provides a single implementation, containing the default AdES validation policy. To enable the support of the default validation policy implementation, the dss-policy-jaxb module should be added in the list of the dependencies of the project.
A custom validation policy can be provided by implementing a ValidationPolicyFactory class and by setting a reference to the corresponding implementation class within a /META-INF/services/eu.europa.esig.dss.model.policy.ValidationPolicyFactory file in the resources folder.
For a cryptographic suite, an implementation of a CryptographicSuiteFactory interface is required, with DSS providing two implementations in modules dss-policy-crypto-xml and dss-policy-crypto-json for XML and JSON cryptographic suite, respectively.
The list of supported or custom implementations of a CryptographicSuiteFactory should be added within the /META-INF/services/eu.europa.esig.dss.model.policy.CryptographicSuiteFactory file in the resources folder.
18.2. Multithreading
DSS can be used in multi-threaded environments but some points need to be considered like resources sharing and caching. All operations are stateless and this fact requires to be maintained. Some resources can be shared, others are proper to an operation.
For each provided operation, DSS requires a CertificateVerifier object. This object is responsible to provide certificates and accesses to external resources (AIA, CRL, OCSP, etc.). At the beginning of all operation, CertificateSources and RevocationSources are created for each signature / timestamp / revocation data. Extracted information are combined with the configured sources in the CertificateVerifier. For these reasons, integrators need to be careful about the CertificateVerifier configuration.
18.2.1. Resource sharing
The trusted certificates can be shared between multiple threads because these certificates are static. This means they don’t require more analysis. Their status won’t evolve. For these certificates, DSS doesn’t need to collect issuer certificate and/or their revocation data.
In opposition, the adjunct certificates cannot be shared. These certificates concern a specific signature/validation operation. This parameter is used to provide missing certificate(s). When DSS is unable to build the complete certificate path with the provided certificates (as signature parameters or embedded within a signature), it is possible to inject certificates that are not present. These certificates are not necessarily trusted and may require future "modifications" like revocation data collection, etc.
18.2.2. Caching
In case of multi-threading usage, we strongly recommend caching of external resources. All external resources can be cached (AIA, CRL, OCSP) to improve performances and to avoid requesting too much time the same resources. FileCacheDataLoader and JdbcCacheCRLSource can help you in this way.
See section Caching use cases of the Annex for complete examples of caching revocation data, certificates and trusted lists.
18.3. JAXB modules
18.3.1. General
DSS provides the following JAXB modules with a harmonized structure :
-
dss-policy-jaxb- defines validation policy JAXB model; -
dss-policy-crypto-xml- defines XML cryptographic suite JAXB model; -
dss-diagnostic-jaxb- defines Diagnostic Data JAXB model; -
dss-detailed-report-jaxb- defines Detailed Report JAXB model; -
dss-simple-report-jaxb- defines Simple Report JAXB model; -
dss-simple-certificate-report-jaxb- defines Certificate Simple Report JAXB model.
All modules share the same logic and have the following structure (where *** is a model name):
dss-***-jaxb-
/src/main/java-
eu.europa.esig.dss.***-
-
***.java- wrapper(s) which eases the JAXB manipulation -
… -
***Facade.java- class which allows marshalling/unmarshalling of jaxb objects, generation of HTML/PDF content, etc. -
***XmlDefiner.java- class which contains the model definition (XSD, XSLT references, ObjectFactory) -
/jaxb- generated on compile time-
Xml***.java- JAXB model -
…
-
-
/src/main/resources-
/xsd-
-
***.xsd- XML Schema (XSD) for the Detailed Report model -
binding.xml- XJC instructions to generate the JAXB model from the XSD
-
/xslt-
-
/html-
***.xslt- XML Stylesheet for the HTML generation
-
-
/pdf-
***.xslt- XML Stylesheet for the PDF generation
-
-
In the main classes, a Facade is present to quickly operate with the JAXB objects (e.g. marshall, unmarshall, generate the HTML/PDF, validate the XML structure, etc.).
// import eu.europa.esig.dss.detailedreport.DetailedReportFacade;
// import eu.europa.esig.dss.detailedreport.jaxb.XmlDetailedReport;
// import eu.europa.esig.dss.validation.reports.Reports;
Reports completeReports = documentValidator.validateDocument();
DetailedReportFacade detailedReportFacade = DetailedReportFacade.newFacade();
// Transforms the JAXB object to String (xml content)
String marshalledDetailedReport = detailedReportFacade.marshall(completeReports.getDetailedReportJaxb());
// Transforms the String (xml content) to a JAXB Object
XmlDetailedReport xmlDetailedReport = detailedReportFacade.unmarshall(marshalledDetailedReport);
// Generates the HTML content for the given Detailed Report (compatible with
// BootStrap)
// Similar method is available for PDF generation (requires Apache FOP)
String htmlDetailedReport = detailedReportFacade.generateHtmlReport(completeReports.getDetailedReportJaxb());
An XmlDefiner is also available with the access to the embedded XML Schemas (XSD), the XML Stylesheets (XSLT) to be able to generate the HTML or the PDF content (for DSS specific JAXB) and the JAXB Object Factory.
// import eu.europa.esig.dss.detailedreport.DetailedReportFacade;
// import eu.europa.esig.dss.detailedreport.DetailedReportXmlDefiner;
// import eu.europa.esig.dss.detailedreport.jaxb.ObjectFactory;
// import jakarta.xml.bind.JAXBContext;
// import javax.xml.transform.Templates;
// import javax.xml.validation.Schema;
// The JAXB Object Factory
ObjectFactory objectFactory = DetailedReportXmlDefiner.OBJECT_FACTORY;
// The JAXBContext (cached)
JAXBContext jaxbContext = DetailedReportXmlDefiner.getJAXBContext();
// The XML Schema to validate a XML content (cached)
Schema schema = DetailedReportXmlDefiner.getSchema();
// The Templates object with the loaded XML Stylesheet to generate the HTML
// content from the JAXB Object (cached)
Templates bootstrap4Templates = DetailedReportXmlDefiner.getHtmlBootstrap4Templates();
// The Templates object with the loaded XML Stylesheet to generate the PDF
// content from the JAXB Object (cached)
Templates pdfTemplates = DetailedReportXmlDefiner.getPdfTemplates();
18.3.2. Creating a trusted list
It is possible to programmatically create or/and edit an XML Trusted List using the JAXB module.
Below is an example of how to use JAXB modules to create a trusted list (not complete solution):
// import eu.europa.esig.dss.model.DSSDocument;
// import eu.europa.esig.trustedlist.jaxb.tsl.ObjectFactory;
// import eu.europa.esig.trustedlist.jaxb.tsl.TrustStatusListType;
// import eu.europa.esig.trustedlist.TrustedListFacade;
// import java.io.ByteArrayOutputStream;
// The object factory to use
ObjectFactory objectFactory = new ObjectFactory();
// Create an empty 'TrustServiceStatusList' element
TrustStatusListType trustStatusListType = objectFactory.createTrustStatusListType();
// Fill the requred information, Id, ...
trustStatusListType.setId("Demo-TL");
// Store to file
DSSDocument modifiedUnsignedTL = null;
try (final ByteArrayOutputStream baos = new ByteArrayOutputStream()) {
TrustedListFacade.newFacade().marshall(trustStatusListType, baos, false);
modifiedUnsignedTL = new InMemoryDocument(baos.toByteArray());
}
modifiedUnsignedTL.save("target/unsigned_TL.xml");
And an example how to modify an existing Trusted List (e.g. change its version):
// import eu.europa.esig.dss.model.DSSDocument;
// import eu.europa.esig.dss.model.InMemoryDocument;
// import eu.europa.esig.trustedlist.TrustedListFacade;
// import eu.europa.esig.trustedlist.jaxb.tsl.TrustStatusListType;
// import java.io.ByteArrayOutputStream;
// import java.io.File;
// import java.math.BigInteger;
// Load original Trusted List
final File file = new File("src/main/resources/trusted-list.xml");
// Parse it to JAXB object
final TrustStatusListType jaxbObject = TrustedListFacade.newFacade().unmarshall(file, false);
assertNotNull(jaxbObject);
// Modify JAXB Object where required
jaxbObject.getSchemeInformation().setTSLSequenceNumber(new BigInteger("39"));
// Store to file
DSSDocument modifiedUnsignedTL;
try (final ByteArrayOutputStream baos = new ByteArrayOutputStream()) {
TrustedListFacade.newFacade().marshall(jaxbObject, baos, false);
modifiedUnsignedTL = new InMemoryDocument(baos.toByteArray());
}
modifiedUnsignedTL.save("target/unsigned_TL.xml");
18.3.3. Validating XSD conformity
You can also use JAXB modules not only for the content creation or changing, but also in order to verify the conformity of an XML document against its XSD schema.
For example, in order to validate a XAdES signature conformance against 1.3.2 XSD schema, you can use the corresponding class XAdES319132Utils:
Document signatureDocDom = DomUtils.buildDOM(xadesSignatureDocument);
List<String> errors = XAdES319132Utils.getInstance().validateAgainstXSD(new DOMSource(signatureDocDom));
18.3.4. Report stylesheets
The report modules (namely: dss-simple-report-jaxb, dss-simple-certificate-report-jaxb and dss-detailed-report-jaxb) contain XSLT style sheets each for final reports generation:
-
Bootstrap 4 XSLT for HTML report;
-
PDF XSLT for PDF report.
| Since DSS 5.9 only Bootstrap 4 XSLT is provided within the framework for HTML report generation. |
In order to generate a report with a selected style sheet you need to call a relevant method in a Facade class (see classes definition above):
// import eu.europa.esig.dss.simplereport.jaxb.XmlSimpleReport;
// import eu.europa.esig.dss.simplereport.SimpleReportFacade;
XmlSimpleReport xmlSimpleReport = new XmlSimpleReport();
String bootstrap4Report = SimpleReportFacade.newFacade().generateHtmlReport(xmlSimpleReport);
Otherwise, in case you need to customize the transformer, you can create a report by using an XmlDefiner:
// import eu.europa.esig.dss.simplecertificatereport.SimpleCertificateReportXmlDefiner;
// import javax.xml.transform.Transformer;
// import javax.xml.transform.stream.StreamResult;
// import javax.xml.transform.stream.StreamSource;
// import java.io.StringReader;
// import java.io.StringWriter;
// import java.io.Writer;
try (Writer writer = new StringWriter()) {
Transformer transformer = SimpleCertificateReportXmlDefiner.getHtmlBootstrap4Templates().newTransformer();
// specify custom parameters if needed
transformer.transform(new StreamSource(new StringReader(simpleReport)), new StreamResult(writer));
String bootstrap4Report = writer.toString();
}
18.3.5. Diagnostic data stylesheets
The dss-diagnostic-jaxb module contains an XSLT stylesheet that creates an SVG image from an XML document in order to visually represent the signature at validation time.
// import eu.europa.esig.dss.diagnostic.DiagnosticDataFacade;
// import eu.europa.esig.dss.diagnostic.jaxb.XmlDiagnosticData;
// import javax.xml.transform.Result;
// import java.io.File;
// import java.io.FileOutputStream;
// Initialize DiagnosticData to create an SVG image from
File diagnosticDataXmlFile = new java.io.File("src/test/resources/diag-data.xml");
// Initialize the DiagnosticData facade in order to unmarshall the XML Diagnostic Data
DiagnosticDataFacade newFacade = eu.europa.esig.dss.diagnostic.DiagnosticDataFacade.newFacade();
// Unmarshall the DiagnosticData
XmlDiagnosticData diagnosticData = newFacade.unmarshall(diagnosticDataXmlFile);
// Generate and store the SVG image
try (FileOutputStream fos = new java.io.FileOutputStream("target/diag-data.svg")) {
Result result = new javax.xml.transform.stream.StreamResult(fos);
newFacade.generateSVG(diagnosticData, result);
}
18.4. Security Provider
DSS provides a configuration option of the default security provider used across the framework. The security provider is used to provide an implementation for performing certain cryptographic operations, such as encryption, signature validation, etc. The configuration class is called DSSSecurityProvider which contains the main logic for handling the providers.
| This represents highly advanced settings and modification of the security provider may seriously impact the functioning of the application. Please do at your own risk. |
By default, DSS uses a org.bouncycastle.jce.provider.BouncyCastleProvider class as the primary security provider. To modify the main security provider, the following code can be used:
// import eu.europa.esig.dss.spi.DSSSecurityProvider;
// import org.bouncycastle.jce.provider.BouncyCastleProvider;
DSSSecurityProvider.setSecurityProvider(new BouncyCastleProvider());
In certain cases, DSS allows processing using multiple security providers (available since DSS 6.4), such as on tokens loading (certificates, OCSP responses, etc.). This can be helpful, when the main security provider is not able to load the token, but it is possible to execute the same process successfully using an alternative security provider. To provide a collection of alternative security providers, the following method can be used:
// import eu.europa.esig.dss.spi.DSSSecurityProvider;
DSSSecurityProvider.setAlternativeSecurityProviders("SUN");
The main and alternative providers may be set either using a Provider class instance or using a String provider’s name (shall be discoverable in the classpath).
|
In order to instantiate the security providers within the system’s java.security.Security properties, the following code can be used:
// import eu.europa.esig.dss.spi.DSSSecurityProvider;
DSSSecurityProvider.initSystemProviders();
This code will ensure that all security providers defined within the class instance, will be added at runtime within the system’s java.security.Security properties. Please note that DSS does execute this method on its own when the use of security providers is required, therefore it is very unlikely you would ever need to call the method.
Once the security providers have been added within the system’s java.security.Security properties, modifications of the DSSSecurityProvider class configuration will not result to a removal of the providers from the java.security.Security properties. If you need to remove certain providers, you have to do it using the java.security.Security class directly.
|
18.5. XML securities
The framework allows custom configuration of XML-related modules for enabling/disabling of XML securities (e.g. in order to use Xalan or Xerces).
| We strongly do not recommend disabling of security features and usage of deprecated dependencies. Be aware: the feature is designed only for experienced users, and all changes made in the module are at your own risk. |
The configuration is available for the following classes:
-
javax.xml.parsers.DocumentBuilderFactorywith aDocumentBuilderFactoryBuilder- builds a DOM document object from the obtained XML file and creates a neworg.w3c.dom.Document; -
javax.xml.transform.TransformerFactorywith aTransformerFactoryBuilder- loads XML templates and builds DOM objects; -
javax.xml.validation.SchemaFactorywith aSchemaFactoryBuilder- loads XML Schema; -
javax.xml.validation.Validatorwith aValidatorConfigurator- configures a validator to validate an XML document against an XML Schema.
All the classes can be configured with the following methods (example for TransformerFactory):
// import eu.europa.esig.dss.alert.LogOnStatusAlert;
// import eu.europa.esig.dss.xml.common.TransformerFactoryBuilder;
// import eu.europa.esig.dss.xml.common.XmlDefinerUtils;
// import org.slf4j.event.Level;
// import javax.xml.XMLConstants;
// import javax.xml.transform.TransformerFactory;
// Obtain a singleton instance of {@link XmlDefinerUtils}
XmlDefinerUtils xmlDefinerUtils = XmlDefinerUtils.getInstance();
// returns a predefined {@link TransformerFactoryBuilder} with all securities in place
TransformerFactoryBuilder transformerBuilder = TransformerFactoryBuilder.getSecureTransformerBuilder();
// sets an alert in case of exception on feature/attribute setting
transformerBuilder.setSecurityExceptionAlert(new LogOnStatusAlert(Level.WARN));
// allows to enable a feature
transformerBuilder.enableFeature(XMLConstants.FEATURE_SECURE_PROCESSING);
// allows to disable a feature
transformerBuilder.disableFeature("FEATURE_TO_DISABLE");
// allows to set an attribute with a value
transformerBuilder.setAttribute(XMLConstants.ACCESS_EXTERNAL_DTD, "");
// sets the transformer (will be applied for all calls)
xmlDefinerUtils.setTransformerFactoryBuilder(transformerBuilder);
The javax.xml.parsers.DocumentBuilderFactory, that allows XML files parsing and creation of DOM org.w3c.dom.Document object, can be configured with the following methods:
Since DSS 5.9 the configuration of javax.xml.parsers.DocumentBuilderFactory has been moved from DomUtils to a new singleton class DocumentBuilderFactoryBuilder.
|
// import eu.europa.esig.dss.jaxb.common.DocumentBuilderFactoryBuilder;
// import javax.xml.XMLConstants;
// returns a configured secure instance of {@link DocumentBuilderFactoryBuilder}
DocumentBuilderFactoryBuilder documentBuilderFactoryBuilder = DocumentBuilderFactoryBuilder.getSecureDocumentBuilderFactoryBuilder();
// allows enabling of a feature
documentBuilderFactoryBuilder.enableFeature("http://xml.org/sax/features/external-general-entities");
// allows disabling of a feature
documentBuilderFactoryBuilder.disableFeature("http://apache.org/xml/features/nonvalidating/load-external-dtd");
// allows to set an attribute
documentBuilderFactoryBuilder.setAttribute(XMLConstants.ACCESS_EXTERNAL_DTD, "");
// sets the DocumentBuilderFactoryBuilder (will be applied for all calls)
xmlDefinerUtils.setDocumentBuilderFactoryBuilder(documentBuilderFactoryBuilder);
The class XmlDefinerUtils is a singleton, therefore all changes performed on the instance will have an impact to all calls of the related methods.
See section Use of Alerts throughout the framework in chapter Annex for more information on alerts.
18.6. PDF Memory Usage Setting
Since DSS 6.2 it is possible to configure the memory usage on PDF reading. The feature is useful on document signing or validation, when a smart memory usage is crucial, for instance when processing big PDF files.
The configuration can be done using a PdfMemoryUsageSetting class, as shown below:
// import eu.europa.esig.dss.pdf.PdfMemoryUsageSetting;
// Creates a configuration of memory usage on a PDF document reading,
// with the PDF document being fully load into the memory before parsing.
// NOTE: The setting is used by default.
PdfMemoryUsageSetting pdfFullInMemoryUsageSetting = PdfMemoryUsageSetting.memoryFull();
// Loads the parts of the PDF document into memory during its parsing
PdfMemoryUsageSetting pdfMemoryBufferedUsageSetting = PdfMemoryUsageSetting.memoryBuffered();
// Loads the parts of the PDF document into memory during its parsing.
// Allows definition of maximum number of bytes to be loaded into the memory.
// For example 2^20 bytes (1 Megabyte)
PdfMemoryUsageSetting pdfMemoryBufferedUsageWithLimitSetting = PdfMemoryUsageSetting.memoryBuffered(2^20);
// Loads the parts of the PDF document in the mixed mode, with bytes
// being allocated into the memory before the defined limit.
// All bytes after will be stored in a temporary file.
// For example 2^20 bytes (1 Megabyte).
PdfMemoryUsageSetting pdfMixedUsageSetting = PdfMemoryUsageSetting.mixed(2^20);
// Loads the parts of the PDF document in the mixed mode, with bytes
// being allocated into the memory before the defined limit.
// All bytes after will be stored in a temporary file before the defined limit.
// For example 2^20 bytes (1 Megabyte) for a memory storage limit,
// and 2^30 (1 Gigabyte) for a temporary file size limit.
PdfMemoryUsageSetting pdfMixedUsageWithTempFileLimitSetting = PdfMemoryUsageSetting.mixed(2^20, 2^30);
// Loads the parts of a PDF document into a temporary file in filesystem during parsing.
PdfMemoryUsageSetting pdfFileOnlyUsageSetting = PdfMemoryUsageSetting.fileOnly();
// Loads the parts of a PDF document into a temporary file in filesystem during parsing,
// before the specified limit.
// For example 2^30 (1 Gigabyte) for a temporary file size limit.
PdfMemoryUsageSetting pdfFileOnlyUsageWithLimitSetting = PdfMemoryUsageSetting.fileOnly(2^30);
// Provide chosen PdfMemoryUsageSetting to IPdfObjFactory instance
// defined in a PAdESService or PDFDocumentValidator
pdfObjFactory.setPdfMemoryUsageSetting(pdfFullInMemoryUsageSetting);
PdfMemoryUsageSetting is only supported in methods within PAdESService and PDFDocumentValidator.
|
18.7. DSS Resources Handler
Since version 5.11, DSS provides a possibility to configure a way temporary objects are created within the core code.
DSSResourcesHandler is responsible for implementation of created temporary objects during the execution, e.g. in memory or in a temporary file.
DSSResourcesHandler is only supported in methods within PAdESService (i.e. signature creation, extension, screenshot generation, etc.) and ZipUtils (ASiC generation).
|
The DSSResourcesHandler interface provides the following methods:
-
createOutputStream()- creates a newOutputStream, to be used as a data buffer; and -
writeToDSSDocument()- writes the created earlierOutputStreamto a correspondingDSSDocumentimplementation.
The DSSResourcesHandler implements Closable interface, therefore it is able to remove temporary objects when closing or exiting the try block.
In order to create a DSSResourcesHandler an implementation of DSSResourcesHandlerBuilder should be used. DSS provides the following implementations of DSSResourcesHandlerBuilder interface:
-
InMemoryResourcesHandlerBuilder- creates aByteArrayOutputStreamto be used as a data buffer (e.g. storing a signed PDF) and producesInMemoryDocumentcontaining the byte array of a created document. -
TempFileResourcesHandlerBuilder- creates a temporaryFilein the local filesystem, storing in it the temporary data and produces aFileDocumentas an output, when applicable. The implementation removes the temporary files when the file is not required outside the method or when finishing JVM.
InMemoryResourcesHandlerBuilder is used by default in DSS, working with data in memory.
|
To define the resources handler for PAdES processing, the corresponding DSSResourcesHandlerBuilder has to be provided to an instance of IPdfObjFactory used within a PAdESService. An example below demonstrates a signature creation using in temporary file processing:
// import eu.europa.esig.dss.enumerations.SignatureLevel;
// import eu.europa.esig.dss.model.DSSDocument;
// import eu.europa.esig.dss.model.SignatureValue;
// import eu.europa.esig.dss.model.ToBeSigned;
// import eu.europa.esig.dss.pades.PAdESSignatureParameters;
// import eu.europa.esig.dss.pades.signature.PAdESService;
// import eu.europa.esig.dss.pdf.IPdfObjFactory;
// import eu.europa.esig.dss.pdf.ServiceLoaderPdfObjFactory;
// import eu.europa.esig.dss.signature.resources.TempFileResourcesHandlerBuilder;
// import eu.europa.esig.dss.spi.validation.CommonCertificateVerifier;
// Preparing parameters for the PAdES signature
PAdESSignatureParameters parameters = new PAdESSignatureParameters();
parameters.setSignatureLevel(SignatureLevel.PAdES_BASELINE_B);
parameters.setSigningCertificate(privateKey.getCertificate());
parameters.setCertificateChain(privateKey.getCertificateChain());
// Create PAdESService for signature
PAdESService service = new PAdESService(new CommonCertificateVerifier());
// Set a TempFileResourcesHandlerBuilder, forcing the signature creation process to
// work with temporary files. It means that the produced DSSDocument after
// the signDocument() method will be represented by a FileDocument object, pointing to
// a real file within the file system.
TempFileResourcesHandlerBuilder tempFileResourcesHandlerBuilder = new TempFileResourcesHandlerBuilder();
// Initialize IPdfObjFactory
IPdfObjFactory pdfObjFactory = new ServiceLoaderPdfObjFactory();
pdfObjFactory.setResourcesHandlerBuilder(tempFileResourcesHandlerBuilder);
// Provide the factory to PAdESService
service.setPdfObjFactory(pdfObjFactory);
// Get the SignedInfo segment that need to be signed.
ToBeSigned dataToSign = service.getDataToSign(toSignDocument, parameters);
// Sign the Data To Be Signed
SignatureValue signatureValue = signingToken.sign(dataToSign, parameters.getDigestAlgorithm(), privateKey);
// Sign document using the obtained SignatureValue.
// As we used TempFileResourcesHandlerBuilder, the produced document will point to
// a File within a local file system.
DSSDocument signedDocument = service.signDocument(toSignDocument, parameters, signatureValue);
// After signature has been made, it could be a good idea to clear the builder,
// which will remove the temporary files created during the signing operation.
// Please note, that you should preserve the files you need before clearing
// the builder, such as the signedDocument obtained from the #signDocument()
// method. You may use the method #save() in order to store the file within
// a preferred location.
signedDocument.save(signedFileDestination);
// And clear the builder, which will result in removing of all temporary files.
tempFileResourcesHandlerBuilder.clear();
| Based on the implementation, certain objects are still have to be processed in memory (e.g. with PdfBox or iText document readers). |
Since DSS 6.1 a DSSResourcesHandler may also be used for ASiC creation, allowing to configure direct ASiC creation within a FileSystem as below:
// import eu.europa.esig.dss.asic.common.SecureContainerHandlerBuilder;
// import eu.europa.esig.dss.asic.common.ZipUtils;
// import eu.europa.esig.dss.asic.xades.signature.ASiCWithXAdESService;
// import eu.europa.esig.dss.model.DSSDocument;
// import eu.europa.esig.dss.model.SignatureValue;
// import eu.europa.esig.dss.model.ToBeSigned;
// import eu.europa.esig.dss.signature.resources.TempFileResourcesHandlerBuilder;
// Set a TempFileResourcesHandlerBuilder, forcing the signature creation process
// to work with temporary files. It means that the produced DSSDocument after
// the signDocument() method will be represented by a FileDocument object, pointing to
// a real file within the file system.
TempFileResourcesHandlerBuilder tempFileResourcesHandlerBuilder = new TempFileResourcesHandlerBuilder();
// #setTempFileDirectory (OPTIONAL) method allows definition of a target folder
// containing temporary files created during the execution
tempFileResourcesHandlerBuilder.setTempFileDirectory(new File("target"));
// #setFileNamePrefix (OPTIONAL) sets a prefix for created temporary files
tempFileResourcesHandlerBuilder.setFileNamePrefix("dss-");
// #setFileNamePrefix (OPTIONAL) sets a suffix for created temporary files
tempFileResourcesHandlerBuilder.setFileNameSuffix(".tmp");
// Create a SecureContainerHandlerBuilder and provide
// TempFileResourcesHandlerBuilder configuration
SecureContainerHandlerBuilder secureContainerHandlerBuilder = new SecureContainerHandlerBuilder()
.setResourcesHandlerBuilder(tempFileResourcesHandlerBuilder);
// Set SecureContainerHandlerBuilder within ZipUtils instance
ZipUtils.getInstance().setZipContainerHandlerBuilder(secureContainerHandlerBuilder);
// Create ASiC service for signature
ASiCWithXAdESService service = new ASiCWithXAdESService(commonCertificateVerifier);
// Create the container signature
ToBeSigned dataToSign = service.getDataToSign(documentsToBeSigned, parameters);
SignatureValue signatureValue = signingToken.sign(dataToSign, parameters.getDigestAlgorithm(), privateKey);
DSSDocument signedContainer = service.signDocument(documentsToBeSigned, parameters, signatureValue);
18.8. ZIP Utils
For parsing and creation of ZIP archives a special class ZipUtils is provided. This is a singleton class, and its behavior can be customized using an implementation of ZipContainerHandler interface. An implementation of ZipContainerHandler can be provided at runtime and the defined class will be used on all calls of ZipUtils across DSS’s code
By default, an instance of SecureContainerHandler is used, allowing to parse ZIP container securely, by reporting a presence of a ZIP-bomb (see 42.zip) and/or malicious documents within a given archive.
Below you can find the configuration available in SecureContainerHandler:
// import eu.europa.esig.dss.asic.common.SecureContainerHandler;
// import eu.europa.esig.dss.asic.common.ZipUtils;
// Instantiate a SecureContainerHandlerBuilder in order to configure ZIP securities
SecureContainerHandlerBuilder secureContainerHandlerBuilder = new SecureContainerHandlerBuilder();
// Sets the maximum allowed number of files within an archive. (Default : 1000)
// If the number exceeds, an exception will be thrown.
secureContainerHandlerBuilder.setMaxAllowedFilesAmount(1000);
// Sets the maximum allowed number of malformed/corrupted files within an archive. (Default : 100)
// If the number exceeds, an exception will be thrown.
secureContainerHandlerBuilder.setMaxMalformedFiles(100);
// Sets a maximum allowed ratio of decompressed data to compressed data within an archive.
// This check allows z ZIP-bomb detection. (Default : 100)
// If the number exceeds, an exception will be thrown.
secureContainerHandlerBuilder.setMaxCompressionRatio(100);
// Sets the maximum size of uncompressed data, exceeding which aforementioned security check is enforced.
// Default : 1000000 (1MB).
// NOTE : ZIP-bomb check can be not necessary for very small documents,
// as it still should not cause memory overhead.
secureContainerHandlerBuilder.setThreshold(1000000);
// As a limitation of JDK, when reading an archive from memory (e.g. using `InMemoryDocument`),
// it is not possible to read comments from a ZIP entry of an archive.
// However, the comments still can be obtained using `java.util.zip.ZipFile` class when working
// with a document from filesystem (i.e. with a `FileDocument`).
// When this property is set to `true`, a new stream will be open to the file,
// to extract comments associated with the container's entries.
// Default : false (do not read comments)
secureContainerHandlerBuilder.setExtractComments(true);
// As a singleton, the provided handler builder will be used across the whole DSS code.
ZipUtils.getInstance().setZipContainerHandlerBuilder(secureContainerHandlerBuilder);
19. DSS upgrades and change history
19.1. Release notes
| Version | Release date | Features |
|---|---|---|
v6.4.RC1 |
December 2025 |
Main new features / improvements :
|
v6.4.RC1 |
December 2025 |
Bug fixes :
|
v6.3 |
August 2025 |
Main new features / improvements :
Bug fixes :
|
v6.3.RC1 |
June 2025 |
Main new features / improvements :
|
v6.3.RC1 |
June 2025 |
Bug fixes :
|
v6.2 |
February 2025 |
Main new features / improvements :
Bug fixes :
|
v6.2.RC1 |
December 2024 |
Main new features / improvements :
|
v6.2.RC1 |
December 2024 |
Bug fixes :
|
v6.1.1 |
March 2025 |
Main new features / improvements :
|
v6.1 |
September 2024 |
Main new features / improvements :
|
v6.1 |
September 2024 |
Bug fixes :
|
v6.0.1 |
March 2025 |
Main new features / improvements :
Bug fixes :
|
v6.0 |
December 2023 |
Main new features / improvements :
Bug fixes :
|
v5.13.1 |
March 2025 |
Main new features / improvements :
Bug fixes :
|
v5.13 |
December 2023 |
Main new features / improvements :
|
v5.13 |
December 2023 |
Bug fixes :
|
v5.12.1 |
June 2023 |
Main new features / improvements :
Bug fixes :
|
v5.12 |
April 2023 |
Main new features / improvements :
|
v5.12 |
April 2023 |
Bug fixes :
|
v5.11.1 |
November 2022 |
Main new features / improvements :
Bug fixes :
|
v5.11 |
October 2022 |
Main new features / improvements :
|
v5.11 |
October 2022 |
Bug fixes :
|
v5.10.2 |
October 2022 |
Main new features / improvements :
Bug fixes :
|
v5.10.1 |
April 2022 |
Bug fixes :
|
v5.10 |
March 2022 |
Main new features / improvements :
|
v5.10 |
March 2022 |
Bug fixes :
|
v5.9 |
September 2021 |
Main new features / improvements :
Bug fixes :
|
v5.8 |
February 2021 |
|
v5.7 |
August 2020 |
|
v5.6 |
March 2020 |
|
v5.5 |
October 2019 |
|
v5.4.3 |
August 2019 |
|
v5.4 |
January 2019 |
|
v5.3.2 |
October 2018 |
|
v5.3.1 |
July 2018 |
|
v5.3 |
May 2018 |
|
v5.2.1 |
October 2018 |
|
v5.2 |
December 2017 |
|
v5.1 |
September 2017 |
|
v5.0 |
April 2017 |
|
v4.7 |
October 2016 |
A XAdES PlugTest is planned in October / November 2015. Remaining changes resulting from this PlugTest and not included in v4.6 may be included in this release. An eSignature Validation PlugTest is planned in April 2016. Depending on the actual timeframe, impacts from this PlugTest may be included in this release, and the release of DSS 4.7 will be postponed accordingly. Other potential improvements and features:
|
v4.6* |
March 2016 |
Based on standards:
Improvements in packaging and core functionalities:
|
* October 2015: Implementing Acts Art. 27 & 37 (eSig formats)
19.2. Version upgrade
To upgrade version of DSS, locate to the pom.xml file of your project, search for the properties and then change the dss version in the corresponding field(s).
The example below shows how to switch to DSS version 6.4.RC1 using Integration with Bill of Materials (BOM) module:
<properties>
...
<dss.version>6.4.RC1</dss.version>
...
</properties>
...
<dependencyManagement>
<dependencies>
<dependency>
<groupId>eu.europa.ec.joinup.sd-dss</groupId>
<artifactId>dss-bom</artifactId>
<version>${dss.version}</version>
<type>pom</type>
<scope>import</scope>
</dependency>
</dependencies>
</dependencyManagement>
19.3. Migration guide
This chapter covers the most significant changes in DSS code occurred between different versions, requiring review and possible changes from code implementers.
For changes within Diagnostic Data XSD please refer Diagnostic Data migration guide.
For changes within XML Signature Policy please refer Validation policy migration guide.
Title |
v6.3 |
v6.4 |
Cryptographic suite’s validation level definition |
|
|
CMS classes moved from |
|
|
|
|
|
Simplified CMS generation |
|
|
|
|
|
TLS/SSL certificates downloading |
|
Hint: for validation of TLS/SSL certificates please see Qualified certificate for WebSite Authentication (QWAC). |
|
|
|
|
|
|
|
|
|
Trusted List criteria extensions |
|
|
Trusted List v2.1.1 utils |
|
|
JAXB PKI Factory |
|
|
Title |
v6.2 |
v6.3 |
Default validation process requires the |
pom.xml
|
In order to benefit from default XML Validation Policy, please add the pom.xml
|
CAdES/PAdES signature and validation (see DSS CMS) |
pom.xml
|
pom.xml
|
Old |
|
|
|
|
Replaced by a new
|
Min and Max signature extension times |
|
|
|
|
|
|
|
|
Title |
v6.1 |
v6.2 |
Signature #getFilename |
|
|
PdfBoxUtils#generateScreenshot |
|
|
PdfBoxUtils#generateSubtractionImage |
|
|
Digest encoding for RSA signature |
|
|
XML Trusted List signing |
|
|
Additional signature validation data is included within |
|
To get back to previous behavior (no
|
Alert behavior in |
Only when
|
|
Title |
v6.0 |
v6.1 |
Include |
pom.xml
|
pom.xml
|
CertificateVerifier package |
|
|
UserFriendlyIdentifierProvider package |
|
|
AdvancedSignature package |
|
|
TLValidationJobSummary package |
|
|
ValidationLevel package |
|
|
CMS attribute extraction |
|
|
PDF strict numeric object comparison |
Strict comparison enforced by default |
|
EvidenceRecord package |
|
|
Signing with expired/not yet valid certificate |
|
|
Alerting on expired signature augmentation |
|
|
CommonTrustedCertificateSource#getTrustServices |
|
|
CacheCleaner#setDataLoader |
|
|
Revocation update on validation |
No revocation data update forced for time-stamp’s certificates before its lowest POE |
To get back to previous behavior:
|
DSSDocument#getDigest |
|
|
DSSASN1Utils CMS methods |
|
|
MaskGenerationFunction deprecation |
|
Use
|
|
|
|
|
|
DSS will choose encryption algorithm based on the algorithm name in the signing-certificate key (i.e.
|
JAdES claimed signing time header |
Signature created with |
Signature created with
* |
XMLDSig definitions |
|
|
XAdES definitions |
|
|
CertificateVerifier#setExtractPOEFromUntrustedChains deprecated |
|
|
Skip ValidationContext execution |
|
|
|
|
or use #getDocumentName for identified entries
|
Title |
v5.13 |
v6.0 |
Jakarta namespace migration |
|
|
Javax version change |
|
|
Title |
v5.12 |
v5.13 |
KeyStoreCertificateSource password |
|
|
Trust Service naming |
|
|
Trust Service qualifiers |
|
|
OCSP response without nonce (keep failing behavior) |
|
|
JWS content media type ("cty" header) |
|
|
JWS media type ("typ" header) |
|
|
DetailedReport. Timestamp validation |
|
|
ZipUtils handler |
|
|
Timestamp processing classes moved to |
|
|
Common certificate/revocation sources moved to |
|
|
Validation support classes moved to |
|
|
XmlDefinerUtils and related classes moved to |
|
|
XML definitions moved to |
|
|
DSSErrorHandlerAlert package |
|
|
DomUtils moved to |
|
|
Canonicalization |
|
|
PDF visual signature rotation |
|
|
Signature scopes |
|
|
CMSSignedDataBuilder refactoring |
|
|
OfficialJournalSchemeInformationURI URI extraction |
|
|
Title |
v5.11 |
v5.12 |
PDFSignatureService #digest |
|
|
PDFSignatureService: permission dictionary alert |
|
|
PDFSignatureService: signature field position alert |
|
|
PAdESSignatureParameters #setIncludeVRIDictionary |
VRI dictionary is created by default |
|
PdfDocumentReader #checkDocumentPermissions |
|
|
MimeType namespace |
|
|
MimeType enumerations |
|
|
Password protection variable (replaced to |
|
|
NativeHTTPDataLoader configuration |
|
|
CommonsDataLoader set accepted HTTP status |
|
|
CommonsDataLoader set accepted HTTP status |
|
|
CommonsDataLoader password implementation |
|
|
CommonsDataLoader #get |
|
|
TimestampToken #isSignatureValid |
|
|
Certificate extensions extraction |
|
|
Title |
v5.10 |
v5.11 |
ASiC container: set signature name |
|
See ASiC Filename Factory for more details. |
Font subset configuration in PDF |
|
|
RevocationDataLoadingStrategy |
|
|
Accepted DigestAlgorithms for OnlineOCSPSource NOTE: list changed from excluding to including |
|
|
Disable visual comparison |
|
|
Title |
v5.9 |
v5.10 |
ASiC container extraction |
|
|
HttpClient5 transition |
|
|
FileCacheDataLoader |
|
|
DiagnosticData: PDF signature field name |
|
|
Title |
v5.8 |
v5.9 |
AIA data loader |
|
|
Signature Policy Provider |
|
|
JDBC dataSource |
|
|
DiagnosticData: Signature policy |
|
|
DiagnosticData: QCStatements |
|
|
19.4. Diagnostic Data migration guide
This chapter covers the changes occurred between different versions of DSS within Diagnostic Data XSD.
Title |
v6.2 |
v6.3 |
Other QcStatement OIDs |
|
|
Title |
v6.1 |
v6.2 |
Trust anchor validity |
|
See Trust anchor validity predicate for more detail. |
Issuer’s entity key |
|
|
Title |
v6.0 |
v6.1 |
DigestMatcher attributes |
|
|
Title |
v5.12 |
v5.13 |
Trust Services |
|
|
Title |
v5.11 |
v5.12 |
ByteRange |
|
|
PDFSignatureDictionary |
|
|
Certificate extensions |
|
|
Title |
v5.9 |
v5.10 |
PDF signature field name |
|
|
Title |
v5.8 |
v5.9 |
Signature policy |
|
|
QCStatements |
|
|
19.5. Validation policy migration guide
This chapter covers the changes occurred between different versions of DSS within AdES validation constraints/policy.
Title |
v6.3 |
v6.4 |
Signing-time in signing certificate range check |
---- Not present ---- |
|
Authority Key Identifier and Subject Key Identifier checks |
---- Not present ---- |
|
Title |
v6.2 |
v6.3 |
XML Trusted List structure validation |
---- Not present ---- |
|
Revocation Consistency |
---- Not present ---- (enforced by default) |
|
ASiC Filename Adherence |
---- Not present ---- |
|
Title |
v6.1 |
v6.2 |
NoRevAvail certificate extension |
---- Not present ---- |
|
ASiC timestamp and evidence record consequent coverage |
---- Not present ---- |
|
Detached evidence record signed data coverage |
---- Not present ---- |
|
TL Version |
|
|
CAdES archive-time-stamp-v3 ats-hash-index validation |
---- Not present ---- |
|
Cryptographic constraint minimum key sizes |
|
|
Cryptographic constraint expiration dates. NOTE: Limited number of algorithms is listed in the example. Please see more at The default XML policy. |
|
|
Title |
v6.0 |
v6.1 |
HashTree renewal time-stamp check |
---- Not present ---- |
|
OCSP-no-check revocation skip |
---- Not present ---- |
|
val-assured-ST-certs revocation skip |
---- Not present ---- |
(same for CounterSignatureConstraints) |
RSASSA-PSS encryption algorithm |
|
|
Original document name validation |
A document with a different name than the reference’s URI does not match |
|
XML Manifest validation constraints |
Aligned with reference data constraints |
|
Title |
v5.12 |
v5.13 |
Trust Service checks |
|
|
Issuer DN check |
---- not present ---- |
|
Signature Policy |
|
|
Title |
v5.11 |
v5.12 |
ByteRange consistency checks |
---- not present ---- |
|
PdfSignatureDictionary consistency check |
---- not present ---- |
|
PDF/A checks (see PDF/A constraints) |
---- not present ---- |
|
Forbidden extensions check |
---- not present ---- |
|
CA certificate BasicConstraints check |
---- not present ---- |
|
KeyUsage for CA certificates |
---- not enforced ---- |
|
Extended key usage for timestamp certificates |
|
|
Certificate Policy Tree |
---- not enforced ---- |
|
Name Constraints |
---- not enforced ---- |
|
Supported Critical Extensions |
---- not enforced ---- |
|
ResponderId for OCSP response |
---- not enforced ---- |
|
Expiration of cryptographic suites |
|
|
Title |
v5.10 |
v5.11 |
JWA Elliptic Curve Key Size (see RFC 7518) |
---- not present ---- |
|
Title |
v5.9 |
v5.10 |
Revocation freshness |
|
|
Revocation freshness |
|
|
Signing-certificate reference certificate chain |
|
|
Title |
v5.8 |
v5.9 |
Revocation nextUpdate check |
|
|
Signing-certificate reference certificate chain |
|
|
Qualified certificate check |
|
|
QSCD/SSCD check |
|
|
QcStatements attributes presence |
|
|
19.6. Frequently asked questions and implementation issues
This chapter covers the most frequently asked questions and issues occurring in implementations using DSS.
| Version | Description | Solution | ||
|---|---|---|---|---|
v6.3 |
"No ValidationPolicyFactory has been found!" exception is returned on a validation. |
Since version pom.xml
|
||
v6.3 |
"No implementation found for ICMSUtils in classpath, please choose between dss-cms-object or dss-cms-stream" exception is returned. |
Since version pom.xml
For the description of the available implementations, please see the DSS CMS section. |
||
v6.3 |
Exception "java.lang.NoClassDefFoundError: org/apache/commons/lang3/Strings" |
The exception is caused by a dependency conflict, with DSS requiring Please enforce the higher version of the pom.xml
|
||
v6.2 |
|
Since version |
||
v6.1 and after |
CMS validation fails because of "invalid OID contents" |
Starting from version
The property is available since BouncyCastle |
||
v6.1 |
|
Since DSS pom.xml
|
||
v6.1 |
#validate method is not available in the implementation of |
Please add a |
||
v6.1 or before |
Signature invalid after digest signing with RSA algorithm |
When using Java for signing with a private key using RSA algorithm, it is required to manually encode the calculated digest to the DigestInfo ASN.1 format prior the encryption operation. To do this, you may use a Encode RSA digest for signing in Java
|
||
v5.13 and before |
DSS does not work with Spring-Boot 3 |
DSS version |
||
v5.12 |
Performance downgrade on TLValidationJob/certificates loading |
Starting from version 1.71 cryptographic library BouncyCastle enforces a secure validation of imported RSA keys. In order to get back to the original behavior (secure validation skipped), the following system property should be added before executing methods requiring certificate creation (such as TLValidationJob):
The property is available since BouncyCastle 1.73. |
||
v5.12 |
HttpClient5 class not found |
HttpClient5 dependency has been upgraded to the version 5.2.1, that introduced a number of new classes. When using an application based on the old version of HttpClient5, the execution may fail at runtime as some classes of HttpClient5 used in DSS may not be avaiable in the main application. To resolve the issue, please enforce the new version of HttpClient5 within
|
||
v5.11 |
XMLConstraints exception on CertificateVerifier loading (Wildfly, JBOSS, Xalan, Xerces, Android, etc.) |
The library you use has a conflict with the XML securities imposed by DSS. See question "XAdES : performance downgrade" for additional information on the issue. If you want to continue usage of the library in question, please configure the following:
|
||
v5.9 and higher |
Returned signature level is *_NOT_ETSI |
DSS 5.9 enforces validation of AdES BASELINE signature profiles as per ETSI standards. The signature is not BASELINE if you receive *_NOT_ETSI output. |
||
v5.8 and higher |
PAdES : performance downgrade |
DSS has introduced additional PDF validation functionality aiming to detect malisious modifications occurred after signature creation. These validation operations are expensive and may impact the total execution time. In case the recognition of such attacks is not required, it may be disabled by configuring the relevant objects (see Disabling PDF comparison security checks for an example). For more information about the modification detection classes please see Shadow attack detection and Object modification detection. |
||
v5.7 and higher |
How to filter certain Trusted Lists (for example countries) |
To filter LOTLs or TLs you can use LOTL/TL filter predicates. Example to filter Germany and Romania Trusted Lists
Starting from DSS Example to filter Germany and Romania Trusted Lists with TLPredicateFactory
|
||
v5.2 and higher |
XAdES : performance downgrade |
Xalan dependency has been removed as deprecated.
|
||
v5.2 and higher |
Error: "SECURITY : unable to set attribute …" |
The error is more likely caused by a use of deprecated Xalan or Xerces dependency. Please see the previous answer for resolution. |
||
all versions |
Maven build fails |
Please verify whether you need to build DSS. See How to start with DSS for more details about DSS integration. If you need to build DSS, please use one of the quick profiles (see Maven build and profiles for more information). |
||
all versions |
Build fails when using |
|
||
all versions |
Unable to access DSS Maven repository |
If the error occurs, more likely DSS-team is already aware about the issue. |
||
all versions |
DSS produces invalid signature |
Please verify that you provide the same signature parameter values within methods #getDataToSign and #signDocument. Specifically please pay attention to the |
||
all versions |
When validating a signature I receive |
The result means the validator was not able to reach a trust anchor when validating the certificate chain of the signature. More likely the issue is caused by the fact you have not configured a trusted certificate source within the used Trusted certificate source configuration
It is also possible to configure trusted certificate source automatically using EU LOTL. See Configuration of TL validation job for more details. |
||
all versions |
Revocation data is missing on LT-level extension |
Verify whether the trust anchors and CRL/OCSP sources are configured appropriately. You need to provide them to the used CertificateVerifier: CertificateVerifier configuration
|
||
all versions |
CRL issued before certificate’s notBefore is ignored |
According to RFC 5280 (cf. [R25]), a CRL shall contain a complete list of revoked unexpired certificates issued by a CA. Thus, it may not contain not yet issued certificates (i.e. with notBefore date after the CRL’s thisUpdate). Therefore such CRLs cannot be considered as a relevant source of revocation information for the corresponding certificate during the validation process. To resolve the issue, please use an OCSP response, if feaseble, or wait for a CRL update. |
||
all versions |
I receive error "Unable to build a certificate chain until a trusted list" while signature is validated as |
During the validation DSS performs two processes: AdES validation as per ETSI EN 319 102-1 (cf. [R09]) and qualification determination as per ETSI TS 119 615 (cf. [R14]). While |
||
all versions |
Error "Document format not recognized/handled" |
DSS loads the relevant |
||
all versions |
|
Please ensure a trusted keystore provided to the validation has been configured with end-entity certificates defined in the Official Journal of the European Commission (OJEU). A pre-configured EU OJ keystore you may find within dss-demonstrations repository with a password defined in properties file. For more information please see Complete configuration for the European LOTL. |
||
all versions |
DSS successfully validates an expired timestamp created with a trusted certificate |
DSS performs validation according to ETSI EN 319 102-1 standard (cf. [R13]). According to the algorithm, the validation of certificate chain stops when reaching a trust anchor provided as an input to the validation process. Thus, the AdES validation process automatically results to a valid "X.509 certificate" building block for signatures or timestamps created with a trusted end-entity certificate. If you extract a trusted certificate source from a LOTL/TL, then you may try to filter extracted certificates using LOTL/TL filter predicates. |
||
all versions |
I have a problem when signing using Nexu. Can you help me? |
The community version of Nexu has been deprecated and NexU is not part of DSS package, therefore DSS support does not extend to the NexU project. We do our best to help users in case of any issues, but DSS does not have liability whatsoever over the open-source version of NexU. |
||
all versions |
Does DSS provide a qualified signature validation service? |
No, DSS is not a qualified signature validation service. However, DSS provides a possibility to create one based on its core code by configuring AdES validation constraints/policy and other corresponding constraints. Please also note that DSS Demonstration Webapp merely provides a live demonstration of available functionalities within DSS framework, but not an end-to-end signature creation or validation tool. |
||
all versions |
Parallel signature breaks existing enveloped XAdES signature |
If the existing XAdES signature contains "http://www.w3.org/2000/09/xmldsig#enveloped-signature" transform, then the parallel signing is not allowed. To be able to create parallel enveloped signatures, you should use another transform such as XPath or XPath Filter 2.0 transform. By default, DSS already uses XPath Transform 2.0 for enveloped signatures, thus allowing parallel signing. |
||
all versions |
When I move enveloped XAdES signature to another XML (e.g. to a SOAP envelope), it becomes invalid |
Enveloped XAdES signature covers the whole content of a parent XML document. Therefore, a change of the signature’s envelope may result to a signature invalidity. To avoid it, create signature within the target XML document or use another signature packaging (e.g. enveloping). |
||
all versions |
XAdES signature became invalid after pretty-printing while I use canonicalization |
Canonicalization does not normalize whitespace and new line characters occurring between XML nodes. Therefore pretty-printing should be avoided after signature creation. To create a pretty-printed signature with DSS, you may use the following signature parameter:
|
||
all versions |
PAdES validation without sending the document |
PAdES format requires a complete document to perform a signature validation. You cannot validate a PDF signature as a DETACHED XAdES or CAdES. |
||
all versions |
When validating a PDF with embedded |
|
||
all versions |
How to add multiple visual signature fields on PDF signing? |
This functionality is not supported by DSS. Adding multiple signature fields associated with a signle signature value contradicts ISO 32000-1 and therefore not recomended for interoperability reasons. The only valid choice is to sign a document multiple times. |
||
all versions |
DSS returns |
DSS performs a PDF signature validation according to ETSI EN 319 142-1 (cf. [R03]) and ISO 32000-1 (cf. [R06]), enforcing the defined rules, while other PDF-readers may ease some requirements concerning the structure of a PDF document or a CMS signature. Please verify our Jira for similar issues or create a new one to request a document verification unless you do not find a similar case. |
||
all versions |
DSS successfully validates a PDF signature, while another PDF reader complains that the document’s content has been modified. |
Validation of document modifications is not standardized, therefore the produced results may differ between different validation tools. DSS does it best to detect malisious modifications occurred after signature revision (see Shadow attack detection and Object modification detection for more detail). Regardless of the obtained result, an error or a warning received after visual document content comparison should only be considered as a hint, and it is always recommended to manually verify the differencies between signed and final document revisions in order to decide whether the change is acceptable or not. |
||
all versions |
DSS breaks PDF/A conformance on a signature creation |
DSS does not claim compliance of produced documents to a PDF/A format. The goal of DSS is to ensure conformance to AdES signature format for created signatures. We do our best to keep conformity of PDF/A documents after signing, but we do not take any liability on this matter. |
||
all versions |
A signature-time-stamp embedded within CMS of the second PDF signature does not provide a POE for the first PDF signature |
DSS recognizes timestamps as per ETSI EN 319 142-1 (cf. [R03]). The standard defines the following timestamps to be related to a signature: a signature-time-stamp embedded within signature’s CMS Signed Data and a document timestamp covering the signature in its ByteRange explicitly. All other POE or timestamps covering a signature in indirect way are not considered as a POE during the AdES signature validation process. |
||
all versions |
DSS produces an error "The algorithm * is no longer considered reliable" and/or returns |
DSS aligns its validation policy according to the latest available edition of the ETSI TS 119 312 (cf. [R20]). The standard provides a prospective validity of the cryptographic suites that may change based on evolution of the modern cryptography. Therefore, it is always advisable to use the up-to-date version of DSS aligned with the latest edition of the specification, as well as be aware of changes in the standard. Should you need to update the cryptographic constraints within your own validation policy, please refer to the section The default XML policy providing an up-to-date validation constraints (see |
||
all versions |
I receive an error "Received fatal alert: protocol_version" on GET/POST request or during TL Validation Job |
The error means the SSL protocol used to establish the connection by the client is not supported by the server or vice versa. Before version
|
||
all versions |
PAdES-BASELINE-LT signature fails |
If you receive the error "Cannot extend signature to 'PAdES-BASELINE-LT'. The signature is already extended with LTA level.", it means that the document already contains a
See CertificateVerifier configuration for more details about configuration. |
||
all versions |
I receive an error "java.security.SignatureException: Keyset does not exist" on signing |
Please ensure the chosen DigestAlgorithm is supported by the signing key. Since DSS |
||
all versions |
I receive an error "Unable to initialize Santuario XMLSignature. Reason : ** references are contained in the Manifest, maximum 30 are allowed with secure validation" |
Apache Santuario used in the background for validation of XML and XAdES signatures imposes a limitation of the maximum number of XML Manifest references to be allowed during the validation process, with a default number of 30. In order to increase the number of allowed references, one may specify the following system property with a desired limit (e.g. for 200 references):
Alternatively, starting from DSS
|
||
all versions |
I have a question not covered above |
Feel free to reach us using JIRA issues tracker. |
20. Annex
20.1. Use of Alerts throughout the framework
The framework includes an extended possibility to execute custom processes in case of arbitrary defined events.
The Alert is a basic interface used to trigger a process on a passed object.
DSS provides an AbstractAlert implementation of the interface with a clearly defined structure. The class must be instantiated with two attributes:
-
AlertDetector- used to detect an event/state of the object and trigger a process; -
AlertHandler- defines a process to be executed on an object.
In its basic module, framework provides a few alerts based on a Status:
-
ExceptionOnStatusAlert- throws anAlertException(RuntimeException) when the status reports an issue; -
LogOnStatusAlert- logs a message with the defined log level; -
SilentOnStatusAlert- ignores the reported issue and does nothing.
The usage of alerts is available in the following classes:
-
XML securities configurators from
dss-jaxb-parsersmodule :TransformerFactoryBuilder,SchemaFactoryBuilder,ValidatorConfigurator(see chapter XML securities for more information); -
CertificateVerifier - to handle the unexpected situation(s) in a custom way (introduced
AlertExceptionto re-throw exceptions, see section CertificateVerifier configuration for more information); -
TLValidationJob - to process custom actions on change/state on loading of LOTL/TLs (see
LOTLAlertandTLAlertin the Alerting from TL Loading section).
20.2. Configuration of validation policy in different use cases
20.2.1. General
A Signature validation policy is a set of rules/constraints that need to be fulfilled to validate a signature. When checking a constraints fails, this leads to a sub-indication in the validation report.
20.2.2. Validation policy constraints
This chapter describes available constraints within the XML Validation Policy used in DSS and their applicability rules.
This document is completed with conformance to the policy.xsd schema of the latest version of DSS.
20.2.2.1. Container constraints
The <ContainerConstraints> block defines rules for processing ASiC containers. The <ContainerConstraints> element shall be a child of ConstraintsParameters:
<ConstraintsParameters>
...
<ContainerConstraints>
...
</ContainerConstraints>
...
</ConstraintsParameters>
-
AcceptableContainerTypes- this constraint is used to define a list of container types to be supported by the current validation process (e.g.ASiC-Eand/orASiC-S). When enforced, validator will accept only those container types, that are defined within the constraint. For other types, the check will fail.
Default: FAIL (ASiC-S and ASiC-E)
<ContainerConstraints>
...
<AcceptableContainerTypes Level="FAIL">
<Id>ASiC-S</Id>
<Id>ASiC-E</Id>
</AcceptableContainerTypes>
...
</ContainerConstraints>
-
ZipCommentPresent- this constraint is used to check whether the ".ZIP file comment" field of the container is not null. When enforced, the validator will accept only containers with a defined ".ZIP file comment" field. In other cases, the check will fail.
Default: not executed
<ContainerConstraints>
...
<ZipCommentPresent Level="WARN" />
...
</ContainerConstraints>
-
AcceptableZipComment- this constraint is used to check whether the ".ZIP file comment" field contains one of the acceptable values. When enforced, the validator will accept only containers with one of the defined values of ".ZIP file comment" field. In other cases, the check will fail.
Default: not executed
<ContainerConstraints>
...
<AcceptableZipComment Level="WARN">
<Id>mimetype=application/vnd.etsi.asic-s+zip</Id>
<Id>mimetype=application/vnd.etsi.asic-e+zip</Id>
</AcceptableZipComment>
...
</ContainerConstraints>
-
MimeTypeFilePresent- this constraint is used to check whether the "mimetype" file is present within the container. When enforced, the validator will accept only containers containing a "mimetype" file document. In other cases, the check will fail.
Default: INFORM
<ContainerConstraints>
...
<MimeTypeFilePresent Level="INFORM" />
...
</ContainerConstraints>
-
AcceptableMimeTypeFileContent- this constraint is used to check whether the "mimetype" document contains one of the acceptable values. When enforced, the validator will accept only containers with one of the defined values within the "mimetype" file document. In other cases, the check will fail.
Default: WARN (mimetype=application/vnd.etsi.asic-s+zip and mimetype=application/vnd.etsi.asic-e+zip)
<ContainerConstraints>
...
<AcceptableMimeTypeFileContent Level="WARN">
<Id>mimetype=application/vnd.etsi.asic-s+zip</Id>
<Id>mimetype=application/vnd.etsi.asic-e+zip</Id>
</AcceptableMimeTypeFileContent>
...
</ContainerConstraints>
-
ManifestFilePresent- this constraint is used to check whether the manifest file is defined within the container according to the rules of the applicable standard. The check requires one or more manifest files to be present for ASiC-E container type, while none of the manifest documents shall be present within the container for ASiC-S container type. In other cases, the check will fail.
Default: FAIL
<ContainerConstraints>
...
<ManifestFilePresent Level="FAIL" />
...
</ContainerConstraints>
-
SignedFilesPresent- this constraint is used to check whether the ASiC container contains documents present on the root level (for ASiC-S) or outside the /META-INF folder (ASiC-E). If the container does not contain those documents, the check will fail.
Default: FAIL
<ContainerConstraints>
...
<SignedFilesPresent Level="FAIL" />
...
</ContainerConstraints>
-
FilenameAdherence- this constraint is used to check whether filenames of the embedded documents (such as signature or timestamp documents) correspond to the ASiC specification. If a filename of document is not conformant to the specification, the check will fail.
Default: FAIL
<ContainerConstraints>
...
<FilenameAdherence Level="WARN" />
...
</ContainerConstraints>
-
AllFilesSigned- this constraint is used to check whether all documents present on the root level of the ASiC container (for ASiC-S) or outside the /META-INF folder (for ASiC-E) are actually signed by the signature. If the container contains other documents not covered by the signature, the check will fail.
Default: WARN
<ContainerConstraints>
...
<AllFilesSigned Level="WARN" />
...
</ContainerConstraints>
20.2.2.2. PDF/A constraints
The <PDFAConstraints> block defines rules for verification of PDF documents against PDF/A specification. In order to perform PDF/A validation, the module dss-pdfa shall be loaded as a dependency within the project. See PDF/A for more details.
The <PDFAConstraints> element shall be a child of ConstraintsParameters:
<ConstraintsParameters>
...
<PDFAConstraints>
...
</PDFAConstraints>
...
</ConstraintsParameters>
-
AcceptablePDFAProfiles- this constraint is used to define a list of PDF/A formats to be supported by the current validation process (e.g.PDF/A-2A,PDF/A-2U, etc.). When enforced, validator will accept only those PDF/A profile identifiers which are defined within the constraint. For other types, the check will fail.
Default: not executed
Note: executed for PAdES only with PDF/A feature enabled
<PDFAConstraints>
...
<AcceptablePDFAProfiles Level="WARN">
<Id>PDF/A-2A</Id>
<Id>PDF/A-2B</Id>
<Id>PDF/A-2U</Id>
</AcceptablePDFAProfiles>
...
</PDFAConstraints>
-
PDFACompliant- this constraint is used to define whether the performed checks against PDF/A specification succeeded. When enforced, validator will accept only those PDF/A profile identifiers which are defined within the constraint. If the PDF document is not compliant to the PDF/A specification, the check will fail.
Default: not executed
Note: executed for PAdES only with PDF/A feature enabled
<PDFAConstraints>
...
<PDFACompliant Level="WARN" />
...
</PDFAConstraints>
20.2.2.3. Signature constraints
The <SignatureConstraints> block defines rules for checking signature validation rules, signed and unsigned attributes. The <SignatureConstraints> element shall be a child of ConstraintsParameters:
<ConstraintsParameters>
...
<SignatureConstraints>
...
</SignatureConstraints>
...
</ConstraintsParameters>
-
StructuralValidation- this constraint is used to check whether the validation of the signature’s structure has passed the validation (e.g. validation against XSD for XAdES signature). If the signature document does not pass the structure validation, the check will fail.
Default: WARN
<SignatureConstraints>
...
<StructuralValidation Level="WARN" />
...
</SignatureConstraints>
-
AcceptablePolicies- this constraint is used to check if the signature policy defined within the signature’s signed attribute is one of the acceptable values. If the signature has been defined with a different policy, the check will fail.
The constraint allows definition of acceptable signature policy identifiers (e.g. OID) or one of the special values:
-
NO_POLICY- to accept signatures without any defined signature policy; -
ANY_POLICY- to accept signatures defined any signature policy; -
IMPLICIT_POLICY- to accept signatures defined implicit signature policy.
Default: FAIL (NO_POLICY and ANY_POLICY)
<SignatureConstraints>
...
<AcceptablePolicies Level="FAIL">
<Id>ANY_POLICY</Id>
<Id>NO_POLICY</Id>
</AcceptablePolicies>
...
</SignatureConstraints>
-
PolicyAvailable- this constraint is used to check whether the signature policy’s document is accessible (e.g. from online source or from unsigned property SignaturePolicyStore). If the signature policy document is not accessible, the check will fail.
Default: INFORM
<SignatureConstraints>
...
<PolicyAvailable Level="INFORM" />
...
</SignatureConstraints>
-
SignaturePolicyStorePresent- this constraint is used to check whether the unsigned property SignaturePolicyStore is present within the signature. If the SignaturePolicyStore is not present, the check will fail.
Default: not executed
<SignatureConstraints>
...
<SignaturePolicyStorePresent Level="FAIL" />
...
</SignatureConstraints>
-
PolicyHashMatch- this constraint is used to check whether the hash of the signature policy defined within the signed property of the signature matched the computed hash of the actual extracted signature policy document. If the hash does not match, the check will fail.
Default: WARN
<SignatureConstraints>
...
<PolicyHashMatch Level="WARN" />
...
</SignatureConstraints>
-
AcceptableFormats- this constraint is used to check whether the format of the current signature corresponds to one of the signature formats defined in the list (e.g.XAdES-BASELINE-B). If the signature format corresponds to none of the defined signature formats, the check will fail.
Default: FAIL (accepting all formats *)
<SignatureConstraints>
...
<AcceptableFormats Level="FAIL">
<Id>*</Id>
</AcceptableFormats>
...
</SignatureConstraints>
-
FullScope- this constraint is used to check whether the signature covers a complete document. If the signature covers a part of the references document, the check will fail.
Default: not executed
<SignatureConstraints>
...
<FullScope Level="FAIL" />
...
</SignatureConstraints>
20.2.2.3.1. Basic Signature Constraints
The <BasicSignatureConstraints> block contains checks on basic signature constraints. The <BasicSignatureConstraints> element shall be a child of SignatureParameters:
<SignatureParameters>
...
<BasicSignatureConstraints>
...
</BasicSignatureConstraints>
...
</SignatureParameters>
-
ReferenceDataExistence- this constraint is used to check whether the signature signs the original document. If the signature does not cover an original document, the check will fail.
Default: FAIL
<BasicSignatureConstraints>
...
<ReferenceDataExistence Level="FAIL" />
...
</BasicSignatureConstraints>
-
ReferenceDataIntact- this constraint is used to check whether the digest defined within the signature reference match to the digest of the original document (formatted, when applicable). If the digest does not match, the check will fail.
Default: FAIL
<BasicSignatureConstraints>
...
<ReferenceDataIntact Level="FAIL" />
...
</BasicSignatureConstraints>
-
ReferenceDataNameMatch- this constraint is used to check whether the reference URI matches the corresponding document’s name. If the document name does not match, the check will fail.
Default: WARN
<BasicSignatureConstraints>
...
<ReferenceDataNameMatch Level="WARN" />
...
</BasicSignatureConstraints>
-
ManifestEntryObjectExistence- this constraint is used to check whether at least one of the entries referenced within the signed manifest have been provided to the validation process. If the original documents referenced from the manifest have not been provided to the validation process, the check will fail.
Default: WARN
<BasicSignatureConstraints>
...
<ManifestEntryObjectExistence Level="WARN" />
...
</BasicSignatureConstraints>
-
ManifestEntryObjectGroup- this constraint is used to check whether all original documents referenced within the signed manifest have been found during the validation process. If some of the original documents referenced in the manifest have not been found, the check will fail.
Default: WARN
<BasicSignatureConstraints>
...
<ManifestEntryObjectGroup Level="WARN" />
...
</BasicSignatureConstraints>
-
ManifestEntryObjectIntact- this constraint is used to check whether all original documents referenced within the signed manifest have been found and their digest match. If digest of some of the documents do not match the manifest entries, the check will fail.
Default: FAIL
<BasicSignatureConstraints>
...
<ManifestEntryObjectIntact Level="FAIL" />
...
</BasicSignatureConstraints>
-
ManifestEntryNameMatch- this constraint is used to check whether names of the identified original documents provided to the validation process match the manifest entries URIs. If a document name does not match the manifest entry URI, the check will fail.
Default: WARN
<BasicSignatureConstraints>
...
<ManifestEntryNameMatch Level="WARN" />
...
</BasicSignatureConstraints>
-
SignatureIntact- this constraint is used to check whether the signature value may be successfully decrypted using the public key of the corresponding identified signing-certificate against the computed Data To Be Signed Representation (DTBSR). If the signature value fails the decryption, the check will fail.
Default: FAIL
<BasicSignatureConstraints>
...
<SignatureIntact Level="FAIL" />
...
</BasicSignatureConstraints>
-
SignatureValid- this constraint is used to check whether the signature is intact and all references have passed the validation. If the signature is not intact or one of the references has failed the validation, the check will fail.
Default: FAIL
<BasicSignatureConstraints>
...
<SignatureValid Level="FAIL" />
...
</BasicSignatureConstraints>
-
SignatureDuplicated- this constraint is used to check whether the signature is defined uniquely and may be unambiguously identified (e.g. defined with unique identifier). If the signature cannot be unambiguously identified, the check will fail.
Default: FAIL
<BasicSignatureConstraints>
...
<SignatureDuplicated Level="FAIL" />
...
</BasicSignatureConstraints>
-
ProspectiveCertificateChain- this constraint is used to check whether the trust anchor has been reached during the certificate chain building process. If a trust anchor cannot be reached for the certificate chain, the check will fail.
Default: FAIL
<BasicSignatureConstraints>
...
<ProspectiveCertificateChain Level="FAIL" />
...
</BasicSignatureConstraints>
-
SignerInformationStore- this constraint is used to check whether CMS Signed Data Signer Information Store has only one signer information (PAdES only). If a CMS Signed Data Signer Information Store contains multiple signer informations, the check will fail.
Default: FAIL
Note: executed for PAdES only
<BasicSignatureConstraints>
...
<SignerInformationStore Level="FAIL" />
...
</BasicSignatureConstraints>
-
ByteRange- this constraint is used to check the validity of the/ByteRangedictionary against the PDF specification and to ensure correct placement of the signature within/Contentsdictionary (PAdES only). If the/ByteRangeviolates the PDF specification or the signature/Contentsdictionary is placed outside the/ByteRange, then the check fails.
Default: FAIL
Note: executed for PAdES only
<BasicSignatureConstraints>
...
<ByteRange Level="FAIL" />
...
</BasicSignatureConstraints>
-
ByteRangeCollision- this constraint verifies if the signature’s/ByteRangedoes not overlap with other signature byte ranges, forming an invalid document structure (PAdES only). If the signature/ByteRangeis crossing byte ranges of other signature or timestamp within the document, then the check fails.
Default: WARN
Note: executed for PAdES only
<BasicSignatureConstraints>
...
<ByteRangeCollision Level="WARN" />
...
</BasicSignatureConstraints>
-
ByteRangeAllDocument- this constraint verifies if the document does not contain a signature or a document timestamp with invalid/ByteRange(PAdES only). If the PDF document contains a signature or a document timestamp with inconsistent/ByteRange, then the check fails.
Default: not executed
Note: executed for PAdES only
<BasicSignatureConstraints>
...
<ByteRangeAllDocument Level="WARN" />
...
</BasicSignatureConstraints>
-
PdfSignatureDictionary- this constraint is used to verify consistency of the current signature dictionary across PDF revisions. If the signature dictionary has been replaced or modified between the signed and final PDF document revisions then the check will fail.
Default: FAIL
Note: executed for PAdES only
<BasicSignatureConstraints>
...
<PdfSignatureDictionary Level="FAIL" />
...
</BasicSignatureConstraints>
-
PdfPageDifference- this constraint is used to check whether a signed PDF document revision contains the same number of pages as the final validating PDF document revision. If a signed PDF document revision contains a different number of pages than the final PDF document revision, the check will fail.
Default: FAIL
Note: executed for PAdES only
<BasicSignatureConstraints>
...
<PdfPageDifference Level="FAIL" />
...
</BasicSignatureConstraints>
-
PdfAnnotationOverlap- this constraint is used to check whether the provided PDF document contains ovelapping annotations. If a PDF document contains overlapping annotations, the check will fail.
Default: WARN
Note: executed for PAdES only
<BasicSignatureConstraints>
...
<PdfAnnotationOverlap Level="WARN" />
...
</BasicSignatureConstraints>
-
PdfVisualDifference- this constraint is used to check whether the final PDF document revision have visual differences against the signed PDF document revision, excluding added annotations. If a final PDF document revision contains visual differences against the signed PDF document revision, the check will fail.
Default: WARN
Note: executed for PAdES only
<BasicSignatureConstraints>
...
<PdfVisualDifference Level="WARN" />
...
</BasicSignatureConstraints>
-
DocMDP- this constraint is used to check validity of a PDF document against the /DocMDP field, when present. If a provided PDF document does not satisfy the requirements defined within the present /DocMDP field, the check will fail.
Default: WARN
Note: executed for PAdES only
<BasicSignatureConstraints>
...
<DocMDP Level="WARN" />
...
</BasicSignatureConstraints>
-
FieldMDP- this constraint is used to check validity of a PDF document against the /FieldMDP field, when present. If a provided PDF document does not satisfy the requirements defined within the present /FieldMDP field, the check will fail.
Default: WARN
Note: executed for PAdES only
<BasicSignatureConstraints>
...
<FieldMDP Level="WARN" />
...
</BasicSignatureConstraints>
-
SigFieldLock- this constraint is used to check validity of a PDF document against the /SigFieldLock field, when present. If a provided PDF document does not satisfy the requirements defined within the present /SigFieldLock field, the check will fail.
Default: WARN
Note: executed for PAdES only
<BasicSignatureConstraints>
...
<SigFieldLock Level="WARN" />
...
</BasicSignatureConstraints>
-
FormFillChanges- this constraint is used to check whether a PDF document does not contain any form fill-in or signing changes. This constraint corresponds to the changes listed under/P 2of/DocMDPdictionary defined in ISO 32000-1 (cf. [R06]). If a provided PDF document contains any of the changes within internal PDF objects occurred between the signed PDF document revision and the final PDF document revision, the check will fail.
Default: not executed
Note: executed for PAdES only. This does not fail under signature augmentation modifications.
<BasicSignatureConstraints>
...
<FormFillChanges Level="WARN" />
...
</BasicSignatureConstraints>
-
AnnotationChanges- this constraint is used to check whether a PDF document does not contain any annotation creation, modification or deletion changes. This constraint corresponds to the changes listed under/P 3of/DocMDPdictionary defined in ISO 32000-1 (cf. [R06]). If a provided PDF document contains any of the changes within internal PDF objects occurred between the signed PDF document revision and the final PDF document revision, the check will fail.
Default: not executed
Note: executed for PAdES only. This does not fail under signature augmentation modifications.
<BasicSignatureConstraints>
...
<AnnotationChanges Level="WARN" />
...
</BasicSignatureConstraints>
-
UndefinedChanges- this constraint is used to check whether a PDF document does not contain any undefined (suspicious) changes, i.e. no signature addition, extension, timestamp addition or annotation addition/edition. If a provided PDF document contains undefined changes within internal PDF objects occurred between the signed PDF document revision and the final PDF document revision, the check will fail.
Default: WARN
Note: executed for PAdES only. This does not fail under signature augmentation modifications.
<BasicSignatureConstraints>
...
<UndefinedChanges Level="WARN" />
...
</BasicSignatureConstraints>
-
TrustServiceTypeIdentifier- this constraint is used to check whether the signing-certificate corresponds to one of the Trusted Services defined with ServiceTypeIdentifier corresponding to one of the defined values. If the signing-certificate does not correspond to one of the Trusted Services having ServiceTypeIdentifier corresponding to one of the acceptable values, the check will fail.
Default: not executed
<BasicSignatureConstraints>
...
<TrustServiceTypeIdentifier Level="WARN">
<Id>http://uri.etsi.org/TrstSvc/Svctype/CA/QC</Id>
</TrustServiceTypeIdentifier>
...
</BasicSignatureConstraints>
-
TrustServiceStatus- this constraint is used to check whether the signing-certificate corresponds to one of the Trusted Services defined with ServiceStatus corresponding to one of the defined values. If the signing-certificate does not correspond to one of the Trusted Services having ServiceStatus corresponding to one of the acceptable values, the check will fail.
Default: not executed
<BasicSignatureConstraints>
...
<TrustServiceStatus Level="FAIL">
<Id>http://uri.etsi.org/TrstSvc/TrustedList/Svcstatus/accredited</Id>
<Id>http://uri.etsi.org/TrstSvc/TrustedList/Svcstatus/granted</Id>
</TrustServiceStatus>
...
</BasicSignatureConstraints>
20.2.2.3.2. Certificate Constraints
The block of CertificateConstraints type verifies the applicability rules for the corresponding certificate. The CertificateConstraints may be defined for a signing-certificate or for a CA certificate, using <SigningCertificate> and <CACertificate> within the <BasicSignatureConstraints>, respectively.
<BasicSignatureConstraints>
...
<SigningCertificate>
...
</SigningCertificate>
<CACertificate>
...
</CACertificate>
...
</BasicSignatureConstraints>
-
Recognition- this constraint is used to check whether the signing-certificate has been identified. If the signing-certificate has not been identified, the check will fail.
Default: FAIL
<SigningCertificate>
...
<Recognition Level="FAIL" />
...
</SigningCertificate>
-
Signature- this constraint is used to check whether the certificate is well signed (the signature is valid). Otherwise, the check will fail.
Default: FAIL
<SigningCertificate>
...
<Signature Level="FAIL" />
...
</SigningCertificate>
-
NotExpired- this constraint is used to check whether the certificate is not yet expired. If the certificate has expired at control time, the check will fail.
Default: FAIL
<SigningCertificate>
...
<NotExpired Level="FAIL" />
...
</SigningCertificate>
-
SunsetDate- this constraint is used to check whether the trust anchor is not yet expired. If the trust anchor’s sunset date (when defined) is before the control time, the check will fail.
| The validity of trust anchors shall be extracted in order for the current constraint to apply. Please see Trust anchor validity predicate for more information about trust anchor validity extraction from a Trusted List. |
Default: FAIL
<SigningCertificate>
...
<SunsetDate Level="FAIL" />
...
</SigningCertificate>
-
AuthorityInfoAccessPresent- this constraint is used to check whether the certificate has AuthorityInfoAccess url(s) to extract CA issuers. If the certificate does not have AIA url, the check will fail.
Default: WARN
<SigningCertificate>
...
<AuthorityInfoAccessPresent Level="WARN" />
...
</SigningCertificate>
-
RevocationDataSkip- this constraint defines a list of certificate extensions or certificate policies which, when present in a certificate, indicate that no revocation data check should be performed for that certificate. If the certificate matches one of the defined conditions, no revocation data check will be performed.
FAIL indication is not recommended, as it will interrupt the validation process.
|
Default: INFORM for short-term signing-certificate, IGNORE for revocation issuer certificate (ocsp-no-check)
<SigningCertificate>
...
<RevocationDataSkip Level="IGNORE">
<CertificateExtensions>
<Id>1.3.6.1.5.5.7.48.1.5</Id> <!-- ocsp_noCheck -->
</CertificateExtensions>
</RevocationDataSkip>
...
</SigningCertificate>
-
RevocationInfoAccessPresent- this constraint is used to check whether the certificate has access points to extract revocation information about the certificate (i.e. CRL access points or AIA OCSP urls). If the certificate does not contain revocation access points, the check will fail.
Default: WARN
<SigningCertificate>
...
<RevocationInfoAccessPresent Level="WARN" />
...
</SigningCertificate>
-
RevocationDataAvailable- this constraint is used to check whether the certificate has the revocation data (obtained from a signature or remote sources). If the certificate does not have associated revocation data, the check will fail.
Default: FAIL
<SigningCertificate>
...
<RevocationDataAvailable Level="FAIL" />
...
</SigningCertificate>
-
AcceptableRevocationDataFound- this constraint is used to check whether the certificate has an acceptable revocation data (i.e. valid and consistent). If the certificate does not have an acceptable revocation data, the check will fail.
Default: FAIL
<SigningCertificate>
...
<AcceptableRevocationDataFound Level="FAIL" />
...
</SigningCertificate>
-
CRLNextUpdatePresent- this constraint is used to check whethernextUpdatefield is present within the CRL revocation data. If a CRL does not containnextUpdatefield, the check will fail.
Default: WARN
Note: applicable only for CRLs
<SigningCertificate>
...
<CRLNextUpdatePresent Level="WARN" />
...
</SigningCertificate>
-
OCSPNextUpdatePresent- this constraint is used to check whethernextUpdatefield is present within the OCSP revocation data. If a OCSP does not containnextUpdatefield, the check will fail.
Default: not executed
Note: applicable only for CRLs
<SigningCertificate>
...
<OCSPNextUpdatePresent Level="WARN" />
...
</SigningCertificate>
-
RevocationFreshness- this constraint is used to check whether the corresponding revocation data is fresh enough against the defined time constraint. If the revocation data has been issued at or before the best-signature-time plus the defined time constraint, the check will fail.
Default: IGNORE (with 0 DAYS as a time constraint)
<SigningCertificate>
...
<RevocationFreshness Level="IGNORE" Unit="DAYS" Value="0" />
...
</SigningCertificate>
-
RevocationFreshnessNextUpdate- this constraint is used to check whether the corresponding revocation data shall be checked against the best-signature-time plus the difference betweenthisUpdateandnextUpdatein case theRevocationFreshnesscheck is not defined in the policy. If the revocation data has been issued at or before the best-signature-time plus the time difference betweenthisUpdateandnextUpdate, the check will fail.
Default: not executed
<SigningCertificate>
...
<RevocationFreshnessNextUpdate Level="FAIL" />
...
</SigningCertificate>
-
CA- this constraint is used to check whether the certificate in question is a CA certificate. If the certificate does not haveBasicConstraints.cAextension with a value set to true, the check will fail.
Default: FAIL (for CA certificates)
<CACertificate>
...
<CA Level="FAIL" />
...
</CACertificate>
-
MaxPathLength- this constraint is used to check whether the certificate path’s depth of the current certificate does not exceed theBasicConstraints.pathLenConstraintextension value defined in the intermediate CA certificates. If the certificate’s certification path depth exceeds the maximum allowed path length, the check will fail.
Default: FAIL (for CA certificates)
<CACertificate>
...
<MaxPathLength Level="FAIL" />
...
</CACertificate>
-
KeyUsage- this constraint is used to check whether the certificate in question have one of the acceptable key usages. If the certificate does not have one of the key usages defined within the list, the check will fail.
Default: WARN (nonRepudiation) for signature’s signing-certificate, FAIL (keyCertSign) for all CA certificates
<SigningCertificate>
...
<KeyUsage Level="WARN">
<Id>nonRepudiation</Id>
</KeyUsage>
...
</SigningCertificate>
-
ExtendedKeyUsage- this constraint is used to check whether the certificate in question have one of the acceptable extended key usages. If the certificate does not have one of the extended key usages defined within the list, the check will fail.
Default: FAIL (timeStamping) for timestamp’s signing-certificate
<SigningCertificate>
...
<ExtendedKeyUsage Level="FAIL">
<Id>timeStamping</Id>
</ExtendedKeyUsage>
...
</SigningCertificate>
-
PolicyTree- this constraint is used to perform validation of a policy tree as per RFC 5280. This check takes into account the available certificate policies, policy constraints and inhibit anyPolicy certificate extensions. If the process is not able to build a valid policy tree for the target certificate when enforced by its certificate chain, the check will fail.
Default: WARN
| Policy mapping certificate extension is not yet supported in DSS, which presence may have an impact on the policy tree validation process. |
<SigningCertificate>
...
<PolicyTree Level="WARN" />
...
</SigningCertificate>
-
NameConstraints- this constraint is used to perform validation of certificate’s subject distinguished names and subject alternative names (when present) as per RFC 5280 when certain requirements are imposed through the name constraints certificate extension by certificate’s certificate chain. If the certificate’s names do not satisfy the rules enforced by its certificate chain through the name constraints certificate extension, the check will fail.
Default: WARN
| DSS supports processing of the name constraints that are imposed only on the directoryName. |
<SigningCertificate>
...
<NameConstraints Level="WARN" />
...
</SigningCertificate>
-
AuthorityKeyIdentifierPresent- this constraint is used to perform a verification whether the RFC 5280 "4.2.1.1. Authority Key Identifier" certificate extension (OID: 2.5.29.35) is present within the certificate issued by a CA certificate. If the certificate issued by a CA certificate does not contain the Authority Key Identifier certificate extension, the check will fail.
Default: WARN
<SigningCertificate>
...
<AuthorityKeyIdentifierPresent Level="WARN" />
...
</SigningCertificate>
| The check is not executed for self-signed certificates. |
-
SubjectKeyIdentifierPresent- this constraint is used to perform a verification whether the RFC 5280 "4.2.1.2. Subject Key Identifier" certificate extension (OID: 2.5.29.14) is present within the certificate. If the certificate does not contain the Subject Key Identifier certificate extension, the check will fail.
Default: FAIL (for CA certificates only)
<CACertificate>
...
<SubjectKeyIdentifierPresent Level="FAIL" />
...
</CACertificate>
-
NoRevAvail- this constraint is used to perform validation of certificate’s conformance to the RFC 9608 standard (cf. [R30]), whennoRevAvail(OID: 2.5.29.56) certificate extension is present. If the certificate havingnoRevAvailcertificate extension does not satisfy the rules defined within RFC 9608, the check will fail.
Default: WARN
<SigningCertificate>
...
<NoRevAvail Level="WARN" />
...
</SigningCertificate>
-
SupportedCriticalExtensions- this constraint is used to define a list of certificate critical extensions supported and processed by this application. If the certificate contains one or more critical certificate extension(s) not defined in the list, the check will fail.
| Verifies only critical certificate extensions. The non-critical certificate extensions are ignored when not understood. |
Default: not executed
<SigningCertificate>
...
<SupportedCriticalExtensions Level="FAIL">
<Id>2.5.29.15</Id> <!-- keyUsage -->
<Id>2.5.29.17</Id> <!-- subjectAlternativeName -->
<Id>2.5.29.19</Id> <!-- basicConstraints -->
<Id>2.5.29.32</Id> <!-- certificatePolicies -->
...
</SupportedCriticalExtensions>
...
</SigningCertificate>
-
ForbiddenExtensions- this constraint is used to check whether the certificate in question does not contain any of the certificate extensions present in the list of forbidden extensions for the certificate type. If the certificate contains one or more of the forbidden certificate extensions, the check will fail.
Default: FAIL (1.3.6.1.5.5.7.48.1.5 (for ocsp_noCheck)) for non-revocation certificates
<SigningCertificate>
...
<ForbiddenExtensions Level="FAIL">
<Id>1.3.6.1.5.5.7.48.1.5</Id> <!-- ocsp_noCheck -->
</ForbiddenExtensions>
...
</SigningCertificate>
-
Surname- this constraint is used to check whether the certificate’s subject distinguished name contains the Surname attribute with one of the acceptable values. If the Surname attribute from certificate’s subject distinguished name does not match to one of the defined values, the check will fail.
Default: not executed
<SigningCertificate>
...
<Surname Level="WARN">
<Id>Banner</Id>
</Surname>
...
</SigningCertificate>
-
GivenName- this constraint is used to check whether the certificate’s subject distinguished name contains the GivenName attribute with one of the acceptable values. If the GivenName attribute from certificate’s subject distinguished name does not match to one of the defined values, the check will fail.
Default: not executed
<SigningCertificate>
...
<GivenName Level="WARN">
<Id>Robert</Id>
</GivenName>
...
</SigningCertificate>
-
CommonName- this constraint is used to check whether the certificate’s subject distinguished name contains the CommonName attribute with one of the acceptable values. If the CommonName attribute from certificate’s subject distinguished name does not match to one of the defined values, the check will fail.
Default: not executed
<SigningCertificate>
...
<CommonName Level="WARN">
<Id>Hulk</Id>
</CommonName>
...
</SigningCertificate>
-
Pseudonym- this constraint is used to check whether the certificate’s subject distinguished name contains the Pseudonym attribute with one of the acceptable values. If the Pseudonym attribute from certificate’s subject distinguished name does not match to one of the defined values, the check will fail.
Default: not executed
<SigningCertificate>
...
<Pseudonym Level="WARN">
<Id>The Incredible Hulk</Id>
</Pseudonym>
...
</SigningCertificate>
-
Title- this constraint is used to check whether the certificate’s subject distinguished name contains the Title attribute with one of the acceptable values. If the Title attribute from certificate’s subject distinguished name does not match to one of the defined values, the check will fail.
Default: not executed
<SigningCertificate>
...
<Title Level="WARN">
<Id>CEO</Id>
</Title>
...
</SigningCertificate>
-
Email- this constraint is used to check whether the certificate’s subject distinguished name contains the EmailAddress attribute with one of the acceptable values. If the EmailAddress attribute from certificate’s subject distinguished name does not match to one of the defined values, the check will fail.
Default: not executed
<SigningCertificate>
...
<Email Level="WARN">
<Id>hello@nowina.lu</Id>
</Email>
...
</SigningCertificate>
-
OrganizationIdentifier- this constraint is used to check whether the certificate’s subject distinguished name contains the OrganizationIdentifier attribute with one of the acceptable values. If the OrganizationIdentifier attribute from certificate’s subject distinguished name does not match to one of the defined values, the check will fail.
Default: not executed
<SigningCertificate>
...
<OrganizationIdentifier Level="WARN">
<Id>1235</Id>
</OrganizationIdentifier>
...
</SigningCertificate>
-
OrganizationUnit- this constraint is used to check whether the certificate’s subject distinguished name contains the OrganizationalUnitName attribute with one of the acceptable values. If the OrganizationalUnitName attribute from certificate’s subject distinguished name does not match to one of the defined values, the check will fail.
Default: not executed
<SigningCertificate>
...
<OrganizationUnit Level="WARN">
<Id>Avengers</Id>
</OrganizationUnit>
...
</SigningCertificate>
-
OrganizationName- this constraint is used to check whether the certificate’s subject distinguished name contains the OrganizationName attribute with one of the acceptable values. If the OrganizationName attribute from certificate’s subject distinguished name does not match to one of the defined values, the check will fail.
Default: not executed
<SigningCertificate>
...
<OrganizationName Level="WARN">
<Id>Marvel</Id>
</OrganizationName>
...
</SigningCertificate>
-
Country- this constraint is used to check whether the certificate’s subject distinguished name contains the CountryName attribute with one of the acceptable values. If the CountryName attribute from certificate’s subject distinguished name does not match to one of the defined values, the check will fail.
Default: not executed
<SigningCertificate>
...
<Country Level="WARN">
<Id>USA</Id>
</Country>
...
</SigningCertificate>
-
Locality- this constraint is used to check whether the certificate’s subject distinguished name contains the LocalityName attribute with one of the acceptable values. If the LocalityName attribute from certificate’s subject distinguished name does not match to one of the defined values, the check will fail.
Default: not executed
<SigningCertificate>
...
<Locality Level="WARN">
<Id>Boston</Id>
</Locality>
...
</SigningCertificate>
-
State- this constraint is used to check whether the certificate’s subject distinguished name contains the StateOrProvinceName attribute with one of the acceptable values. If the StateOrProvinceName attribute from certificate’s subject distinguished name does not match to one of the defined values, the check will fail.
Default: not executed
<SigningCertificate>
...
<State Level="WARN">
<Id>Massachusetts</Id>
</State>
...
</SigningCertificate>
-
IssuerName- this constraint is used to check whether the issuer distinguished name found in the certificate does match the subject distinguished name of its issuer certificate. If the certificate’s issuer DN does not match the subject DN of the issuer certificate, the check will fail.
Default: FAIL
<SigningCertificate>
...
<IssuerName Level="FAIL" />
...
</SigningCertificate>
-
SerialNumberPresent- this constraint is used to check whether the certificate contains serialNumber field. If the certificate does not contain serialNumber field, the check will fail.
Default: WARN
<SigningCertificate>
...
<SerialNumberPresent Level="WARN" />
...
</SigningCertificate>
-
NotRevoked- this constraint is used to check whether the certificate is not revoked. If the certificate is revoked, the check will fail.
Default: FAIL
<SigningCertificate>
...
<NotRevoked Level="FAIL" />
...
</SigningCertificate>
-
NotOnHold- this constraint is used to check whether the certificate’s revocation status is not certificateHold. If the certificate’s revocation status is certificateHold, the check will fail.
Default: FAIL
<SigningCertificate>
...
<NotOnHold Level="FAIL" />
...
</SigningCertificate>
-
RevocationIssuerNotExpired- this constraint is used to check whether the issuer of the corresponding revocation data has not yet expired. If the issuer of the certificate’s revocation data has expired at control time, the check will fail.
Default: FAIL
<SigningCertificate>
...
<RevocationIssuerNotExpired Level="FAIL" />
...
</SigningCertificate>
-
SelfSigned- this constraint is used to check whether the certificate is self-signed. If the certificate is not self-signed, the check will fail.
Default: not executed
<SigningCertificate>
...
<SelfSigned Level="FAIL" />
...
</SigningCertificate>
-
NotSelfSigned- this constraint is used to check whether the certificate is not self-signed. If the certificate is self-signed, the check will fail.
Default: WARN
<SigningCertificate>
...
<NotSelfSigned Level="WARN" />
...
</SigningCertificate>
-
PolicyIds- this constraint is used to check whether the certificate is defined with one of the certificate policies corresponding to one of the values within the given list. If the certificate contains none of certificate policy oids listed in the values list, the check will fail.
Default: not executed
<SigningCertificate>
...
<PolicyIds Level="WARN">
<Id>0.4.0.1456.1.1</Id>
<Id>00.4.0.194112.1.3</Id>
<Id>0.4.0.194112.1.2</Id>
</PolicyIds>
...
</SigningCertificate>
-
PolicyQualificationIds- this constraint is used to check whether the certificate contains one of the certificate policies identifying a qualified certificate (no TL overrule). If the certificate contains none of certificate policy oids corresponding to a qualified certificate, the check will fail.
Default: not executed
<SigningCertificate>
...
<PolicyQualificationIds Level="WARN" />
...
</SigningCertificate>
-
PolicySupportedByQSCDIds- this constraint is used to check whether the certificate contains one of the certificate policies identifying a certificate supported by a QSCD/SSCD (no TL overrule). If the certificate contains none of certificate policy OIDs corresponding to a certificate supported by a QSCD/SSCD, the check will fail.
Default: not executed
<SigningCertificate>
...
<PolicySupportedByQSCDIds Level="WARN" />
...
</SigningCertificate>
-
QcCompliance- this constraint is used to check whether the certificate contains a QcCompliance QcStatement. If the certificate does not contain QcCompliance QcStatement, the check will fail.
Default: not executed
<SigningCertificate>
...
<QcCompliance Level="WARN" />
...
</SigningCertificate>
-
QcEuLimitValueCurrency- this constraint is used to check whether the certificate contains a QcLimiteValue QcStatement with one of the allowed currency names. If the certificate does not contain QcLimiteValue QcStatement with one of the allowed currency names, the check will fail.
Default: not executed
<SigningCertificate>
...
<QcEuLimitValueCurrency Level="WARN">
<Id>EUR</Id>
</QcEuLimitValueCurrency>
...
</SigningCertificate>
-
MinQcEuLimitValue- this constraint is used to check whether the certificate contains a QcLimiteValue QcStatement which is same or larger the defined value. If the certificate does not contain QcLimiteValue QcStatement same or bigger than the defined value, the check will fail.
Default: not executed
<SigningCertificate>
...
<MinQcEuLimitValue Level="WARN">10000</QcEuLimitValueCurrency>
...
</SigningCertificate>
-
MinQcEuRetentionPeriod- this constraint is used to check whether the certificate contains a QcEuRetentionPeriod QcStatement which is same or larger the defined value. If the certificate does not contain QcEuRetentionPeriod QcStatement same or bigger than the defined value, the check will fail.
Default: not executed
<SigningCertificate>
...
<QcEuLimitValueCurrency Level="WARN">10</QcEuLimitValueCurrency>
...
</SigningCertificate>
-
QcSSCD- this constraint is used to check whether the certificate contains a QcSSCD QcStatement. If the certificate does not contain QcSSCD QcStatement, the check will fail.
Default: not executed
<SigningCertificate>
...
<QcSSCD Level="WARN" />
...
</SigningCertificate>
-
QcEuPDSLocation- this constraint is used to check whether the certificate contains a QcEuPDSLocation QcStatement with one of the defined values. If the certificate does not contain QcEuPDSLocation QcStatement with one of the defined values, the check will fail.
Default: not executed
<SigningCertificate>
...
<QcEuPDSLocation Level="WARN">
<Id>FR</Id>
<Id>LU</Id>
</QcEuPDSLocation>
...
</SigningCertificate>
-
QcType- this constraint is used to check whether the certificate contains a QcType QcStatement with one of the defined values. If the certificate does not contain QcType QcStatement with one of the defined values, the check will fail.
Default: not executed
<SigningCertificate>
...
<QcType Level="WARN">
<Id>0.4.0.1862.1.6.1</Id>
<Id>0.4.0.1862.1.6.2</Id>
</QcEuPDSLocation>
...
</SigningCertificate>
-
QcLegislationCountryCodes- this constraint is used to check whether the certificate contains a QcCCLegislation QcStatement with one of the defined values. If the certificate does not contain QcCCLegislation QcStatement with one of the defined values, the check will fail.
Default: not executed
<SigningCertificate>
...
<QcLegislationCountryCodes Level="WARN">
<Id>UA</Id>
</QcEuPDSLocation>
...
</SigningCertificate>
-
IssuedToNaturalPerson- this constraint is used to check whether the certificate contains a certificate policy declaring that the certificate has been issued to a natural person. If the certificate does not contain a certificate policy declaring that the certificate has been issued to a natural person, the check will fail.
Default: not executed
<SigningCertificate>
...
<IssuedToNaturalPerson Level="WARN" />
...
</SigningCertificate>
-
IssuedToLegalPerson- this constraint is used to check whether the certificate contains a certificate policy declaring that the certificate has been issued to a legal person. If the certificate does not contain a certificate policy declaring that the certificate has been issued to a legal person, the check will fail.
Default: not executed
<SigningCertificate>
...
<IssuedToLegalPerson Level="WARN" />
...
</SigningCertificate>
-
SemanticsIdentifier- this constraint is used to check whether the certificate contains a QcCSemanticsIdentifier QcStatement with one of the defined values. If the certificate does not contain QcCSemanticsIdentifier QcStatement with one of the defined values, the check will fail.
Default: not executed
<SigningCertificate>
...
<SemanticsIdentifier Level="WARN">
<Id>0.4.0.194121.1.1</Id>
<Id>0.4.0.194121.1.2</Id>
</SemanticsIdentifier>
...
</SigningCertificate>
-
PSD2QcTypeRolesOfPSP- this constraint is used to check whether the certificate contains a Psd2QcType QcStatement with one of the defined roles of PSP values. If the certificate does not contain Psd2QcType QcStatement with one of the defined roles of PSP values, the check will fail.
Default: not executed
<SigningCertificate>
...
<PSD2QcTypeRolesOfPSP Level="WARN">
<Id>0.4.0.19495.1.1</Id>
</PSD2QcTypeRolesOfPSP>
...
</SigningCertificate>
-
PSD2QcCompetentAuthorityName- this constraint is used to check whether the certificate contains a Psd2QcType QcStatement with one of the defined NCA (Competent Authority Name) values. If the certificate does not contain Psd2QcType QcStatement with one of the defined NCA (Competent Authority Name) values, the check will fail.
Default: not executed
<SigningCertificate>
...
<PSD2QcCompetentAuthorityName Level="WARN">
<Id>Lux National Bank</Id>
</PSD2QcCompetentAuthorityName>
...
</SigningCertificate>
-
PSD2QcCompetentAuthorityId- this constraint is used to check whether the certificate contains a Psd2QcType QcStatement with one of the defined NCA (Competent Authority Name) Identifier values. If the certificate does not contain Psd2QcType QcStatement with one of the defined NCA (Competent Authority Name) Identifier values, the check will fail.
Default: not executed
<SigningCertificate>
...
<PSD2QcCompetentAuthorityId Level="WARN">
<Id>LU-LNB</Id>
</PSD2QcCompetentAuthorityId>
...
</SigningCertificate>
-
QcQSCDLegislation- this constraint is used to check whether the certificate contains a QcQSCDlegislation QcStatement with one of the defined values. If the certificate does not contain QcQSCDlegislation QcStatement with one of the defined values, the check will fail.
Default: not executed
<SigningCertificate>
...
<QcQSCDLegislation Level="WARN">
<Id>UA</Id>
</QcQSCDLegislation>
...
</SigningCertificate>
-
QcIdentificationMethod- this constraint is used to check whether the certificate contains a QcIdentMethod QcStatement with one of the defined values. If the certificate does not contain QcIdentMethod QcStatement with one of the defined values, the check will fail.
Default: not executed
<SigningCertificate>
...
<QcIdentificationMethod Level="WARN">
<Id>0.4.0.1862.1.8.3</Id>
<Id>0.4.0.1862.1.8.4</Id>
</QcIdentificationMethod>
...
</SigningCertificate>
-
UsePseudonym- this constraint is used to check whether the certificate’s subject distinguished name contains the Pseudonym attribute. If the certificate’s subject distinguished name contains Pseudonym attribute, the check will fail.
Default: INFORM
<SigningCertificate>
...
<UsePseudonym Level="INFORM" />
...
</SigningCertificate>
20.2.2.3.3. Signed attribute constraints
The <SignedAttributes> block defines rules for checking applicability rules for signed attributes of the signature. The <SignedAttributes> element may be a child of SignatureConstraints or a Timestamp element, to correspond to the validation of a signature or a timestamp constraints, respectively:
<SignatureConstraints>
...
<SignedAttributes>
...
</SignedAttributes>
...
</SignatureConstraints>
-
SigningCertificatePresent- this constraint checks whether theSigningCertificateattribute is present within the signed properties of the signature. If the signature does not containSigningCertificateattribute, the check will fail.
Default: WARN
<SignedAttributes>
...
<SigningCertificatePresent Level="WARN" />
...
</SignedAttributes>
-
UnicitySigningCertificate- this constraint checks whether one and only oneSigningCertificateattribute is present within the signature. If the signature does not containSigningCertificateattribute or contains more than one, the check will fail.
Default: WARN
<SignedAttributes>
...
<UnicitySigningCertificate Level="WARN" />
...
</SignedAttributes>
-
SigningCertificateRefersCertificateChain- this constraint checks whether references defined withinSigningCertificateattributes refer only the certificates present within the found signature certificate chain. If the signature containsSigningCertificateattribute referencing a certificate outside the found certificate chain, the check will fail.
Default: WARN
<SignedAttributes>
...
<SigningCertificateRefersCertificateChain Level="WARN" />
...
</SignedAttributes>
-
ReferencesToAllCertificateChainPresent- this constraint checks whether all certificates from the signature’s certificate chain are referenced within the "SigningCertificate" attribute references. If a certificate within the signature’s certificate chain is not referenced fromSigningCertificatesattribute, the check will fail.
Default: not executed
<SignedAttributes>
...
<ReferencesToAllCertificateChainPresent Level="WARN" />
...
</SignedAttributes>
-
SigningCertificateDigestAlgorithm- this constraint checks whether the digest algorithm used to calculate the hash of the "SigningCertificate" reference is acceptable against theCryptographicConstraints. If the digest algorithm used within "SigningCertificate" reference does not pass verification against the definedCryptograpicConstraints, the check will fail.
Default: WARN
<SignedAttributes>
...
<SigningCertificateDigestAlgorithm Level="WARN" />
...
</SignedAttributes>
-
CertDigestPresent- this constraint checks whether the "SigningCertificate" reference contains digest value. If "SigningCertificate" attribute does not contain digest, the check will fail.
Default: FAIL
<SignedAttributes>
...
<CertDigestPresent Level="FAIL" />
...
</SignedAttributes>
-
CertDigestMatch- this constraint checks whether the digest present within "SigningCertificate" attribute match the digest of the found signature signing-certificate. If digest of the "SigningCertificate" attribute does not match the digests of the signing-certificate, the check will fail.
Default: FAIL
<SignedAttributes>
...
<CertDigestMatch Level="FAIL" />
...
</SignedAttributes>
-
IssuerSerialMatch- this constraint checks whether the issuer serial within "SigningCertificate" attribute matches the information about the issuer of the signing-certificate, when present. If issuer serial from the "SigningCertificate" attribute does not match the issuer certificate of the signing-certificate, the check will fail.
Default: FAIL
<SignedAttributes>
...
<IssuerSerialMatch Level="FAIL" />
...
</SignedAttributes>
-
KeyIdentifierPresent- this constraint checks whether the 'kid' signed attribute is present within the JAdES signature. If the 'kid' signed attribute is not present within the signature, the check will fail.
Default: not executed
Note: the check is executed only for JAdES
<SignedAttributes>
...
<KeyIdentifierPresent Level="WARN" />
...
</SignedAttributes>
-
KeyIdentifierMatch- this constraint checks whether the value of the 'kid' signed attribute matches the signing-certificate, when attribute is present. If the value of 'kid' signed attribute does not match the signing-certificate, the check will fail.
Default: WARN
Note: the check is executed only for JAdES
<SignedAttributes>
...
<KeyIdentifierMatch Level="WARN" />
...
</SignedAttributes>
-
SigningTime- this constraint checks whether the "signing-time" signed attribute is present. If the "signing-time" attribute is not present, the check will fail.
Default: FAIL
<SignedAttributes>
...
<SigningTime Level="FAIL" />
...
</SignedAttributes>
-
SigningTimeInCertRange- this constraint checks whether the value of the "signing-time" signed attribute lies within the validity range of the signing-certificate, when present. If the value "signing-time" attribute lies beyond the validity of the signing-certificate, the check will fail.
Default: FAIL
<SignedAttributes>
...
<SigningTimeInCertRange Level="FAIL" />
...
</SignedAttributes>
| For CMS validation (which includes CAdES and PAdES signatures), the verification of the signing-time signed attribute (when present) is enforced on signature integrity validation by the underlying library BouncyCastle. Therefore, disabling the constraint may not achieve the desired effect on validation of these signature formats. |
-
ContentType- this constraint checks whether the "content-type" signed attribute has the expected value. If the "content-type" attribute’s value does not match the expected value, the check will fail.
Default: not executed
<SignedAttributes>
...
<ContentType Level="FAIL">
<Id>1.2.840.113549.1.7.1</Id>
</ContentType>
...
</SignedAttributes>
-
ContentHints- this constraint checks whether the "content-hints" signed attribute has the expected value. If the "content-hints" attribute’s value does not match the expected value, the check will fail.
Default: not executed
Note: executed for CAdES only
<SignedAttributes>
...
<ContentHints Level="FAIL">
<Id>1.2.840.113549.1.7.1</Id>
</ContentHints>
...
</SignedAttributes>
-
ContentIdentifier- this constraint checks whether the "content-identifier" signed attribute has the expected value. If the "content-identifier" attribute’s value does not match the expected value, the check will fail.
Default: not executed
Note: executed for CAdES only
<SignedAttributes>
...
<ContentIdentifier Level="FAIL">
<Id>1.2.840.113549.1.7.1</Id>
</ContentIdentifier>
...
</SignedAttributes>
-
MessageDigestOrSignedPropertiesPresent- this constraint checks whether the "message-digest" (for CAdES) or "SignedProperties" (for XAdES) are present within the signature. If no "message-digest" (for CAdES) nor "SignedProperties" (for XAdES) are present within the signature, the check will fail.
Default: FAIL
Note: executed for XAdES, CAdES, PAdES
<SignedAttributes>
...
<MessageDigestOrSignedPropertiesPresent Level="FAIL" />
...
</SignedAttributes>
-
EllipticCurveKeySize- this constraint checks whether the elliptic curve’s key size of the private key used to create the signature matches the defined signature algorithm (as per RFC 7518). If the elliptic curve’s key size of the private key used to create the signature does not match the defined signature algorithm (as per RFC 7518), the check will fail.
Default: WARN
Note: executed for JAdES only
<SignedAttributes>
...
<EllipticCurveKeySize Level="WARN" />
...
</SignedAttributes>
-
CommitmentTypeIndication- this constraint checks whether the commitment type indication present within the signed values corresponds to one of the values present within the list. If a commitment type indication extracted from the signature does not match to one of the values defined in the acceptable values list, the check will fail.
Default: not executed
<SignedAttributes>
...
<CommitmentTypeIndication Level="WARN">
<Id>1.2.840.113549.1.9.16.6.1</Id>
<Id>1.2.840.113549.1.9.16.6.4</Id>
<Id>1.2.840.113549.1.9.16.6.5</Id>
<Id>1.2.840.113549.1.9.16.6.6</Id>
</CommitmentTypeIndication>
...
</SignedAttributes>
-
SignerLocation- this constraint checks the presence of the "signer-location" signed attribute. If a signature does not contain "signer-location" signed attribute, the check will fail.
Default: not executed
<SignedAttributes>
...
<SignerLocation Level="WARN" />
...
</SignedAttributes>
-
ClaimedRoles- this constraint checks if one of the values defined within "claimed-roles" signed attribute matches one of the values defines within the acceptable values list. If none of the "claimed-roles" signed attribute’s values matches the values defined in the values list, the check will fail.
Default: not executed
<SignedAttributes>
...
<ClaimedRoles Level="WARN">
<Id>supplier</Id>
</ClaimedRoles>
...
</SignedAttributes>
-
CertifiedRoles- this constraint checks if one of the values defined within "certified-roles" signed attribute matches one of the values defines within the acceptable values list. If none of the "certified-roles" signed attribute’s values matches the values defined in the values list, the check will fail.
Default: not executed
<SignedAttributes>
...
<CertifiedRoles Level="WARN">
<Id>*</Id>
</CertifiedRoles>
...
</SignedAttributes>
-
ContentTimeStamp- this constraint checks if a "content-time-stamp" attribute is present within the signature. If a "content-time-stamp" attribute is not present within the signature, the check will fail.
Default: not executed
<SignedAttributes>
...
<ContentTimeStamp Level="WARN" />
...
</SignedAttributes>
-
ContentTimeStampMessageImprint- this constraint checks if a digest present withint "content-time-stamp" attribute matches the digest of the extacted (formatted) signed data, when attribute is present. If a digest present within "content-time-stamp" attribute does not match the digest computed on signed data, the check will fail.
Default: not executed
<SignedAttributes>
...
<ContentTimeStampMessageImprint Level="WARN" />
...
</SignedAttributes>
20.2.2.3.4. Unsigned attribute constraints
The <UnsignedAttributes> block defines rules for checking applicability rules for unsigned attributes of the signature. The <UnsignedAttributes> element shall be a child of SignatureConstraints:
<SignatureConstraints>
...
<UnsignedAttributes>
...
</UnsignedAttributes>
...
</SignatureConstraints>
-
CounterSignature- this constraint checks whether thecounter-signatureattribute is present within the unsigned properties of the signature. If the signature does not containcounter-signatureattribute, the check will fail.
Default: not executed
<UnsignedAttributes>
...
<CounterSignature Level="WARN" />
...
</UnsignedAttributes>
-
SignatureTimeStamp- this constraint checks whether thesignature-time-stampattribute is present within the unsigned properties of the signature. If the signature does not containsignature-time-stampattribute, the check will fail.
Default: not executed
<UnsignedAttributes>
...
<SignatureTimeStamp Level="WARN" />
...
</UnsignedAttributes>
-
ValidationDataTimeStamp- this constraint checks whether thevalidation-data-time-stampattribute is present within the unsigned properties of the signature. If the signature does not containvalidation-data-time-stampattribute, the check will fail.
Default: not executed
<UnsignedAttributes>
...
<ValidationDataTimeStamp Level="WARN" />
...
</UnsignedAttributes>
-
ValidationDataRefsOnlyTimeStamp- this constraint checks whether thevalidation-data-refs-only-time-stampattribute is present within the unsigned properties of the signature. If the signature does not containvalidation-data-refs-only-time-stampattribute, the check will fail.
Default: not executed
<UnsignedAttributes>
...
<ValidationDataRefsOnlyTimeStamp Level="WARN" />
...
</UnsignedAttributes>
-
ArchiveTimeStamp- this constraint checks whether thearchive-time-stampattribute is present within the unsigned properties of the signature. If the signature does not containarchive-time-stampattribute, the check will fail.
Default: not executed
<UnsignedAttributes>
...
<ArchiveTimeStamp Level="WARN" />
...
</UnsignedAttributes>
-
DocumentTimeStamp- this constraint checks whether thedocument-time-stampis present within the structure of the PDF document. If the signature does not containdocument-time-stamp, the check will fail.
Default: not executed
Note: executed for PAdES only
<UnsignedAttributes>
...
<DocumentTimeStamp Level="WARN" />
...
</UnsignedAttributes>
-
TLevelTimeStamp- this constraint checks whether the signature contains at least one valid T-level timestamp (i.e.signature-time-stampordocument-time-stamp), passing either "5.4 Time-stamp Validation Block" or "5.6.2.4 Past Signature Validation" process. If the signature does not contain a valid T-level timestamp, the check will fail.
Default: not executed
<UnsignedAttributes>
...
<TLevelTimeStamp Level="WARN" />
...
</UnsignedAttributes>
-
LTALevelTimeStamp- this constraint checks whether the signature contains at least one valid LTA-level timestamp (i.e.archive-time-stampordocument-time-stampcovering LT-level), passing either "5.4 Time-stamp Validation Block" or "5.6.2.4 Past Signature Validation" process. If the signature does not contain a valid LTA-level timestamp, the check will fail.
Default: not executed
<UnsignedAttributes>
...
<LTALevelTimeStamp Level="WARN" />
...
</UnsignedAttributes>
20.2.2.4. Timestamp constraints
The <Timestamp> block defines rules for checking timestamp applicability rules. The <Timestamp> element shall be a child of ConstraintsParameters:
<ConstraintsParameters>
...
<Timestamp>
...
</Timestamp>
...
</ConstraintsParameters>
-
TimestampDelay- this constraint defines a maximum time interval between claimed signing time and the best-signature-time (production time of the signature-time-stamp). If the interval between claimed signing time and the best-signature-time obtained from a signature exceeds the value, the check will fail.
Default: IGNORE (DAYS=0)
<Timestamp>
...
<TimestampDelay Level="IGNORE" Unit="DAYS" Value="0" />
...
</Timestamp>
-
RevocationTimeAgainstBestSignatureTime- this constraint checks whether a certificate’s revocation has occurred after the best-signature-time. If the revocation has been taken place before or at the best-signature-time, then the check will fail.
Default: FAIL (DAYS=0)
<Timestamp>
...
<RevocationTimeAgainstBestSignatureTime Level="FAIL" />
...
</Timestamp>
-
BestSignatureTimeBeforeExpirationDateOfSigningCertificate- this constraint checks whether the best-signature-time is before or at expiration date of the signing-certificate (notAfter field of the certificate). If the best-signature-time is after the expiration date of the signing-certificate, then the check will fail.
Default: FAIL (DAYS=0)
<Timestamp>
...
<BestSignatureTimeBeforeExpirationDateOfSigningCertificate Level="FAIL" />
...
</Timestamp>
-
Coherence- this constraint verifies if the order of timestamps is correct within the signature. Each next timestamp shall be produced at the same time or after the previous timestamp, but also have the same or a superior type (i.g. content-time-stamp → signature-time-stamp → archive-time-stamp). If the next following timestamp embedded into signature has been produced before the previous timestamp, then the check will fail.
Default: WARN (DAYS=0)
<Timestamp>
...
<Coherence Level="WARN" />
...
</Timestamp>
-
TimestampValid- this constraint checks whether the time-stamp within a signature is valid (passed either "5.4 Time-stamp Validation Block" or the corresponding "Past Signature Validation" as per clause 5.6.2.4). The check is performed on every time-stamp within a signature. The check is executed during the "5.6.3 Validation Process for Signatures providing Long Term Availability and Integrity of Validation Material". If the signature’s time-stamp is invalid, the check will fail.
Default: executed but no validation message returned (no constraint)
<Timestamp>
...
<TimestampValid Level="WARN" />
...
</Timestamp>
-
TSAGeneralNamePresent- this constraint checks if the TSTInfo.tsa field is present for the timestamp. If the field TSTInfo.tsa is not present within the timestamp, the check will fail.
Default: not executed
<Timestamp>
...
<TSAGeneralNamePresent Level="WARN" />
...
</Timestamp>
-
TSAGeneralNameContentMatch- this constraint checks if the TSTInfo.tsa field within the timestamp, when present, matches the timestamp’s issuer distinguishing name. This check ignores order of attributes and compares only the values. If the field TSTInfo.tsa does not match the timestamp’s issuer distinguishing name, the check will fail.
Default: WARN (DAYS=0)
<Timestamp>
...
<TSAGeneralNameContentMatch Level="WARN" />
...
</Timestamp>
-
TSAGeneralNameOrderMatch- this constraint checks if the TSTInfo.tsa field within the timestamp, when present, matches the timestamp’s issuer distinguishing name including the order of attributes. If the field TSTInfo.tsa does not match the timestamp’s issuer distinguishing name, in values or in order, the check will fail.
Default: not executed
<Timestamp>
...
<TSAGeneralNameOrderMatch Level="WARN" />
...
</Timestamp>
-
AtsHashIndex- this constraint checks if the ats-hash-index(-v3) attribute present within CAdES archive-time-stamp-v3 is valid according to the ETSI EN 319 122-1 (cf. [R02]) definition . If the ats-hash-index(-v3) attribute is not present or not valid for the corresponding CAdES archive-time-stamp-v3 unsigned property, the check will fail.
Default: not executed
<Timestamp>
...
<AtsHashIndex Level="WARN" />
...
</Timestamp>
-
ContainerSignedAndTimestampedFilesCovered- this constraint checks if all data files signed and/or time-asserted covered signatures or timestamps are protected by the container timestamp. If one of the data files signed and/or time-asserted by a covered signature or timestamp is not protected by the container timestamp, the check will fail.
Default: FAIL
<Timestamp>
...
<ContainerSignedAndTimestampedFilesCovered Level="FAIL" />
...
</Timestamp>
20.2.2.5. Revocation constraints
The <Revocation> block defines rules for checking revocation data applicability rules (CRLs and OCSPs). The <Revocation> element shall be a child of ConstraintsParameters:
<ConstraintsParameters>
...
<Revocation>
...
</Revocation>
...
</ConstraintsParameters>
-
UnknownStatus- this constraint checks whether the status obtained from the revocation data is not "unknown". If the revocation status is "unknown", the check will fail.
Default: FAIL
<Revocation>
...
<UnknownStatus Level="FAIL" />
...
</Revocation>
-
ThisUpdatePresent- this constraint checks whether thethisUpdatefield is present within the revocation data. If thethisUpdatefield is missed from the revocation data’s structure, the check will fail.
Default: FAIL
<Revocation>
...
<ThisUpdatePresent Level="FAIL" />
...
</Revocation>
-
RevocationIssuerKnown- this constraint checks whether the signing certificate of the revocation data has been identified. If no signing certificate has been found for the revocation data, the check will fail.
Default: FAIL
<Revocation>
...
<RevocationIssuerKnown Level="FAIL" />
...
</Revocation>
-
RevocationIssuerValidAtProductionTime- this constraint checks whether the signing certificate of the revocation data has been valid at the revocation data’s production time. If the revocation data’s production time is outside the revocation data issuer’s validity range, the check will fail.
| The check is executed only for OCSP responses. |
Default: FAIL
<Revocation>
...
<RevocationIssuerValidAtProductionTime Level="FAIL" />
...
</Revocation>
-
RevocationAfterCertificateIssuance- this constraint checks whether the revocation data has been issued at or after the concerned certificate’s issuance time (notBefore). If the revocation data has been issued before the issuance time of the concerned certificate, the check will fail.
Default: FAIL
<Revocation>
...
<RevocationAfterCertificateIssuance Level="FAIL" />
...
</Revocation>
-
RevocationHasInformationAboutCertificate- this constraint checks whether the revocation data issuer contains the revocation status of the concerned certificate. This is always TRUE for still valid certificates, but variable for expired certificates. In order to satisfy condition for expired certificates, one of theexpiredCertsOnCRL(for a CRL),archiveCutOff(for an OCSP response) orexpiredCertsRevocationInfo(for a Trusted List) shall be present and be at or before expiration time of the concerned certificate, orcertHashextension shall be present and its value shall match to the hash of the concerned certificate (more information is available in the Common PKI v2.0 specification, cf. [R27]). If the revocation data has been issued after the expiration time of the concerned certificate and none of the aforementioned conditions satisfy, the check will fail.
Default: FAIL
<Revocation>
...
<RevocationHasInformationAboutCertificate Level="FAIL" />
...
</Revocation>
-
OCSPResponderIdMatch- this constraint checks whether the ResponderId field of OCSP response matches the certificate used to sign this OCSP response. If the ResponderId does not match the certificate, the check will fail.
Default: FAIL (executed for OCSP only)
<Revocation>
...
<OCSPResponderIdMatch Level="FAIL" />
...
</Revocation>
-
OCSPCertHashPresent- this constraint checks whether the OCSP response contains "certHash" field. If the OCSP response does not contain "certHash" field, the check will fail.
Default: not executed
<Revocation>
...
<OCSPCertHashPresent Level="FAIL" />
...
</Revocation>
-
OCSPCertHashMatch- this constraint checks whether the "certHash" field present within OCSP response matches the digest of the corresponding certificate token, the revocation has been issued for. If the "certHash" field of OCSP response does not match the corresponding certificate’s digest, the check will fail.
Default: not executed
<Revocation>
...
<OCSPCertHashMatch Level="FAIL" />
...
</Revocation>
-
SelfIssuedOCSP- this constraint checks whether the certificate chain of the OCSP responder does not contain the certificate token it has been issued for. If the certificate chain of the OCSP responder contains the certificate token the OCSP response has been issued for, the check will fail.
Default: WARN
<Revocation>
...
<SelfIssuedOCSP Level="WARN" />
...
</Revocation>
20.2.2.6. Evidence record constraints
The <EvidenceRecord> block defines rules for validating an evidence record. The <EvidenceRecord> element shall be a child of ConstraintsParameters:
<ConstraintsParameters>
...
<EvidenceRecord>
...
</EvidenceRecord>
...
</ConstraintsParameters>
-
DataObjectExistence- this constraint checks whether the data object provided to the validation has been found within the evidence record’s first data object group.
Default: FAIL
<EvidenceRecord>
...
<DataObjectExistence Level="FAIL" />
...
</EvidenceRecord>
-
DataObjectIntact- this constraint checks whether the digest of data object provided to the validation matches one of the digest present within first data object group of the evidence record.
Default: FAIL
<EvidenceRecord>
...
<DataObjectIntact Level="FAIL" />
...
</EvidenceRecord>
-
DataObjectFound- this constraint checks if at least one provided document has been found and identified within the evidence record’s first data object group.
Default: FAIL
<EvidenceRecord>
...
<DataObjectFound Level="FAIL" />
...
</EvidenceRecord>
-
DataObjectGroup- this constraint checks if the evidence record does not contain other hashes than hashes of the provided data objects at the first level data object group.
Default: WARN
<EvidenceRecord>
...
<DataObjectGroup Level="WARN" />
...
</EvidenceRecord>
-
SignedFilesCovered- this constraint checks if all data files signed by a covered signature are protected by the current evidence record. If one of the data files signed by a covered signature is not protected by the evidence record, the check will fail.
Default: WARN
<Timestamp>
...
<SignedFilesCovered Level="WARN" />
...
</Timestamp>
-
ContainerSignedAndTimestampedFilesCovered- this constraint checks if all data files signed and/or time-asserted covered signatures or timestamps are protected by the current evidence record. If one of the data files signed and/or time-asserted by a covered signature or timestamp is not protected by the evidence record, the check will fail.
Default: WARN
<Timestamp>
...
<ContainerSignedAndTimestampedFilesCovered Level="WARN" />
...
</Timestamp>
-
HashTreeRenewal- this constraint checks if the evidence record’s time-stamp used to renew the hashtree (i.e. the time-stamp starting a new ArchiveTimeStampChain) covers all archive data objects covered by the initial archive time-stamp of the evidence record.
Default: FAIL
<EvidenceRecord>
...
<HashTreeRenewal Level="FAIL" />
...
</EvidenceRecord>
20.2.2.7. Cryptographic Constraints
The <Cryptographic> block defines list of acceptable digest and encryption algorithms, as well as the dates of their expiration. The <Cryptographic> element may be defined for each particular token (e.g. for a signing-certificate, for revocation data, etc.) to define specific rules for the algorithms processing within the given token, as well as may be defined within <ConstraintsParameters> to define the general rules for all token types, if no specific rules are defined.
-
AcceptableEncryptionAlgo- this constraint defines a list of acceptable encryption algorithms. If a different encryption algorithm is used from the defined list, the check will fail.
Starting from DSS version 6.4, the Level argument within the AcceptableEncryptionAlgo element, when defined, applies to the validation of the signature algorithm holistically.
|
Default: FAIL (RSA, DSA, ECDSA, PLAIN-ECDSA)
<Cryptographic Level="FAIL">
...
<AcceptableEncryptionAlgo>
<Algo>RSA</Algo>
<Algo>RSASSA-PSS</Algo>
<Algo>DSA</Algo>
<Algo>ECDSA</Algo>
<Algo>PLAIN-ECDSA</Algo>
</AcceptableEncryptionAlgo>
...
</Cryptographic>
-
MiniPublicKeySize- this constraint defines a list of acceptable encryption algorithms with the corresponding minimal acceptable key length. If an encryption algorithm is used with a key length smaller than the one defined in the list for the corresponding encryption algorithm, the check will fail.
Default: FAIL (RSA=1024, DSA=1024, ECDSA=160, PLAIN-ECDSA=160)
<Cryptographic Level="FAIL">
...
<MiniPublicKeySize>
<Algo Size="1024">DSA</Algo>
<Algo Size="1024">RSA</Algo>
<Algo Size="1024">RSASSA-PSS</Algo>
<Algo Size="160">ECDSA</Algo>
<Algo Size="160">PLAIN-ECDSA</Algo>
</MiniPublicKeySize>
...
</Cryptographic>
-
AcceptableDigestAlgo- this constraint defines a list of acceptable digest algorithms. If a different digest algorithm is used from the defined list, the check will fail.
Starting from DSS version 6.4, the Level argument within the AcceptableDigestAlgo element, when defined, applies only when a digest algorithm is validated independently of a signature algorithm (e.g. reference validation, timestamp message-imprint, etc.). For validation level change on validation of signature algorithms, please see AcceptableEncryptionAlgo element.
|
Default: FAIL (MD5, SHA1, SHA224, SHA256, SHA384, SHA512, SHA3-256, SHA3-384, SHA3-512, RIPEMD160, WHIRLPOOL)
<Cryptographic Level="FAIL">
...
<AcceptableDigestAlgo>
<Algo>MD5</Algo>
<Algo>SHA1</Algo>
<Algo>SHA224</Algo>
<Algo>SHA256</Algo>
<Algo>SHA384</Algo>
<Algo>SHA512</Algo>
<Algo>SHA3-256</Algo>
<Algo>SHA3-384</Algo>
<Algo>SHA3-512</Algo>
<Algo>RIPEMD160</Algo>
<Algo>WHIRLPOOL</Algo>
</AcceptableDigestAlgo>
...
</Cryptographic>
-
AlgoExpirationDate- this constraint defines a list of acceptable algorithms with the corresponding expiration date for this algorithm. If an algorithm has been used after the control time, the check will fail.
Default: FAIL (see other values below)
The element contains the following properties allowing definition of the expiration time for each supported algorithm, as well as customization of the behavior:
-
Format- defines the format of a Date to be used within the element and its children (e.g.yyyy-MM-ddfor a year, month and day definition). -
Algo/Date- defines an expiration date for a particular cryptographic algorithm according to the pattern defined withinFormatattribute. -
Level(optional) - allows overwriting of the global validation level of the cryptographic constraints defined withinCryptographicconstraint element. -
UpdateDate(optional) - defines a date of the latest update of the cryptographic suites within the signature policy. The expired algorithms with the expirationDateafter theUpdateDatewill be validated according to the level defined withinLevelAfterUpdateattribute. The value ofUpdateDateattribute shall be defined according to the value present withinFormatattribute. (By default, the publication date of the actual version of ETSI TS 119 312 [R20] is used.) -
LevelAfterUpdate(optional) - defines a validation level for cryptographic algorithms with expiration date after the date defined withinUpdateDateattribute, when the latter is present.
If one of the UpdateDate or LevelAfterUpdate attributes is not defined, all cryptographic algorithms will be validated against the main validation Level, regardless of their expiration time.
|
<Cryptographic Level="FAIL">
...
<AlgoExpirationDate Level="FAIL" Format="yyyy" UpdateDate="2022" LevelAfterUpdate="WARN">
<!-- Digest algorithms -->
<Algo Date="2005">MD5</Algo>
<Algo Date="2009">SHA1</Algo>
<Algo Date="2026">SHA224</Algo>
<Algo Date="2029">SHA256</Algo>
<Algo Date="2029">SHA384</Algo>
<Algo Date="2029">SHA512</Algo>
<Algo Date="2029">SHA3-256</Algo>
<Algo Date="2029">SHA3-384</Algo>
<Algo Date="2029">SHA3-512</Algo>
<Algo Date="2011">RIPEMD160</Algo>
<Algo Date="2015">WHIRLPOOL</Algo>
<!-- end Digest algorithms -->
<!-- Encryption algorithms -->
<Algo Date="2013" Size="1024">DSA</Algo>
<Algo Date="2026" Size="2048">DSA</Algo>
<Algo Date="2029" Size="3072">DSA</Algo>
<Algo Date="2009" Size="1024">RSA</Algo>
<Algo Date="2016" Size="1536">RSA</Algo>
<Algo Date="2026" Size="1900">RSA</Algo>
<Algo Date="2029" Size="3000">RSA</Algo>
<Algo Date="2009" Size="1024">RSASSA-PSS</Algo>
<Algo Date="2016" Size="1536">RSASSA-PSS</Algo>
<Algo Date="2026" Size="1900">RSASSA-PSS</Algo>
<Algo Date="2029" Size="3000">RSASSA-PSS</Algo>
<Algo Date="2013" Size="160">ECDSA</Algo>
<Algo Date="2013" Size="192">ECDSA</Algo>
<Algo Date="2016" Size="224">ECDSA</Algo>
<Algo Date="2029" Size="256">ECDSA</Algo>
<Algo Date="2029" Size="384">ECDSA</Algo>
<Algo Date="2029" Size="512">ECDSA</Algo>
<Algo Date="2013" Size="160">PLAIN-ECDSA</Algo>
<Algo Date="2013" Size="192">PLAIN-ECDSA</Algo>
<Algo Date="2016" Size="224">PLAIN-ECDSA</Algo>
<Algo Date="2029" Size="256">PLAIN-ECDSA</Algo>
<Algo Date="2029" Size="384">PLAIN-ECDSA</Algo>
<Algo Date="2029" Size="512">PLAIN-ECDSA</Algo>
<!-- end Encryption algorithms -->
</AlgoExpirationDate>
...
</Cryptographic>
20.2.2.8. Model constraint
The <Model> element defines a model for processing of certificate chain. The <Model> element shall be a child of '<ConstraintsParameters>' element.
Model may have one of the following values:
-
SHELL- processes the certificates within the certificate chain relatively to the control time (the common model); -
CHAIN- processes the certificates within the certificate chain relatively the issuance time of the child certificate (used in Germany); -
HYBRID- processed the certificates within the certificate chain relatively the issuance time of the signing-certificate.
<ConstraintsParameters>
...
<Model Value="SHELL" />
...
</ConstraintsParameters>
20.2.2.9. eIDAS constraint
The <eIDAS> element defines constraint for checking applicability rules for corresponding Trusted Lists (or Lists of Trusted Lists). The <eIDAS> element shall be a child of '<ConstraintsParameters>' element.
<ConstraintsParameters>
...
<eIDAS>
...
</eIDAS>
...
</ConstraintsParameters>
-
TLFreshness- this constraint checks whether the Trusted List has been issued not before than the validation time minus the defined time value. If the Trusted List has been issued before than the validation time minus the defined time value (i.e. not fresh enough), the check will fail.
Default: WARN (HOURS=6)
<eIDAS>
...
<TLFreshness Level="WARN" Unit="HOURS" Value="6" />
...
</eIDAS>
-
TLNotExpired- this constraint checks whether the "nextUpdate" attribute defined within the Trusted List is not before the validation time. If the Trusted List’s "nextUpdate" attribute has the value before the validation time, the check will fail.
Default: WARN
<eIDAS>
...
<TLNotExpired Level="WARN" />
...
</eIDAS>
-
TLWellSigned- this constraint checks whether the signature of the Trusted List is valid according the signature validation process. If the Trusted List’s signature is not valid, the check will fail.
Default: WARN
<eIDAS>
...
<TLWellSigned Level="WARN" />
...
</eIDAS>
-
TLVersion- this constraint checks whether the "version" attribute of the Trusted List corresponds to the defined value. If the version of the Trusted List matches the expected value, the check will fail.
Default: FAIL (5 and 6)
<eIDAS>
...
<TLVersion Level="FAIL">
<Id>5</Id>
<Id>6</Id>
</TLVersion>
...
</eIDAS>
-
TLStructure- this constraint checks whether the structure of the Trusted List is valid according to the definition of the corresponding Trusted List verison and its XSD. If the Trusted List’s structure is not valid, the check will fail.
Default: WARN
<eIDAS>
...
<TLStructure Level="WARN" />
...
</eIDAS>
20.2.3. Validation results correspondence table
This table defines the correspondence between the enforced validation policy constraints and the final validation results in case the related check fails.
| Block | Constraint | Type | Indication | SubIndication |
|---|---|---|---|---|
ContainerConstraints |
AcceptableContainerTypes |
MultiValuesConstraint |
FAILED |
FORMAT_FAILURE |
ZipCommentPresent |
LevelConstraint |
FAILED |
FORMAT_FAILURE |
|
AcceptableZipComment |
MultiValuesConstraint |
FAILED |
FORMAT_FAILURE |
|
MimeTypeFilePresent |
LevelConstraint |
FAILED |
FORMAT_FAILURE |
|
AcceptableMimeTypeFileContent |
MultiValuesConstraint |
FAILED |
FORMAT_FAILURE |
|
ManifestFilePresent |
LevelConstraint |
FAILED |
FORMAT_FAILURE |
|
SignedFilesPresent |
LevelConstraint |
FAILED |
FORMAT_FAILURE |
|
FilenameAdherence |
LevelConstraint |
FAILED |
FORMAT_FAILURE |
|
AllFilesSigned |
LevelConstraint |
FAILED |
FORMAT_FAILURE |
|
PDFAConstraints |
AcceptablePDFAProfiles |
MultiValuesConstraint |
FAILED |
FORMAT_FAILURE |
PDFACompliant |
LevelConstraint |
FAILED |
FORMAT_FAILURE |
|
SignatureConstraints |
StructuralValidation |
LevelConstraint |
INDETERMINATE |
SIG_CONSTRAINTS_FAILURE |
AcceptablePolicies |
MultiValuesConstraint |
INDETERMINATE |
POLICY_PROCESSING_ERROR |
|
PolicyAvailable |
LevelConstraint |
INDETERMINATE |
SIGNATURE_POLICY_NOT_AVAILABLE |
|
SignaturePolicyStorePresent |
LevelConstraint |
INDETERMINATE |
SIGNATURE_POLICY_NOT_AVAILABLE |
|
PolicyHashMatch |
LevelConstraint |
INDETERMINATE |
SIGNATURE_POLICY_NOT_AVAILABLE |
|
AcceptableFormats |
MultiValuesConstraint |
FAILED |
FORMAT_FAILURE |
|
FullScope |
LevelConstraint |
FAILED |
FORMAT_FAILURE |
|
BasicSignatureConstraints |
BasicSignatureConstraints |
See BasicSignatureConstraints |
||
SignedAttributes |
SignedAttributesConstraints |
See SignedAttributesConstraints |
||
UnsignedAttributes |
UnsignedAttributesConstraints |
See UnsignedAttributesConstraints |
||
BasicSignatureConstraints |
ReferenceDataExistence |
LevelConstraint |
INDETERMINATE |
SIGNED_DATA_NOT_FOUND |
ReferenceDataIntact |
LevelConstraint |
FAILED |
HASH_FAILURE |
|
ReferenceDataNameMatch |
LevelConstraint |
INDETERMINATE |
SIGNED_DATA_NOT_FOUND |
|
ManifestEntryObjectExistence |
LevelConstraint |
INDETERMINATE |
SIGNED_DATA_NOT_FOUND |
|
ManifestEntryObjectGroup |
LevelConstraint |
INDETERMINATE |
SIGNED_DATA_NOT_FOUND |
|
ManifestEntryObjectIntact |
LevelConstraint |
FAILED |
HASH_FAILURE |
|
ManifestEntryObjectNameMatch |
LevelConstraint |
INDETERMINATE |
SIGNED_DATA_NOT_FOUND |
|
SignatureIntact |
LevelConstraint |
FAILED |
SIG_CRYPTO_FAILURE |
|
SignatureDuplicated |
LevelConstraint |
FAILED |
FORMAT_FAILURE |
|
ProspectiveCertificateChain |
LevelConstraint |
INDETERMINATE |
NO_CERTIFICATE_CHAIN_FOUND |
|
SignerInformationStore |
LevelConstraint |
FAILED |
FORMAT_FAILURE |
|
ByteRange |
LevelConstraint |
FAILED |
FORMAT_FAILURE |
|
BasicSignatureConstraints |
ByteRangeCollision |
LevelConstraint |
FAILED |
FORMAT_FAILURE |
ByteRangeAllDocument |
LevelConstraint |
FAILED |
FORMAT_FAILURE |
|
PdfSignatureDictionary |
LevelConstraint |
FAILED |
FORMAT_FAILURE |
|
PdfPageDifference |
LevelConstraint |
FAILED |
FORMAT_FAILURE |
|
PdfAnnotationOverlap |
LevelConstraint |
FAILED |
FORMAT_FAILURE |
|
PdfVisualDifference |
LevelConstraint |
FAILED |
FORMAT_FAILURE |
|
DocMDP |
LevelConstraint |
FAILED |
FORMAT_FAILURE |
|
FieldMDP |
LevelConstraint |
FAILED |
FORMAT_FAILURE |
|
SigFieldLock |
LevelConstraint |
FAILED |
FORMAT_FAILURE |
|
FormFillChanges |
LevelConstraint |
FAILED |
FORMAT_FAILURE |
|
AnnotationChanges |
LevelConstraint |
FAILED |
FORMAT_FAILURE |
|
UndefinedChanges |
LevelConstraint |
FAILED |
FORMAT_FAILURE |
|
BasicSignatureConstraints |
TrustServiceTypeIdentifier |
MultiValuesConstraint |
INDETERMINATE |
NO_CERTIFICATE_CHAIN_FOUND |
TrustServiceStatus |
MultiValuesConstraint |
INDETERMINATE |
NO_CERTIFICATE_CHAIN_FOUND |
|
SigningCertificate |
CertificateConstraints |
See CertificateConstraints |
||
CACertificate |
CertificateConstraints |
See CertificateConstraints |
||
CertificateConstraints |
Cryptographic |
CryptographicConstraint |
See CryptographicConstraint |
|
Recognition |
LevelConstraint |
INDETERMINATE |
NO_SIGNING_CERTIFICATE_FOUND |
|
Signature |
LevelConstraint |
INDETERMINATE |
CERTIFICATE_CHAIN_GENERAL_FAILURE |
|
NotExpired |
LevelConstraint |
INDETERMINATE |
OUT_OF_BOUNDS_NO_POE |
|
FAILED |
EXPIRED |
|||
SunsetDate |
LevelConstraint |
INDETERMINATE |
NO_CERTIFICATE_CHAIN_FOUND_NO_POE |
|
AuthorityInfoAccessPresent |
LevelConstraint |
INDETERMINATE |
CHAIN_CONSTRAINTS_FAILURE |
|
RevocationInfoAccessPresent |
LevelConstraint |
INDETERMINATE |
CERTIFICATE_CHAIN_GENERAL_FAILURE |
|
RevocationDataAvailable |
LevelConstraint |
INDETERMINATE |
CERTIFICATE_CHAIN_GENERAL_FAILURE |
|
AcceptableRevocationDataFound |
LevelConstraint |
INDETERMINATE |
CERTIFICATE_CHAIN_GENERAL_FAILURE |
|
CRLNextUpdatePresent |
LevelConstraint |
INDETERMINATE |
TRY_LATER |
|
OCSPNextUpdatePresent |
LevelConstraint |
INDETERMINATE |
TRY_LATER |
|
CertificateConstraints |
RevocationFreshness |
TimeConstraint |
INDETERMINATE |
TRY_LATER |
RevocationFreshnessNextUpdate |
LevelConstraint |
INDETERMINATE |
TRY_LATER |
|
CA |
LevelConstraint |
INDETERMINATE |
CERTIFICATE_CHAIN_GENERAL_FAILURE |
|
MaxPathLength |
LevelConstraint |
INDETERMINATE |
CERTIFICATE_CHAIN_GENERAL_FAILURE |
|
KeyUsage |
MultiValuesConstraint |
INDETERMINATE |
CHAIN_CONSTRAINTS_FAILURE |
|
ExtendedKeyUsage |
MultiValuesConstraint |
INDETERMINATE |
CHAIN_CONSTRAINTS_FAILURE |
|
PolicyTree |
LevelConstraint |
INDETERMINATE |
CERTIFICATE_CHAIN_GENERAL_FAILURE |
|
NameConstraints |
LevelConstraint |
INDETERMINATE |
CERTIFICATE_CHAIN_GENERAL_FAILURE |
|
AuthorityKeyIdentifierPresent |
LevelConstraint |
INDETERMINATE |
CERTIFICATE_CHAIN_GENERAL_FAILURE |
|
SubjectKeyIdentifierPresent |
LevelConstraint |
INDETERMINATE |
CERTIFICATE_CHAIN_GENERAL_FAILURE |
|
NoRevAvail |
LevelConstraint |
INDETERMINATE |
CERTIFICATE_CHAIN_GENERAL_FAILURE |
|
SupportedCriticalExtensions |
MultiValuesConstraint |
INDETERMINATE |
CERTIFICATE_CHAIN_GENERAL_FAILURE |
|
CertificateConstraints |
ForbiddenExtensions |
MultiValuesConstraint |
INDETERMINATE |
CERTIFICATE_CHAIN_GENERAL_FAILURE |
Surname |
MultiValuesConstraint |
INDETERMINATE |
CHAIN_CONSTRAINTS_FAILURE |
|
GivenName |
MultiValuesConstraint |
INDETERMINATE |
CHAIN_CONSTRAINTS_FAILURE |
|
CommonName |
MultiValuesConstraint |
INDETERMINATE |
CHAIN_CONSTRAINTS_FAILURE |
|
Pseudonym |
MultiValuesConstraint |
INDETERMINATE |
CHAIN_CONSTRAINTS_FAILURE |
|
Title |
MultiValuesConstraint |
INDETERMINATE |
CHAIN_CONSTRAINTS_FAILURE |
|
MultiValuesConstraint |
INDETERMINATE |
CHAIN_CONSTRAINTS_FAILURE |
||
OrganizationIdentifier |
MultiValuesConstraint |
INDETERMINATE |
CHAIN_CONSTRAINTS_FAILURE |
|
OrganizationName |
MultiValuesConstraint |
INDETERMINATE |
CHAIN_CONSTRAINTS_FAILURE |
|
OrganizationUnit |
MultiValuesConstraint |
INDETERMINATE |
CHAIN_CONSTRAINTS_FAILURE |
|
OrganizationName |
MultiValuesConstraint |
INDETERMINATE |
CHAIN_CONSTRAINTS_FAILURE |
|
Country |
MultiValuesConstraint |
INDETERMINATE |
CHAIN_CONSTRAINTS_FAILURE |
|
CertificateConstraints |
Locality |
MultiValuesConstraint |
INDETERMINATE |
CHAIN_CONSTRAINTS_FAILURE |
State |
MultiValuesConstraint |
INDETERMINATE |
CHAIN_CONSTRAINTS_FAILURE |
|
IssuerName |
LevelConstraint |
INDETERMINATE |
CHAIN_CONSTRAINTS_FAILURE |
|
SerialNumberPresent |
LevelConstraint |
INDETERMINATE |
CHAIN_CONSTRAINTS_FAILURE |
|
NotRevoked |
LevelConstraint |
INDETERMINATE |
REVOKED_NO_POE |
|
FAILED |
REVOKED |
|||
NotOnHold |
LevelConstraint |
INDETERMINATE |
TRY_LATER |
|
RevocationIssuerNotExpired |
LevelConstraint |
INDETERMINATE |
REVOCATION_OUT_OF_BOUNDS_NO_POE |
|
SelfSigned |
LevelConstraint |
INDETERMINATE |
CHAIN_CONSTRAINTS_FAILURE |
|
NotSelfSigned |
LevelConstraint |
INDETERMINATE |
CHAIN_CONSTRAINTS_FAILURE |
|
PolicyIds |
MultiValuesConstraint |
INDETERMINATE |
CHAIN_CONSTRAINTS_FAILURE |
|
PolicyQualificationIds |
LevelConstraint |
INDETERMINATE |
CHAIN_CONSTRAINTS_FAILURE |
|
CertificateConstraints |
PolicySupportedByQSCDIds |
LevelConstraint |
INDETERMINATE |
CHAIN_CONSTRAINTS_FAILURE |
QcCompliance |
LevelConstraint |
INDETERMINATE |
CHAIN_CONSTRAINTS_FAILURE |
|
QcEuLimitValueCurrency |
ValueConstraint |
INDETERMINATE |
CHAIN_CONSTRAINTS_FAILURE |
|
MinQcEuLimitValue |
IntValueConstraint |
INDETERMINATE |
CHAIN_CONSTRAINTS_FAILURE |
|
MinQcEuRetentionPeriod |
IntValueConstraint |
INDETERMINATE |
CHAIN_CONSTRAINTS_FAILURE |
|
QcSSCD |
LevelConstraint |
INDETERMINATE |
CHAIN_CONSTRAINTS_FAILURE |
|
QcEuPDSLocation |
MultiValuesConstraint |
INDETERMINATE |
CHAIN_CONSTRAINTS_FAILURE |
|
QcType |
MultiValuesConstraint |
INDETERMINATE |
CHAIN_CONSTRAINTS_FAILURE |
|
QcLegislationCountryCodes |
MultiValuesConstraint |
INDETERMINATE |
CHAIN_CONSTRAINTS_FAILURE |
|
IssuedToNaturalPerson |
LevelConstraint |
INDETERMINATE |
CHAIN_CONSTRAINTS_FAILURE |
|
IssuedToLegalPerson |
LevelConstraint |
INDETERMINATE |
CHAIN_CONSTRAINTS_FAILURE |
|
SemanticsIdentifier |
MultiValuesConstraint |
INDETERMINATE |
CHAIN_CONSTRAINTS_FAILURE |
|
CertificateConstraints |
PSD2QcTypeRolesOfPSP |
MultiValuesConstraint |
INDETERMINATE |
CHAIN_CONSTRAINTS_FAILURE |
PSD2QcCompetentAuthorityName |
MultiValuesConstraint |
INDETERMINATE |
CHAIN_CONSTRAINTS_FAILURE |
|
PSD2QcCompetentAuthorityId |
MultiValuesConstraint |
INDETERMINATE |
CHAIN_CONSTRAINTS_FAILURE |
|
QcQSCDLegislation |
MultiValuesConstraint |
INDETERMINATE |
CHAIN_CONSTRAINTS_FAILURE |
|
QcIdentificationMethod |
MultiValuesConstraint |
INDETERMINATE |
CHAIN_CONSTRAINTS_FAILURE |
|
UsePseudonym |
LevelConstraint |
INDETERMINATE |
CHAIN_CONSTRAINTS_FAILURE |
|
Cryptographic |
CryptographicConstraint |
See CryptographicConstraint |
||
SignedAttributesConstraints |
SigningCertificatePresent |
LevelConstraint |
INDETERMINATE |
SIG_CONSTRAINTS_FAILURE |
UnicitySigningCertificate |
LevelConstraint |
INDETERMINATE |
SIG_CONSTRAINTS_FAILURE |
|
SigningCertificateRefersCertificateChain |
LevelConstraint |
INDETERMINATE |
SIG_CONSTRAINTS_FAILURE |
|
ReferencesToAllCertificateChainPresent |
LevelConstraint |
INDETERMINATE |
SIG_CONSTRAINTS_FAILURE |
|
SigningCertificateDigestAlgorithm |
LevelConstraint |
INDETERMINATE |
CRYPTO_CONSTRAINTS_FAILURE_NO_POE |
|
CertDigestPresent |
LevelConstraint |
INDETERMINATE |
NO_SIGNING_CERTIFICATE_FOUND |
|
CertDigestMatch |
LevelConstraint |
INDETERMINATE |
NO_SIGNING_CERTIFICATE_FOUND |
|
IssuerSerialMatch |
LevelConstraint |
INDETERMINATE |
NO_SIGNING_CERTIFICATE_FOUND |
|
KeyIdentifierPresent |
LevelConstraint |
INDETERMINATE |
SIG_CONSTRAINTS_FAILURE |
|
KeyIdentifierMatch |
LevelConstraint |
INDETERMINATE |
SIG_CONSTRAINTS_FAILURE |
|
SigningTime |
LevelConstraint |
INDETERMINATE |
SIG_CONSTRAINTS_FAILURE |
|
SignedAttributesConstraints |
SigningTimeInCertRange |
LevelConstraint |
INDETERMINATE |
SIG_CONSTRAINTS_FAILURE |
ContentType |
MultiValuesConstraint |
INDETERMINATE |
SIG_CONSTRAINTS_FAILURE |
|
ContentHints |
MultiValuesConstraint |
INDETERMINATE |
SIG_CONSTRAINTS_FAILURE |
|
ContentIdentifier |
MultiValuesConstraint |
INDETERMINATE |
SIG_CONSTRAINTS_FAILURE |
|
MessageDigestOrSignedPropertiesPresent |
LevelConstraint |
INDETERMINATE |
SIG_CONSTRAINTS_FAILURE |
|
CommitmentTypeIndication |
MultiValuesConstraint |
INDETERMINATE |
SIG_CONSTRAINTS_FAILURE |
|
SignerLocation |
LevelConstraint |
INDETERMINATE |
SIG_CONSTRAINTS_FAILURE |
|
ClaimedRoles |
MultiValuesConstraint |
INDETERMINATE |
SIG_CONSTRAINTS_FAILURE |
|
CertifiedRoles |
MultiValuesConstraint |
INDETERMINATE |
SIG_CONSTRAINTS_FAILURE |
|
ContentTimeStamp |
LevelConstraint |
INDETERMINATE |
SIG_CONSTRAINTS_FAILURE |
|
ContentTimeStampMessageImprint |
LevelConstraint |
INDETERMINATE |
SIG_CONSTRAINTS_FAILURE |
|
UnsignedAttributesConstraints |
CounterSignature |
LevelConstraint |
INDETERMINATE |
SIG_CONSTRAINTS_FAILURE |
SignatureTimeStamp |
LevelConstraint |
INDETERMINATE |
SIG_CONSTRAINTS_FAILURE |
|
ValidationDataTimeStamp |
LevelConstraint |
INDETERMINATE |
SIG_CONSTRAINTS_FAILURE |
|
ValidationDataRefsOnlyTimeStamp |
LevelConstraint |
INDETERMINATE |
SIG_CONSTRAINTS_FAILURE |
|
ArchiveTimeStamp |
LevelConstraint |
INDETERMINATE |
SIG_CONSTRAINTS_FAILURE |
|
DocumentTimeStamp |
LevelConstraint |
INDETERMINATE |
SIG_CONSTRAINTS_FAILURE |
|
TLevelTimeStamp |
LevelConstraint |
INDETERMINATE |
SIG_CONSTRAINTS_FAILURE |
|
LTALevelTimeStamp |
LevelConstraint |
INDETERMINATE |
SIG_CONSTRAINTS_FAILURE |
|
TimestampConstraints |
TimestampDelay |
TimeConstraint |
INDETERMINATE |
SIG_CONSTRAINTS_FAILURE |
RevocationTimeAgainstBestSignatureTime |
LevelConstraint |
INDETERMINATE |
REVOKED_NO_POE |
|
BestSignatureTimeBeforeExpirationDateOfSigningCertificate |
LevelConstraint |
FAILED |
NOT_YET_VALID |
|
Coherence |
LevelConstraint |
INDETERMINATE |
TIMESTAMP_ORDER_FAILURE |
|
TimestampValid |
LevelConstraint |
Indication from timestamp |
SubIndication from timestamp |
|
BasicSignatureConstraints |
BasicSignatureConstraints |
See BasicSignatureConstraints |
||
SignedAttributes |
SignedAttributesConstraints |
See SignedAttributesConstraints |
||
TSAGeneralNamePresent |
LevelConstraint |
INDETERMINATE |
SIG_CONSTRAINTS_FAILURE |
|
TSAGeneralNameContentMatch |
LevelConstraint |
INDETERMINATE |
SIG_CONSTRAINTS_FAILURE |
|
TSAGeneralNameOrderMatch |
LevelConstraint |
INDETERMINATE |
SIG_CONSTRAINTS_FAILURE |
|
AtsHashIndex |
LevelConstraint |
FAILED |
FORMAT_FAILURE |
|
ContainerSignedAndTimestampedFilesCovered |
LevelConstraint |
FAILED |
FORMAT_FAILURE |
|
RevocationConstraints |
UnknownStatus |
LevelConstraint |
INDETERMINATE |
CERTIFICATE_CHAIN_GENERAL_FAILURE |
ThisUpdatePresent |
LevelConstraint |
INDETERMINATE |
CERTIFICATE_CHAIN_GENERAL_FAILURE |
|
RevocationIssuerKnown |
LevelConstraint |
INDETERMINATE |
CERTIFICATE_CHAIN_GENERAL_FAILURE |
|
RevocationIssuerValidAtProductionTime |
LevelConstraint |
INDETERMINATE |
CERTIFICATE_CHAIN_GENERAL_FAILURE |
|
RevocationAfterCertificateIssuance |
LevelConstraint |
INDETERMINATE |
CERTIFICATE_CHAIN_GENERAL_FAILURE |
|
RevocationHasInformationAboutCertificate |
LevelConstraint |
INDETERMINATE |
CERTIFICATE_CHAIN_GENERAL_FAILURE |
|
OCSPResponderIdMatch |
LevelConstraint |
INDETERMINATE |
CERTIFICATE_CHAIN_GENERAL_FAILURE |
|
OCSPCertHashPresent |
LevelConstraint |
INDETERMINATE |
CERTIFICATE_CHAIN_GENERAL_FAILURE |
|
OCSPCertHashMatch |
LevelConstraint |
INDETERMINATE |
CERTIFICATE_CHAIN_GENERAL_FAILURE |
|
SelfIssuedOCSP |
LevelConstraint |
INDETERMINATE |
CERTIFICATE_CHAIN_GENERAL_FAILURE |
|
BasicSignatureConstraints |
BasicSignatureConstraints |
See BasicSignatureConstraints |
||
EvidenceRecordConstraints |
EvidenceRecordValid |
LevelConstraint |
Indication from ER or timestamp |
SubIndication from ER or timestamp |
DataObjectExistence |
LevelConstraint |
INDETERMINATE |
SIGNED_DATA_NOT_FOUND |
|
DataObjectIntact |
LevelConstraint |
FAILED |
HASH_FAILURE |
|
DataObjectFound |
LevelConstraint |
INDETERMINATE |
SIGNED_DATA_NOT_FOUND |
|
DataObjectGroup |
LevelConstraint |
INDETERMINATE |
SIGNED_DATA_NOT_FOUND |
|
SignedFilesCovered |
LevelConstraint |
FAILED |
FORMAT_FAILURE |
|
ContainerSignedAndTimestampedFilesCovered |
LevelConstraint |
FAILED |
FORMAT_FAILURE |
|
HashTreeRenewal |
LevelConstraint |
INDETERMINATE |
SIGNED_DATA_NOT_FOUND |
|
Cryptographic |
CryptographicConstraint |
See CryptographicConstraint |
||
Cryptographic |
AcceptableEncryptionAlgo |
ListAlgo |
INDETERMINATE |
CRYPTO_CONSTRAINTS_FAILURE_NO_POE |
MiniPublicKeySize |
ListAlgo |
INDETERMINATE |
CRYPTO_CONSTRAINTS_FAILURE_NO_POE |
|
AcceptableDigestAlgo |
ListAlgo |
INDETERMINATE |
CRYPTO_CONSTRAINTS_FAILURE_NO_POE |
|
AlgoExpirationDate |
AlgoExpirationDate |
INDETERMINATE |
CRYPTO_CONSTRAINTS_FAILURE_NO_POE |
|
eIDAS |
TLFreshness |
TimeConstraint |
FAILED |
- |
TLNotExpired |
LevelConstraint |
FAILED |
- |
|
TLWellSigned |
LevelConstraint |
FAILED |
- |
|
TLVersion |
ValueConstraint |
FAILED |
- |
|
TLStructure |
LevelConstraint |
FAILED |
- |
|
20.2.4. AdES validation
According to ETSI EN 319 102-1 (cf. [R09]), the signature validation process can be separated to different levels:
-
Validation process for basic signatures - validates the signature at the validation (current) time;
-
Validation process for Signatures with Time and Signatures with Long-Term Validation Material - verifies the signature against its best-signature-time (i.e. against the signature time-stamp’s production time);
-
Validation process for Signatures providing Long Term Availability and Integrity of Validation Material - verifies the signature with all available Long-Term Availability material (i.e. including the validation of archive time-stamps).
DSS allows the user to choose the validation level when performing a signature validation, i.e. to specify the validation process to be used for validation (cf. [R09]). By default, the highest level (with LTA enabled) is used.
20.2.4.1. Basic AdES validation
Below you can find a signature validation example with a basic signature validation level:
// import eu.europa.esig.dss.enumerations.ValidationLevel;
// import eu.europa.esig.dss.model.DSSDocument;
// import eu.europa.esig.dss.model.FileDocument;
// import eu.europa.esig.dss.service.crl.OnlineCRLSource;
// import eu.europa.esig.dss.service.ocsp.OnlineOCSPSource;
// import eu.europa.esig.dss.spi.x509.aia.DefaultAIASource;
// import eu.europa.esig.dss.spi.validation.CertificateVerifier;
// import eu.europa.esig.dss.spi.validation.CommonCertificateVerifier;
// import eu.europa.esig.dss.validation.SignedDocumentValidator;
// import eu.europa.esig.dss.validation.reports.Reports;
// import java.io.File;
// The document to be validated (any kind of signature file)
DSSDocument document = new FileDocument(new File("src/test/resources/signature-pool/signedXmlXadesLT.xml"));
// First, we need a Certificate verifier
CertificateVerifier cv = new CommonCertificateVerifier();
cv.setAIASource(new DefaultAIASource());
cv.setOcspSource(new OnlineOCSPSource());
cv.setCrlSource(new OnlineCRLSource());
cv.addTrustedCertSources(trustedCertSource);
cv.addAdjunctCertSources(adjunctCertSource);
// We create an instance of DocumentValidator
// It will automatically select the supported validator from the classpath
SignedDocumentValidator documentValidator = SignedDocumentValidator.fromDocument(document);
// We add the certificate verifier
documentValidator.setCertificateVerifier(cv);
// Validate the signature only against its B-level
documentValidator.setValidationLevel(ValidationLevel.BASIC_SIGNATURES);
// Here, everything is ready. We can execute the validation (for the example, we use the default and embedded
// validation policy)
Reports reports = documentValidator.validateDocument();
20.2.4.2. Long Term AdES validation
// import eu.europa.esig.dss.validation.SignedDocumentValidator;
// import eu.europa.esig.dss.enumerations.ValidationLevel;
documentValidator = SignedDocumentValidator.fromDocument(document);
// configure
// Validate the signature with long-term validation material
documentValidator.setValidationLevel(ValidationLevel.LONG_TERM_DATA);
20.2.4.3. Long Term Availability AdES validation
// import eu.europa.esig.dss.validation.SignedDocumentValidator;
// import eu.europa.esig.dss.enumerations.ValidationLevel;
documentValidator = SignedDocumentValidator.fromDocument(document);
// configure
// Validate the signature with long-term availability and integrity material
documentValidator.setValidationLevel(ValidationLevel.ARCHIVAL_DATA);
20.2.5. Trusted list validation
A validation of a Trusted List is similar to a signature validation, with the only difference that the validation of a Trusted List can be done in offline mode.
Additionally, a validation against the XSD schema should be performed.
// import eu.europa.esig.dss.DomUtils;
// import eu.europa.esig.dss.enumerations.ValidationLevel;
// import eu.europa.esig.dss.spi.x509.CommonTrustedCertificateSource;
// import eu.europa.esig.dss.spi.validation.CertificateVerifier;
// import eu.europa.esig.dss.spi.validation.CommonCertificateVerifier;
// import eu.europa.esig.dss.validation.DocumentValidator;
// import eu.europa.esig.dss.validation.reports.Reports;
// import eu.europa.esig.dss.xades.validation.XMLDocumentValidator;
// import eu.europa.esig.trustedlist.TrustedListUtils;
// import org.w3c.dom.Document;
// import javax.xml.transform.dom.DOMSource;
// import java.util.List;
// Create an instance of a trusted certificate source
// NOTE: signing-certificate of a TL shall be trusted directly
CommonTrustedCertificateSource trustedCertSource = new CommonTrustedCertificateSource();
trustedCertSource.addCertificate(getSigningCert());
// First, we need a Certificate verifier (online sources are not required for TL-validation)
CertificateVerifier cv = new CommonCertificateVerifier();
cv.addTrustedCertSources(trustedCertSource);
// We create an instance of XMLDocumentValidator
DocumentValidator documentValidator = new XMLDocumentValidator(signedTrustedList);
// We add the certificate verifier
documentValidator.setCertificateVerifier(cv);
// TL shall be valid at the validation time
documentValidator.setValidationLevel(ValidationLevel.BASIC_SIGNATURES);
// Here, everything is ready. We can execute the validation.
Reports reports = documentValidator.validateDocument();
// Additionally, the TL can be validated against the XSD schema
Document tlDocDom = DomUtils.buildDOM(signedTrustedList);
List<String> errors = TrustedListUtils.getInstance().validateAgainstXSD(new DOMSource(tlDocDom));
20.3. Caching use cases
20.3.1. Caching revocation data (CRL, OCSP)
20.3.1.1. CRL
An example for JdbcCacheCRLSource:
// import eu.europa.esig.dss.service.crl.JdbcCacheCRLSource;
// import eu.europa.esig.dss.spi.client.jdbc.JdbcCacheConnector;
// import eu.europa.esig.dss.spi.x509.revocation.crl.CRLToken;
// Creates an instance of JdbcCacheCRLSource
JdbcCacheCRLSource cacheCRLSource = new JdbcCacheCRLSource();
// Initialize the JdbcCacheConnector
JdbcCacheConnector jdbcCacheConnector = new JdbcCacheConnector(dataSource);
// Set the JdbcCacheConnector
cacheCRLSource.setJdbcCacheConnector(jdbcCacheConnector);
// Allows definition of an alternative dataLoader to be used to access a revocation
// from online sources if a requested revocation is not present in the
// repository or has been expired (see below).
cacheCRLSource.setProxySource(onlineCRLSource);
// All setters accept values in seconds
Long oneWeek = (long) (60 * 60 * 24 * 7); // seconds * minutes * hours * days
// If "nextUpdate" field is not defined for a revocation token, the value of "defaultNextUpdateDelay"
// will be used in order to determine when a new revocation data should be requested.
// If the current time is not beyond the "thisUpdate" time + "defaultNextUpdateDelay",
// then a revocation data will be retrieved from the repository source,
// otherwise a new revocation data will be requested from a proxiedSource.
// Default : null (a new revocation data will be requested of "nextUpdate" field
// is not defined).
cacheCRLSource.setDefaultNextUpdateDelay(oneWeek);
// Defines a custom maximum possible nextUpdate delay. Allows limiting of a time interval
// from "thisUpdate" to "nextUpdate" defined in a revocation data.
// Default : null (not specified, the "nextUpdate" value provided in a
// revocation is used).
cacheCRLSource.setMaxNextUpdateDelay(oneWeek); // force refresh every week (eg : ARL)
// Defines if a revocation should be removed on its expiration.
// Default : true (removes revocation from a repository if expired).
cacheCRLSource.setRemoveExpired(true);
// Creates an SQL table
cacheCRLSource.initTable();
// Extract CRL for a certificate
CRLToken crlRevocationToken = cacheCRLSource.getRevocationToken(certificateToken, issuerCertificateToken);
20.3.1.2. OCSP
An example for JdbcCacheOCSPSource:
// import eu.europa.esig.dss.service.ocsp.JdbcCacheOCSPSource;
// import eu.europa.esig.dss.spi.client.jdbc.JdbcCacheConnector;
// import eu.europa.esig.dss.spi.x509.revocation.ocsp.OCSPToken;
// Creates an instance of JdbcCacheOCSPSource
JdbcCacheOCSPSource cacheOCSPSource = new JdbcCacheOCSPSource();
// Initialize the JdbcCacheConnector
JdbcCacheConnector jdbcCacheConnector = new JdbcCacheConnector(dataSource);
// Set the JdbcCacheConnector
cacheOCSPSource.setJdbcCacheConnector(jdbcCacheConnector);
// Allows definition of an alternative dataLoader to be used to access a
// revocation
// from online sources if a requested revocation is not present in the
// repository or has been expired (see below).
cacheOCSPSource.setProxySource(onlineOCSPSource);
// All setters accept values in seconds
Long threeMinutes = (long) (60 * 3); // seconds * minutes
// If "nextUpdate" field is not defined for a revocation token, the value of "defaultNextUpdateDelay"
// will be used in order to determine when a new revocation data should be requested.
// If the current time is not beyond the "thisUpdate" time + "defaultNextUpdateDelay",
// then a revocation data will be retrieved from the repository source,
// otherwise a new revocation data will be requested from a proxiedSource.
// Default : null (a new revocation data will be requested of "nextUpdate" field
// is not defined).
cacheOCSPSource.setDefaultNextUpdateDelay(threeMinutes);
// Creates an SQL table
cacheOCSPSource.initTable();
// Extract OCSP for a certificate
OCSPToken ocspRevocationToken = cacheOCSPSource
.getRevocationToken(certificateToken, issuerCertificateToken);
20.3.2. Caching certificates (AIA certificates)
An example for JdbcCacheOCSPSource:
// import eu.europa.esig.dss.model.x509.CertificateToken;
// import eu.europa.esig.dss.service.x509.aia.JdbcCacheAIASource;
// import eu.europa.esig.dss.spi.client.jdbc.JdbcCacheConnector;
// Creates an instance of JdbcCacheAIASource
JdbcCacheAIASource cacheAIASource = new JdbcCacheAIASource();
// Initialize the JdbcCacheConnector
JdbcCacheConnector jdbcCacheConnector = new JdbcCacheConnector(dataSource);
// Set the JdbcCacheConnector
cacheAIASource.setJdbcCacheConnector(jdbcCacheConnector);
// Allows definition of an alternative dataLoader to be used to access a revocation
// from online sources if a requested revocation is not present in the repository or has been expired (see below).
// Creates an SQL table
cacheAIASource.initTable();
// Extract certificates by AIA
Set<CertificateToken> aiaCertificates = cacheAIASource.getCertificatesByAIA(certificateToken);
20.3.3. Caching trusted lists
Trusted Lists and List(s) of Trusted Lists are cached automatically as a part if TLValidationJob (see Configuration of TL validation job). To configure it you may use FileCacheDataLoader (see DSSFileLoader).
To load Trusted Lists from a cache, the offline loader shall be configured, and the action can be performed with the method:
// call with the Offline Loader (application initialization)
validationJob.offlineRefresh();
20.4. Complete examples of Signature creation
20.4.1. XAdES
Below is an example of the XAdES-Baseline-B signature signing an XML document:
// import eu.europa.esig.dss.enumerations.DigestAlgorithm;
// import eu.europa.esig.dss.enumerations.SignatureLevel;
// import eu.europa.esig.dss.enumerations.SignaturePackaging;
// import eu.europa.esig.dss.model.DSSDocument;
// import eu.europa.esig.dss.model.SignatureValue;
// import eu.europa.esig.dss.model.ToBeSigned;
// import eu.europa.esig.dss.spi.validation.CommonCertificateVerifier;
// import eu.europa.esig.dss.xades.XAdESSignatureParameters;
// import eu.europa.esig.dss.xades.signature.XAdESService;
// Preparing parameters for the XAdES signature
XAdESSignatureParameters parameters = new XAdESSignatureParameters();
// We choose the level of the signature (-B, -T, -LT, -LTA).
parameters.setSignatureLevel(SignatureLevel.XAdES_BASELINE_B);
// We choose the type of the signature packaging (ENVELOPED, ENVELOPING, DETACHED).
parameters.setSignaturePackaging(SignaturePackaging.ENVELOPED);
// We set the digest algorithm to use with the signature algorithm. You must use the
// same parameter when you invoke the method sign on the token. The default value is SHA256
parameters.setDigestAlgorithm(DigestAlgorithm.SHA256);
// We set the signing certificate
parameters.setSigningCertificate(privateKey.getCertificate());
// We set the certificate chain
parameters.setCertificateChain(privateKey.getCertificateChain());
// Create common certificate verifier
CommonCertificateVerifier commonCertificateVerifier = new CommonCertificateVerifier();
// Create XAdES service for signature
XAdESService service = new XAdESService(commonCertificateVerifier);
// Get the SignedInfo XML segment that need to be signed.
ToBeSigned dataToSign = service.getDataToSign(toSignDocument, parameters);
// This function obtains the signature value for signed information using the
// private key and specified algorithm
SignatureValue signatureValue = signingToken.sign(dataToSign, parameters.getDigestAlgorithm(), privateKey);
// We invoke the service to sign the document with the signature value obtained in
// the previous step.
DSSDocument signedDocument = service.signDocument(toSignDocument, parameters, signatureValue);
20.4.2. CAdES
Below is an example of the CAdES-Baseline-B signature:
// import eu.europa.esig.dss.cades.CAdESSignatureParameters;
// import eu.europa.esig.dss.cades.signature.CAdESService;
// import eu.europa.esig.dss.enumerations.DigestAlgorithm;
// import eu.europa.esig.dss.enumerations.SignatureLevel;
// import eu.europa.esig.dss.enumerations.SignaturePackaging;
// import eu.europa.esig.dss.model.DSSDocument;
// import eu.europa.esig.dss.model.SignatureValue;
// import eu.europa.esig.dss.model.ToBeSigned;
// import eu.europa.esig.dss.spi.validation.CommonCertificateVerifier;
// Preparing parameters for the CAdES signature
CAdESSignatureParameters parameters = new CAdESSignatureParameters();
// We choose the level of the signature (-B, -T, -LT, -LTA).
parameters.setSignatureLevel(SignatureLevel.CAdES_BASELINE_B);
// We choose the type of the signature packaging (ENVELOPING, DETACHED).
parameters.setSignaturePackaging(SignaturePackaging.ENVELOPING);
// We set the digest algorithm to use with the signature algorithm. You must use the
// same parameter when you invoke the method sign on the token. The default value is
// SHA256
parameters.setDigestAlgorithm(DigestAlgorithm.SHA256);
// We set the signing certificate
parameters.setSigningCertificate(privateKey.getCertificate());
// We set the certificate chain
parameters.setCertificateChain(privateKey.getCertificateChain());
// Create common certificate verifier
CommonCertificateVerifier commonCertificateVerifier = new CommonCertificateVerifier();
// Create CAdESService for signature
CAdESService service = new CAdESService(commonCertificateVerifier);
// Get the SignedInfo segment that need to be signed.
ToBeSigned dataToSign = service.getDataToSign(toSignDocument, parameters);
// This function obtains the signature value for signed information using the
// private key and specified algorithm
DigestAlgorithm digestAlgorithm = parameters.getDigestAlgorithm();
SignatureValue signatureValue = signingToken.sign(dataToSign, digestAlgorithm, privateKey);
// We invoke the CAdESService to sign the document with the signature value obtained in
// the previous step.
DSSDocument signedDocument = service.signDocument(toSignDocument, parameters, signatureValue);
20.4.3. PAdES
Below is an example of code to perform a PAdES-BASELINE-B type signature:
// import eu.europa.esig.dss.pades.PAdESSignatureParameters;
// import eu.europa.esig.dss.enumerations.SignatureLevel;
// import eu.europa.esig.dss.enumerations.DigestAlgorithm;
// import eu.europa.esig.dss.spi.validation.CommonCertificateVerifier;
// import eu.europa.esig.dss.pades.signature.PAdESService;
// import eu.europa.esig.dss.model.ToBeSigned;
// import eu.europa.esig.dss.model.SignatureValue;
// import eu.europa.esig.dss.model.DSSDocument;
// Preparing parameters for the PAdES signature
PAdESSignatureParameters parameters = new PAdESSignatureParameters();
// We choose the level of the signature (-B, -T, -LT, -LTA).
parameters.setSignatureLevel(SignatureLevel.PAdES_BASELINE_B);
// We set the digest algorithm to use with the signature algorithm. You must use the
// same parameter when you invoke the method sign on the token. The default value is
// SHA256
parameters.setDigestAlgorithm(DigestAlgorithm.SHA256);
// We set the signing certificate
parameters.setSigningCertificate(privateKey.getCertificate());
// We set the certificate chain
parameters.setCertificateChain(privateKey.getCertificateChain());
// Create common certificate verifier
CommonCertificateVerifier commonCertificateVerifier = new CommonCertificateVerifier();
// Create PAdESService for signature
PAdESService service = new PAdESService(commonCertificateVerifier);
// Get the SignedInfo segment that need to be signed.
ToBeSigned dataToSign = service.getDataToSign(toSignDocument, parameters);
// This function obtains the signature value for signed information using the
// private key and specified algorithm
DigestAlgorithm digestAlgorithm = parameters.getDigestAlgorithm();
SignatureValue signatureValue = signingToken.sign(dataToSign, digestAlgorithm, privateKey);
// Optionally or for debug purpose :
// Validate the signature value against the original dataToSign
assertTrue(service.isValidSignatureValue(dataToSign, signatureValue, privateKey.getCertificate()));
// We invoke the padesService to sign the document with the signature value obtained in
// the previous step.
DSSDocument signedDocument = service.signDocument(toSignDocument, parameters, signatureValue);
20.4.3.1. PAdES Visible Signature
DSS provides a large set of utilities for PDF visible signature creation (see PAdES Visible Signature for more information).
Below there is an example of code to perform a PAdES-BASELINE-B type signature with a visible signature:
// Preparing parameters for the PAdES signature
PAdESSignatureParameters parameters = new PAdESSignatureParameters();
// We choose the level of the signature (-B, -T, -LT, -LTA).
parameters.setSignatureLevel(SignatureLevel.PAdES_BASELINE_B);
// We set the signing certificate
parameters.setSigningCertificate(privateKey.getCertificate());
// We set the certificate chain
parameters.setCertificateChain(privateKey.getCertificateChain());
// Initialize visual signature and configure
SignatureImageParameters imageParameters = new SignatureImageParameters();
// set an image
imageParameters.setImage(new InMemoryDocument(getClass().getResourceAsStream("/signature-pen.png")));
// initialize signature field parameters
SignatureFieldParameters fieldParameters = new SignatureFieldParameters();
imageParameters.setFieldParameters(fieldParameters);
// the origin is the left and top corner of the page
fieldParameters.setOriginX(200);
fieldParameters.setOriginY(400);
fieldParameters.setWidth(300);
fieldParameters.setHeight(200);
parameters.setImageParameters(imageParameters);
// Create common certificate verifier
CommonCertificateVerifier commonCertificateVerifier = new CommonCertificateVerifier();
// Create PAdESService for signature
PAdESService service = new PAdESService(commonCertificateVerifier);
service.setPdfObjFactory(new PdfBoxNativeObjectFactory());
// Get the SignedInfo segment that need to be signed.
ToBeSigned dataToSign = service.getDataToSign(toSignDocument, parameters);
// This function obtains the signature value for signed information using the
// private key and specified algorithm
DigestAlgorithm digestAlgorithm = parameters.getDigestAlgorithm();
SignatureValue signatureValue = signingToken.sign(dataToSign, digestAlgorithm, privateKey);
// We invoke the xadesService to sign the document with the signature value obtained in
// the previous step.
DSSDocument signedDocument = service.signDocument(toSignDocument, parameters, signatureValue);
Additionally, DSS also allows you to insert a visible signature to an existing field :
// import eu.europa.esig.dss.pades.SignatureFieldParameters;
SignatureFieldParameters fieldParameters = new SignatureFieldParameters();
fieldParameters.setFieldId("field-id");
The following sections present examples of existing parameters for creation of visible signatures with DSS.
20.4.3.1.1. Positioning
DSS provides a set of functions allowing to place the signature field on a specific place in the PDF page :
// Object containing a list of visible signature parameters
SignatureImageParameters signatureImageParameters = new SignatureImageParameters();
// Allows alignment of a signature field horizontally to a page. Allows the following values:
/* _NONE_ (_DEFAULT value._ None alignment is applied, coordinates are counted from the left page side);
_LEFT_ (the signature is aligned to the left side, coordinated are counted from the left page side);
_CENTER_ (the signature is aligned to the center of the page, coordinates are counted automatically);
_RIGHT_ (the signature is aligned to the right side, coordinated are counted from the right page side). */
signatureImageParameters.setAlignmentHorizontal(VisualSignatureAlignmentHorizontal.CENTER);
// Allows alignment of a signature field vertically to a page. Allows the following values:
/* _NONE_ (_DEFAULT value._ None alignment is applied, coordinated are counted from the top side of a page);
_TOP_ (the signature is aligned to a top side, coordinated are counted from the top page side);
_MIDDLE_ (the signature aligned to a middle of a page, coordinated are counted automatically);
_BOTTOM_ (the signature is aligned to a bottom side, coordinated are counted from the bottom page side). */
signatureImageParameters.setAlignmentVertical(VisualSignatureAlignmentVertical.TOP);
// Defines a zoom of the image. The value is applied to width and height of a signature field.
// The value must be defined in percentage (default value is 100, no zoom is applied).
signatureImageParameters.setZoom(50);
// Specifies a background color for a signature field.
signatureImageParameters.setBackgroundColor(Color.GREEN);
// Defines the image scaling behavior within a signature field with a fixed size
/*
STRETCH - the default behavior, stretches the image in both directions in order to fill the signature field box;
ZOOM_AND_CENTER - zooms the image to fill the signature box to the closest side, and centers in another dimension;
CENTER - centers the image in both dimensions.
*/
signatureImageParameters.setImageScaling(ImageScaling.CENTER);
// set the image parameters to signature parameters
padesSignatureParameters.setImageParameters(signatureImageParameters);
20.4.3.1.2. Signature Field Position Checker
In certain cases it is beneficial to ensure validity of a position for a newly created signature field, in particular to verify if the signature field lies within the borders of a PDF page and/or it does not cover other existing signature field(s).
To set up the behavior, DSS provides PdfSignatureFieldPositionChecker class, a configured instance of which should be provided within a used IPdfObjFactory object in a PAdESService. It can be configured as in the example below:
// import eu.europa.esig.dss.pdf.PdfSignatureFieldPositionChecker;
// import eu.europa.esig.dss.alert.ExceptionOnStatusAlert;
// Instantiate PdfSignatureFieldPositionChecker object
PdfSignatureFieldPositionChecker pdfSignatureFieldPositionChecker = new PdfSignatureFieldPositionChecker();
// This method defines a behavior in case a new signature field overlaps an existing annotations within PDF document
// Default : ExceptionOnStatusAlert (throws a AlertException if the new signature field overlaps with existing annotations)
pdfSignatureFieldPositionChecker.setAlertOnSignatureFieldOverlap(new ExceptionOnStatusAlert());
// This method defines a behavior in case a new signature field lies outside (full or partially) of the defined page within the PDF document
// Default : ExceptionOnStatusAlert (throws a AlertException if the new signature field lies outside PDF page)
pdfSignatureFieldPositionChecker.setAlertOnSignatureFieldOutsidePageDimensions(new ExceptionOnStatusAlert());
// Provide PdfSignatureFieldPositionChecker to IPdfObjFactory instance defined in a PAdESService
pdfObjFactory.setPdfSignatureFieldPositionChecker(pdfSignatureFieldPositionChecker);
For more information about configuration with alerts please see Use of Alerts throughout the framework section.
20.4.3.1.3. Dimensions
DSS framework provides a set of functions to manage the signature field size :
// Object containing a list of signature field parameters
SignatureFieldParameters fieldParameters = new SignatureFieldParameters();
signatureImageParameters.setFieldParameters(fieldParameters);
// Allows defining of a specific page in a PDF document where the signature must be placed.
// The counting of pages starts from 1 (the first page)
// (the default value = 1).
fieldParameters.setPage(1);
// Absolute positioning functions, allowing to specify a margin between
// the left page side and the top page side respectively, and
// a signature field (if no rotation and alignment is applied).
fieldParameters.setOriginX(10);
fieldParameters.setOriginY(10);
// Allows specifying of a precise signature field's width in pixels.
// If not defined, the default image/text width will be used.
fieldParameters.setWidth(100);
// Allows specifying of a precise signature field's height in pixels.
// If not defined, the default image/text height will be used.
fieldParameters.setHeight(125);
// Rotates the signature field and changes the coordinates' origin respectively to its values as following:
/* _NONE_ (_DEFAULT value._ No rotation is applied. The origin of coordinates begins from the top left corner of a page);
_AUTOMATIC_ (Rotates a signature field respectively to the page's rotation. Rotates the signature field on the same value as defined in a PDF page);
_ROTATE_90_ (Rotates a signature field for a 90° clockwise. Coordinates' origin begins from top right page corner);
_ROTATE_180_ (Rotates a signature field for a 180° clockwise. Coordinates' origin begins from the bottom right page corner);
_ROTATE_270_ (Rotates a signature field for a 270° clockwise. Coordinates' origin begins from the bottom left page corner). */
fieldParameters.setRotation(VisualSignatureRotation.AUTOMATIC);
20.4.3.1.4. Text Parameters
The available implementations allow placing of a visible text to a signature field :
// Instantiates a SignatureImageTextParameters object
SignatureImageTextParameters textParameters = new SignatureImageTextParameters();
// Allows you to set a DSSFont object that defines the text style (see more information in the section "Fonts usage")
textParameters.setFont(font);
// Defines the text content
textParameters.setText("My visual signature \n #1");
// Defines the color of the characters
textParameters.setTextColor(Color.BLUE);
// Defines the background color for the area filled out by the text
textParameters.setBackgroundColor(Color.YELLOW);
// Defines a padding between the text and a border of its bounding area
textParameters.setPadding(20);
// TextWrapping parameter allows defining the text wrapping behavior within the signature field
/*
FONT_BASED - the default text wrapping, the text is computed based on the given font size;
FILL_BOX - finds optimal font size to wrap the text to a signature field box;
FILL_BOX_AND_LINEBREAK - breaks the words to multiple lines in order to find the biggest possible font size to wrap the text into a signature field box.
*/
textParameters.setTextWrapping(TextWrapping.FONT_BASED);
// Set textParameters to a SignatureImageParameters object
imageParameters.setTextParameters(textParameters);
20.4.3.1.5. Text and image combination
DSS provides a set of functions to align a text respectively to an image. The parameters must be applied to a SignatureImageTextParameters object :
// Specifies a text position relatively to an image (Note: applicable only for joint image+text visible signatures).
// Thus with _SignerPosition.LEFT_ value, the text will be placed on the left side,
// and image will be aligned to the right side inside the signature field
textParameters.setSignerTextPosition(SignerTextPosition.LEFT);
// Specifies a horizontal alignment of a text with respect to its area
textParameters.setSignerTextHorizontalAlignment(SignerTextHorizontalAlignment.RIGHT);
// Specifies a vertical alignment of a text block with respect to a signature field area
textParameters.setSignerTextVerticalAlignment(SignerTextVerticalAlignment.TOP);
The result of applying the foregoing transformations is provided on the image below:
20.4.3.1.6. Fonts usage
You can create a custom font as following, for a physical font:
// Initialize text to generate for visual signature
DSSFont font = new DSSFileFont(getClass().getResourceAsStream("/fonts/OpenSansRegular.ttf"));
For a logical font:
SignatureImageTextParameters textParameters = new SignatureImageTextParameters();
DSSFont font = new DSSJavaFont(Font.SERIF);
font.setSize(16); // Specifies the text size value (the default font size is 12pt)
textParameters.setFont(font);
textParameters.setTextColor(Color.BLUE);
textParameters.setText("My visual signature");
imageParameters.setTextParameters(textParameters);
For a native font:
textParameters.setFont(new PdfBoxNativeFont(new PDType1Font(Standard14Fonts.FontName.HELVETICA)));
20.4.4. JAdES
A typical example of a JAdES-BASELINE-B signature creation is represented below:
// import eu.europa.esig.dss.enumerations.DigestAlgorithm;
// import eu.europa.esig.dss.enumerations.JWSSerializationType;
// import eu.europa.esig.dss.enumerations.SignatureLevel;
// import eu.europa.esig.dss.enumerations.SignaturePackaging;
// import eu.europa.esig.dss.jades.JAdESSignatureParameters;
// import eu.europa.esig.dss.jades.signature.JAdESService;
// import eu.europa.esig.dss.model.DSSDocument;
// import eu.europa.esig.dss.model.SignatureValue;
// import eu.europa.esig.dss.model.ToBeSigned;
// import eu.europa.esig.dss.spi.validation.CommonCertificateVerifier;
// Prepare parameters for the JAdES signature
JAdESSignatureParameters parameters = new JAdESSignatureParameters();
// Choose the level of the signature (-B, -T, -LT, -LTA).
parameters.setSignatureLevel(SignatureLevel.JAdES_BASELINE_B);
// Choose the type of the signature packaging (ENVELOPING, DETACHED).
parameters.setSignaturePackaging(SignaturePackaging.ENVELOPING);
// Choose the form of the signature (COMPACT_SERIALIZATION, JSON_SERIALIZATION, FLATTENED_JSON_SERIALIZATION)
parameters.setJwsSerializationType(JWSSerializationType.COMPACT_SERIALIZATION);
// Set the digest algorithm
parameters.setDigestAlgorithm(DigestAlgorithm.SHA256);
// Set the signing certificate
parameters.setSigningCertificate(privateKey.getCertificate());
// Set the certificate chain
parameters.setCertificateChain(privateKey.getCertificateChain());
// Create common certificate verifier
CommonCertificateVerifier commonCertificateVerifier = new CommonCertificateVerifier();
// Create JAdESService for signature
JAdESService service = new JAdESService(commonCertificateVerifier);
// Get the SignedInfo segment that need to be signed.
ToBeSigned dataToSign = service.getDataToSign(toSignDocument, parameters);
// This function obtains the signature value for signed information using the
// private key and specified algorithm
DigestAlgorithm digestAlgorithm = parameters.getDigestAlgorithm();
SignatureValue signatureValue = signingToken.sign(dataToSign, digestAlgorithm, privateKey);
// We invoke the JAdESService to sign the document with the signature value obtained in
// the previous step.
DSSDocument signedDocument = service.signDocument(toSignDocument, parameters, signatureValue);
20.4.5. ASiC
20.4.5.1. ASiC-S
This is an example of the source code for signing a document using ASiC-S based on XAdES-BASELINE-B profile:
// import eu.europa.esig.dss.asic.xades.ASiCWithXAdESSignatureParameters;
// import eu.europa.esig.dss.asic.xades.signature.ASiCWithXAdESService;
// import eu.europa.esig.dss.enumerations.ASiCContainerType;
// import eu.europa.esig.dss.enumerations.DigestAlgorithm;
// import eu.europa.esig.dss.enumerations.SignatureLevel;
// import eu.europa.esig.dss.model.DSSDocument;
// import eu.europa.esig.dss.model.SignatureValue;
// import eu.europa.esig.dss.model.ToBeSigned;
// import eu.europa.esig.dss.spi.validation.CommonCertificateVerifier;
// Preparing parameters for the AsicS signature
ASiCWithXAdESSignatureParameters parameters = new ASiCWithXAdESSignatureParameters();
// We choose the level of the signature (-B, -T, -LT, LTA).
parameters.setSignatureLevel(SignatureLevel.XAdES_BASELINE_B);
// We choose the container type (ASiC-S or ASiC-E)
parameters.aSiC().setContainerType(ASiCContainerType.ASiC_S);
// We set the digest algorithm to use with the signature algorithm. You must use the
// same parameter when you invoke the method sign on the token. The default value is
// SHA256
parameters.setDigestAlgorithm(DigestAlgorithm.SHA256);
// We set the signing certificate
parameters.setSigningCertificate(privateKey.getCertificate());
// We set the certificate chain
parameters.setCertificateChain(privateKey.getCertificateChain());
// Create common certificate verifier
CommonCertificateVerifier commonCertificateVerifier = new CommonCertificateVerifier();
// Create ASiC service for signature
ASiCWithXAdESService service = new ASiCWithXAdESService(commonCertificateVerifier);
// Get the SignedInfo segment that need to be signed.
ToBeSigned dataToSign = service.getDataToSign(toSignDocument, parameters);
// This function obtains the signature value for signed information using the
// private key and specified algorithm
DigestAlgorithm digestAlgorithm = parameters.getDigestAlgorithm();
SignatureValue signatureValue = signingToken.sign(dataToSign, digestAlgorithm, privateKey);
// We invoke the xadesService to sign the document with the signature value obtained in
// the previous step.
DSSDocument signedDocument = service.signDocument(toSignDocument, parameters, signatureValue);
20.4.5.2. ASiC-E
This is another example of the source code for signing multiple documents using ASiC-E based on CAdES-BASELINE-B:
// import eu.europa.esig.dss.asic.cades.ASiCWithCAdESSignatureParameters;
// import eu.europa.esig.dss.asic.cades.signature.ASiCWithCAdESService;
// import eu.europa.esig.dss.enumerations.DigestAlgorithm;
// import eu.europa.esig.dss.model.DSSDocument;
// import eu.europa.esig.dss.model.SignatureValue;
// import eu.europa.esig.dss.model.ToBeSigned;
// import eu.europa.esig.dss.spi.validation.CommonCertificateVerifier;
// import java.util.List;
// Preparing the documents to be embedded in the container and signed
List<DSSDocument> documentsToBeSigned = new ArrayList<>();
documentsToBeSigned.add(new FileDocument("src/main/resources/hello-world.pdf"));
documentsToBeSigned.add(new FileDocument("src/main/resources/xml_example.xml"));
// Preparing parameters for the ASiC-E signature
ASiCWithCAdESSignatureParameters parameters = new ASiCWithCAdESSignatureParameters();
// We choose the level of the signature (-B, -T, -LT or -LTA).
parameters.setSignatureLevel(SignatureLevel.CAdES_BASELINE_B);
// We choose the container type (ASiC-S pr ASiC-E)
parameters.aSiC().setContainerType(ASiCContainerType.ASiC_E);
// We set the digest algorithm to use with the signature algorithm. You
// must use the
// same parameter when you invoke the method sign on the token. The
// default value is
// SHA256
parameters.setDigestAlgorithm(DigestAlgorithm.SHA256);
// We set the signing certificate
parameters.setSigningCertificate(privateKey.getCertificate());
// We set the certificate chain
parameters.setCertificateChain(privateKey.getCertificateChain());
// Create common certificate verifier
CommonCertificateVerifier commonCertificateVerifier = new CommonCertificateVerifier();
// Create ASiC service for signature
ASiCWithCAdESService service = new ASiCWithCAdESService(commonCertificateVerifier);
// Get the SignedInfo segment that need to be signed.
ToBeSigned dataToSign = service.getDataToSign(documentsToBeSigned, parameters);
// This function obtains the signature value for signed information
// using the
// private key and specified algorithm
DigestAlgorithm digestAlgorithm = parameters.getDigestAlgorithm();
SignatureValue signatureValue = signingToken.sign(dataToSign, digestAlgorithm, privateKey);
// We invoke the xadesService to sign the document with the signature
// value obtained in
// the previous step.
DSSDocument signedDocument = service.signDocument(documentsToBeSigned, parameters, signatureValue);
20.5. Examples of SCA and SCDev Topology and Workflows
20.5.1. Hash computation
In order to avoid transfer of original or sensitive information, and also to reduce the amount of data by online protocols, a hash of a document or data to be signed can be computed.
// import eu.europa.esig.dss.model.InMemoryDocument;
// import eu.europa.esig.dss.model.DSSDocument;
// import eu.europa.esig.dss.enumerations.DigestAlgorithm;
// import eu.europa.esig.dss.spi.DSSUtils;
// import eu.europa.esig.dss.utils.Utils;
// Compute hash on a DSSDocument
DSSDocument document = new InMemoryDocument("Hello World!".getBytes());
byte[] sha256HashOfDocument = document.getDigestValue(DigestAlgorithm.SHA256);
// Compute hash on a byte array
byte[] binaries = "Hello World!".getBytes();
byte[] sha256HashOfBinaries = DSSUtils.digest(DigestAlgorithm.SHA256, binaries);
20.5.2. Detached signature based on digested document
When you want to keep your original documents private, a signature can be created in a detached way, by providing the digest of an original document only. You can find an example of a use case below:
// import eu.europa.esig.dss.cades.CAdESSignatureParameters;
// import eu.europa.esig.dss.cades.signature.CAdESService;
// import eu.europa.esig.dss.model.DSSDocument;
// import eu.europa.esig.dss.model.DigestDocument;
// import eu.europa.esig.dss.model.SignatureValue;
// import eu.europa.esig.dss.model.ToBeSigned;
// import eu.europa.esig.dss.spi.validation.CommonCertificateVerifier;
// import eu.europa.esig.dss.validation.DocumentValidator;
// import eu.europa.esig.dss.validation.reports.Reports;
// import java.util.Arrays;
// Create a DigestDocument from original DSSDocument
DigestDocument digestDocument = new DigestDocument();
digestDocument.addDigest(DigestAlgorithm.SHA256, originalDocument.getDigestValue(DigestAlgorithm.SHA256));
// Preparing parameters for a signature creation
CAdESSignatureParameters parameters = new CAdESSignatureParameters();
parameters.setSigningCertificate(privateKey.getCertificate());
parameters.setCertificateChain(privateKey.getCertificateChain());
parameters.setSignatureLevel(SignatureLevel.CAdES_BASELINE_B);
// Set the detached packaging, as a digest only will be included into the signature, and the original content
parameters.setSignaturePackaging(SignaturePackaging.DETACHED);
// The same DigestAlgorithm shall be used as the one used to create the DigestDocument
parameters.setDigestAlgorithm(DigestAlgorithm.SHA256);
// Create common certificate verifier
CommonCertificateVerifier commonCertificateVerifier = new CommonCertificateVerifier();
// Create signature service for signature creation
CAdESService service = new CAdESService(commonCertificateVerifier);
// Get the SignedInfo segment that need to be signed providing the digest document
ToBeSigned dataToSign = service.getDataToSign(digestDocument, parameters);
// Sign the ToBeSigned data
SignatureValue signatureValue = signingToken.sign(dataToSign, parameters.getDigestAlgorithm(), privateKey);
// We invoke the signature service to create a signed document incorporating the obtained Sig
DSSDocument signedDocument = service.signDocument(digestDocument, parameters, signatureValue);
// Initialize the DocumentValidator
DocumentValidator documentValidator = SignedDocumentValidator.fromDocument(signedDocument);
// Set the CertificateVerifier
documentValidator.setCertificateVerifier(commonCertificateVerifier);
// Provide the original or digested document as a detached contents to the validator
documentValidator.setDetachedContents(Arrays.asList(originalDocument));
// Validate the signed document
Reports reports = documentValidator.validateDocument();
20.5.3. Client-side signature creation with server-side remote key activation
When a private key signing is operated remotely, i.e. on an external server, then the document preparation and the actual signing can be separated. The signature document is created on client’s side and the actual signature is made remotely. Refer to section Client-side signature creation with server-side remote key activation for a detailed description and visual illustration of the steps that take place in such a situation. See the code below for a code illustration:
// import eu.europa.esig.dss.model.DSSDocument;
// import eu.europa.esig.dss.model.Digest;
// import eu.europa.esig.dss.model.SignatureValue;
// import eu.europa.esig.dss.model.ToBeSigned;
// import eu.europa.esig.dss.spi.DSSUtils;
// Get the SignedInfo segment that need to be signed providing the original document
ToBeSigned dataToSign = service.getDataToSign(toSignDocument, parameters);
// Compute the hash of ToBeSigned data to send to the remote server
byte[] toBeSignedDigest = DSSUtils.digest(parameters.getDigestAlgorithm(), dataToSign.getBytes());
Digest digest = new Digest(parameters.getDigestAlgorithm(), toBeSignedDigest);
// Provide the hash of ToBeSigned data to the remote server for signing
SignatureValue signatureValue = serverSignDigest(digest);
//SignatureValue signatureValue = serverSign(dataToSign, parameters.getDigestAlgorithm());
// We invoke the signature service to create a signed document incorporating the obtained Sig
DSSDocument signedDocument = service.signDocument(toSignDocument, parameters, signatureValue);
20.6. Interpreting a detailed report
We will illustrate here how to read a detailed validation report where the validation succeeds even though the signing certificate has been revoked.
This will illustrate how to look up at which check failed and how the overall validation process can succeed even when a sub-process failed.
First, as explained in Detailed report the structure of the detailed validation report is based on ETSI EN 319 102-1 ([R09]). This means that the detailed report is structured in terms of:
-
Validation processes; and
-
Building blocks.
There are three validation processes specified in ETSI EN 319 102-1:
-
The Validation process for Basic Signatures;
-
The Validation process for Signatures with Time and Signatures with Long-Term Validation Material;
-
The Validation process for Signatures providing Long Term Availability and Integrity of Validation Material, abbreviated in the report as "Validation Process for Signatures with Archival Data".
Those validation processes in turn rely on building blocks, which are denoted in ETSI EN 319 102-1 as:
-
The basic building blocks;
-
The time-stamp validation building block;
-
The additional building blocks.
DSS groups the basic building blocks and the additional building blocks related to the validation of a particular signature together. However, it separates the time-stamp validation builiding block from the rest and present it alongside the validation processes because this building block essentially consists in applying the validation process for basic signatures to a timestamp token taken as a CMS object.
Now let’s see how this looks in a validation report (we use here the HTML representation provided by the demonstration).
First, as mentioned, are the validation processes and the time-stamp validation building block, which are numbered in the figure below with:
-
The validation process for Basic Signatures;
-
The time-stamp building block in which appears the validation process of the timestamp;
-
The validation process for Signatures with Time and Signatures with Long-Term Validation Material;
-
The validation process for Signatures with Archival Data.
As further illustrated in the figure above:
-
The validation process for Basic signature is executed against the first time which is the (current) validation time;
-
The validation process for Signatures with Time and Signatures with Long-Term Validation Material is executed against a second time which is the "best signature time" that is determined using the signature timestamp;
-
The validation process for Signatures with Archival Data is executed against a third time which is the "best signature time" determined using all time assertions present in the signature.
Additionally, each process has an associated indication, here:
-
REVOKED_NO_POEfor the validation process for basic signatures; -
PASSEDfor the timestamp validation block; -
PASSEDfor the validation process for Signatures with Time and Signatures with Long-Term Validation Material; -
PASSEDfor the validation process for Signatures with Archival Data.
Each of those indications is determined using the result of the associated building blocks, and applying additional checks.
Here we can see that the REVOKED_NO_POE indication arises from the fact that the result of the "X.509 Certificate Validation" building block is not conclusive.
Now delving into the building blocks themselves, we can see in the figure below that the building blocks are grouped by the signed objects to which they relate:
-
BBB SIGare the building blocks used for the validation of the signature itself; -
BBB TIMESTAMPare the building blocks used for the validation of the timestamp; -
BBB REVOCATION DATAare the building blocks used for the validation of the OCSP responses taken as CMS objects.
We saw previously that the "validation process for basic signature" resulted in the REVOKED_NO_POE indication because the result of the "X.509 Certificate Validation" building block was not conclusive.
To check what went wrong, we must therefore look at the "X.509 Certificate Validation" building block associated to the signature, that is the "X.509 Certificate Validation" building block that is in BBB SIG.
We see there that the check "Is the certificate validation conclusive?" has failed. Therefore, we now need to look at the "Certificate" sub-block of BBB SIG.
In the "Certificate" sub-block we can see that all checks succeeded except for "Is the certificate not revoked?". We can thus conclude that the validation process for basic signature resulted in the indication REVOKED_NO_POE because the signing certificate is revoked at validation time.
That being said, we saw before that although the validation process for basic signature failed with REVOKED_NO_POE, the other validation processes resulted in the PASSED indication. And in fact, the overall result of the validation process is TOTAL_PASSED.
To understand why that is so, we need to look back at the signature validation processes. There we can see in the "validation process for Signatures with Time and Signatures with Long-Term Validation Material" that specific checks differing from the building blocks are executed. Which checks are executed depends on the indication determined during the "validation process for basic signatures". In the present case, because the indication was REVOKED_NO_POE the specific check "Is the revocation time after best-signature-time" is executed.
As mentioned before, best-signature-time is determined, for that validation process, using the signature timestamp. Because here the validation of the signature timestamp succeeded, the time indicated in the timestamp is used as best-signature-time, and because this time is indeed before the time of revocation of the signing certificate, the check succeeds, and the whole "validation process for Signatures with Time and Signatures with Long-Term Validation Material" succeeds.
Now to understand why the overall result of the validation is TOTAL_PASSED, we need to go back to the procedures specified in ETSI EN 319 102-1 (cf. [R09]). The three validation processes specified in that standard are in fact not independent:
-
The "validation process for Signatures providing Long Term Availability and Integrity of Validation Material" calls the "validation process for Signatures with Time and Signatures with Long-Term Validation Material"; and
-
The "validation process for Signatures with Time and Signatures with Long-Term Validation Material" itself calls the "validation process for basic signatures".
The overall validation result is then provided as the indication returned by the validation process against which the validation was performed.
Although it is possible to only run the validation process for basic signature, in our case the process that was run was the "validation process for Signatures providing Long Term Availability and Integrity of Validation Material" which required to run the other two validation processes.
Therefore, because that validation process returned PASSED, the overall validation result is TOTAL_PASSED.
Finally, the report contains information on the determination of the qualification of the signature.
This determination is not specified in ETSI EN 319 102-1 ([R09]), but rather in ETSI TS 119 172-4 ([R10]).
Essentially, a signature can be determined as qualified if:
-
The result of running the "validation process for Signatures providing Long Term Availability and Integrity of Validation Material" defined in ETSI EN 319 102-1 is
TOTAL_PASSED; -
The signing certificate is determined as qualified at best-signature-time and at issuance time (the time when the certificate was issued i.e. the value of the "notBefore" field);
-
The private key corresponding to the signing certificate is determined as being held in a qualified signature creation device (QSCD).
We discussed above the validation processes defined in ETSI EN 319 102-1. The determinations of point 2 and 3 on the other hand rely on the procedures specified in ETSI TS 119 615 ([R14]).
Without going into details, ETSI TS 119 615 specifies procedures for interpreting the content of EUMS trusted lists, including procedures for validating EUMS trusted lists.
Illustrated in the figure above are the results of the main steps defined in that standard.
20.7. ASiC Merger
Since DSS v5.11 the framework provides a possibility to merge ASiC containers of the same type (e.g. ASiC-E with XAdES merge with another ASiC-E with XAdES). This can benefit from creating signature containers in parallel by different users and/or on different machines and finally merging them after obtaining all signatures, without breaking the cryptographical validity of signatures.
The possibility is provided with introduction of DefaultContainerMerger class that chooses a relevant implementation of ASiCContainerMerger based on the provided containers types, evaluates a technical possibility to execute the merge and creates the merged container, when possible.
// import eu.europa.esig.dss.asic.common.merge.ASiCContainerMerger;
// import eu.europa.esig.dss.asic.common.merge.DefaultContainerMerger;
// import eu.europa.esig.dss.model.DSSDocument;
// DefaultContainerMerger will load a relevant implementation for the given containers
ASiCContainerMerger asicContainerMerger = DefaultContainerMerger.fromDocuments(firstContainerSignature, secondContainerSignature);
// merge() method will evaluate a technical possibility to execute the merge of two given containers
// and will merge them into a single container, when possible
DSSDocument mergedContainer = asicContainerMerger.merge();
The following implementations of ASiCContainerMerger are provided within the framework:
-
ASiCSWithXAdESContainerMerger- a part ofdss-asic-xadesmodule. The class supports a merging ofASiC-SwithXAdEScontainers, containing the same signed data. -
ASiCEWithXAdESContainerMerger- a part ofdss-asic-xadesmodule. The class supports a merging ofASiC-EwithXAdEScontainers, including merging of containers signing a different set of signed data. -
ASiCSWithCAdESContainerMerger- a part ofdss-asic-cadesmodule. The class supports a merging ofASiC-SwithCAdEScontainers, containing the same signed data. -
ASiCEWithCAdESContainerMerger- a part ofdss-asic-cadesmodule. The class supports a merging ofASiC-EwithCAdEScontainers, including merging of containers signing/timestamping a different set of signed data, provided that signature/timestamp document names are different.
| The merging classes are able to resolve conflicts between container entries, when feasible. If the extension is not possible, a corresponding exception will be thrown. |
In order to use a selected class, the corresponding module shall be loaded within the project. DefaultContainerMerger will choose a relevant implementation across available modules using ServiceLoader.
When using provided implementations of the ASiCContainerMerger, a user can also benefit from merging a corresponding ASiC container with a simple not-signed ZIP archive, or even from merging not signed ZIP archives.
20.8. ASiC Filename Factory
In order to customize file naming within ASiC containers, DSS introduces ASiCWithXAdESFilenameFactory and ASiCWithCAdESFilenameFactory (for ASiC with XAdES and CAdES, respectively), allowing customization of the created files, such as signature, manifest, timestamp and other documents.
For each container entry being created, the underlying service is making a call to the factory providing the current content of an ASiC container using an ASiCContent object.
Based on the defined rules within a factory, it returns a valid file name for the current container.
The following implementations are provided within DSS framework:
-
DefaultASiCWithXAdESFilenameFactory/DefaultASiCWithCAdESFilenameFactory(forXAdESandCAdES, respectively) - the default implementation used in DSS code, providing a user-friendly filename, conformant to EN 319 162 (cf. [R04]) (e.g.META-INF/signatures001.xml). -
SimpleASiCWithXAdESFilenameFactory/SimpleASiCWithCAdESFilenameFactory(forXAdESandCAdES, respectively) - allows definition of custom document names, using corresponding setters. The factories verify the conformance of the defined names according to EN 319 162 (cf. [R04]), when applicable.
When using SimpleASiCWithXAdESFilenameFactory or SimpleASiCWithCAdESFilenameFactory, the name of signature, manifest or timestamp files may be defined without META-INF/ directory prefix. The factory will add the required directory to the filename, when applicable.
|
Below you can find an example of a SimpleASiCWithXAdESFilenameFactory use within an ASiCWithXAdESService for a container signature creation with a custom filename:
// import eu.europa.esig.dss.asic.xades.signature.ASiCWithXAdESService;
// import eu.europa.esig.dss.asic.xades.signature.SimpleASiCWithXAdESFilenameFactory;
// import eu.europa.esig.dss.model.DSSDocument;
// import eu.europa.esig.dss.model.SignatureValue;
// import eu.europa.esig.dss.model.ToBeSigned;
// Create ASiC service for signature
ASiCWithXAdESService service = new ASiCWithXAdESService(commonCertificateVerifier);
// Create a filename factory and provide a custom filename conformant to rules defined in EN 319 162-1
SimpleASiCWithXAdESFilenameFactory simpleASiCWithXAdESFilenameFactory = new SimpleASiCWithXAdESFilenameFactory();
simpleASiCWithXAdESFilenameFactory.setSignatureFilename("signatures-NOWINA.xml");
// Provide the factory to the ASiCWithXAdESService
service.setAsicFilenameFactory(simpleASiCWithXAdESFilenameFactory);
// Create the container signature
ToBeSigned dataToSign = service.getDataToSign(documentsToBeSigned, parameters);
SignatureValue signatureValue = signingToken.sign(dataToSign, parameters.getDigestAlgorithm(), privateKey);
DSSDocument signedContainer = service.signDocument(documentsToBeSigned, parameters, signatureValue);
20.9. Addition of Evidence Records
Since version 6.3 DSS provides an option for addition of existing evidence records (either of RFC 6283 [R23] or RFC 4998 [R24] format) within a signature or an ASiC container.
| The corresponding implementation supporting an evidence record of the given format shall be available in the classpath in order to benefit from the feature. Please see Evidence records for more detail about the configuration. |
Please see below details of the implementation end-points for each.
20.9.1. Embedding of Evidence Records within a signature
An existing evidence record can be embedded within a XAdES or CAdES signature, according to the rules defined in the ETSI TS 119 132-3 (cf. [R01]) and ETSI TS 119 122-3 (cf. [R02]), respectively.
-
For
XAdES, an evidence record is computed on the signature content and may be added for any signature packaging, to be incorporated within axadesen:SealingEvidenceRecordsunsigned qualifying property. Both RFC 6283 [R23] and RFC 4998 [R24] evidence records are supported. After evidence record incorporation, the concerned electronic signature may be modified only by addition of a new evidence record, or renewal of an existing evidence record. Modification of other signatures within the same document is possible after. -
For
CAdES, an evidence record is computed on the whole CMS ContentInfo’s content and either included within theinternal-evidence-recordsunsigned attribute (forENVELOPINGsignature packaging) or within theexternal-evidence-recordsunsigned attribute (forDETACHEDsignature packaging). Only RFC 4998 [R23] evidence records are supported. After the evidence record incorporation, the concerned electronic signature may be modified only by addition of a new evidence record, or renewal of an existing evidence record. Modification of other signatures is forbidden after. -
For
ASiCcontainers the same rules apply based on the used signature format, with the exception to signatures preserved by other signatures or timestamps with a use of an ASiC Manifest file. The modification of other signature files within the container is possible after.
In case of the DETACHED signature packaging, a detached content signed by the signature shall be provided within the parameters used for evidence record incorporation.
|
Please see below an example of an end-point usage provided in XAdESService for incorporation of an existing evidence record within a XAdES signature (similar logic is to be applied for CAdES signatures):
// import eu.europa.esig.dss.model.DSSDocument;
// import eu.europa.esig.dss.spi.validation.CertificateVerifier;
// import eu.europa.esig.dss.xades.definition.XAdESNamespace;
// import eu.europa.esig.dss.xades.evidencerecord.XAdESEvidenceRecordIncorporationParameters;
// import eu.europa.esig.dss.xades.signature.XAdESService;
// Create a XAdESService to be used to add an existing evidence record to a signature
// NOTE: CertificateVerifier may provide an additional configuration for validation
// of evidence record and its timestamps
XAdESService xadesService = new XAdESService(certificateVerifier);
// Configure the Evidence Record incorporation parameters
XAdESEvidenceRecordIncorporationParameters parameters = new XAdESEvidenceRecordIncorporationParameters();
// Set Id of the signature to be extended with the evidence record
// NOTE: the parameter can be omitted for documents containing a single signature.
parameters.setSignatureId("id-270f7c0b892f5ad2a1178a20b68d101a");
// Provide original documents in case of a detached signature
parameters.setDetachedContents(detachedDocuments);
// This property allows setting of whether the new evidence record covers
// the whole signature file, or only the content covered by the latest existing
// evidence record.
// When set to FALSE, a new unsigned property will be created to incorporate the evidence record.
// When set to TRUE, the evidence record will be added within the latest existing
// unsigned property containing an evidence record, when present.
// Default : FALSE (evidence record is included within a new unsigned property)
parameters.setParallelEvidenceRecord(false);
// (XAdES only) Allows setting of a custom namespace definition for
// the SealingEvidenceRecords unsigned attribute.
// Default : xadesen:http://uri.etsi.org/19132/v1.1.1#
parameters.setXadesERNamespace(XAdESNamespace.XADES_EVIDENCERECORD_NAMESPACE);
// Add the evidence record within a signature document using the configured parameters
DSSDocument signatureWithER = xadesService.addSignatureEvidenceRecord(signatureDocument, evidenceRecordDocument, parameters);
The method will validate the evidence record against the signature and original documents (if applicable) and will create a corresponding unsigned attribute within the signature, whether the validation succeeds. The method does not modify the signature content, except the unsigned property used for the evidence record’s incorporation.
It is advisable to compute an evidence record based on a signature of an *AdES-BASELINE-LT profile, in order to ensure the signature with an incorporated evidence record may be recognized as XAdES-E-ERS (ETSI TS 119 132-3, cf. [R01]) or CAdES-E-ERS (ETSI TS 119 122-3, cf. [R02]), respectively for XAdES and CAdES signatures. Other signature profiles with evidence records are not standardized and the support is not guaranteed.
|
Addition of evidence records within a CAdES signature is supported only with the dss-cms-object implementation, due to inability of dss-cms-stream to preserve the original CMS coding. Please refer to DSS CMS for more detail.
|
20.9.2. Inclusion of Evidence Records within an ASiC container
DSS provides a functionality for creation of new ASiC containers containing the evidence record and covered documents or incorporation of an evidence record within an existing ASiC container. As opposite to the Embedding of Evidence Records within a signature, a container evidence record may optionally cover either signed documents alone or also signature or timestamp files present in the ASiC container.
| After incorporation of an evidence record within an ASiC container, augmentation or modification of the preserved signatures is forbidden. |
The functionality is supported for both ASiC with XAdES and ASiC with CAdES container formats, as defined in the ETSI EN 319 162-1 (cf. [R04]). Both RFC 6283 [R23] and RFC 4998 [R24] evidence records are supported.
Please see an example of an evidence record incorporation within an ASiC container:
// import eu.europa.esig.dss.asic.cades.signature.ASiCWithCAdESService;
// import eu.europa.esig.dss.asic.common.ASiCContainerEvidenceRecordParameters;
// import eu.europa.esig.dss.enumerations.ASiCContainerType;
// import eu.europa.esig.dss.model.DSSDocument;
// import eu.europa.esig.dss.spi.validation.CertificateVerifier;
// Create a ASiCWithCAdESService to be used to add an existing evidence record to a container
// NOTE: CertificateVerifier may provide an additional configuration for validation
// of evidence record and its timestamps
ASiCWithCAdESService service = new ASiCWithCAdESService(certificateVerifier);
// Configure the Evidence Record container incorporation parameters
ASiCContainerEvidenceRecordParameters parameters = new ASiCContainerEvidenceRecordParameters();
// Define a target container file.
// When evidence record is being added within an existing container,
// the value shall correspond to the container type.
parameters.setContainerType(ASiCContainerType.ASiC_E);
// (Optional) Provide a custom ASiCEvidenceRecordManifest document.
// When not provided, a new ASiCEvidenceRecordManifest document will be created based
// on the data objects covered by the evidence record.
// NOTE: applicable only for ASiC-E containers.
parameters.setAsicEvidenceRecordManifest(manifestDocument);
// Create an ASiC container with the incorporated evidence record.
DSSDocument containerWithER = service.addContainerEvidenceRecord(archiveDataObject, evidenceRecordDocument, parameters);
When an original data object is provided (or a list of files) a new ASiC container will be created containing the evidence record. In case of an existing ASiC container, a copy of the container with the evidence record inside will be produced, provided the evidence record covers the original data objects (and optionally other files, e.g. signature or timestamp files).
| For preservation of an electronic signature within an ASiC container with a separate evidence record file, the digest within the first data object group of the evidence record is computed on the whole document containing the signature, unlike the hash computation used for Embedding of Evidence Records within a signature. |